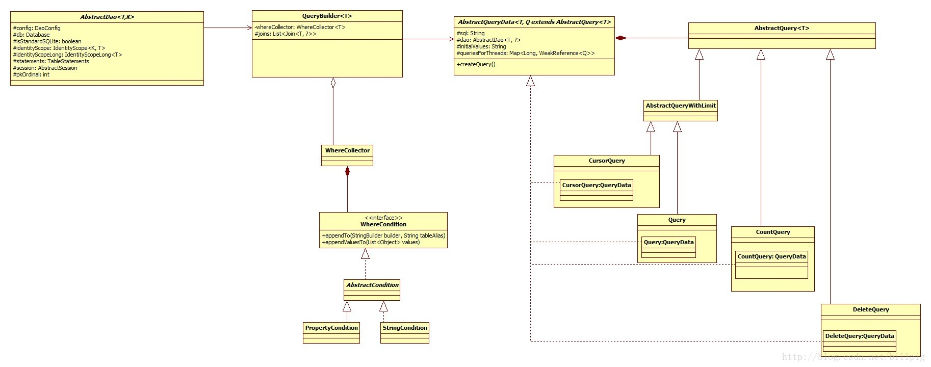
总体设计类图

以下会分拆成两个部分进行说明:
1、总体机制部分
2、Sql操作细节部分
总体机制

可以看到,有几个重要的类:
1. AbstractDaoMaster : 总入口类,每个db有相应的AbstractDaoMaster去管理,一般情况下用于创建AbstractDaoSession,并且创建xxxDao的DaoConfig,然后交给AbstractSession进行xxxDao的实例创建。
2. Database :db抽象接口,有标准的sql实例及sqlcipher加密后的两者实例
3. AbstractSession
:db会话,一个AbstractDaoMaster可以创建多个会话,每个会话拥有该该db下的所有AbstractDao实例,并且决定AbstractDao实例是否使用缓存机制。很难想象多个会话是用在什么场景,一般情况下只会有一个会话。
4. AbstractDao :数据库table的实体类,用于访问该table的所有操作。AbstractDao有两个泛型,第一个是主键类型,第二个是Entity的类型。AbstractDao提供了增删改查的所有操作,由于对象是Entity,因此修改的value全部以Entity给予的值为准,也就是说每次进行修改的时候,对应的行数据都会以Entity的值进行覆盖。
5. DaoConfig :数据库table的配置定义,是greenDao的一个重要类。DaoConfig会在AbstractDaoMaster中通过registerDaoClass进行注册。在创建DaoConfig时候,通过反射机制读取xxxDAO的属性,从而生成xxxDao的配置(如column、主键、表名、增删改的语句等信息),用于数据库的增删改查曾操作。
6. Property :数据库的column定义
7. IdentityScope :很多人看到这个比较难于理解,按官方的解释:Identity scopes let greenDAO re-use Java objects. 说白了,就是一个缓存类。有两个缓存的类型:
- IdentityScopeLong
- IdentityScopeObject
主要是根据AbstractDao的主键类型选择的,如果主键是Integer、Long,可以IdentityScopeLong,其他使用IdentityScopeObject。可以IdentityScopeLong内部使用自己编写的经过优化过的LongHashMap作为存储对象,效率会更高。
操作细节设计

前面提到DaoConfig是table的配置,其中的配置包括增删改语句的生成。AbstractDao作为table的入口,增删改的操作全部依赖于DaoConfig里的TableStatements。TableStatements包含了几条语句模板:
1. insertStatement
2. insertOrReplaceStatement
3. updateStatement
4. deleteStatement
5. countStatement
用于语句的快速获取。每条语句都是已经生成好的一条sql语句模板,AbstractDao使用时,只需要拿到该模板,然后进行数据的绑定就可以生成最终的sql语句。例子如下:
public DatabaseStatement getInsertOrReplaceStatement() {
if (insertOrReplaceStatement == null) {
String sql = SqlUtils.createSqlInsert("INSERT OR REPLACE INTO ", tablename, allColumns);
DatabaseStatement newInsertOrReplaceStatement = db.compileStatement(sql);
synchronized (this) {
if (insertOrReplaceStatement == null) {
insertOrReplaceStatement = newInsertOrReplaceStatement;
}
}
if (insertOrReplaceStatement != newInsertOrReplaceStatement) {
newInsertOrReplaceStatement.close();
}
}
return insertOrReplaceStatement;
}
因此,可以看到,插入、更新的时候,虽然可以获取模板生成语句,但也比较笨拙,不支持灵活的根据属性进行更新的操作:假设我们想只更新AbstractDao的某个property,那就只能老老实实的写sql语句的,这点实在是坑!
而最最复杂的查询语句,则是通过QueryBuilder强大的功能进行查询。greenDao查询、更新的操作都是必须每次针对所有column进行操作,不支持部分column的查询和更新。从查询上确实应该如此,因此,在查询的时候,只需要提供灵活的where条件及order等条件供用户输入即可。
QueryBuilder主要包括两部分:
1. 语句参数
2. 生成语句并进行查询
语句参数
语句参数包含如下部分
private final WhereCollector<T> whereCollector; //where语句
private StringBuilder orderBuilder; //order标识
private final List<Object> values; //具体where值
private final List<Join<T, ?>> joins; //join值
private final AbstractDao<T, ?> dao;
private final String tablePrefix;
private Integer limit; //limit
private Integer offset; //offert
private boolean distinct;
其中WhereCollector是一个WhereCondition集合,WhereCondition包含两个接口:appendTo及appendValuesTo,用于生成最终的where语句。举个例子,And ProprotyCondition是这样生成的:
@Override
public void appendTo(StringBuilder builder, String tableAlias) {
SqlUtils.appendProperty(builder, tableAlias, property).append(op);
}
public static StringBuilder appendProperty(StringBuilder builder, String tablePrefix, Property property) {
if (tablePrefix != null) {
builder.append(tablePrefix).append('.');
}
builder.append('"').append(property.columnName).append('"');
return builder;
}
QueryBuilder会根据查询的类型生成不同的AbstractQuery,通过AbstractQuery的查询,最终得到查询结果。这里有个很重要的一个类AbstractQueryData。很容易造成误解成AbstractQuery查询得到的数据,其实不是,AbstractQueryData是AbstractQuery的多线程缓存,用于缓存不同的线程下的查询语句。用于查询语句的复用,这也是greenDao高效的原因。
总结
总的来说,
1. greenDao相比其他ORMLite高效,比原生sql效率低,基于2个原因:
- 初始化时采用一次反射,一次性构建好DaoConfig,最小化反射带来的负面效果。而其他ORM有些则生成sql语句时每次都使用反射,效率低也是难免的。
- 缓存使用: Entity缓存、语句缓存复用
2. greenDao的查询能够比较强大,但反之Update的操作则比较粗糙,有点不友好。
3.
数据库的创建和更新也未涉及,既然用到了对象,那么就可以根据对象的属性进行数据库的创建及更新。(该点会在以后介绍我的方案)