写之前先感谢下 @ColeXm 的 偷懒宝典--打造属于自己的 Xcode 类模板 让我知道能够知道还能自定义 Xcode 类模板。
然后 有兴趣的可以看看我自己 博客 ,排版应该稍微好点。
话不多说我们先来体验下 :

什么是 Xcode 类模板 ?
说到 Xcode 类模板有些人可能觉得陌生,其实作为一名 iOS 开发,我们每天都会用到 Xcode 类模板,例如创建一个 UIViewController,一个 Category 等等,这些其实都是 Xcode 帮我们集成好的模板。
我们先看看系统的 VC 模版怎么创建的 :

为什么要自定义 Xcode 类模板 ?
当我们用 Xcode 自带的模板创建一个 UIViewController 的子类时,我们会发现 .m 文件会多出一些方法 :

而我们平时的开发中,或多或少都有自己的一些规范,尤其是在多人合作开发的情况下,一些好的开发规范是相当必要的。
我的 UIViewController 规范:
#import "MyViewController.h"
@interface MyViewController ()
// <UITableViewDelegate,UITableViewDataSource>
@end
@implementation MyViewController
#pragma mark - LifeCyle
- (void)viewDidLoad {
[super viewDidLoad];
}
/*
- (void)viewWillAppear:(BOOL)animated {
[super viewWillAppear:animated];
}
- (void)viewDidAppear:(BOOL)animated {
[super viewDidAppear:animated];
}
- (void)viewWillDisappear:(BOOL)animated {
[super viewWillDisappear:animated];
}
-(void)viewDidDisappear:(BOOL)animated {
[super viewDidDisappear:animated];
}
**/
- (void)dealloc {
NSLog(@"%@-释放了",self.class);
}
#pragma mark - Intial Methods
#pragma mark - Target Methods
#pragma mark - Private Method
#pragma mark - Setter Getter Methods
#pragma mark - External Delegate
#pragma mark - UITableViewDelegate,UITableViewDataSource
/*
- (NSInteger)numberOfSectionsInTableView:(UITableView *)tableView {
return <#section#>;
}
- (NSInteger)tableView:(UITableView *)tableView numberOfRowsInSection:(NSInteger)section {
return <#row#>;
}
- (UITableViewCell *)tableView:(UITableView *)tableView cellForRowAtIndexPath:(NSIndexPath *)indexPath {
return <# UITableViewCell #>;
}
- (CGFloat)tableView:(UITableView *)tableView heightForRowAtIndexPath:(NSIndexPath *)indexPath {
return <#height#>;
}
**/
@end
这么一堆东西写起来也是要点时间的,如果每创建个 VC 就要写一遍也太不优雅了。
有没有什么办法能够在我们创建 VC 的时候自动生成这些呢?
创建自己的 Xcode 类模板
一份成品模版结构大概这样 :

介绍下里面的东西 (xxx 就是你自定义模版的名字) :
xxx.xctemplate:模版文件。
xxxObjective-C:OC模版文件,里面包含
___FILEBASENAME___.h和___FILEBASENAME___.m两个文件。xxxXIBObjective-C:比
xxxObjective-C多了个___FILEBASENAME___.xib文件,可自定义。xxxSwift:Swift模版文件,里面包含一个
___FILEBASENAME___.swift文件。xxxXIBSwift:比
xxxSwift多了个___FILEBASENAME___.xib文件,可自定义。TemplateIcon.png:模版显示的图片。
TemplateInfo.plist:模版的配置信息,
图7。
重新写一份模版太繁琐,我们直接拷贝一份系统的模版来修改 :
- 拷贝
Cocoa Class.xctemplate,修改名称并删除不需要的文件。(我这边是Xcode 8.2.1, 以后路径可能有变)
/Applications/Xcode.app/Contents/Developer/Library/Xcode/Templates/File Templates/Source
- 修改
.h为 :
// ___FILENAME___
// ___PROJECTNAME___
//
// Created by ___FULLUSERNAME___ on ___DATE___.
//___COPYRIGHT___
//
___IMPORTHEADER_cocoaSubclass___
@interface ___FILEBASENAMEASIDENTIFIER___ : UIViewController
@end
- 修改
.m只需要添加自己需要的规范就行,可以参考 上面我的 VC 模板。 - 修改
.swift为:
// ___FILENAME___
// ___PROJECTNAME___
//
// Created by ___FULLUSERNAME___ on ___DATE___.
//___COPYRIGHT___
//
import UIKit
class ___FILEBASENAMEASIDENTIFIER___: UIViewController {
//MARK: - LifeCyle
override func viewDidLoad() {
super.viewDidLoad()
}
deinit {
print("\(object_getClassName(self)) - 释放了!")
}
//MARK: - Intial Methods
//MARK: - Target Methods
//MARK: - Private Method
//MARK: - Setter Getter Methods
//MARK: - External Delegate
}
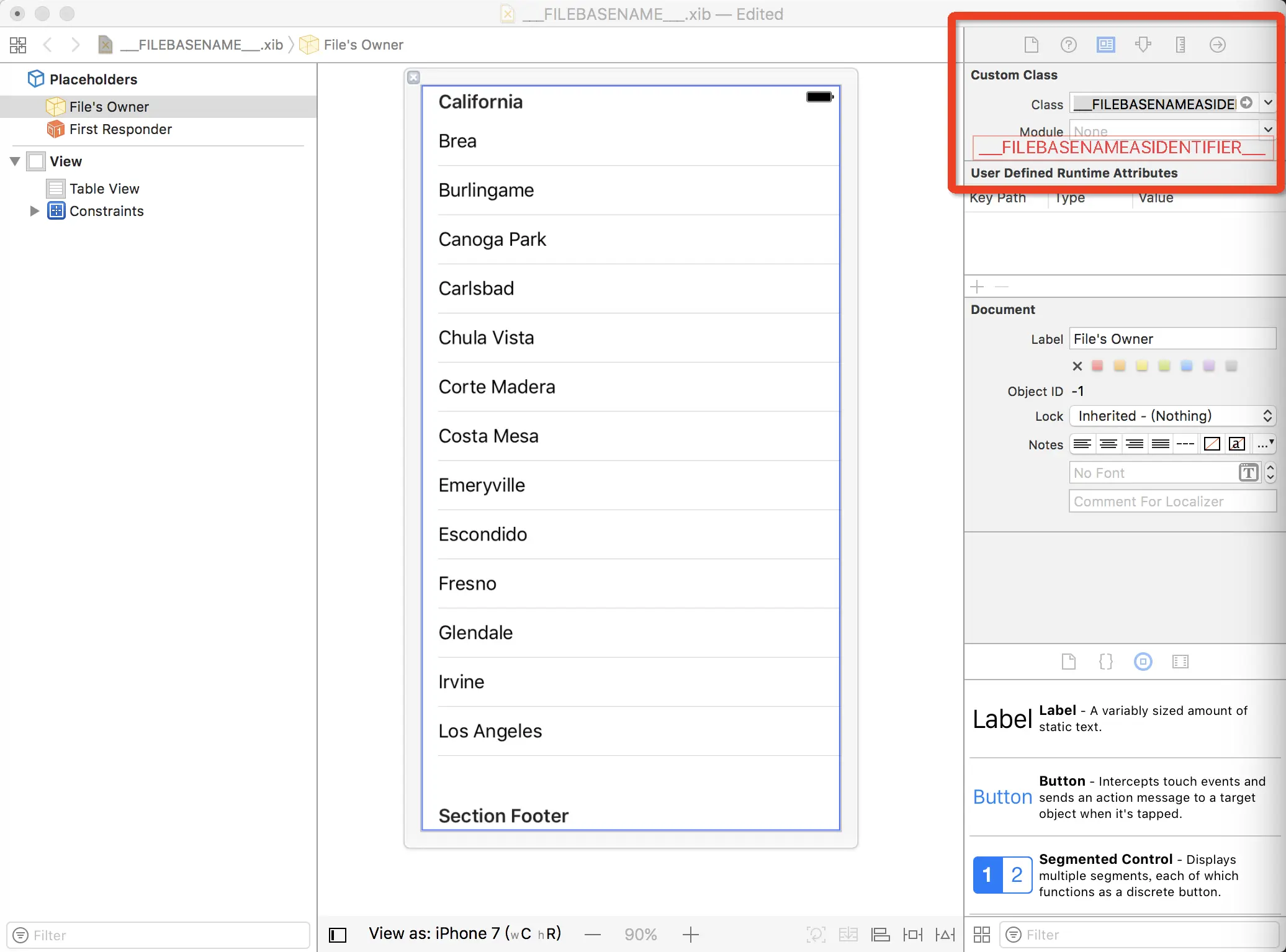
- 新建
.xib重命名___FILEBASENAME___.xib并按照下图修改:


上面 .h .m 里面 有些词可能不明白,这里再稍稍解释下:
1)DATE:标识当前时间;
2)FILENAME:带文件后缀的全名;
3)FILEBASENAME:不带文件后缀的名字;
4)FULLUSERNAME:当前的用户名;
6)PROJECTNAME:工程名字;
7)FILEBASENAMEASIDENTIFIER: VC 类名称;
8)IMPORTHEADER_cocoaSubclass: 导入的头文件。
TemplateInfo.plist :

讲解一些需要改动的东西 :
SortOrder:模版在界面中的位置;
Options:对应
图2四行;FallbackHeader:
.h导入的头文件;RequiredOptions -> cocoaSubclass:是否支持选择 xib;
Default默认true自动勾选;Values:自定义模版的名称(一定要保持一致);
Suffixes:模版默认类名,效果如下图。

最后把创建好的 xxx.xctemplate 文件直接拷贝到系统路径下就可以直接使用了:
/Applications/Xcode.app/Contents/Developer/Library/Xcode/Templates/File Templates/Source
Demo
最后放上我自己的一个 UIViewController 模板 懒得自己写的可以直接用或者在我的模板基础上修改!