DataBinding整体流程

开发阶段
UserModel.java
public class UserModel {
public String name;
public String nickName;
public int age;
public UserModel(String name, String nickName, int age) {
this.name = name;
this.age = age;
this.nickName = nickName;
}
public boolean isAge18() {
return age >= 18;
}
}
activity_main.xml
MainActivity.java
public class MainActivity extends AppCompatActivity {
private ActivityMainBinding mBinding;
@Override
protected void onCreate(Bundle savedInstanceState) {
super.onCreate(savedInstanceState);
mBinding = DataBindingUtil.setContentView(this, R.layout.activity_main);
final UserModel user = new UserModel("listen", "ls", 18);
mBinding.setUser(user);
mBinding.setTestClick(new View.OnClickListener() {
@Override
public void onClick(View view) {
Toast.makeText(MainActivity.this, "testClick", Toast.LENGTH_SHORT).show();
}
});
}
}
编译阶段
1.解析xml中的DB标识符,并生成系统可以识别的标准xml布局文件
生成build/intermediates/data-binding-info/debug/activity_main-layout.xml和系统能识别的build/intermediates/data-binding-layout-out/activity_main.xml
activity_main.xml
带“@{}”的xml文件是android系统无法识别的,为了向后兼容,需要在编译期统一转换成系统能识别的标准xml布局,而原先在布局中添加的"@{}","@{三目运算符}"等信息,则会存储在activity_main-layout.xml中。
activity_main-layout.xml(xml描述文件)
1.任何view只要用到了"@{}"标识,就会在info-layout中生成target描述,并根据该view在parent中的索引生成"binding_[index]"标识,并设置在tag中。
2.如果一个view即没有设置id,也没有使用"@{}"标识,则不会在info-layout中生成这个view的target。
3.LinearLayout比较特殊,并没有设置id,也没有@{},但是还会生成tag,用于标识它是根布局;在ViewDataBinding.java实例化时,需要判断根布局的tag,后面源码会分析到。
...
...
...
...
...
...
...
...
...
2.生成ActivityMainBinding.java和BR.java
根据解析后的activity_main-layout.xml,和layout下的activity_main.xml文件,生成build/intermediates/classes/debug/[项目路径]/databinding/
ActivityMainBinding.java和BR.java

ActivityMainBinding主要具备以下功能
1.作为view和model的连接器,持有需要展示的数据和views的成员变量
2.将数据映射到view(就是setText,setOnClick等)
3.在UI线程更新数据
BR.java就是一个常量类
可以通过binding.setVariable(BRuser, new User())进行数据更新
public class BR {
public static final int _all = 0;
public static final int testClick = 1;
public static final int user = 2;
public BR() {
}
}
public boolean setVariable(int variableId, Object variable) {
switch(variableId) {
case BR.testClick :
setTestClick((android.view.View.OnClickListener) variable);
return true;
case BR.user :
setUser((com.listen.test_databinding.UserModel) variable);
return true;
}
return false;
}
运行阶段
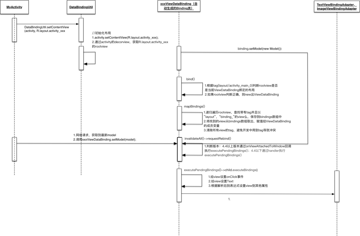
Databinding框架最主要做的事,就是以上2步,接下来就是在代码中调用生成ViewDataBinding,并进行数据绑定操作。
DataBindingUtil是一切的入口
ActivityMainBinding mBinding = DataBindingUtil.setContentView(this, R.layout.activity_main);
public static T setContentView(Activity activity, int layoutId, DataBindingComponent bindingComponent) {
activity.setContentView(layoutId);// 最终调用的还是activity.setContentView(),不过这里的layoutId是已经去掉"@{}"的标准xml布局
View decorView = activity.getWindow().getDecorView();
ViewGroup contentView = (ViewGroup) decorView.findViewById(android.R.id.content);//获取根顶级容器view
return bindToAddedViews(bindingComponent, contentView, 0, layoutId);
}
取出布局的rootView,调用ActivityMainBinding.bind()
private static T bindToAddedViews(android.databinding.DataBindingComponent component, ViewGroup parent, int startChildren, int layoutId) {
final int endChildren = parent.getChildCount();
final int childrenAdded = endChildren - startChildren;
if (childrenAdded == 1) {
// 从顶级容器view中获取当前布局的rootView,调用bind方法
final View childView = parent.getChildAt(endChildren - 1);
return bind(component, childView, layoutId);
} else {
...
}
}
static T bind(DataBindingComponent bindingComponent, View root,
int layoutId) {
// sMapper = DataBinderMapper.java
return (T) sMapper.getDataBinder(bindingComponent, root, layoutId);
}
/** DataBinderMapper.java */
public android.databinding.ViewDataBinding getDataBinder(android.databinding.DataBindingComponent bindingComponent, android.view.View view, int layoutId) {
switch(layoutId) {
case com.listen.test_databinding.R.layout.activity_main:
// 将rootView传递给ActivityMainBinding.bind()
return com.listen.test_databinding.databinding.ActivityMainBinding.bind(view, bindingComponent);
}
return null;
}
此处做了rootView的判断,如果传递过来的不是当前ViewDataBinding绑定的布局,则抛异常。所以即使rootView没有设置id,及"@{}",在info-layout.xml中也会生成相应的target描述。
public static ActivityMainBinding bind(View view, DataBindingComponent bindingComponent) {
if(!"layout/activity_main_0".equals(view.getTag())) {
throw new RuntimeException("view tag isn\'t correct on view:" + view.getTag());
} else {
return new ActivityMainBinding(bindingComponent, view); // ActivityMainBinding在此处初始化
}
}
这里需要特别注意的是在编译期自动生成的activity_main.xml文件中自动添加了tag="binding_1","binding_2"等,其实在初始化完这些view后,都已经清空,是不影响我们在代码中设置tag的;不过rootView并没有清除tag(就是xml布局最外层的layout),如果>=14以上版本,在代码里设置setTag(R.id.databinding,"anything"),或,<14版本,在代码里设置settag("anything"),则会报错,so,这个tag是由databinding占着的,使用上得小心。< h6="">
public ActivityMainBinding(android.databinding.DataBindingComponent bindingComponent, View root) {
super(bindingComponent, root, 0);
// 遍历布局,找到所有views,并存储在bindings[]中,5表示布局一共有5个view,sIncludes存储被include进 // 来的布局,sViewsWithIds存储设置了"android:id",但是没有用到"@{}"的view
Object[] bindings = mapBindings(bindingComponent, root, 5, sIncludes, sViewsWithIds);
// 将bindings[]中的view取出,赋值给当前各个view的成员变量,并清除tag,避免冲突
this.btnTest = (Button)bindings[4];
this.btnTest.setTag((Object)null);
this.mboundView0 = (LinearLayout)bindings[0];
this.mboundView0.setTag((Object)null);
this.mboundView1 = (TextView)bindings[1];
this.mboundView1.setTag((Object)null);
this.mboundView2 = (TextView)bindings[2];
this.mboundView2.setTag((Object)null);
this.mboundView3 = (TextView)bindings[3];
this.mboundView3.setTag((Object)null);
this.setRootTag(root);
/**
ViewDatabBinding.java
protected void setRootTag(View view) {
//private static final boolean USE_TAG_ID = DataBinderMapper.TARGET_MIN_SDK >= 14;
if (USE_TAG_ID) {
view.setTag(R.id.dataBinding, this);
} else {
view.setTag(this);
}
}
*/
// 请求刷新,实现数据与view的绑定
this.invalidateAll();
}
public ActivityMainBinding(android.databinding.DataBindingComponent bindingComponent, View root) {
super(bindingComponent, root, 0);
// 遍历布局,找到所有views,并存储在bindings[]中,5表示布局一共有5个view,sIncludes存储被include进 // 来的布局,sViewsWithIds存储设置了"android:id",但是没有用到"@{}"的view
Object[] bindings = mapBindings(bindingComponent, root, 5, sIncludes, sViewsWithIds);
// 将bindings[]中的view取出,赋值给当前各个view的成员变量,并清除tag,避免冲突
this.btnTest = (Button)bindings[4];
this.btnTest.setTag((Object)null);
this.mboundView0 = (LinearLayout)bindings[0];
this.mboundView0.setTag((Object)null);
this.mboundView1 = (TextView)bindings[1];
this.mboundView1.setTag((Object)null);
this.mboundView2 = (TextView)bindings[2];
this.mboundView2.setTag((Object)null);
this.mboundView3 = (TextView)bindings[3];
this.mboundView3.setTag((Object)null);
this.setRootTag(root);
/**
ViewDatabBinding.java
protected void setRootTag(View view) {
//private static final boolean USE_TAG_ID = DataBinderMapper.TARGET_MIN_SDK >= 14;
if (USE_TAG_ID) {
view.setTag(R.id.dataBinding, this);
} else {
view.setTag(this);
}
}
*/
// 请求刷新,实现数据与view的绑定
this.invalidateAll();
}
mapBindings(),其实就是递归遍历view树的过程,不过不是byId,而是byTag,寻找以"binding_"开头的view,并取出"binding_[索引]"中的索引,赋值给binding[]数组。所有的view只在一次遍历中获得,而如果是用findViewById的方式,每次调用都需要遍历一次view树[性能对比]。需要特别注意的是binding数组的元素不一定都是view或viewGroup,如果有include布局的时候binding数组存储的可能是include布局的viewDataBinding对象。
private static void mapBindings(DataBindingComponent bindingComponent, View view, Object[] bindings, ViewDataBinding.IncludedLayouts includes, SparseIntArray viewsWithIds, boolean isRoot) {
ViewDataBinding existingBinding = getBinding(view);
if(existingBinding == null) {
Object objTag = view.getTag();
String tag = objTag instanceof String?(String)objTag:null;
if(isRoot && tag != null && tag.startsWith("layout")) {
// 如果是rootView,则从"layout/activity_main_0"中取出索引"0",设置到bindings[0]中
viewGroup = tag.lastIndexOf(95);
count = parseTagInt(tag, viewGroup + 1);
if(bindings[count] == null) {
bindings[count] = view;
}
...
} else if(tag != null && tag.startsWith("binding_")) {
// 同样判断tag,取出"binding_1","bingding_2"中的索引,赋值到bindings[]中
viewGroup = parseTagInt(tag, BINDING_NUMBER_START);
if(bindings[viewGroup] == null) {
bindings[viewGroup] = view;
}
...
}
// isBound=false,说明当前的view既不是根布局,也没有用到"@{}"(如果有用到就会生成"binding_"
// 的tag);则通过id获取该view,并设置到bingding[]
// 如果存在设置了id,但是没有“@{}”的view会被添加到sViewsWithIds中,如果
// "binding_[index]"的index最大为3,则view的起始index设置为4。
// static {
// sIncludes = null;
// sViewsWithIds = new android.util.SparseIntArray();
// sViewsWithIds.put(R.id.btn_test, 4);
//}
if(!isBound) {
viewGroup = view.getId();
if(viewGroup > 0 && viewsWithIds != null && (count = viewsWithIds.get(viewGroup, -1)) >= 0 && bindings[count] == null) {
bindings[count] = view;
}
}
if(view instanceof ViewGroup) {
// 如果是view是个viewGroup,则遍历子view
ViewGroup var25 = (ViewGroup)view;
count = var25.getChildCount();
...
for(int i = 0; i < count; ++i) {
View child = var25.getChildAt(i);
boolean isInclude = false;
if(indexInIncludes >= 0 && child.getTag() instanceof String) {
String childTag = (String)child.getTag();
if(childTag.endsWith("_0") && childTag.startsWith("layout") && childTag.indexOf(47) > 0) {
// 如果当前view也是一个rootView,则判断tag中是否有include标识信息
// 如果包含include标签,生成的info-layout文件应该是以下样式:
//
//
int includeIndex = findIncludeIndex(childTag, minInclude, includes, indexInIncludes);
if(includeIndex >= 0) {
isInclude = true;
...
// 如果包含include信息,则重新调用DataBindingUtil.bind()生成ViewDataBinding,重复当前流程,
// 不过当前的bindings[index]就不是一个view,而是一个viewDataBinding
bindings[index] = DataBindingUtil.bind(bindingComponent, child, layoutId);
...
}
}
}
if(!isInclude) {
// 如果只是一个viewGroup,不是include进来的布局,则重新调用mapBindings,只是isRoot=false,则会上面进入"binding_"的判断逻辑
mapBindings(bindingComponent, child, bindings, includes, viewsWithIds, false);
}
}
}
}
}
view遍历流程图

View都找到了,现在该是时候设置listener,data的时候了。这时候会通过invalidateAll()请求数据更新,层层调用后,还是回到了ActivityMainBinding的executeBindings(),在这个方法里将更新后的model数据,onclick等重新设置到Textview,Button上,完成了model->view的单向绑定。
// 子类:xxxViewDataBinding extends ViewDataBinding
public void invalidateAll() {
synchronized(this) {
this.mDirtyFlags = 4L;
}
this.requestRebind();
}
// 父类:ViewDataBinding.java
// 通过handler.post()执行mRebindRunnable
protected void requestRebind() {
...
mUIThreadHandler.post(mRebindRunnable);
}
// mRebindRunnable调用了executePendingBindings()
private final Runnable mRebindRunnable = new Runnable() {
@Override
public void run() {
...
executePendingBindings();
}
};
// executePendingBindings调用了executeBindings()
public void executePendingBindings() {
...
executeBindings();
...
}
// 子类:xxxViewDataBinding extends ViewDataBinding
protected void executeBindings() {
...
// 当调用ViewDataBinding.setUser(new User())时,就是给成员变量mUser赋值,在这里获取this.mUser
UserModel user = this.mUser;
if((dirtyFlags & 6L) != 0L) {
// 获取并构建数据,所以model中的字段要么为public,要么提供一个getter方法,不然这里无法获取
// 可以看到,在xml中的@{}表达式,此时已经解析成对应的方法isAge18,user.name等
if(user != null) {
userIsAge18User = user.isAge18();
nameUser = user.name;
nickNameUser = user.nickName;
}
...
// 获取并构建数据
userIsAge18UserStrin = userIsAge18User?"man":"boy";
stringNameUser = "名字" + nameUser;
ObjectnullNickNameUs1 = null == nickNameUser;
...
objectnullNickNameUs = ObjectnullNickNameUs1?0:8;
}
// 设置listener
if((dirtyFlags & 5L) != 0L) {
this.btnTest.setOnClickListener(testClick);
}
// 通过TextViewBindingAdapter将数据设置到TextView上
if((dirtyFlags & 6L) != 0L) {
TextViewBindingAdapter.setText(this.mboundView1, stringNameUser);
TextViewBindingAdapter.setText(this.mboundView2, nickNameUser);
this.mboundView2.setVisibility(objectnullNickNameUs);
TextViewBindingAdapter.setText(this.mboundView3, userIsAge18UserStrin);
}
}
以上便是当我们通过DataBindingUtil.setContentView()对Databinding进行初始化,以及当我们获取到最新数据,通过Binding.setModel进行数据更新时的操作流程。

参考
英文官方文档
developer.android.com/topic/libra…
Google开发团队介绍DataDinding使用
realm.io/cn/news/dat…
QQ音乐团队分享,比较贴近源码的介绍
juejin.cn/post/684490…