掘友等级

获得徽章 17
#豆包MarsCode刷题挑战# 打卡第七天,选择寻找最大值题目练练,用了ai提示,不错@豆包MarsCode
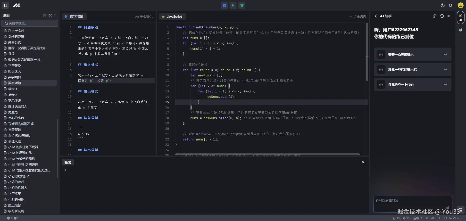
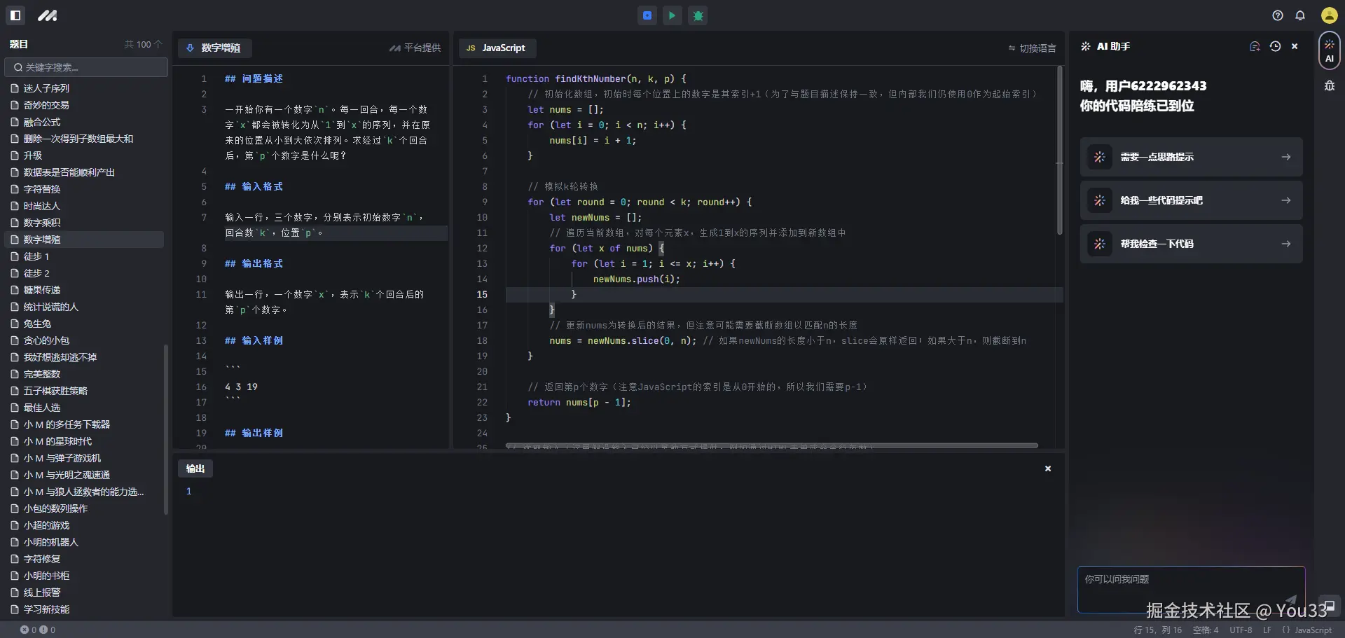
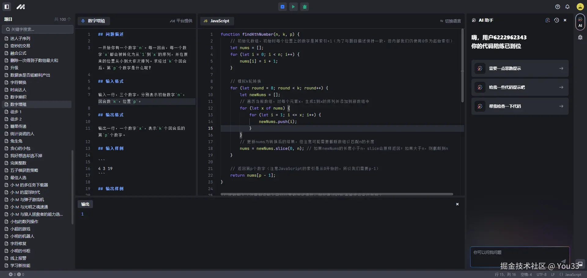
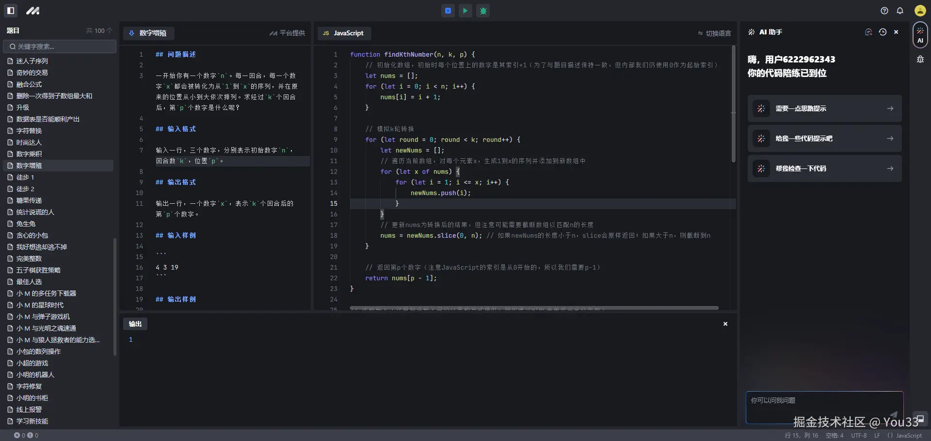
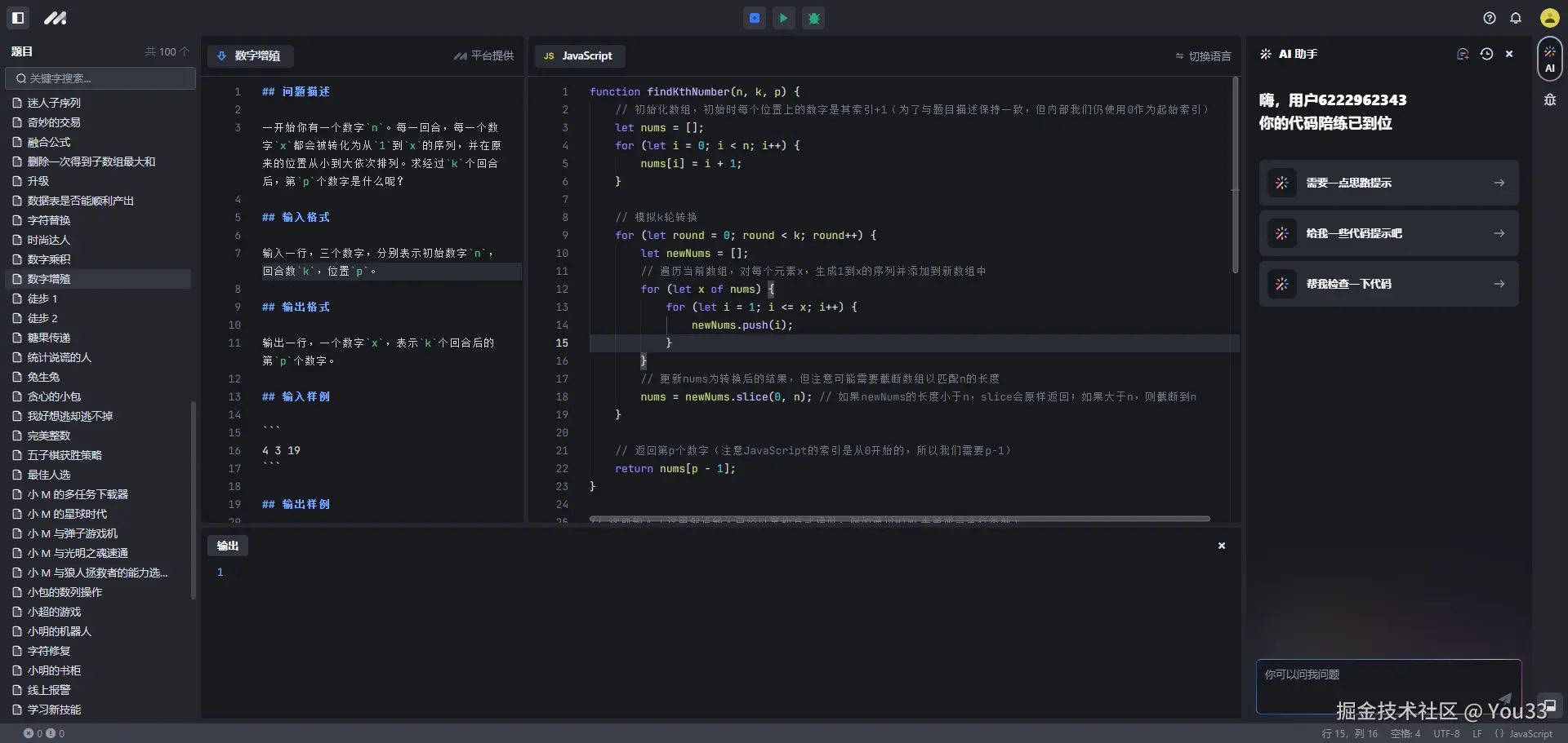
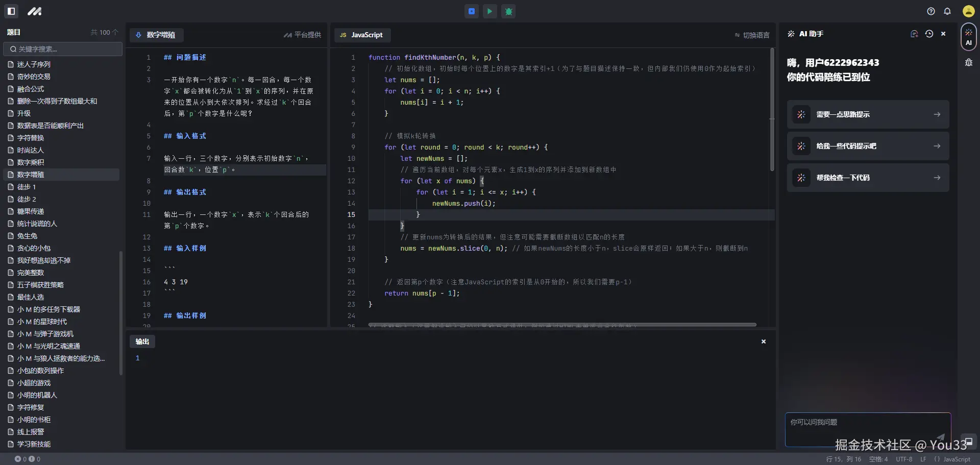
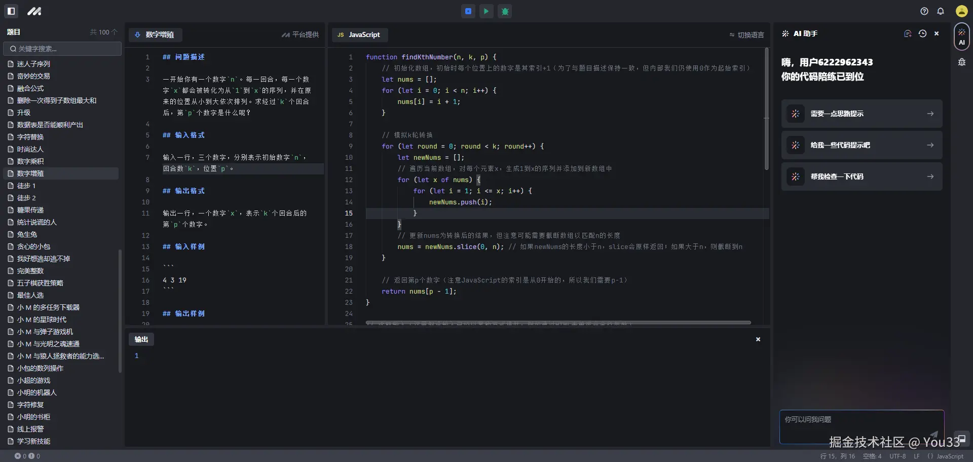
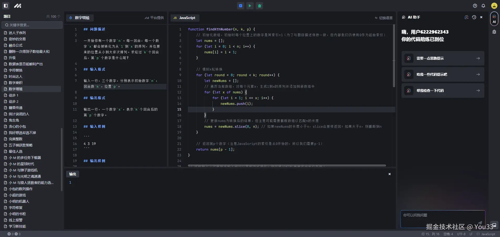
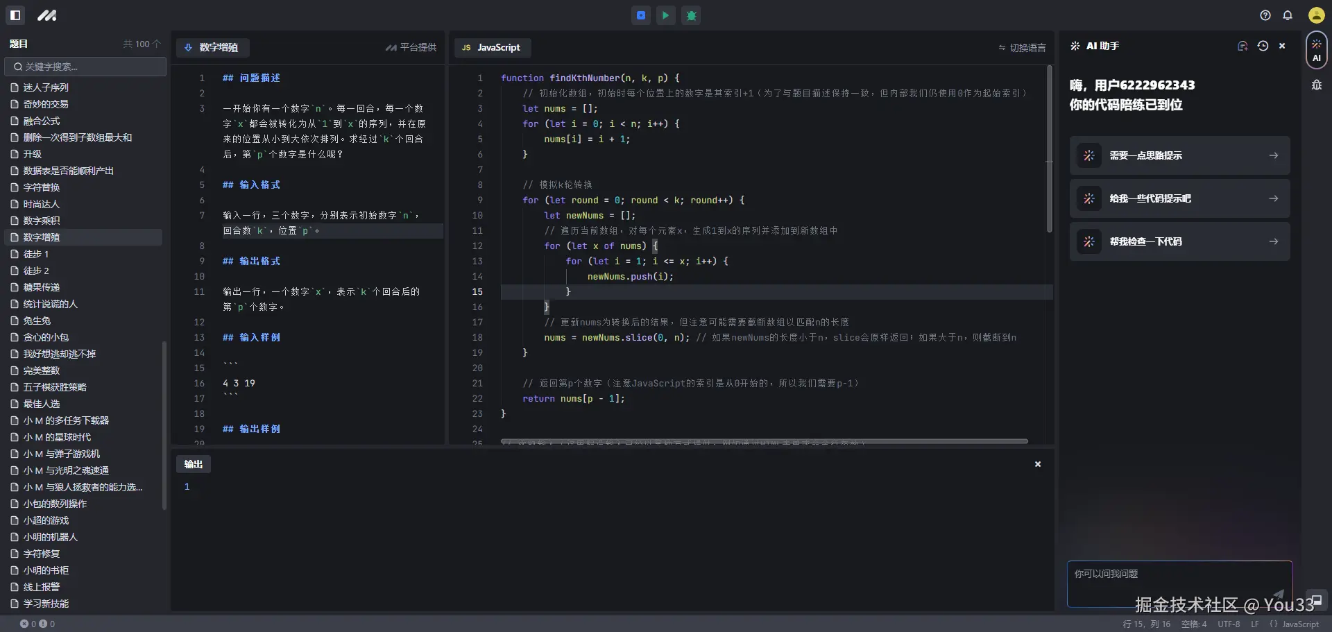
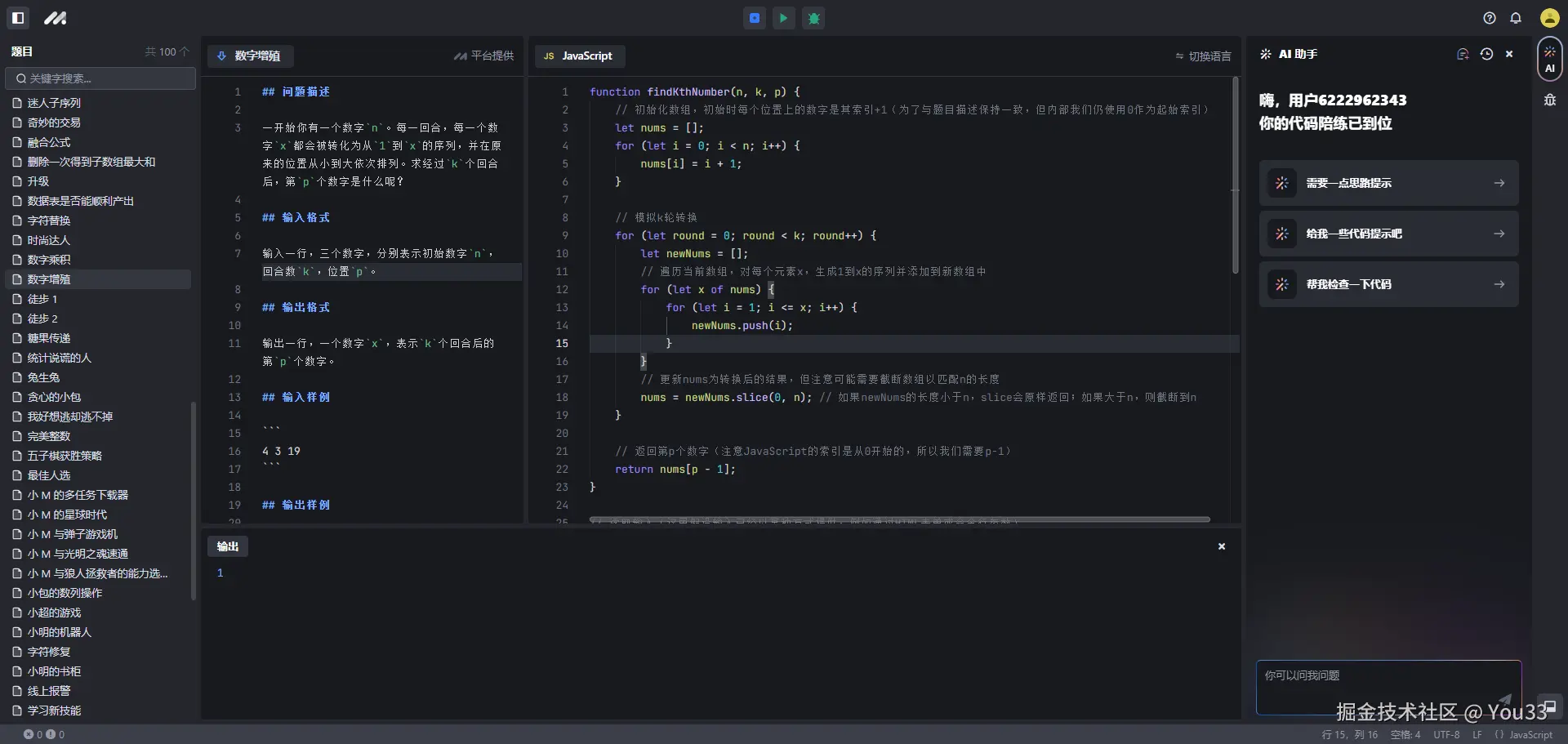
#豆包MarsCode刷题挑战# 打卡第六天,选择数字增殖题目练练,ai辅助@豆包MarsCode
#豆包MarsCode刷题挑战# 打卡第五天,选择两个数列题目练练@豆包MarsCode
#豆包MarsCode刷题挑战# 打卡第四天,选择字符替换题目练练@豆包MarsCode
#豆包MarsCode刷题挑战# 打卡第三天,选择打点计数器题目@豆包MarsCode
#豆包MarsCode刷题挑战# 豆包 MarsCode代码练习打卡第二天,坚持下去,代码能力会变好吧@豆包MarsCode
#豆包MarsCode刷题挑战# 第一天代码打卡,可以在豆包刷题了,还有AI提示,不错不错
#1024一起掘金#
下一页