首页
沸点
课程
数据标注
HOT
AI Coding
更多
直播
活动
APP
插件
直播
活动
APP
插件
搜索历史
清空
创作者中心
写文章
发沸点
写笔记
写代码
草稿箱
创作灵感
查看更多
登录
注册
You33
掘友等级
前端
身体和灵魂总要有一个在路上!
获得徽章 17
动态
文章
专栏
沸点
收藏集
关注
作品
赞
206
文章 195
沸点 11
赞
206
返回
|
搜索文章
You33
赞了这篇文章
天明夜尽
全栈修炼 @前端GitHub
·
4年前
关注
4 年经验裸辞 2 个月,40 场面试、一路的心态变化及经验总结
我觉得最重要的就是沉得住气,千万别中途心态崩了影响自己的选择,越到后期越要稳住心态,好的 offer 往往都是在最后的。...
707
104
分享
You33
赞了这篇文章
ErpanOmer
Web前端工程师 @跨境
·
9月前
关注
用了三年 Vue,我终于理解为什么“组件设计”才是重灾区
1. 抽组件 ≠ 拆文件夹 很多初学 Vue 的人对“组件化”的理解就是:“页面上出现重复的 UI?好,抽个组件。” 于是你会看到这样的组件: 接着你又遇到需要加图标的输入...
366
181
分享
You33
前端
·
1年前
举报
#豆包MarsCode刷题挑战#
打卡第七天,选择寻找最大值题目练练,用了ai提示,不错@豆包MarsCode
收起
查看大图
向左旋转
向右旋转
Vibe 编程交流圈
分享
评论
点赞
You33
前端
·
1年前
举报
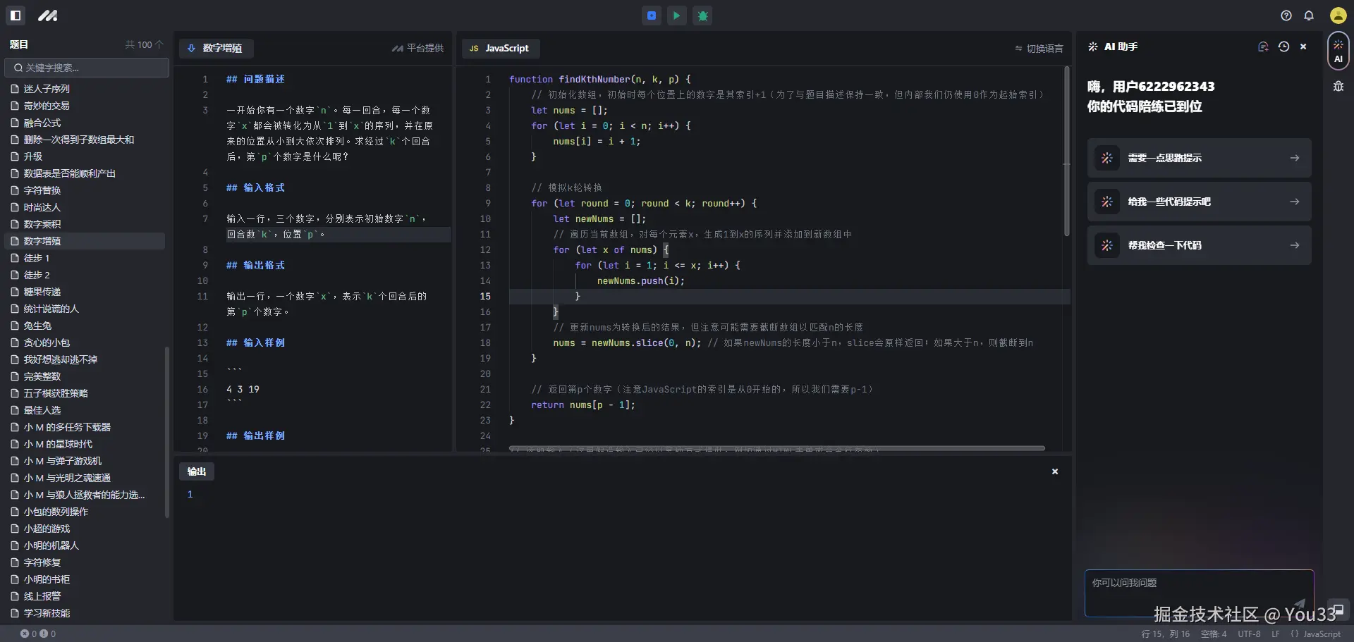
#豆包MarsCode刷题挑战#
打卡第六天,选择数字增殖题目练练,ai辅助@豆包MarsCode
收起
查看大图
向左旋转
向右旋转
Vibe 编程交流圈
分享
评论
点赞
You33
前端
·
1年前
举报
#豆包MarsCode刷题挑战#
打卡第五天,选择两个数列题目练练@豆包MarsCode
收起
查看大图
向左旋转
向右旋转
Vibe 编程交流圈
分享
评论
点赞
You33
前端
·
1年前
举报
#豆包MarsCode刷题挑战#
打卡第四天,选择字符替换题目练练@豆包MarsCode
收起
查看大图
向左旋转
向右旋转
Vibe 编程交流圈
分享
评论
点赞
You33
前端
·
1年前
举报
#豆包MarsCode刷题挑战#
打卡第三天,选择打点计数器题目@豆包MarsCode
收起
查看大图
向左旋转
向右旋转
Vibe 编程交流圈
分享
评论
点赞
You33
前端
·
1年前
举报
#豆包MarsCode刷题挑战#
豆包 MarsCode代码练习打卡第二天,坚持下去,代码能力会变好吧@豆包MarsCode
收起
查看大图
向左旋转
向右旋转
Vibe 编程交流圈
分享
评论
点赞
You33
前端
·
1年前
举报
#豆包MarsCode刷题挑战#
第一天代码打卡,可以在豆包刷题了,还有AI提示,不错不错
收起
查看大图
向左旋转
向右旋转
Vibe 编程交流圈
分享
评论
点赞
You33
赞了这篇文章
程序员Sunday
@公众号:程序员Sunday
·
1年前
关注
还学鸿蒙原生?vue3 + uniapp 可以直接开发鸿蒙啦!
7月20号,uniapp 官网“悄咪咪”的上线了 uniapp 开发鸿蒙应用 的文档,算是正式开启了 Vue3 + uniapp 开发鸿蒙应用 的时代!...
209
108
分享
You33
赞了这篇文章
可可乐乐
菜狗
·
4年前
关注
Vue后台管理系统菜单及按钮权限实现方式
菜单权限实现按钮权限实现 菜单权限实现按钮权限实现 菜单权限实现按钮权限实现 菜单权限实现按钮权限实现 菜单权限实现按钮权限实现...
3
评论
分享
You33
赞了这篇文章
攻城师不浪
前端攻城狮 @家里蹲
·
1年前
关注
threejs实战数字孪生园区开源(threejs+vue3+vite)
用Threejs+vite+vue3从零到一实现一套完整的数字孪生园区,内含源码以及threejs基础概念讲解...
387
88
分享
You33
赞了这篇文章
徐小夕
掘金签约作者 @flowmix多模态
·
2年前
关注
花了一天时间, 搜刮的个人觉得不错的16套vue3后台管理模版
搭建一个后台管理,从零开始开发,其实并不容易,在众多开源管理后台中,Vue3是一个备受瞩目的选择。它是一个现代化的前端框架,具有高效、灵活、易用等特点,今天,要为大家介绍几...
459
87
分享
You33
赞了这篇文章
Bi8bo
前端开发工程师 @掘金bug体验师
·
3年前
关注
简单记录一下 Vue 3 + Vue-Router 4 实现动态路由
简单记录一下碰到的问题,以及实现方式。 该项目前端写好静态路由,通过router.name标志路由显示。 后端登陆之后回传权限列表permissionList,前端通过判断...
14
4
分享
You33
赞了这篇文章
阿里巴巴终端技术
3年前
关注
为iframe正名,你可能并不需要微前端
任何新技术、新产品都是有一定适用场景的,它可能在当下很流行,但它不一定在任何时候都是最优解。在被微前端坑了几次之后,回过头发现,iframe真香!...
1.2k
150
分享
You33
赞了这篇文章
vivo互联网技术
vivo互联网技术 @vivo互联网
·
2年前
关注
如何用Three.js + Blender打造一个web 3D展览馆
运营活动新玩法层出不穷,web 3D炙手可热,本文将一步步带大家了解如何利用Three.js和Blender来打造一个沉浸式web 3D展览馆。...
345
32
分享
You33
赞了这篇文章
LXLong
3年前
关注
3. vue2项目中使用three.js开发三维IT机房
三维IT机房可以将机房数据可视化,让企业更好的监控和管理IT 机柜 在前端页面对IT 机房进行三维展示 当鼠标划入IT 机柜的时候,提示当前机柜的详细信息 一键显示机房中过...
132
19
分享
You33
前端
·
2年前
举报
#1024一起掘金#
困四了
分享
评论
点赞
You33
前端
·
2年前
举报
#1024一起掘金#
分享
评论
点赞
You33
关注了
zxg_神说要有光
前端
下一页
关注了
55
关注者
1
收藏集
11
关注标签
89
加入于
2017-04-27