掘友等级
获得徽章 0
在阮一峰老师的博客里看到了豆包,官网体验了一下,非常Nice,VScode扩展已安排上。![[比心]](//lf-web-assets.juejin.cn/obj/juejin-web/xitu_juejin_web/img/jj_emoji_113.582f64b.png)

异步社区会员到账了呀~ 不摸鱼了,学习一下。
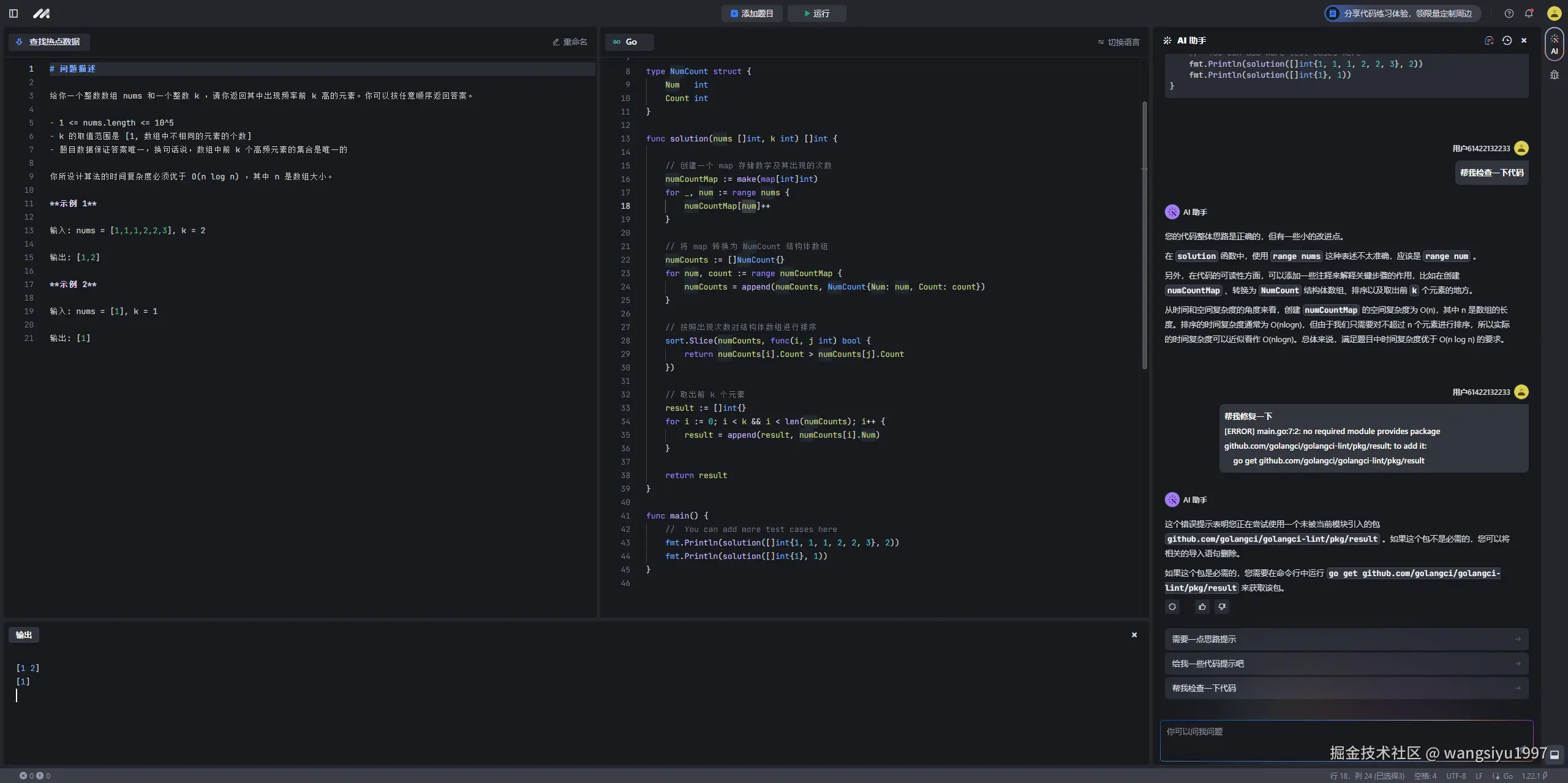
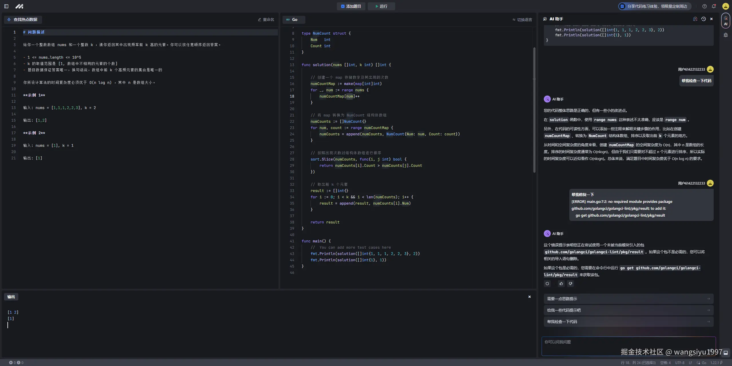
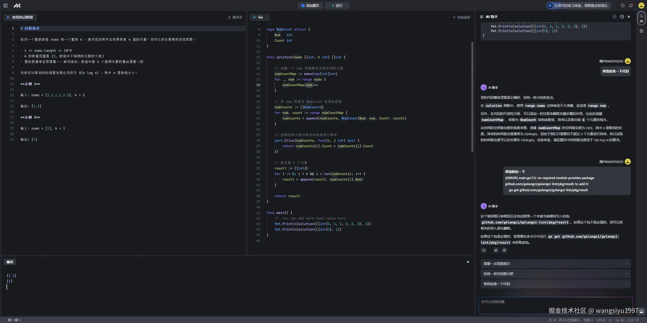
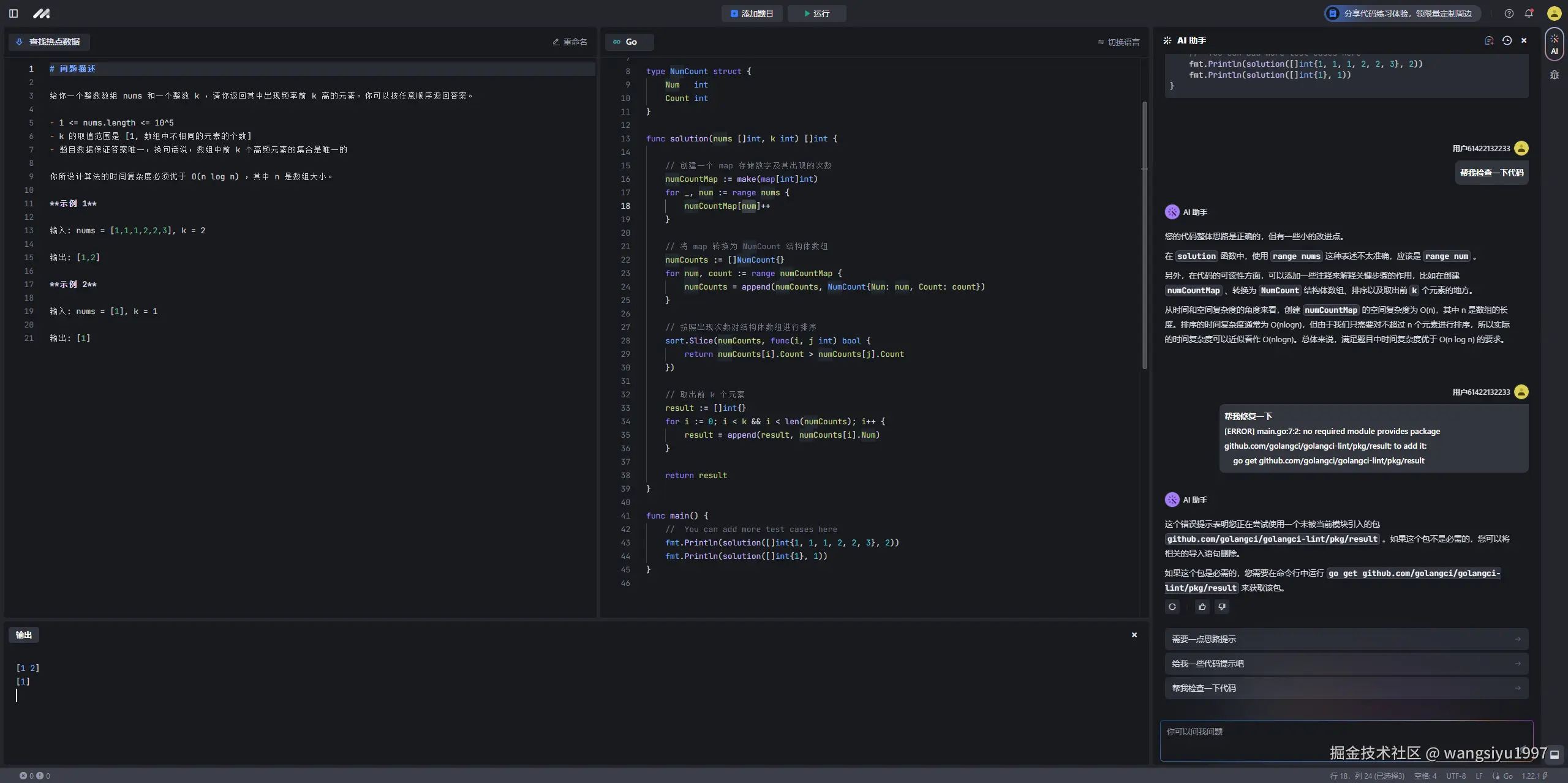
不过,发现了一个Bug
我只是想改个头像而已,提示昵称已存在,这..
感谢掘金老板送的棒球帽🧢,喜欢~~~
Eat, Sleep, Code, Juejin
【书名】你会不会喜欢我
【作者】喃东尼
【笔记】这是一本超级可爱有趣温馨治愈的漫画书,讲述了友情,爱情和日常,有欢笑和感动,也非常蠢萌哈哈哈。无论你是单身汪还是恋爱喵都推荐~~ 太喜欢企鹅🐧🐧了。
下一页