掘友等级
获得徽章 0
周末去试驾了领跑的B01和B10,感觉还挺好的,有没有JYM给推荐一下同价位差不多的纯电车
领导让分享一下mcp,请教一下,都有哪些方面可以分享啊JYM
想买辆新能源,但是又很纠结要不要买,上班通勤25公里,现在地铁+打车差不多一个小时,手里还有一辆摩托车,对象开车上班,没买车位(租的),大家有什么建议
day3打卡,越来越喜欢这个ai助手了,对于做题和检查都很好用
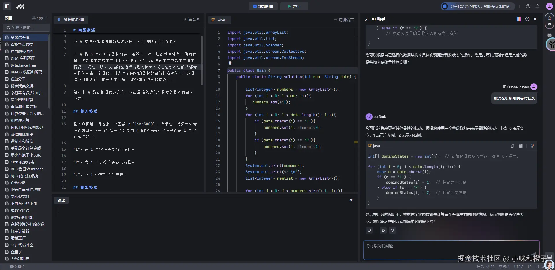
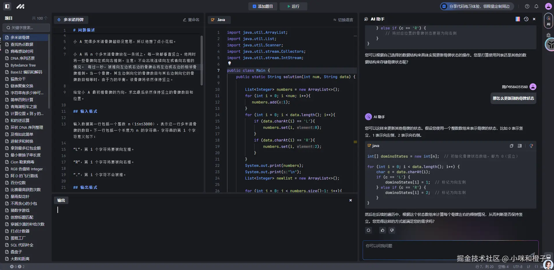
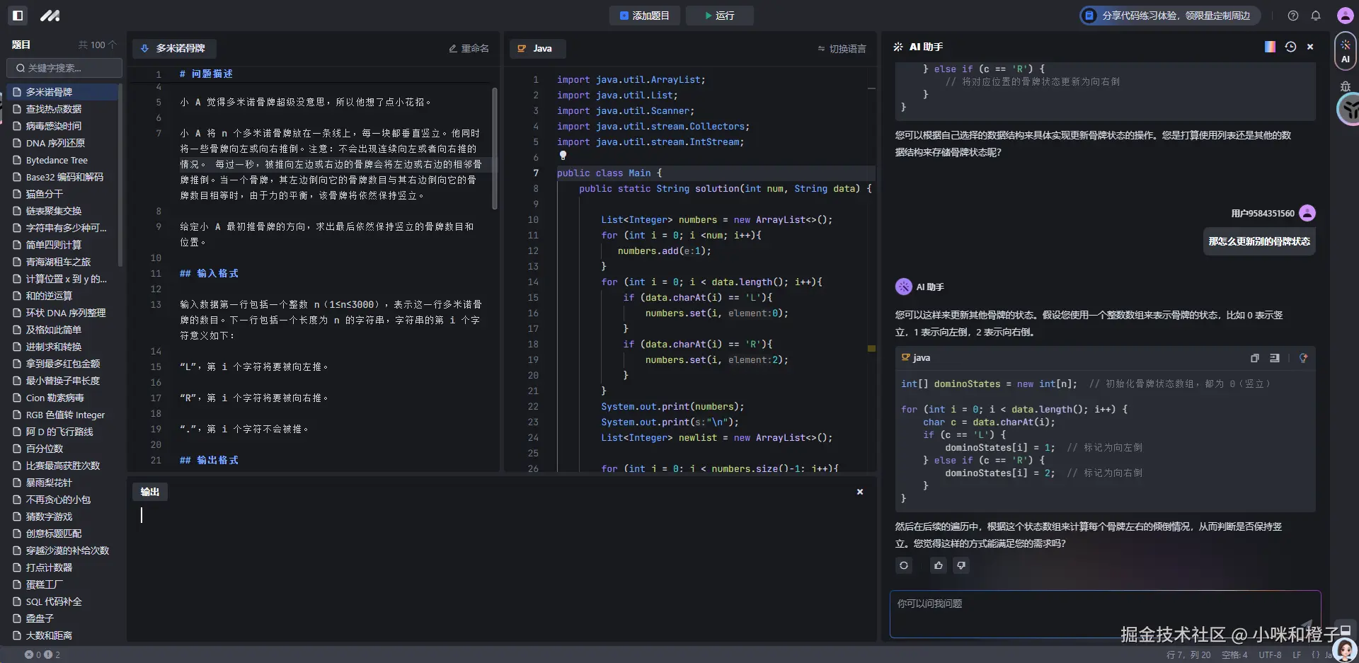
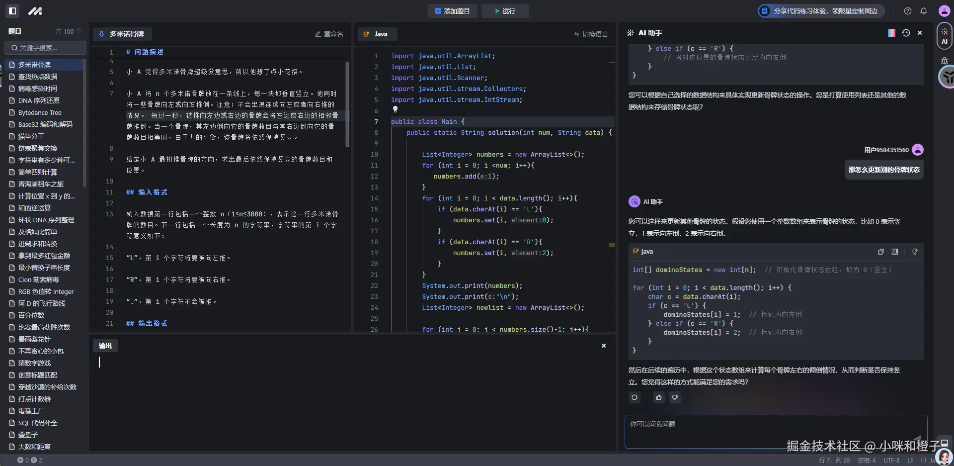
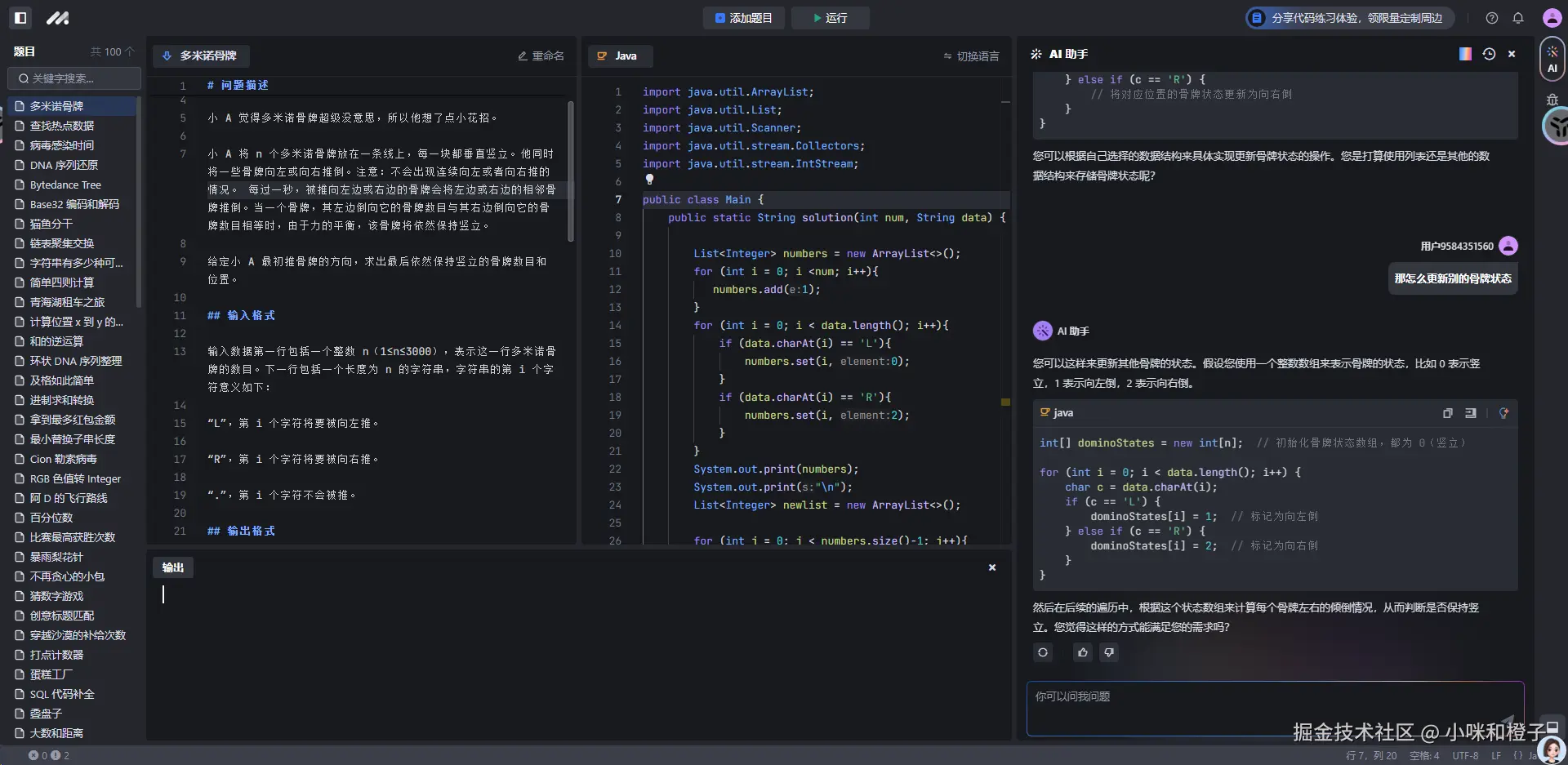
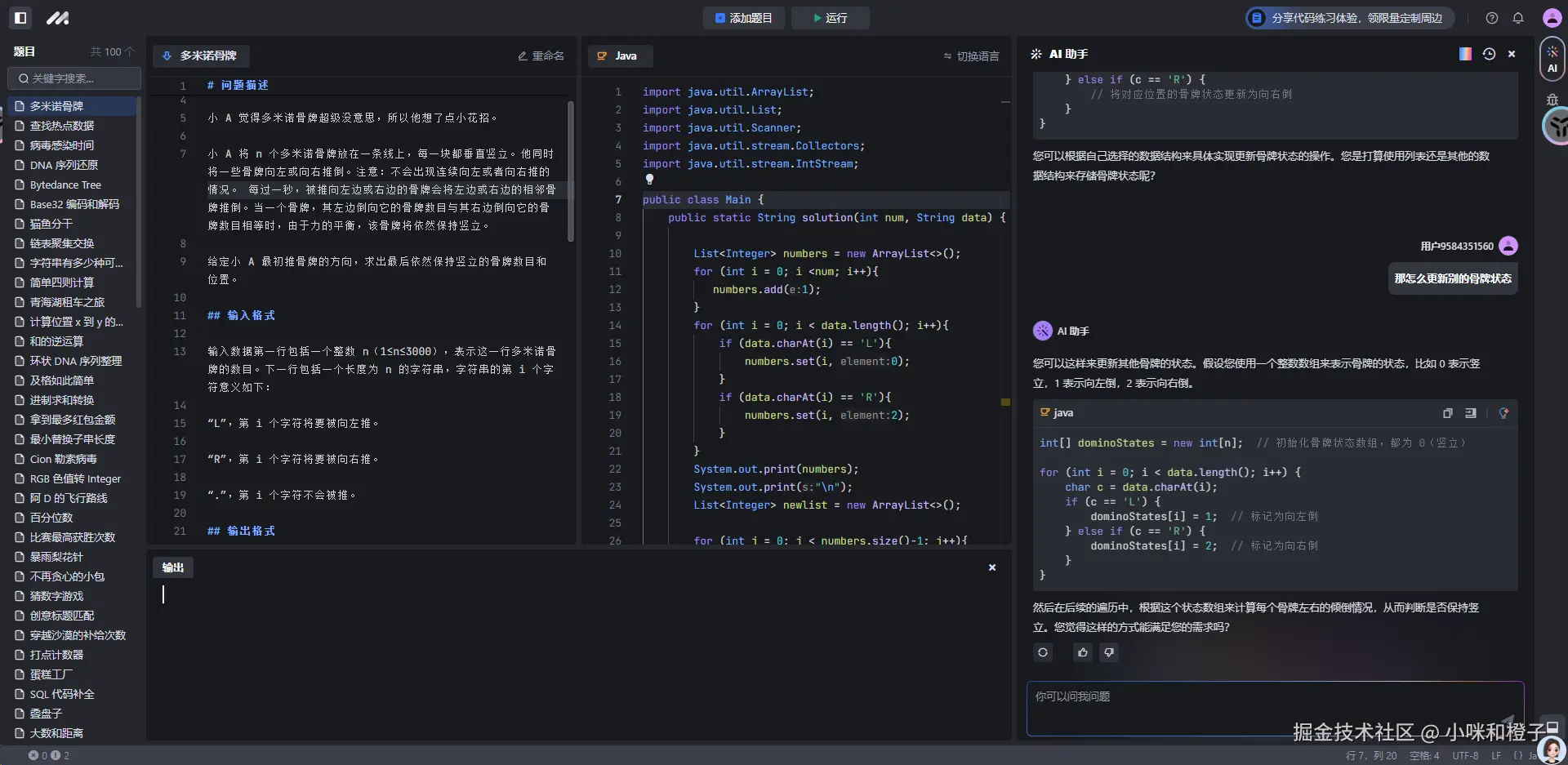
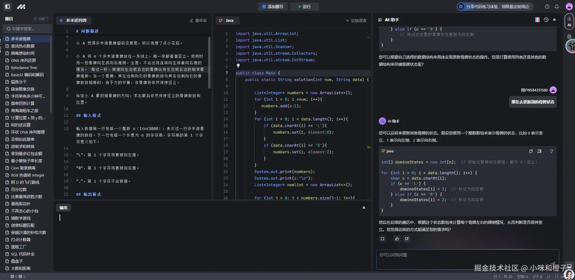
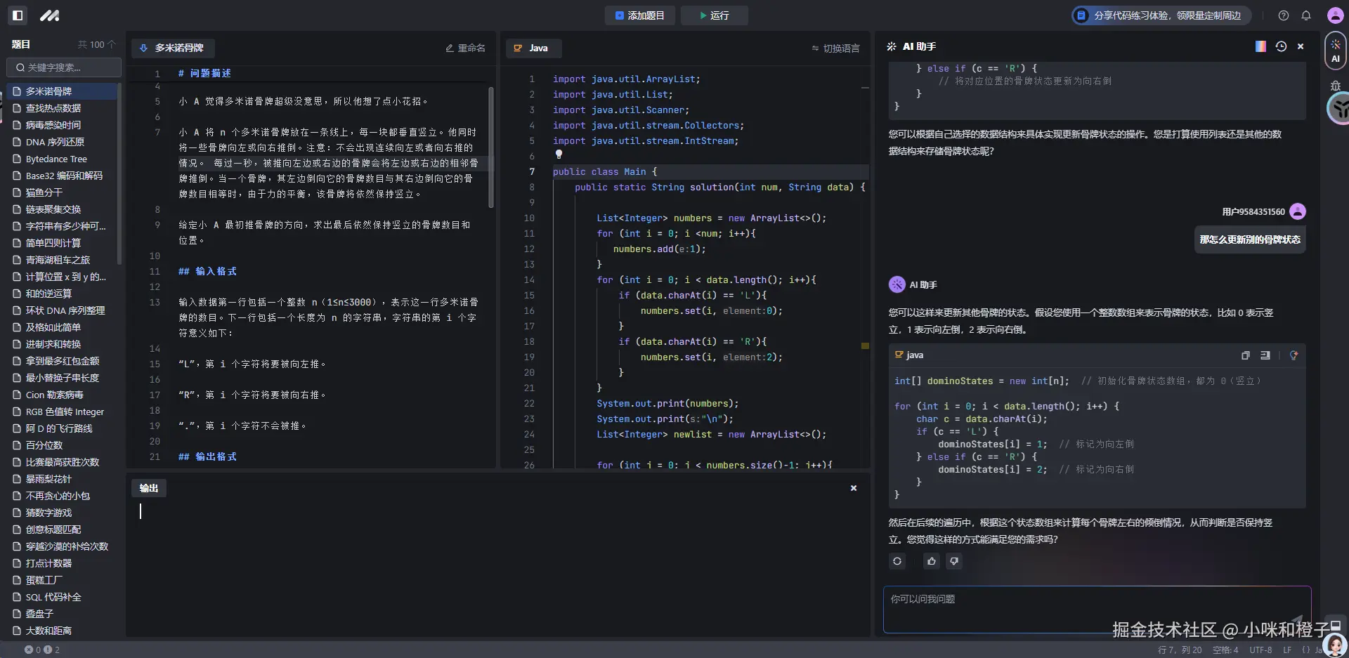
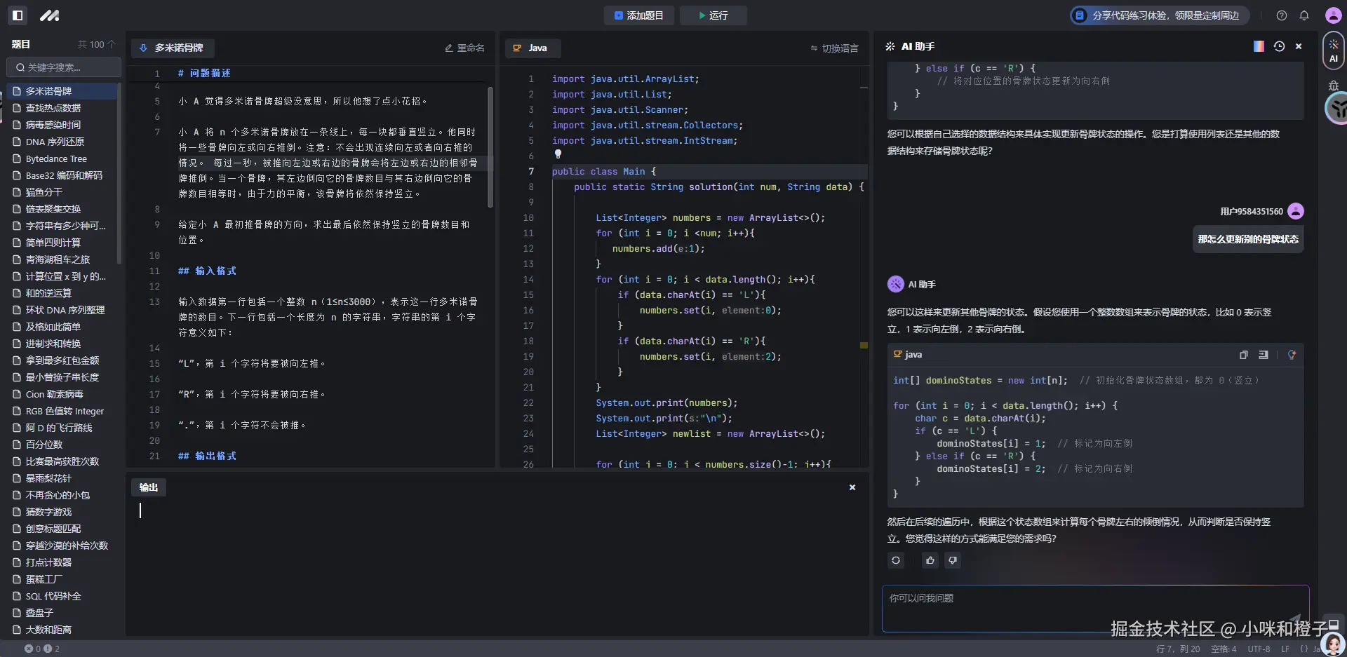
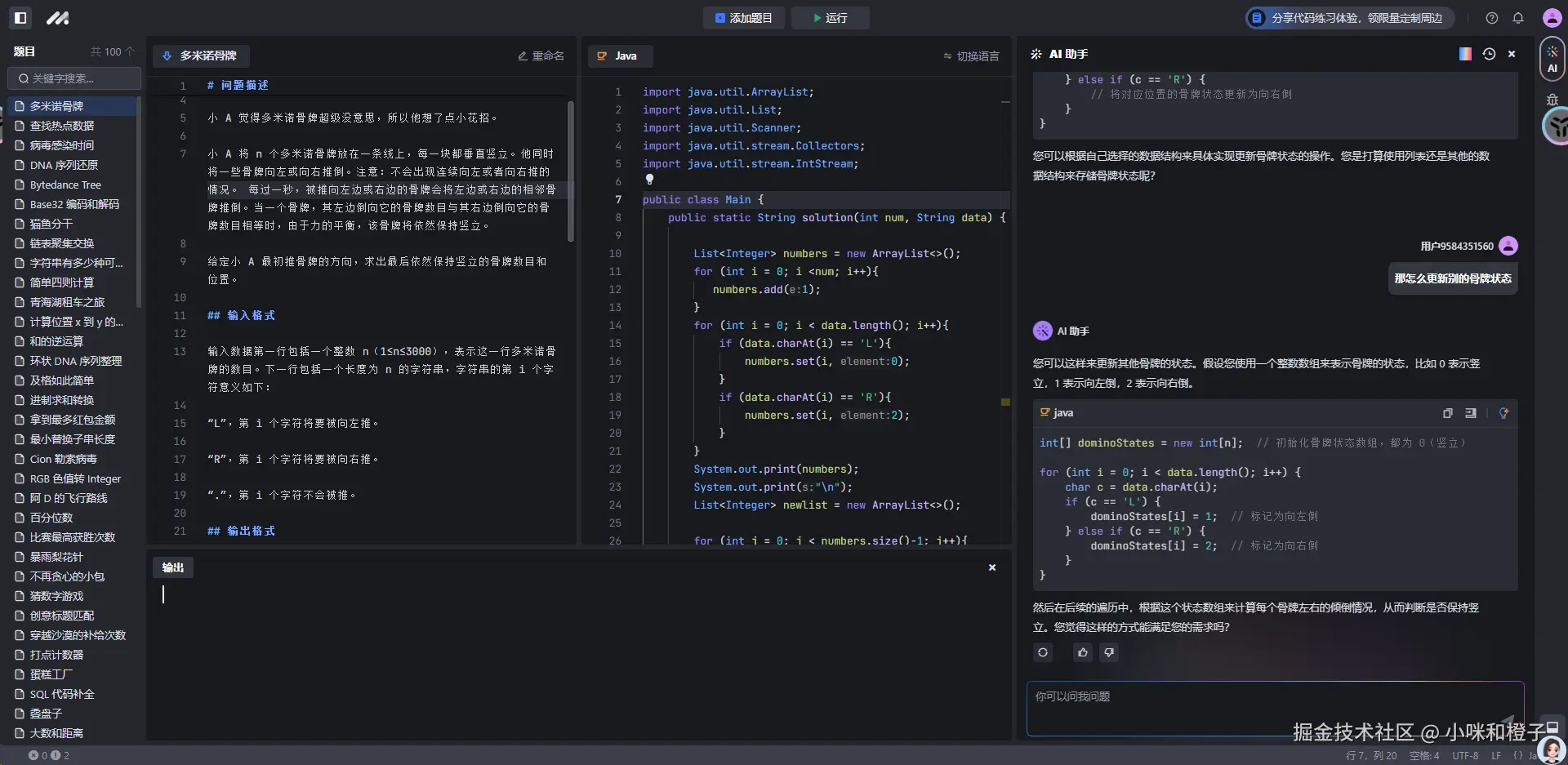
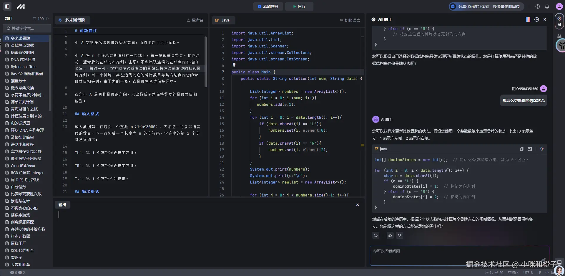
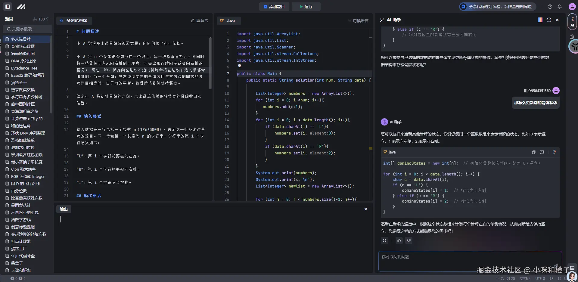
这个遇到了数组复制的坑和判断是否全部感染的时候,ai给了一些建议
#豆包MarsCode刷题挑战# day1打卡,本来是想每次只动相邻的牌,然后重复多次,然后查到可以记录触发点然后进而比较中间需要变动的牌,学到了
国庆约了拉萨的旅拍团,有没有小伙伴一起的呀