首页
沸点
课程
数据标注
HOT
AI Coding
更多
直播
活动
APP
插件
直播
活动
APP
插件
搜索历史
清空
创作者中心
写文章
发沸点
写笔记
写代码
草稿箱
创作灵感
查看更多
登录
注册
秋影刀鱼
掘友等级
搬砖人
|
某云厂
获得徽章 0
动态
文章
专栏
沸点
收藏集
关注
作品
赞
7
文章 7
沸点 0
赞
7
返回
|
搜索文章
秋影刀鱼
赞了这篇文章
前端下饭菜
前端专家 @滴滴
·
1年前
关注
2025:白手起家,两娃的爸准备创业
2024年6月份来了一场彻彻底底的自我反思,定了两个计划:每天读书,围绕技术、文学、创业类;粉丝数涨到500。2025年,两娃的爸准备创业。...
174
103
分享
秋影刀鱼
赞了这篇文章
k3s中文社区
5年前
关注
基础指南:如何在K3s中配置Traefik?
云由临时的服务器组和向服务器分配容器的方法组成。容器是一种将应用程序打包到标准化单元中的方法,以便该应用程序可以在云中的任何服务器上平稳运行。经常出现的问题是需要将外部客户...
6
1
分享
秋影刀鱼
关注了
k3s中文社区
搬砖人 @某云厂
秋影刀鱼
赞了这篇文章
东风微鸣
架构师
·
3年前
关注
K3S 系列文章-RHEL7.8 离线有代理条件下安装 K3S
## 一 基础信息 ### 1.1 前提 1. 本次安装的为 k3s 1.21.7+k3s1 2. VM 版本为 RHEL 7.8, 7.9 或 8.2, 8.3, 8.4...
2
评论
分享
秋影刀鱼
关注了
竹子爱熊猫
搬砖人 @某云厂
秋影刀鱼
关注了
喵个咪
搬砖人 @某云厂
秋影刀鱼
搬砖人 @某云厂
·
1年前
举报
#豆包MarsCode AI练中学#
打卡第7天,问答系统一键跑起来了,关于花语的问题未能回答,我再研究研究
收起
查看大图
向左旋转
向右旋转
Vibe 编程交流圈
分享
评论
点赞
秋影刀鱼
搬砖人 @某云厂
·
1年前
举报
#豆包MarsCode AI练中学#
打卡第6天,完成快速入门的四项体验
收起
查看大图
向左旋转
向右旋转
Vibe 编程交流圈
分享
评论
点赞
秋影刀鱼
搬砖人 @某云厂
·
1年前
举报
#豆包MarsCode AI练中学#
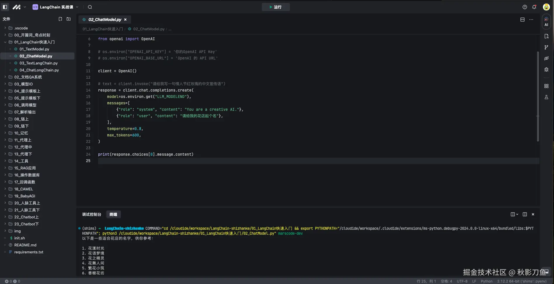
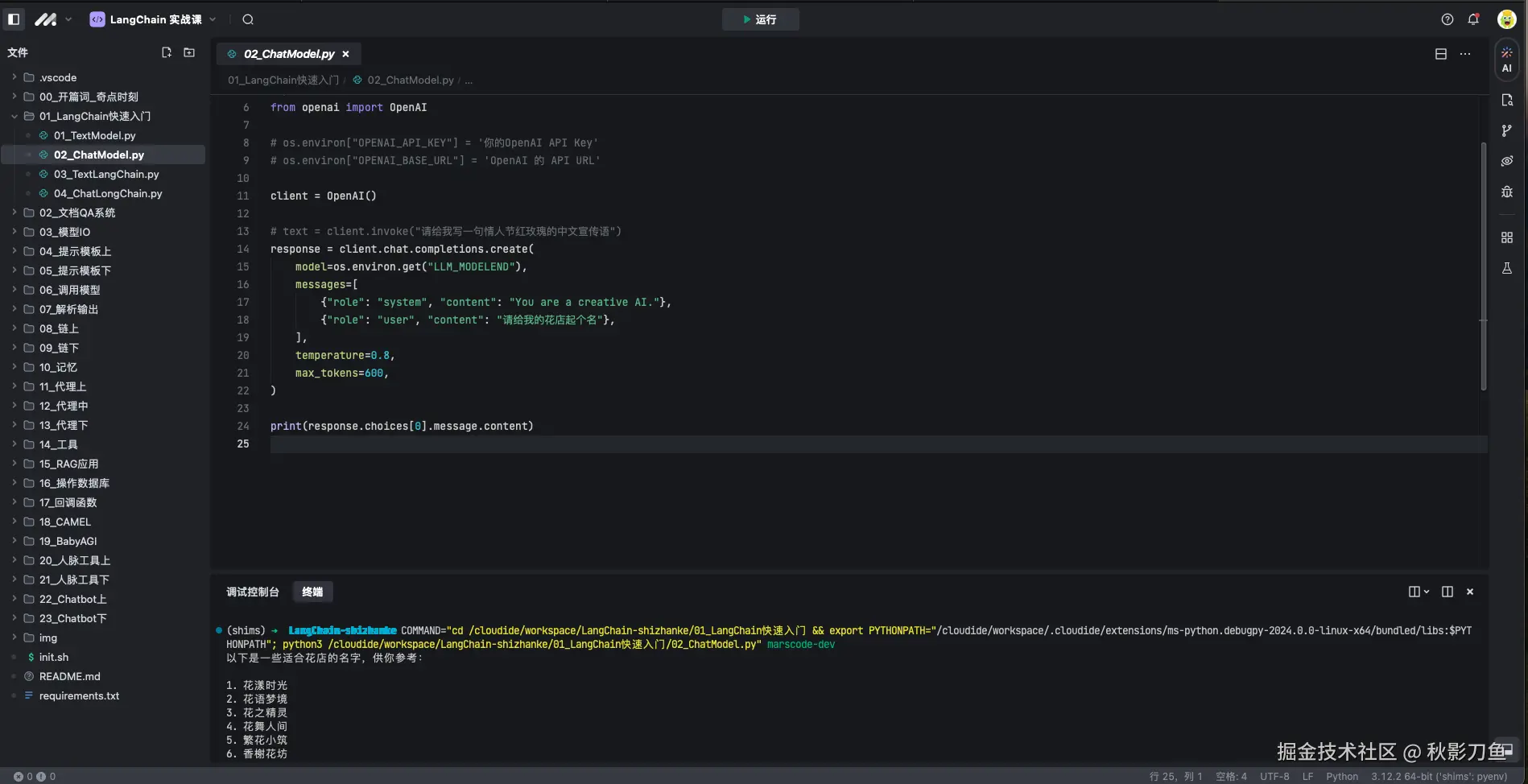
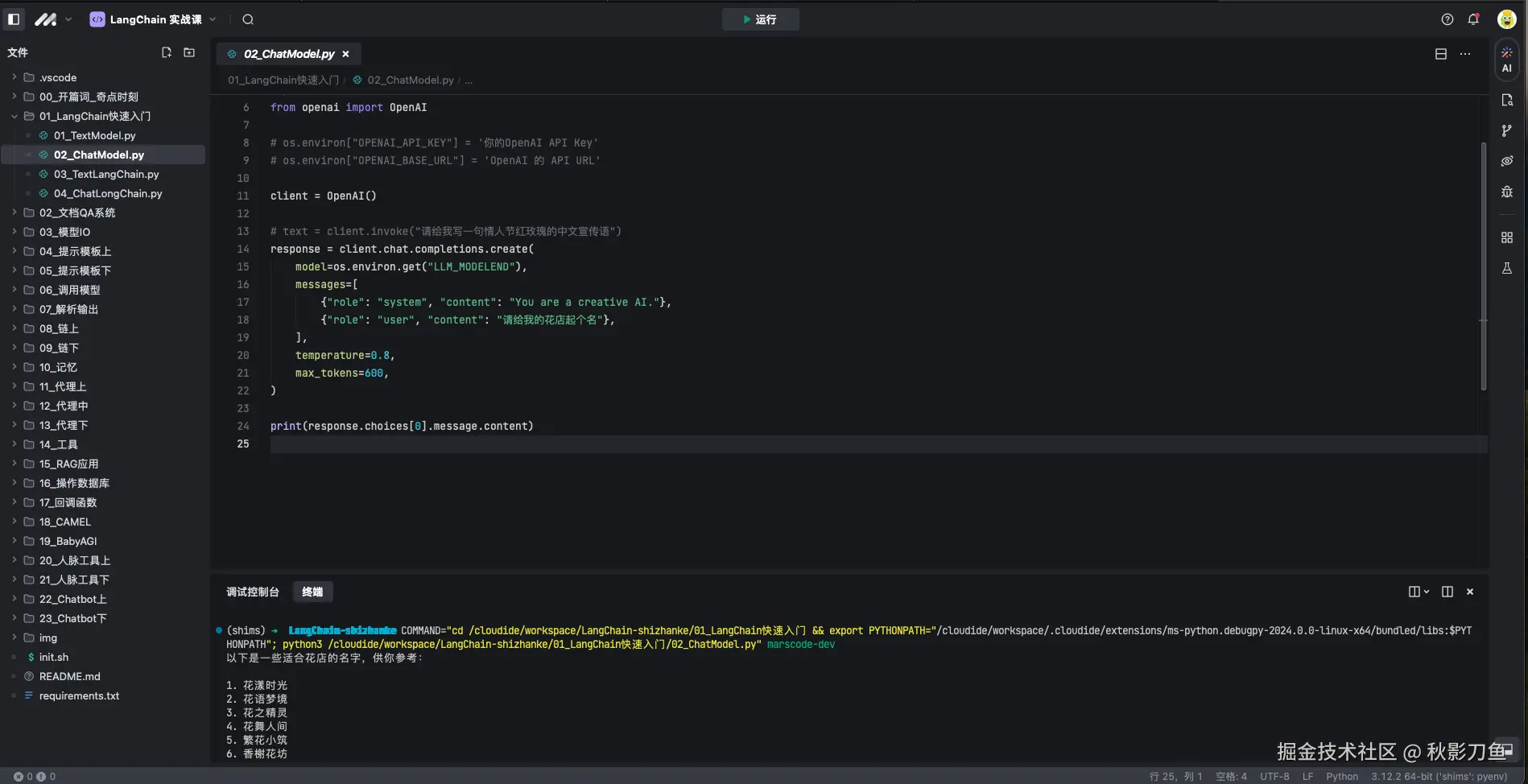
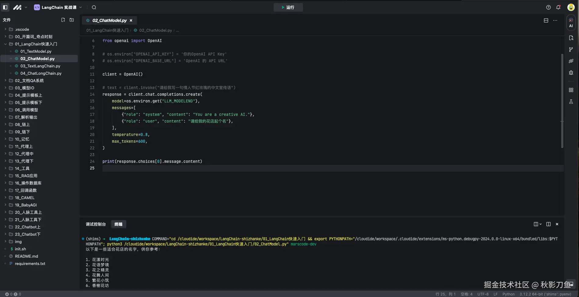
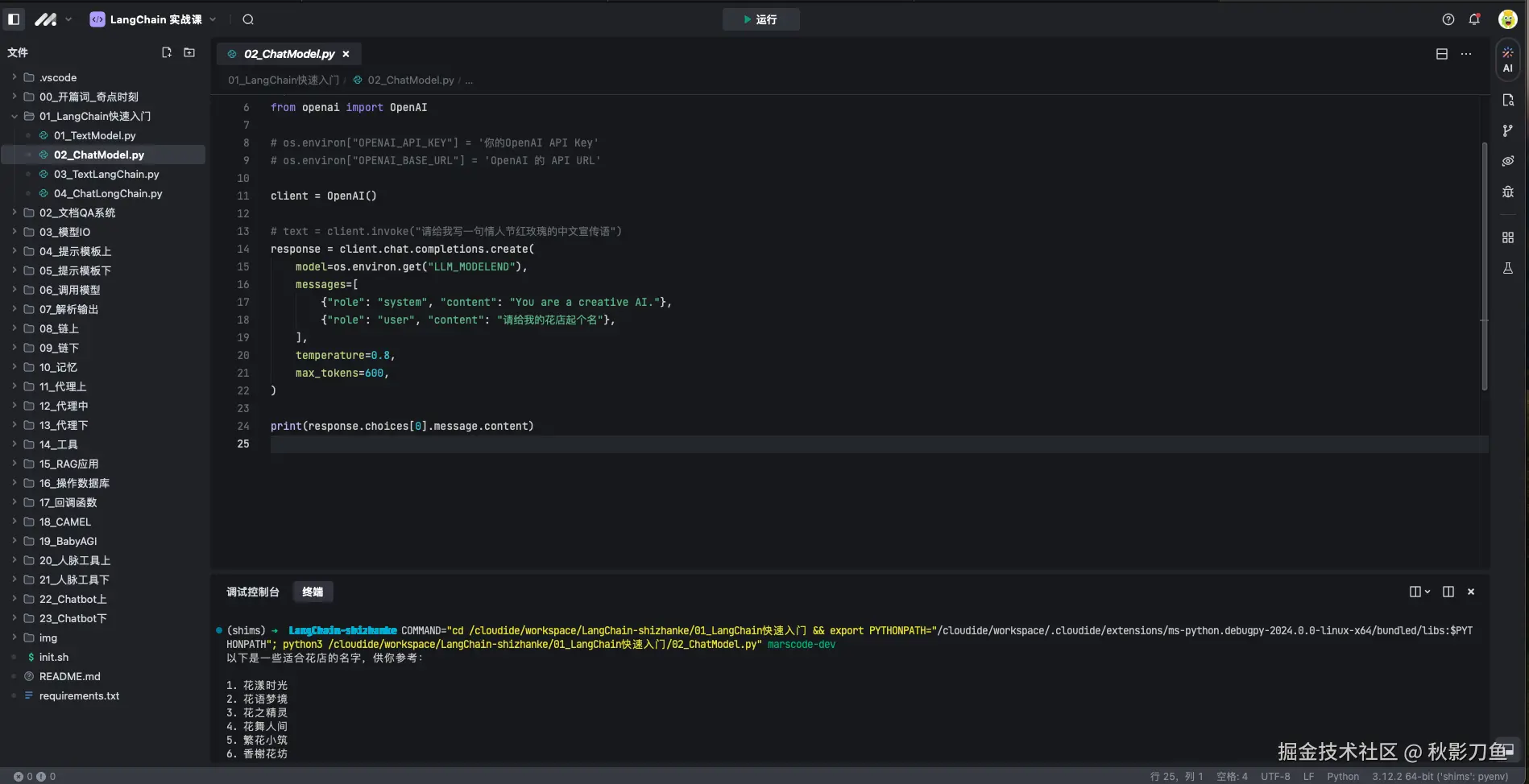
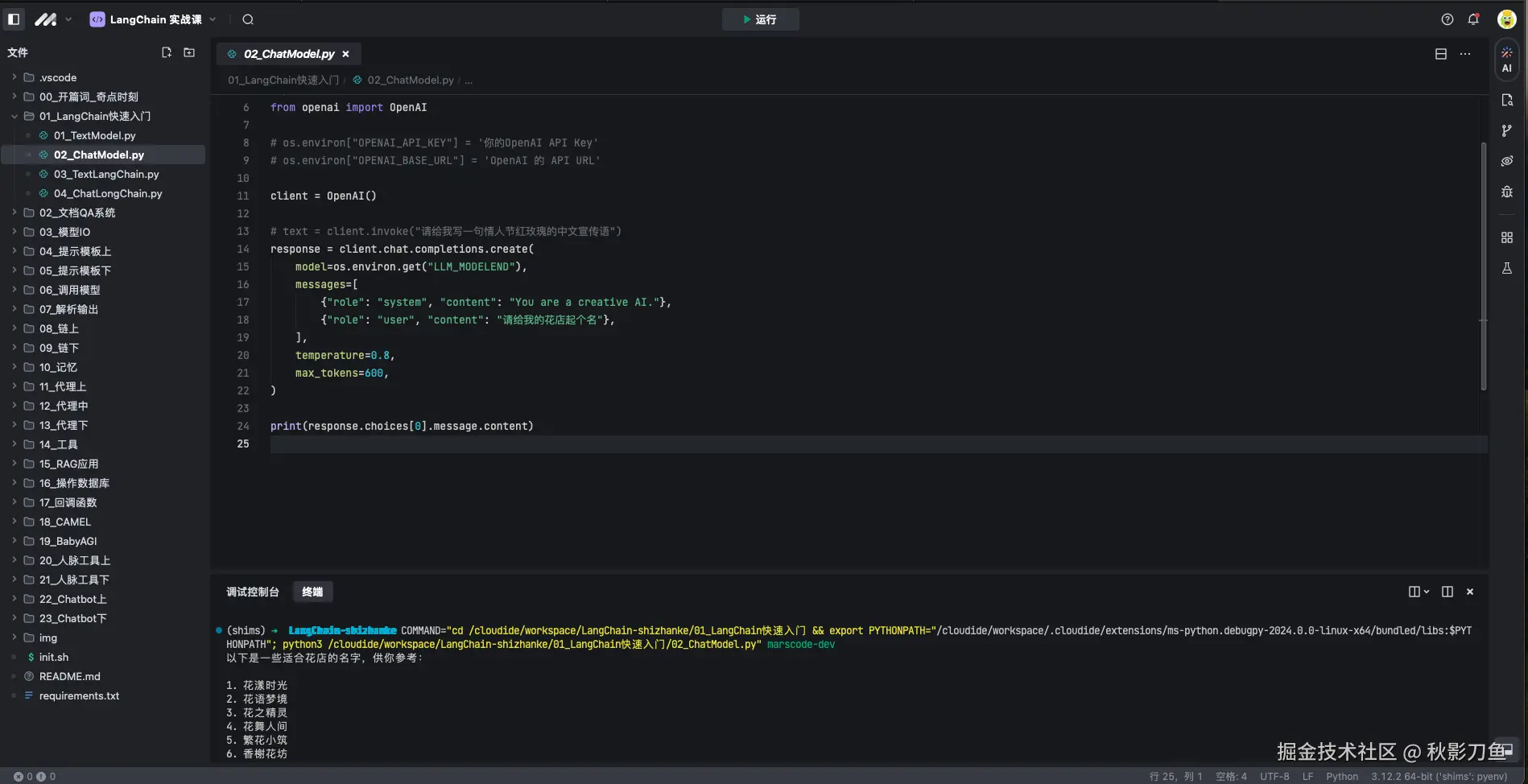
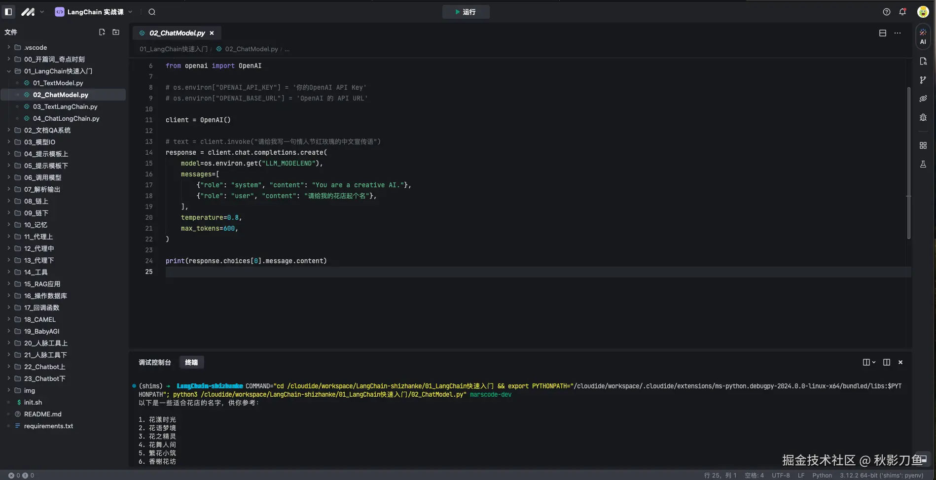
打卡第五天,体验下调用模型给花店起名
收起
查看大图
向左旋转
向右旋转
Vibe 编程交流圈
分享
评论
点赞
秋影刀鱼
搬砖人 @某云厂
·
1年前
举报
#豆包MarsCode AI练中学#
打开第4天,ai助手响应很快,是不是可以考虑作为我的日常问答使用了
收起
查看大图
向左旋转
向右旋转
Vibe 编程交流圈
分享
评论
点赞
秋影刀鱼
搬砖人 @某云厂
·
1年前
举报
#豆包MarsCode AI练中学#
打卡第3天,第二段代码跑通了,分析图片生成文案。不用考虑环境的问题,真的挺方便
收起
查看大图
向左旋转
向右旋转
Vibe 编程交流圈
分享
评论
点赞
秋影刀鱼
搬砖人 @某云厂
·
1年前
举报
#豆包MarsCode AI练中学#
打卡第2天,调用豆包大模型,生成宣传语
收起
查看大图
向左旋转
向右旋转
Vibe 编程交流圈
分享
评论
点赞
秋影刀鱼
搬砖人 @某云厂
·
1年前
举报
#豆包MarsCode AI练中学#
打卡第一天,感觉这个ide有点厉害
收起
查看大图
向左旋转
向右旋转
Vibe 编程交流圈
分享
评论
点赞
秋影刀鱼
关注了
CloudWeGo
搬砖人 @某云厂
秋影刀鱼
关注了
俯仰之间
搬砖人 @某云厂
秋影刀鱼
搬砖人 @某云厂
·
1年前
举报
jym,微信小程序有个输入表单,输入的项目,可以在后端配置,这种动态的表单,后端如何存储啊,只能上 mongodb 了吗
赞过
分享
8
2
秋影刀鱼
关注了
张晋涛
搬砖人 @某云厂
秋影刀鱼
赞了这篇文章
雪球工程师团队
@雪球财经
·
3年前
关注
漫谈Clickhouse Join
随着公司业务的不断发展,不同业务线数据都有了大规模积累。在此基础上为了精细化运营,更好地服务客户,就需要通过积累的数据沉淀出各类实体标签,比如用户标签、帖子标签、基金标签。...
16
2
分享
秋影刀鱼
关注了
万俊峰Kevin
搬砖人 @某云厂
秋影刀鱼
赞了这篇文章
我不是外星人
FE @攻粽号:前端Sharing
·
5年前
关注
「react进阶」一文吃透react-hooks原理
之前的两篇文章,分别介绍了react-hooks如何使用,以及自定义hooks设计模式及其实战,本篇文章主要从react-hooks起源,原理,源码角度,开始剖析react...
2.6k
161
分享
下一页
关注了
16
关注者
1
收藏集
1
关注标签
5
加入于
2018-01-04