首页
沸点
课程
数据标注
HOT
AI Coding
更多
直播
活动
APP
插件
直播
活动
APP
插件
搜索历史
清空
创作者中心
写文章
发沸点
写笔记
写代码
草稿箱
创作灵感
查看更多
登录
注册
斌斌有鲤
掘友等级
咖啡代码转化器
|
番茄科技
大龄码农,探索副业,加我交流
获得徽章 0
动态
文章
专栏
沸点
收藏集
关注
作品
赞
78
文章 33
沸点 45
赞
78
返回
|
搜索文章
赞
文章( 33 )
沸点( 45 )
Pkmer
全栈开发
·
15天前
举报
树挪死,人挪活,AI席卷的时代,要与时俱进,找准定位。才不会陷入随波主流的焦虑与恐慌之中。
AICoding交流
分享
1
3
LeonGao
AI 应用工程师 @Dreamwork
·
1年前
举报
我这条废点,谁点赞谁今年发财,不信你试试
分享
2
32
互联网檀檀
JAVA @京东
·
9月前
举报
本人女,宝妈,有人玩陆冲板? 找组织
#新人报道#
分享
11
2
我独自升级
bug工程师 @辣鸡科技有限公司
·
9月前
举报
#新人报道#
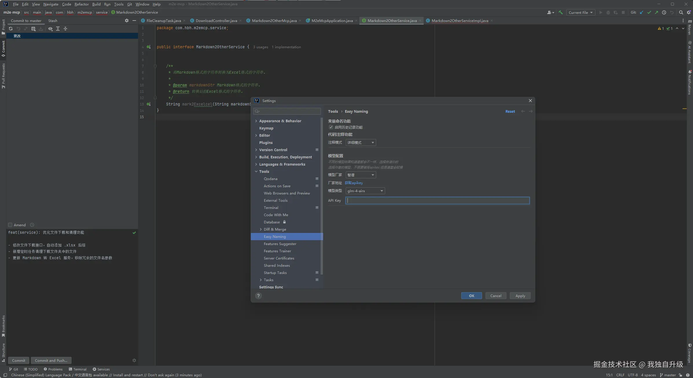
推荐一款我自己开发的智能变量命名、智能注释idea插件;
插件市场搜索“Easy naming”;
收起
查看大图
向左旋转
向右旋转
开发工具推荐
分享
评论
1
枇杷_21
摸鱼工程师 @@麻豆川媒
·
9月前
举报
今天最后一条沸点 明天我将被置顶🔝
分享
3
9
狮子胡月
头戴三叉束发紫金冠-体挂西川红锦百花袍-身披兽面吞头连环铠-腰系勒甲玲珑狮蛮带-Java开发者也
·
10月前
举报
周六看来没几个人上班啊
分享
评论
2
学习学习努力学习
Web前端 @淮北南信信息技术
·
10月前
举报
有今天加班的吗
分享
3
2
吾爱学习
10月前
举报
坚持住,xdm,快下班了
打工人的日常
分享
2
1
流云哦
BUG开发大师
·
10月前
举报
周六加班好惨啊
分享
4
2
Mr_Carl
@前端千里码 @千里码国际牧场
·
11月前
举报
公众号第一次收到打赏,真是太开心了,这份喜悦第一时间跟jym分享
收起
查看大图
向左旋转
向右旋转
上班摸鱼
分享
32
14
下一页
个人成就
文章被点赞
2
文章被阅读
4,987
掘力值
122
关注了
273
关注者
28
收藏集
1
关注标签
37
加入于
2016-07-06