掘友等级
获得徽章 0
#豆包MarsCode刷题挑战# 打卡第七天,假期来临,在卷一卷 @豆包MarsCode
#豆包MarsCode刷题挑战# 打卡第六天 国庆快乐,睡不着了![[睡]](//lf-web-assets.juejin.cn/obj/juejin-web/xitu_juejin_web/img/jj_emoji_9.8cf4c38.png)
@豆包MarsCode
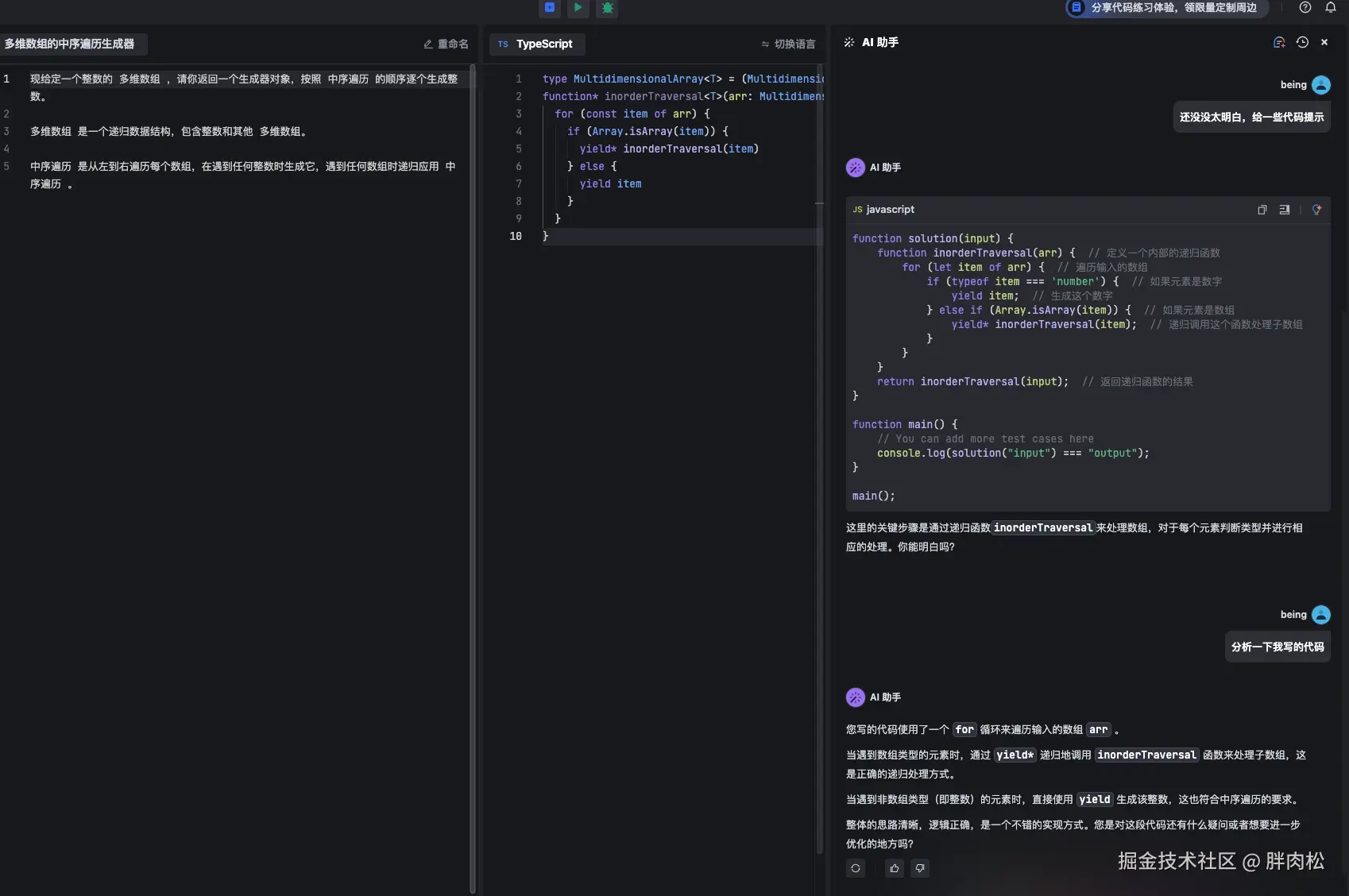
#豆包MarsCode刷题挑战# 打卡第五天,虽然把自己绕住了,但最后还是成功了
@豆包MarsCode
#豆包MarsCode刷题挑战# 打卡第四天,好好学习,天天向上
@豆包MarsCode
#豆包MarsCode刷题挑战# 打卡第3天,思路很详细,写出来差不多的底代码,哈哈哈 @豆包MarsCode
#豆包MarsCode刷题挑战# 打卡第二天,思路很重要,nice。 @豆包MarsCode
打卡第一天,提供的思路和代码很清晰,很棒。 #豆包MarsCode刷题挑战# @豆包MarsCode
#豆包MarsCode刷题挑战# AI解答很详细,提供的代码思路也很容易理解 @豆包MarsCode
#欢喜迎兔年# 年终奖发了吗?嗯,发了,但是不够发红包的
下一页