首页
沸点
课程
数据标注
HOT
AI Coding
更多
直播
活动
APP
插件
直播
活动
APP
插件
搜索历史
清空
创作者中心
写文章
发沸点
写笔记
写代码
草稿箱
创作灵感
查看更多
登录
注册
Muziji
掘友等级
获得徽章 0
动态
文章
专栏
沸点
收藏集
关注
作品
赞
0
文章 0
沸点 0
赞
0
返回
|
搜索文章
Muziji
26天前
关注
你的 AI Agent 正在"浪费"每一次对话:OpenClaw-RL 如何让 Agent 越用越聪明
你的 AI Agent 正在"浪费"每一次对话:OpenClaw-RL 如何让 Agent 越用越聪明 每天,全球数以亿计的 AI Agent 正在与用户进行交互。 它们回...
0
评论
分享
Muziji
1月前
关注
不需要标准答案,大模型也能自我进化?清华提出 TTRL,用"投票"替代标注做强化学习
不需要标准答案,大模型也能自我进化?清华提出 TTRL,用"投票"替代标注做强化学习 一个反直觉的发现 强化学习(RL)正在成为大语言模型(LLM)推理能力提升的核心引擎。...
0
评论
分享
Muziji
1月前
关注
如何训练你的"潜变量"?Google DeepMind 提出 Unified Latents,用扩散模型同时编码、正则化和生成
如何训练你的"潜变量"?Google DeepMind 提出 Unified Latents,用扩散模型同时编码、正则化和生成 Key Takeaways / 核心要点 U...
0
评论
分享
Muziji
1月前
关注
智谱AI GLM-5 技术报告全面解读
智谱AI GLM-5 技术报告全面解读 为什么现在要关心这个方向? 2026年2月,智谱AI联合清华大学发布了GLM-5——一个744B参数的开源基座模型。这不只是又一次"...
0
评论
分享
Muziji
1月前
关注
当 AI 开始"翻书":一文读懂检索增强生成(RAG)的前世今生与实战指南
当 AI 开始"翻书":一文读懂检索增强生成(RAG)的前世今生与实战指南 开篇:AI 很强,但它也会"胡说八道" 你一定用过 ChatGPT、Copilot 或者 Sta...
0
评论
分享
Muziji
1月前
关注
一文读懂MOE:大模型背后的"专家分工"智慧
一文读懂MOE:大模型背后的"专家分工"智慧 重点内容 MoE(混合专家模型) 是当前大模型扩展的核心技术之一,DeepSeek、Mixtral、GPT-4 等明星模型都在...
0
评论
分享
Muziji
1月前
关注
混合专家模型 (MoE) 详解
混合专家模型 (MoE) 详解 随着 Mixtral 8x7B (announcement, model card) 的推出,一种称为混合专家模型 (Mixed Exper...
0
评论
分享
Muziji
1月前
关注
告别多步采样:何凯明"漂移模型",一步生成图像刷新SOTA
告别多步采样:何凯明"漂移模型",一步生成图像刷新SOTA 引言:生成模型为什么需要"多步"? 如果你接触过扩散模型(Diffusion Models)或流匹配模型(Flo...
0
评论
分享
Muziji
2月前
关注
从Transformer到基础模型:时空预测技术全景解读
从Transformer到基础模型:时空预测技术全景解读 什么是时空预测?为什么它如此重要? 想象一下: 早高峰时,导航软件精准预测15分钟后的路况 气象台提前一周预警台风...
0
评论
分享
Muziji
2月前
关注
扩散模型如何重塑时间序列分析?一文读懂最新综述
扩散模型如何重塑时间序列分析?一文读懂最新综述 综述地址:https://arxiv.org/pdf/2404.18886v5 扩散模型已成为时间序列和时空数据分析的新范式...
0
评论
分享
Muziji
2月前
关注
Transformer Explainer 使用指南:在交互中理解大语言模型
Transformer Explainer 是佐治亚理工学院开发的一个交互式可视化工具,它在浏览器中运行一个真实的 GPT-2 模型,让你能够亲眼看到 Transforme...
0
评论
分享
Muziji
2月前
关注
BasicTS 项目入门指南:从零开始掌握时间序列分析
BasicTS是一个面向时间序列分析的基准库和工具箱,现已支持时空预测、长序列预测、分类、插补等多种任务与数据集,涵盖统计模型、机器学习模型、深度学习模型等多类算法。...
0
评论
分享
Muziji
1年前
举报
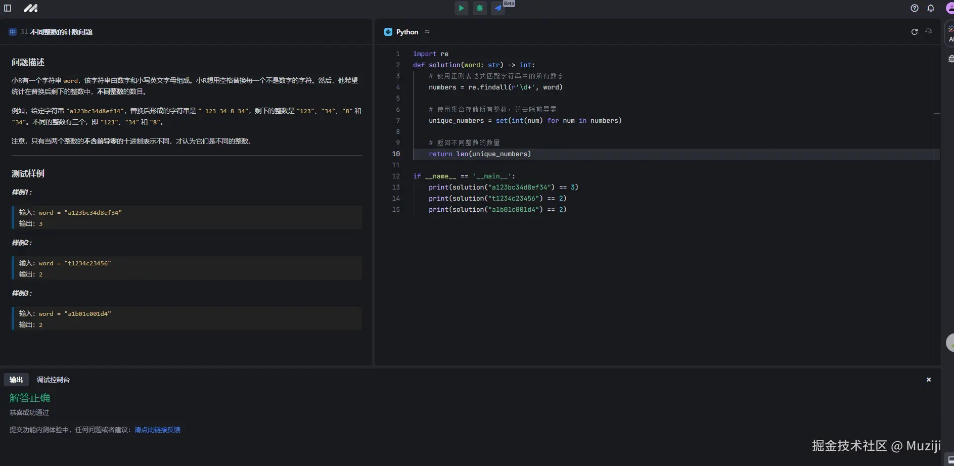
#豆包MarsCode刷题挑战#
@豆包MarsCode
收起
查看大图
向左旋转
向右旋转
分享
评论
点赞
Muziji
1年前
举报
#豆包MarsCode刷题挑战#
@豆包MarsCode
收起
查看大图
向左旋转
向右旋转
分享
评论
点赞
Muziji
1年前
举报
#豆包MarsCode刷题挑战#
@豆包MarsCode
收起
查看大图
向左旋转
向右旋转
分享
评论
点赞
Muziji
1年前
举报
#豆包MarsCode刷题挑战#
@豆包MarsCode
收起
查看大图
向左旋转
向右旋转
分享
评论
点赞
Muziji
1年前
举报
#豆包MarsCode刷题挑战#
@豆包MarsCode
收起
查看大图
向左旋转
向右旋转
分享
评论
点赞
Muziji
1年前
关注
Go语言基础知识标题 | 豆包MarsCode AI刷题
什么是GO语言 高性能、高并发 语法简单、学习曲线平缓 丰富的标准库 完善的工具链 静态链接 快速编译 跨平台 垃圾回收 基础知识 Hello World var var关...
0
评论
分享
Muziji
1年前
举报
#豆包MarsCode刷题挑战#
@豆包MarsCode
收起
查看大图
向左旋转
向右旋转
分享
评论
点赞
下一页
个人成就
文章被阅读
1,589
掘力值
113
关注了
0
关注者
0
收藏集
0
关注标签
7
加入于
2024-02-26