首页
沸点
课程
数据标注
HOT
AI Coding
更多
直播
活动
APP
插件
直播
活动
APP
插件
搜索历史
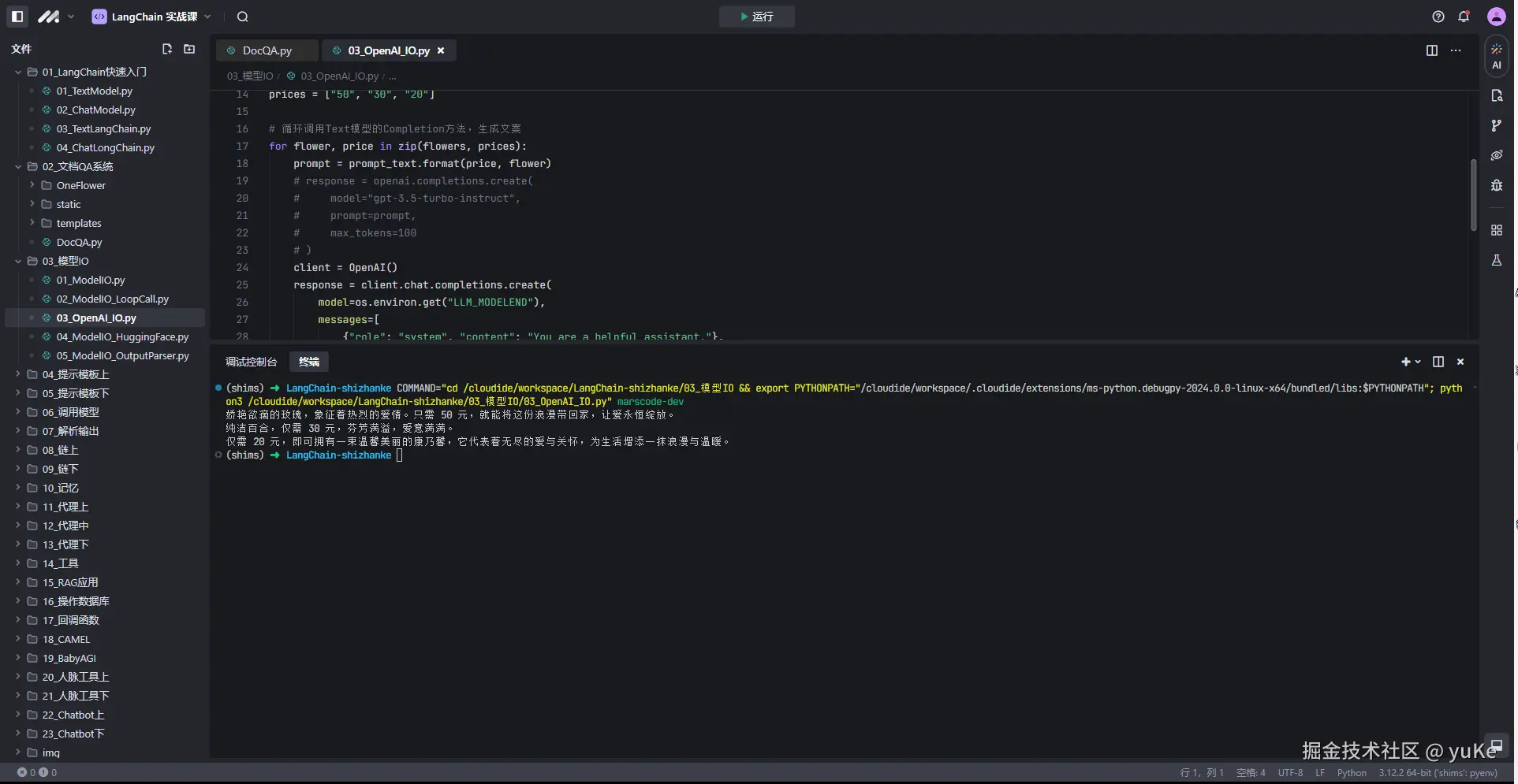
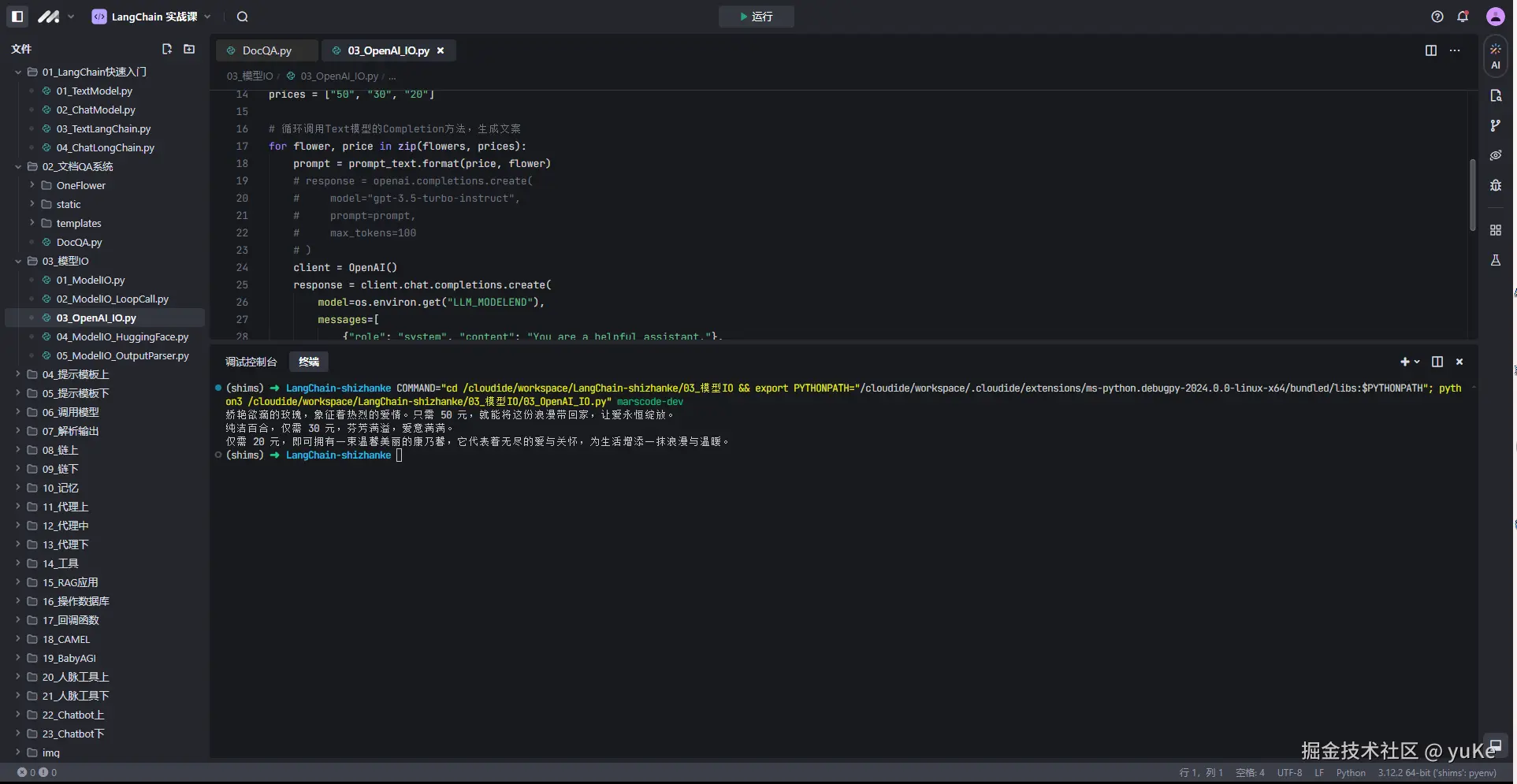
清空
创作者中心
写文章
发沸点
写笔记
写代码
草稿箱
创作灵感
查看更多
登录
注册
yuKe
掘友等级
Lv.999究极CV工程师
c
获得徽章 19
动态
文章
专栏
沸点
收藏集
关注
作品
赞
147
文章 98
沸点 49
赞
147
返回
|
搜索文章
yuKe
Lv.999究极CV工程师
·
1月前
举报
签到bug,垃圾
赞过
分享
1
2
yuKe
Lv.999究极CV工程师
·
1月前
举报
太垃圾了,全是bug
赞过
分享
评论
1
yuKe
赞了这篇文章
石小石Orz
前端 | 🌏 shc1139874527
·
1年前
关注
直接使用git pull拉取代码,被同事狠狠地diss了!
今天干活时,突然看到大群里有人艾特我,还甩了一张截图: 我很火大,群里艾特我膈应谁呢! 到这儿,我没干再反驳了,因为我不太清楚rebase的意思,我开始怀疑是不是自己git...
2.1k
670
分享
yuKe
赞了这篇文章
河畔一角
低代码 @Marsview
·
1年前
关注
太坑了。。。Git仓库为什么越来越大
为什么git仓库越用越大,下载事件文件发现只有4M,但别人克隆缺有250M,这是为什么?如何解决?来看看我的思路...
105
27
分享
yuKe
关注了
iwhao
Lv.999究极CV工程师
yuKe
赞了这篇文章
thissai
后端
·
2年前
关注
Laravel统一错误处理为 json
Laravel中的App\Exceptions\Handler 类负责记录应用程序触发的所有异常,总是try...catch使代码太过繁琐且可读性大大降低,那么怎么使用它处...
2
评论
分享
yuKe
关注了
thissai
Lv.999究极CV工程师
yuKe
赞了这篇沸点
图颜有信
前端 @公众号也叫,图颜有信
·
1年前
举报
儿子1岁2个月,一直不确定他能不能听懂我的话,今天遥控器丢了,问他,他一直指着扫地机器。没反应过来,他又跑去把机器人打开,果然,遥控器在机器人肚子下面。哈哈,确定了,他现在听得懂我话,调皮可以教育了。前半段聊生活,后半段分享技术
juejin.cn
等人赞过
分享
4
30
yuKe
赞了这篇沸点
日迟风暖
1年前
举报
记住,谈恋爱的时候,如果对方经常明里、暗里要你在 214、520 等各种节日发红包、送礼物,要态度要仪式,这种人基本都是感情骗子……
上班摸鱼
等人赞过
分享
378
34
yuKe
赞了这篇沸点
优弧
VIP.5 如鱼得水
前丨管理员丨首席客服君丨运营负责人 @掘金
·
1年前
举报
掘友们!豆包MarsCode AI 刷题功能现已接入掘金社区「每日签到」—>「我的任务」中。首次完成刷题任务,可获得 10000 矿石奖励,矿石还能兑换惊喜福利和参加幸运抽奖。别再犹豫,快来开启你的刷题之旅,收获满满的知识与福利吧!
任务直通车>>>
sourl.co
等人赞过
分享
67
31
yuKe
Lv.999究极CV工程师
·
1年前
举报
下班前给大家看一下早上出门前发现的大老鼠
收起
查看大图
向左旋转
向右旋转
上班摸鱼
等人赞过
分享
16
11
yuKe
Lv.999究极CV工程师
·
1年前
举报
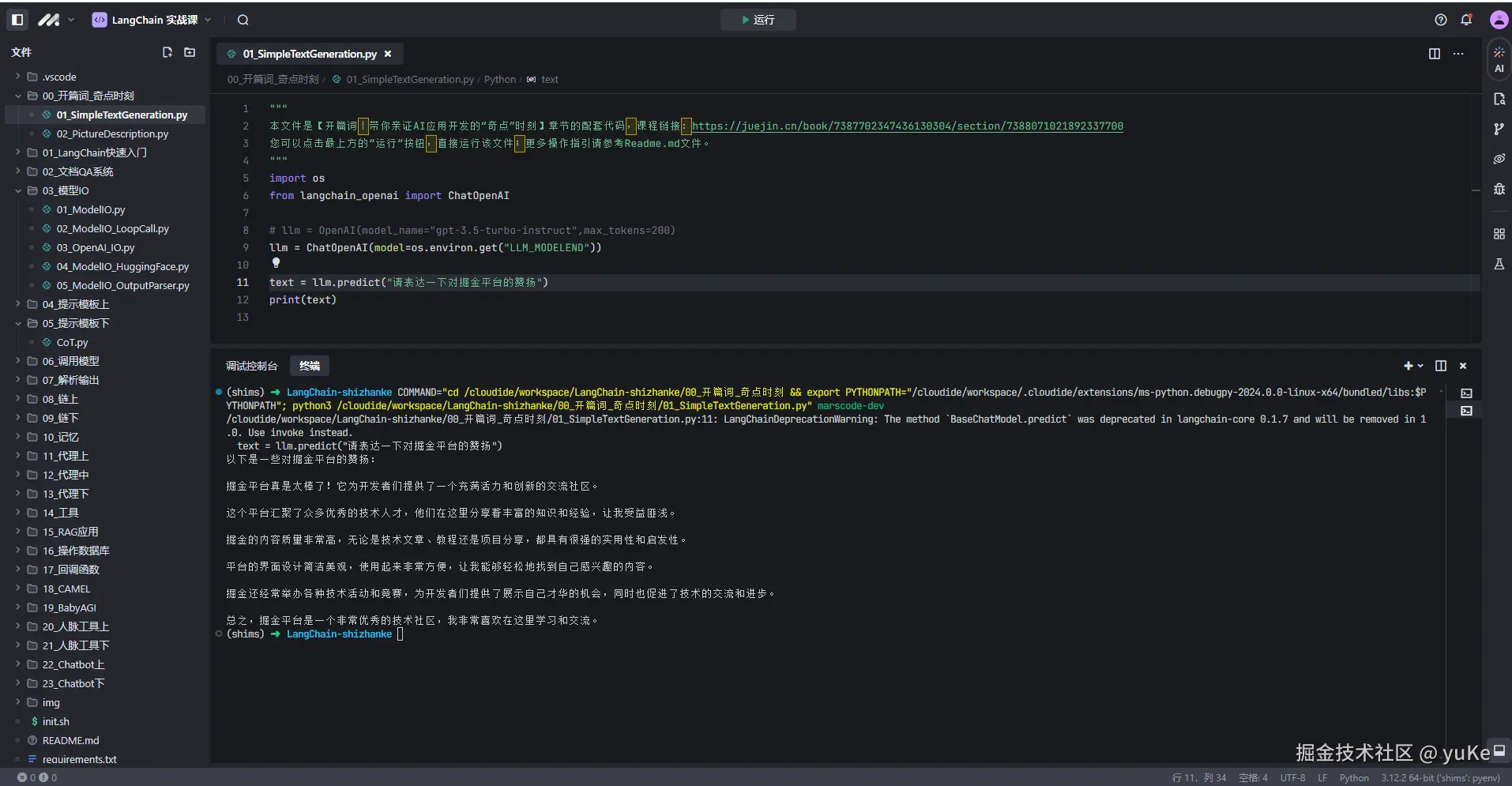
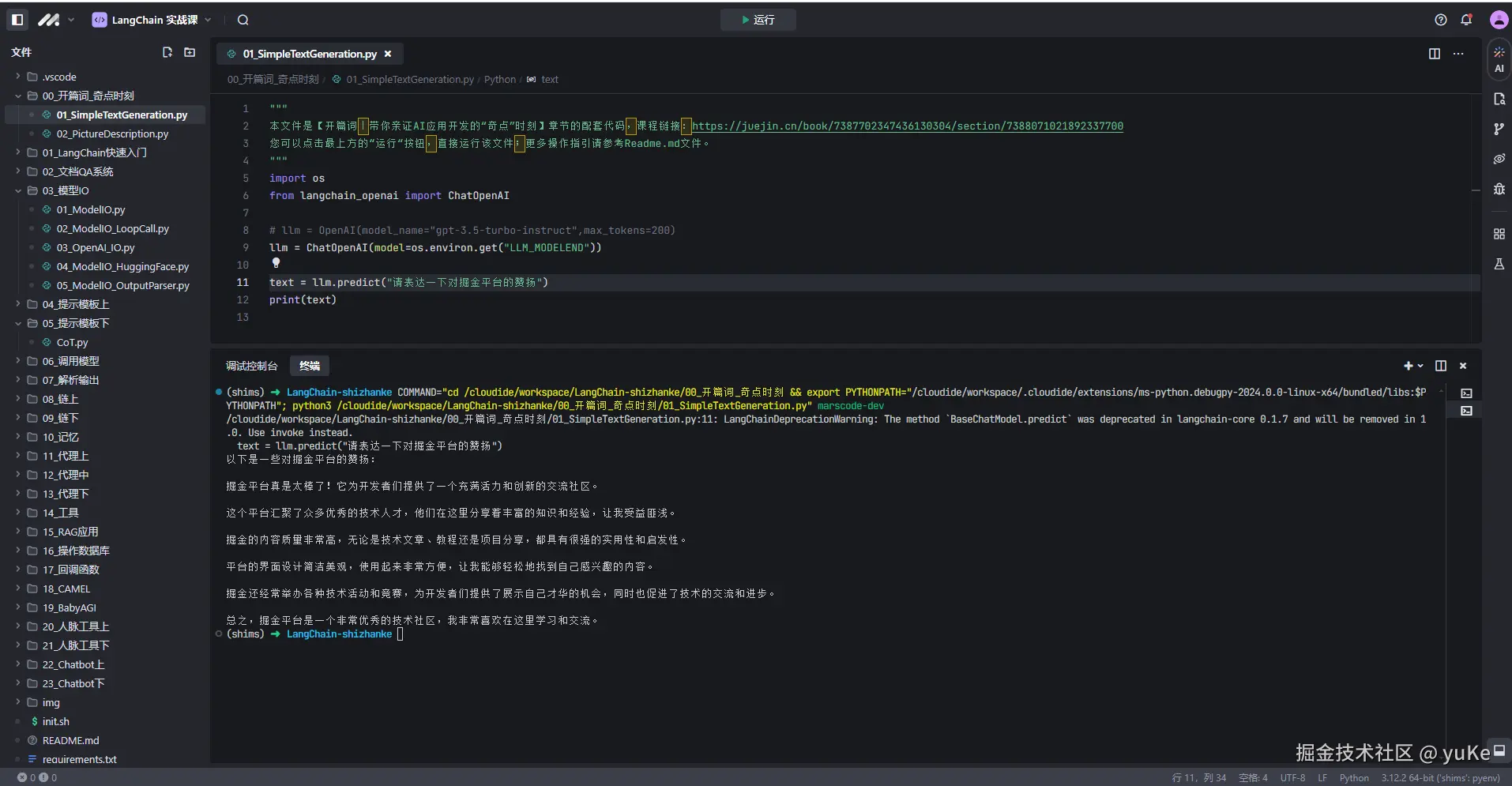
#豆包MarsCode AI练中学#
打卡
收起
查看大图
向左旋转
向右旋转
Vibe 编程交流圈
分享
评论
点赞
yuKe
Lv.999究极CV工程师
·
1年前
举报
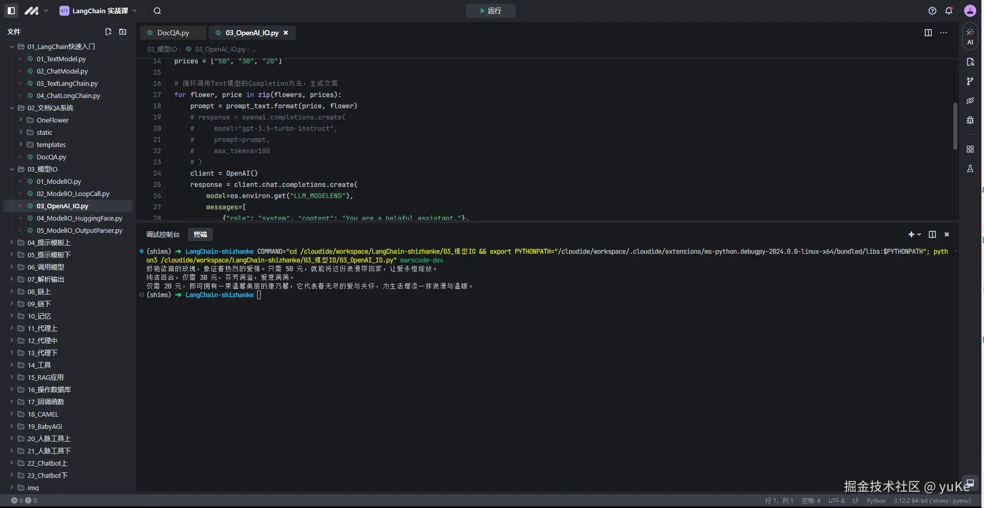
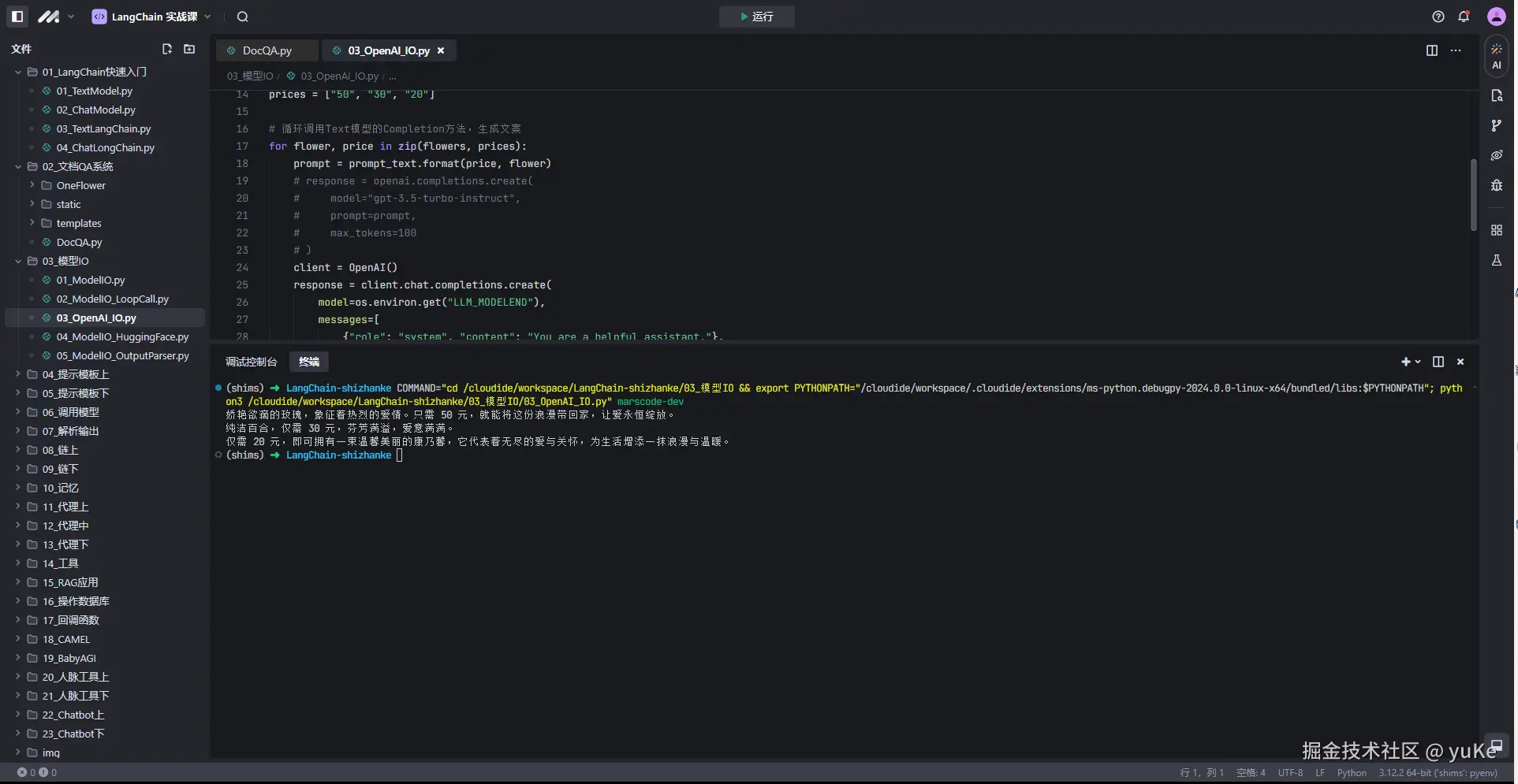
#豆包MarsCode AI练中学#
还好^_^
收起
查看大图
向左旋转
向右旋转
Vibe 编程交流圈
分享
评论
点赞
yuKe
Lv.999究极CV工程师
·
1年前
举报
#豆包MarsCode AI练中学#
day1
收起
查看大图
向左旋转
向右旋转
Vibe 编程交流圈
分享
评论
点赞
yuKe
Lv.999究极CV工程师
·
1年前
举报
为了看问题方便,打开了很多tab,用快捷键关闭和下一个都很方便,结果坐牢了。
收起
查看大图
向左旋转
向右旋转
赞过
分享
评论
3
yuKe
关注了
anOnion
Lv.999究极CV工程师
yuKe
赞了这篇文章
掘金小册
首席品牌官 @掘金小册
·
1年前
关注
【获奖名单已公示】掘金小册上线 AI练中学功能 | 你的 AI 编程助教喊你免费领小册啦!
体验 AI练中学,参与活动就有机会赢取掘金小册、漫步者蓝牙音箱、空气炸锅、抖音双肩包、小熊煮蛋器、豆包MarsCode 定制露营灯等......
52
13
分享
下一页
个人成就
文章被点赞
5
文章被阅读
7,456
掘力值
110
关注了
44
关注者
12
收藏集
5
关注标签
20
加入于
2019-12-14