首页
AI Coding
NEW
沸点
课程
直播
活动
AI刷题
APP
插件
搜索历史
清空
创作者中心
写文章
发沸点
写笔记
写代码
草稿箱
创作灵感
查看更多
会员
登录
注册
早睡早起11
掘友等级
IT
前端,java,python
获得徽章 6
动态
文章
专栏
沸点
收藏集
关注
作品
赞
21
文章 12
沸点 9
赞
21
返回
|
搜索文章
早睡早起11
IT
·
4年前
举报
昨天整git,今天早晨打开电脑,桌面上多了这俩文件,掘友们知道是什么文件吗
收起
查看大图
向左旋转
向右旋转
赞过
分享
10
1
早睡早起11
IT
·
4年前
举报
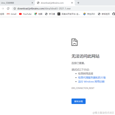
掘友们,这是怎么回事,官网下载idea点击下载exe文件,页面打不开???
收起
查看大图
向左旋转
向右旋转
分享
2
点赞
个人成就
掘力值
11
关注了
7
关注者
4
收藏集
0
关注标签
0
加入于
2020-12-28