掘友等级
获得徽章 7
#豆包MarsCode刷题挑战# 第10题 计算位置x到y的最少步数,自己写的和代码提示的都是false
#豆包MarsCode刷题挑战# 第10题 青海湖租车之旅,豆包帮忙写注释
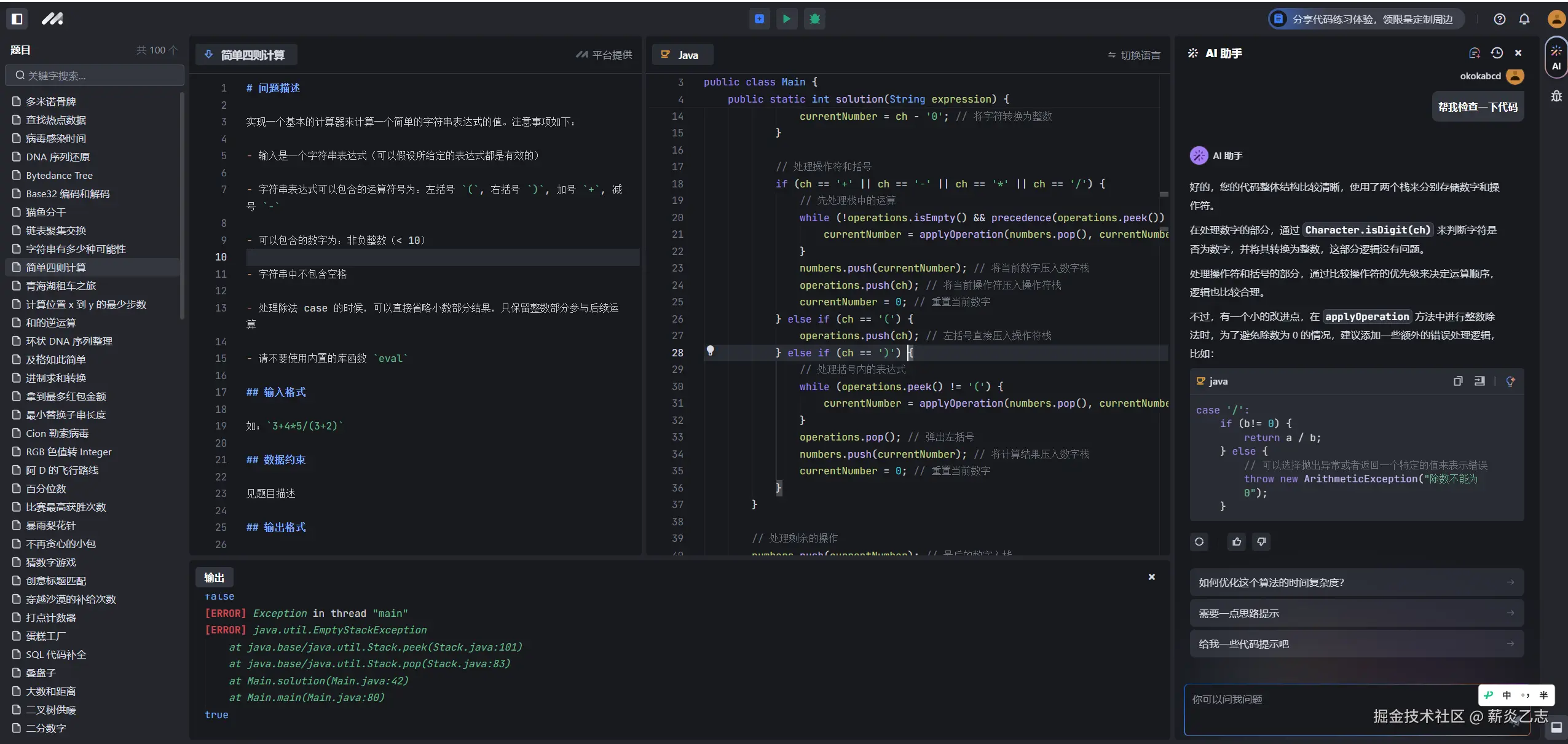
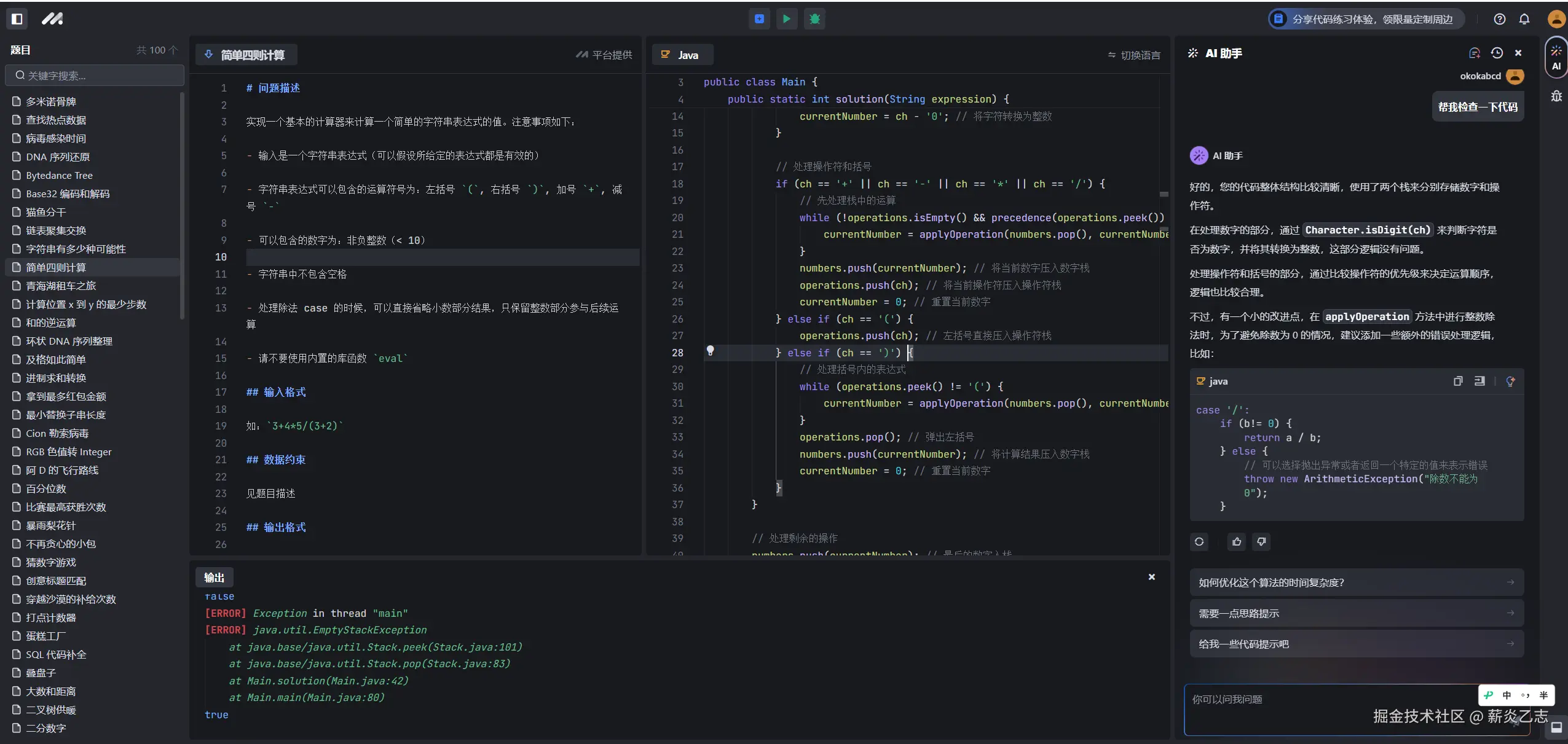
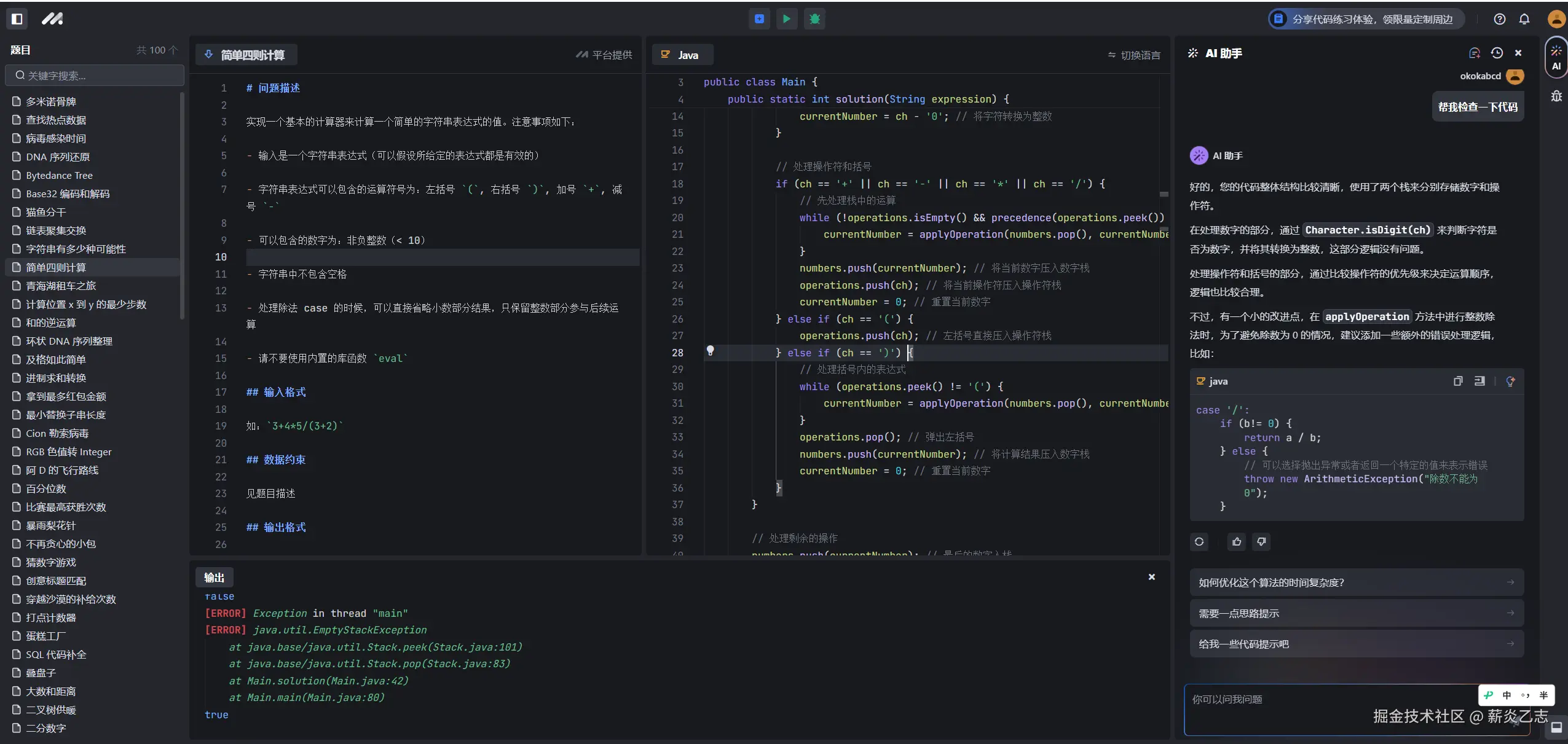
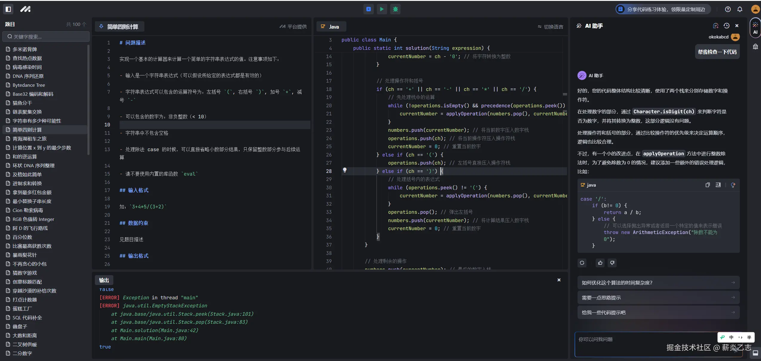
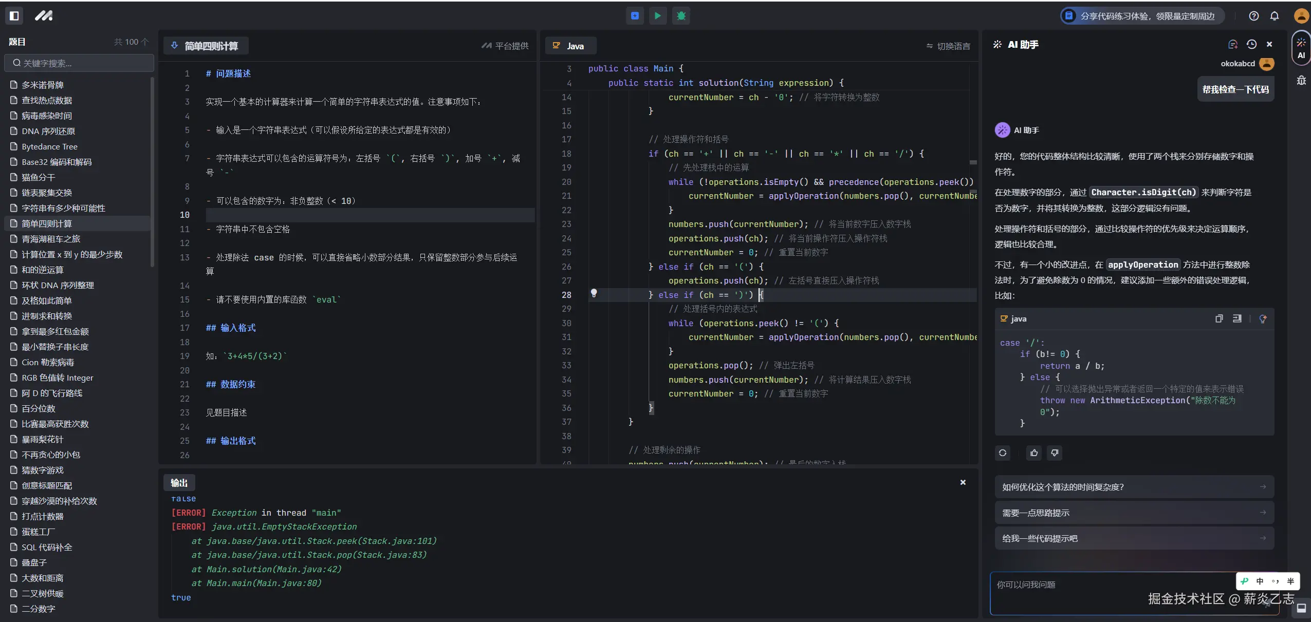
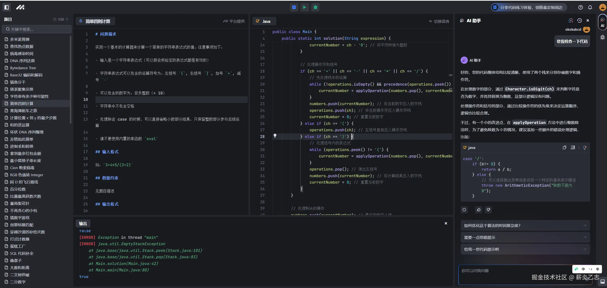
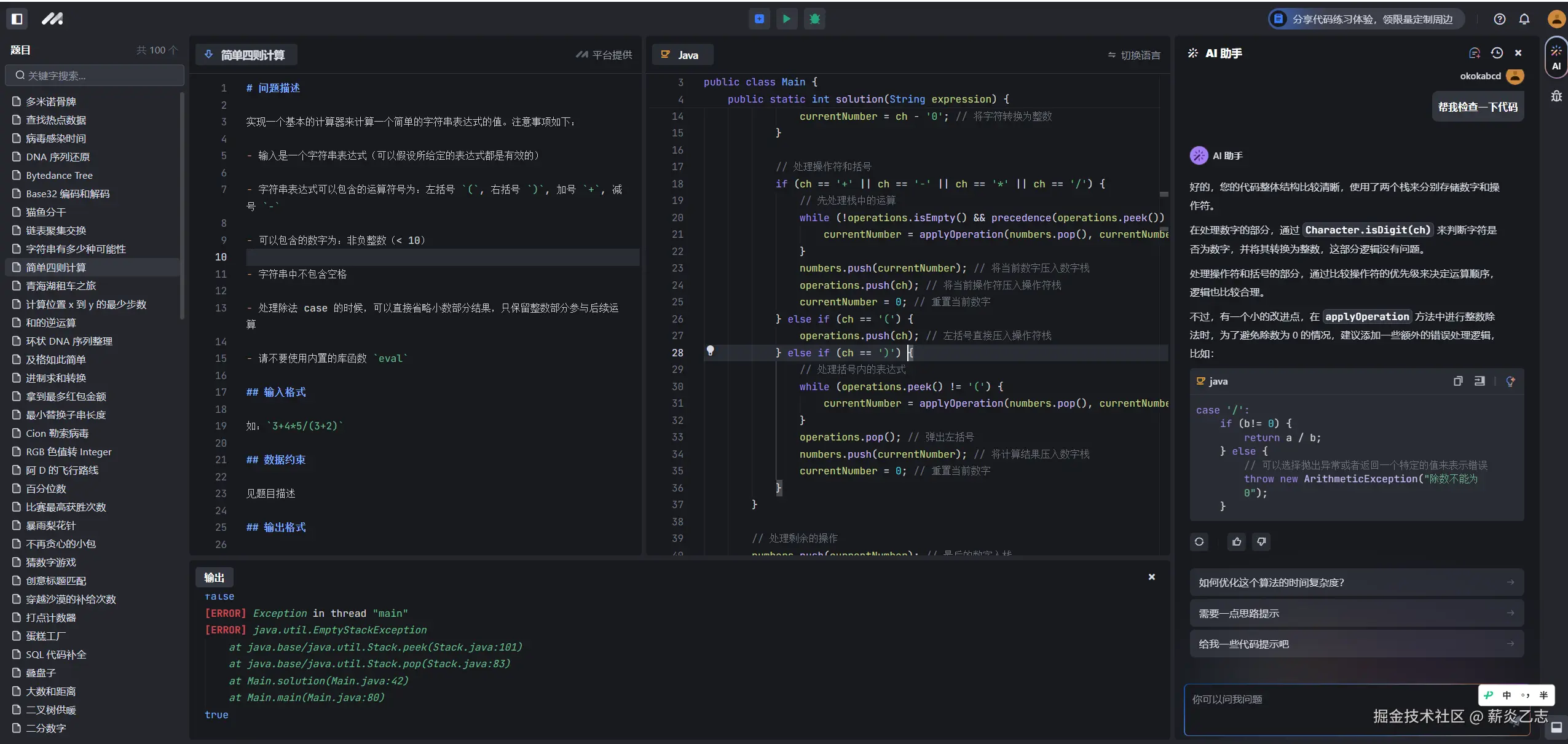
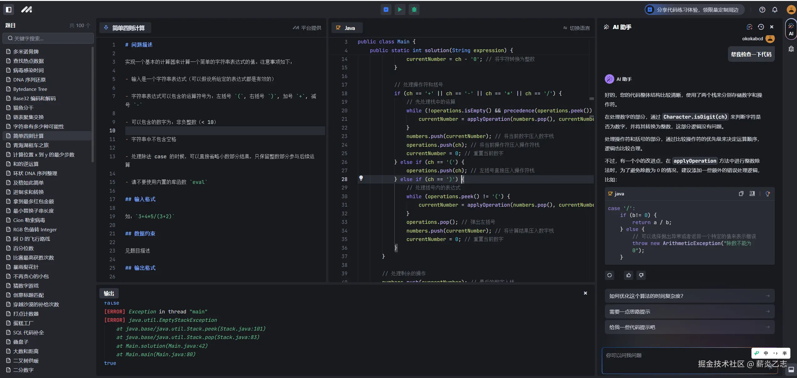
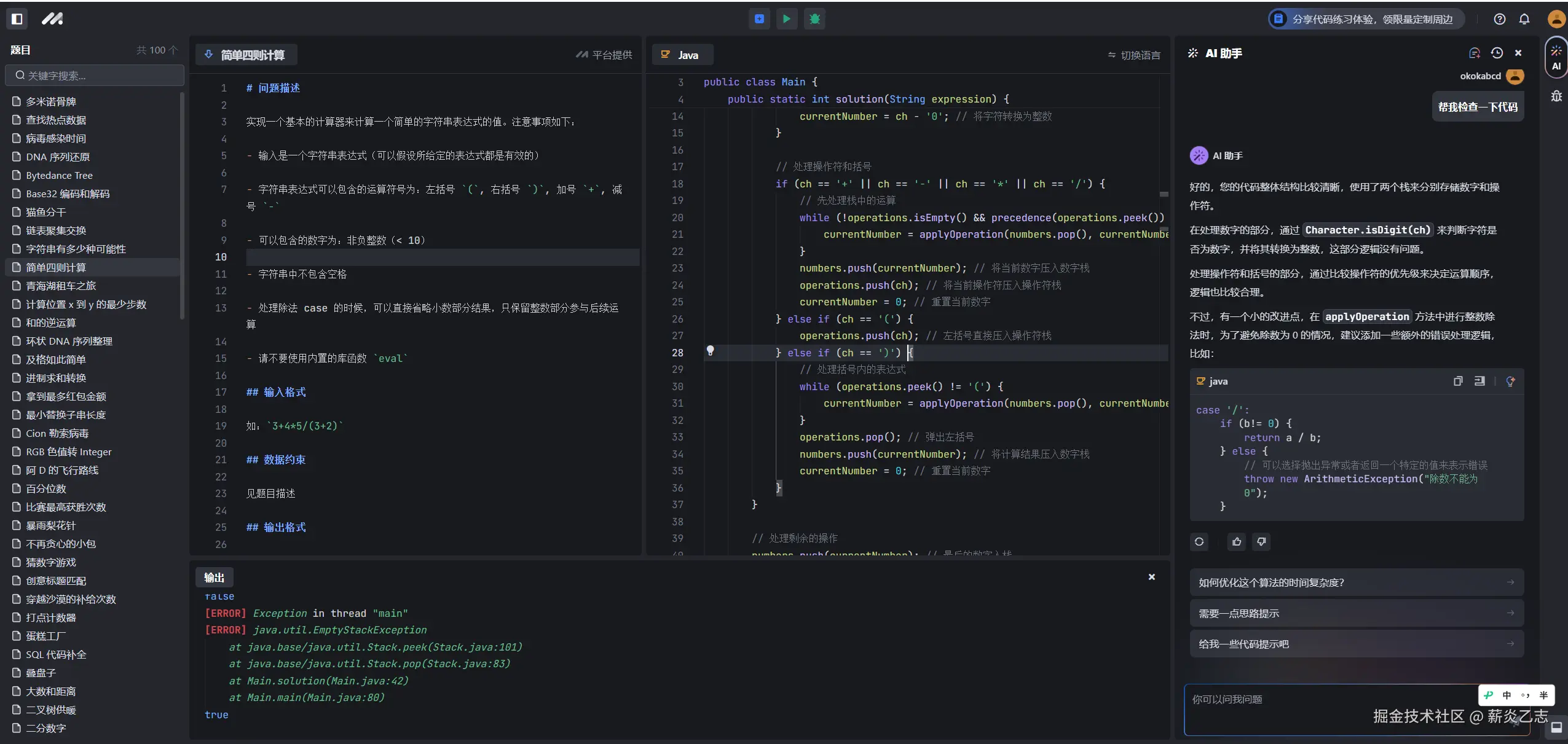
#豆包MarsCode刷题挑战# 第9题 简单四则计算,豆包来帮我修改代码
#豆包MarsCode刷题挑战# 第9题 字符串有多少种可能性,使用动态规划
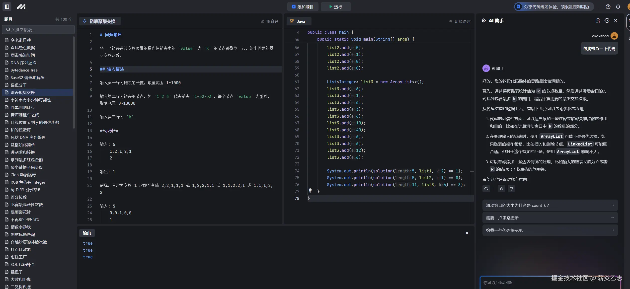
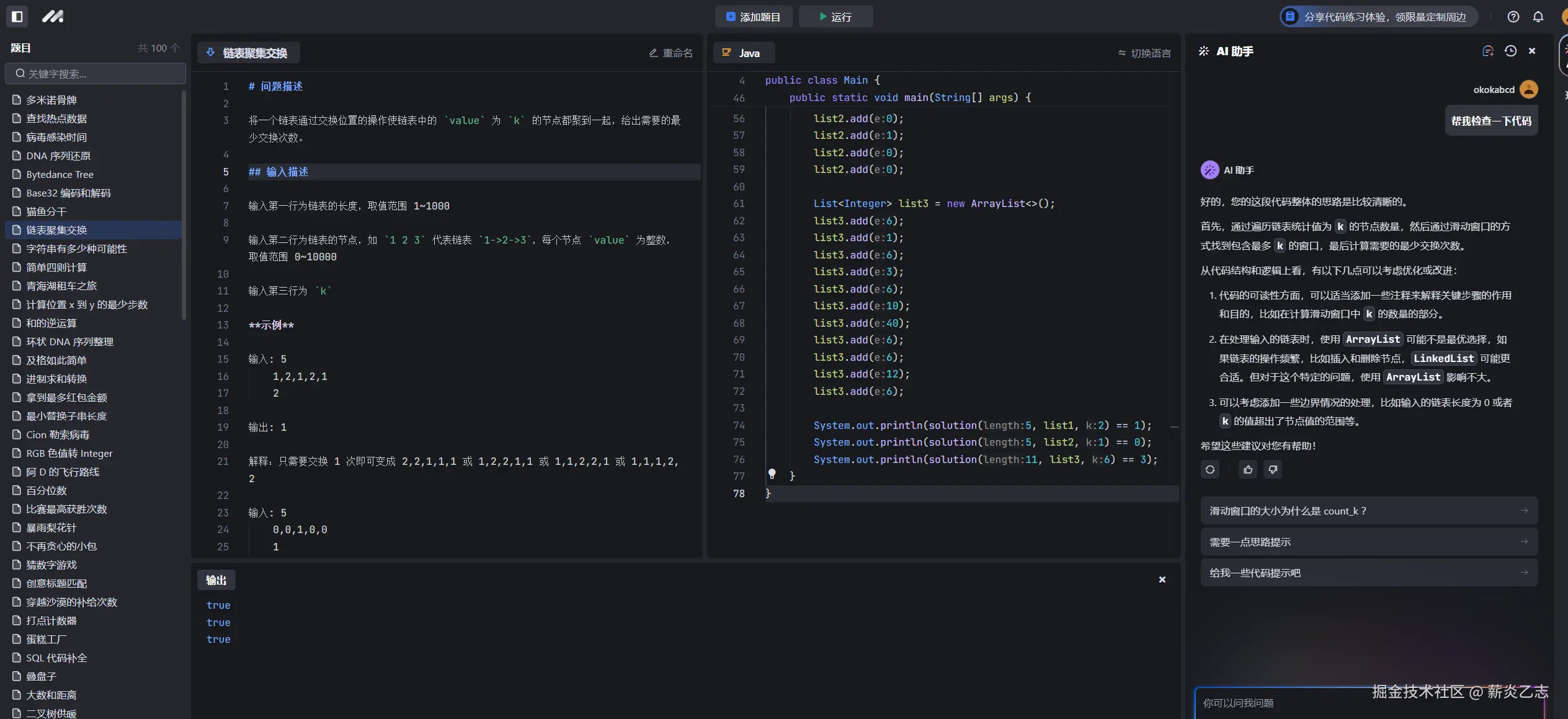
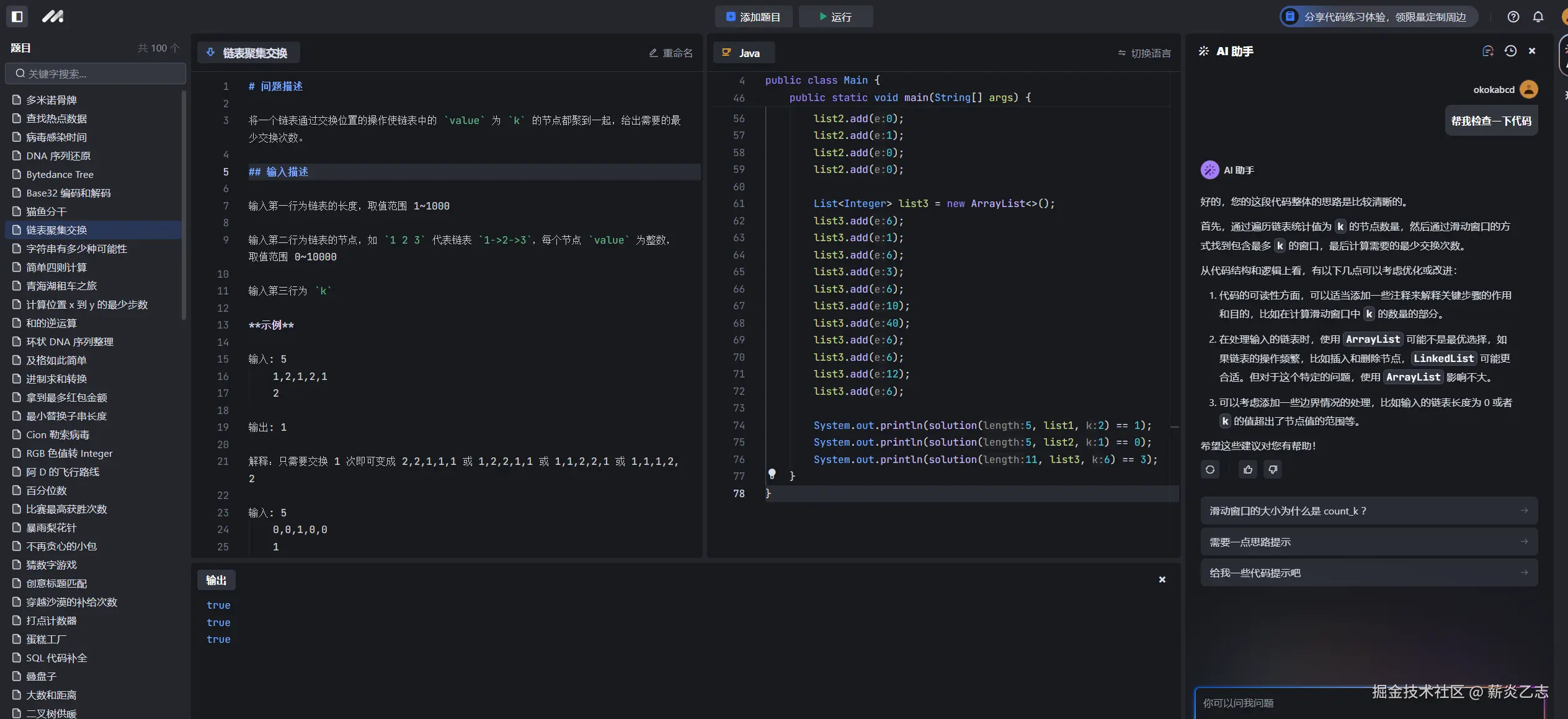
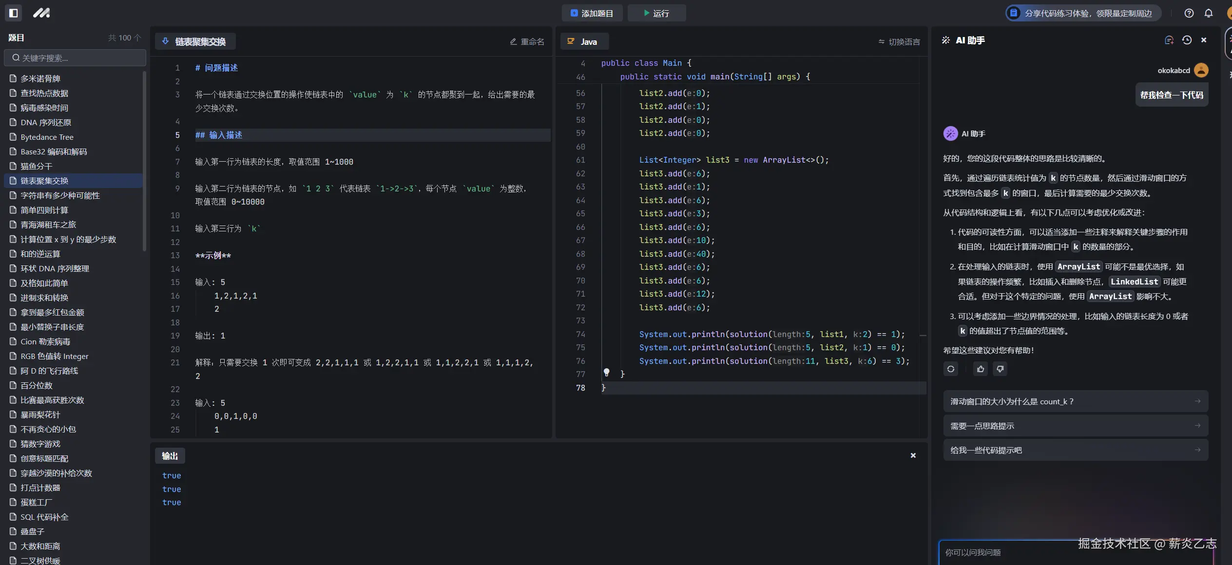
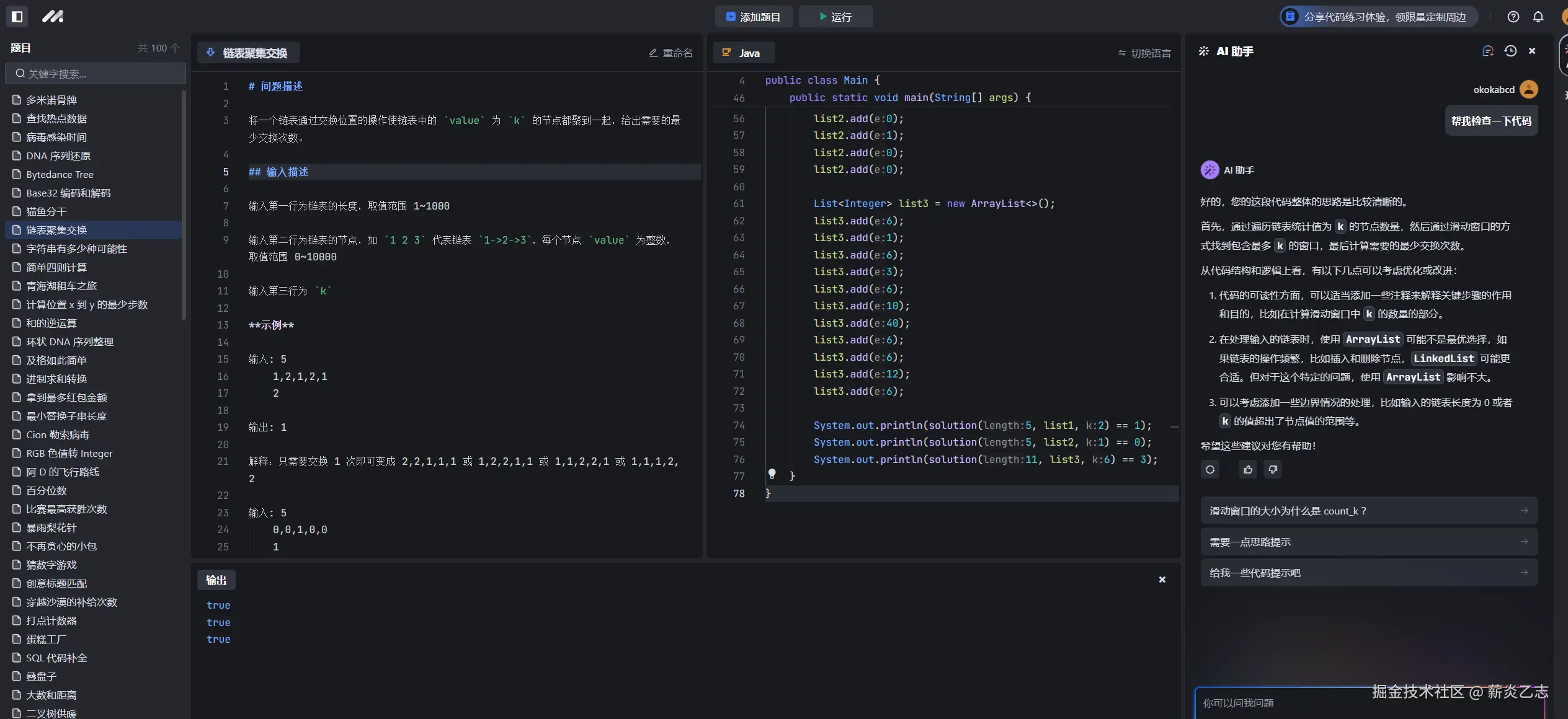
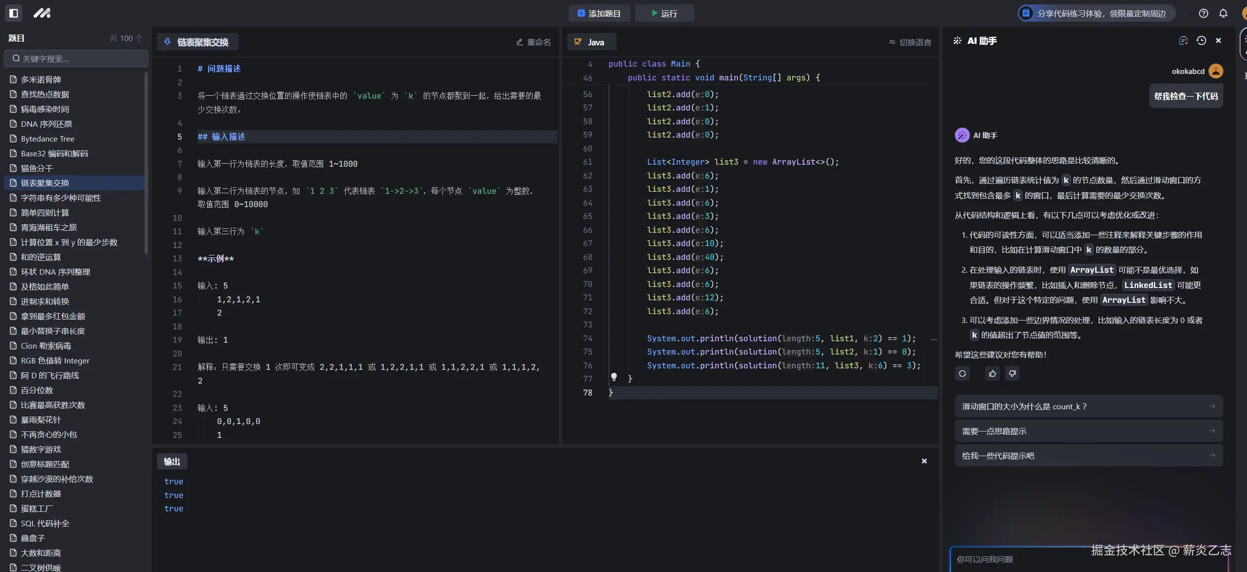
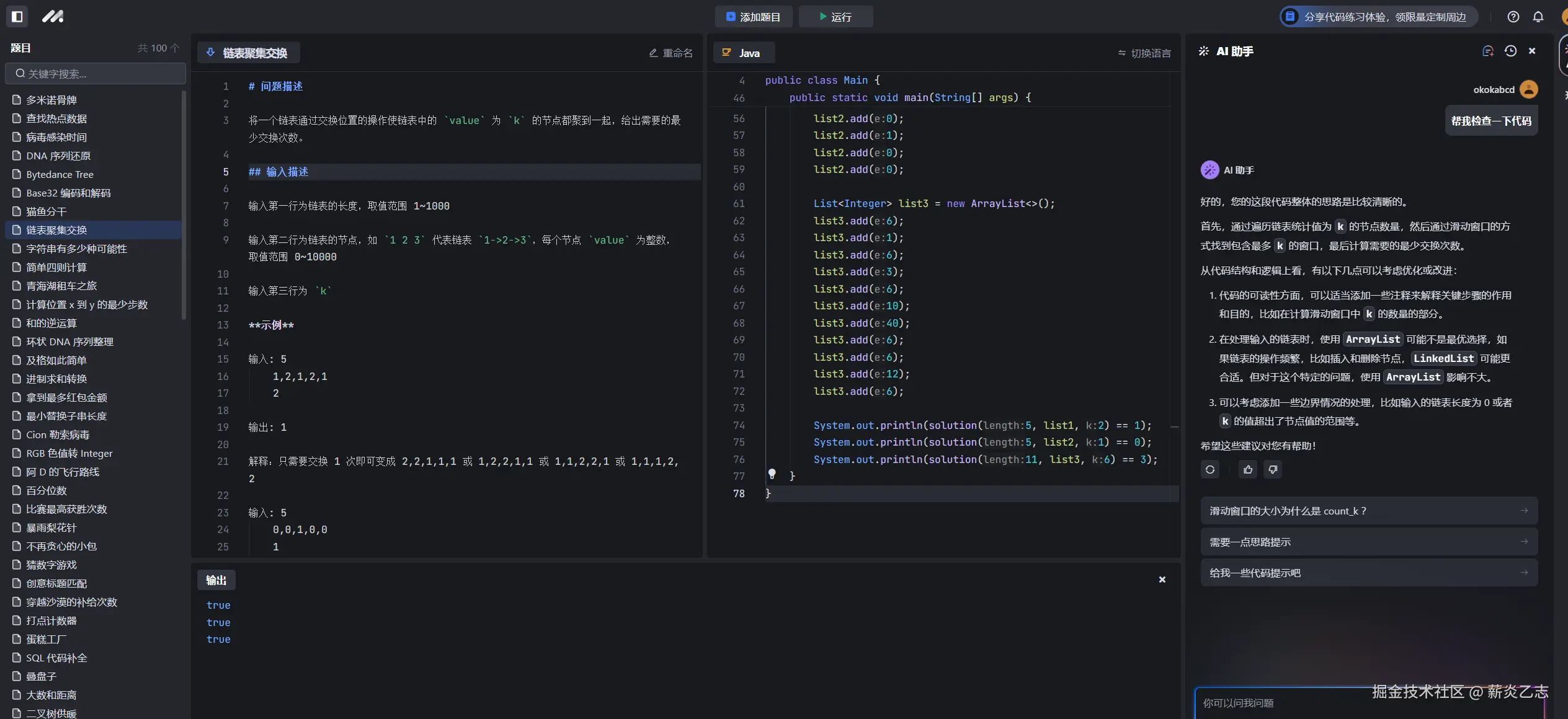
#豆包MarsCode刷题挑战# 第8题 链表聚集交换,豆包代码分析真好用
#豆包MarsCode刷题挑战# 第7题猫鱼分干,重点还是需要靠豆包理解题意
#豆包MarsCode刷题挑战# 第6题 Base32编码和解码,用豆包提示基本的方法实现还是很好用的
#豆包MarsCode刷题挑战# 第5题Bytedance Tree,不理解,等待豆包帮我解脱
#豆包MarsCode刷题挑战# 第4题DNA序列还原,想到使用动态规划,用豆包检查一下发现还有要优化的地方
#豆包MarsCode刷题挑战# 第3题病毒感染时间,写的代码5个用例没有全通过,有个用例还有错误,豆包AI提示的代码也不行,怎么办呀
下一页