首页
沸点
课程
AI Coding
数据标注
更多
直播
活动
APP
插件
直播
活动
APP
插件
搜索历史
清空
创作者中心
写文章
发沸点
写笔记
写代码
草稿箱
创作灵感
查看更多
登录
注册
薪炎乙志
掘友等级
Java工程师
获得徽章 7
动态
文章
专栏
沸点
收藏集
关注
作品
赞
34
文章 34
沸点 0
赞
34
返回
|
搜索文章
薪炎乙志
赞了这篇文章
AI之道
Tech Leader
·
4月前
关注
《onjava进阶卷》01枚举类型10常量特定方法
10、常量特定方法 Java枚举机制可以通过为每个枚举实例编写不同的方法,来赋予它们不同的行为。通过关联的枚举实例来查找和调用方法,通常叫作表驱动模式。 10.1 用枚举实...
1
评论
分享
薪炎乙志
赞了这篇文章
AI之道
Tech Leader
·
4月前
关注
开发你的第一个MCP
1、什么是MCP 01、什么是mcp 全程是模型上下文协议, mcp server作为ai与外部工具的中间层, 代替人类访问或操作外部工具。MCP本质上就是一段python...
12
1
分享
薪炎乙志
Java工程师
·
5月前
关注
在 macOS 下升级 Python 几种常见的方法
在 macOS 下升级 Python 有几种常见的方法,具体取决于你最初是如何安装 Python 的。了解你的安装方式是关键。 首先,你需要知道你当前 Python 版本以...
0
评论
分享
薪炎乙志
关注了
字节跳动技术团队
Java工程师
薪炎乙志
关注了
czkm
Java工程师
薪炎乙志
Java工程师
·
1年前
举报
#豆包MarsCode刷题挑战#
第10题 计算位置x到y的最少步数,自己写的和代码提示的都是false
收起
查看大图
向左旋转
向右旋转
Vibe 编程交流圈
分享
评论
点赞
薪炎乙志
Java工程师
·
1年前
举报
#豆包MarsCode刷题挑战#
第10题 青海湖租车之旅,豆包帮忙写注释
收起
查看大图
向左旋转
向右旋转
Vibe 编程交流圈
分享
评论
点赞
薪炎乙志
Java工程师
·
1年前
举报
#豆包MarsCode刷题挑战#
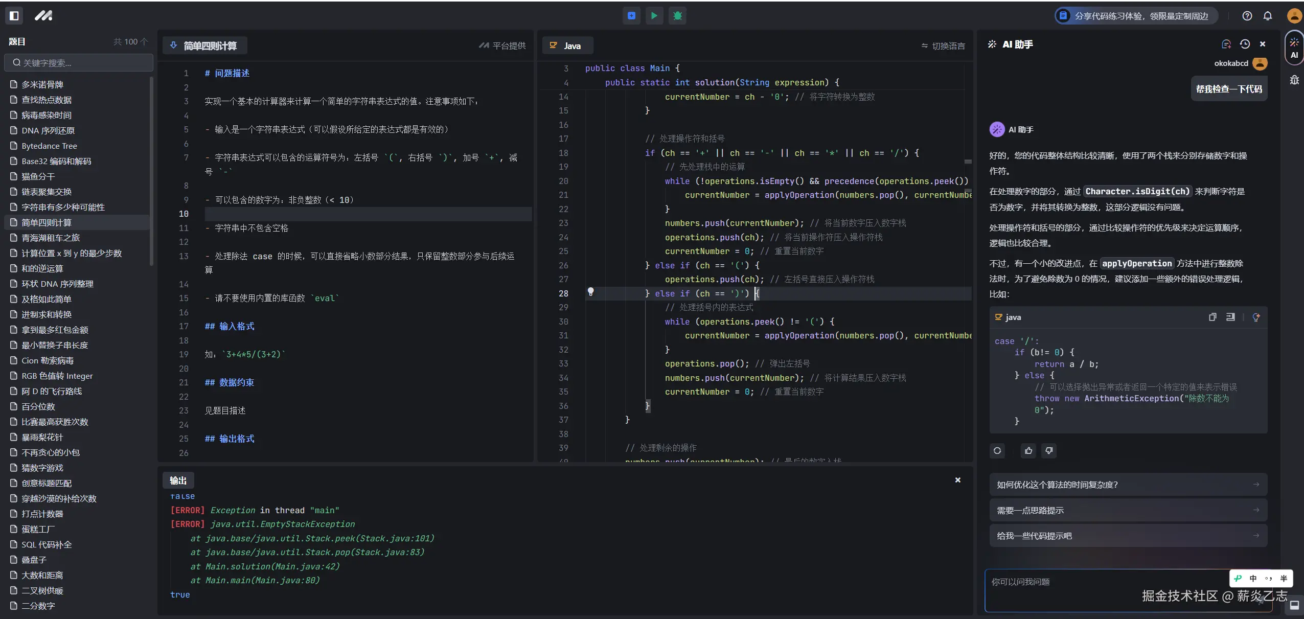
第9题 简单四则计算,豆包来帮我修改代码
收起
查看大图
向左旋转
向右旋转
Vibe 编程交流圈
分享
评论
点赞
薪炎乙志
Java工程师
·
1年前
举报
#豆包MarsCode刷题挑战#
第9题 字符串有多少种可能性,使用动态规划
收起
查看大图
向左旋转
向右旋转
Vibe 编程交流圈
分享
评论
点赞
薪炎乙志
Java工程师
·
1年前
举报
#豆包MarsCode刷题挑战#
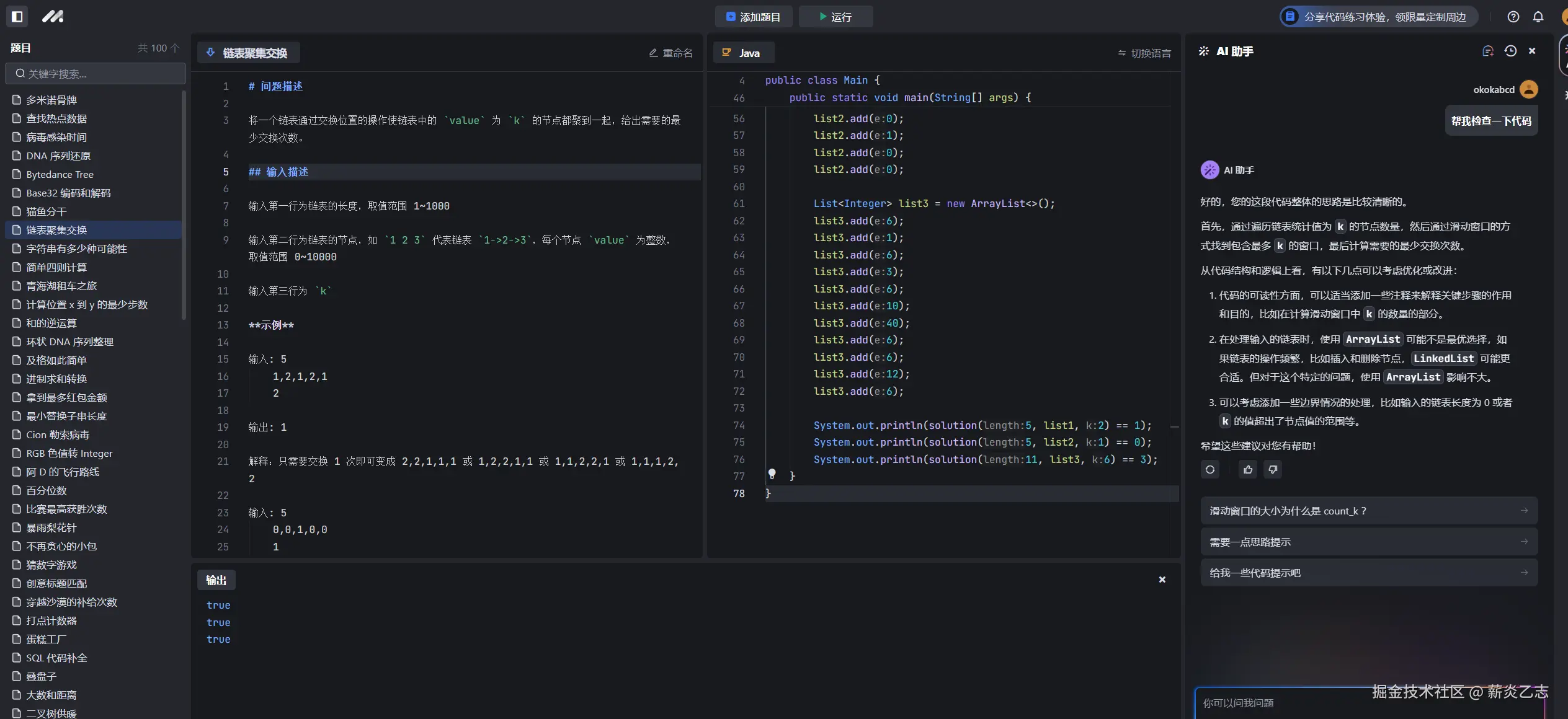
第8题 链表聚集交换,豆包代码分析真好用
收起
查看大图
向左旋转
向右旋转
Vibe 编程交流圈
分享
评论
点赞
薪炎乙志
Java工程师
·
1年前
举报
#豆包MarsCode刷题挑战#
第7题猫鱼分干,重点还是需要靠豆包理解题意
收起
查看大图
向左旋转
向右旋转
Vibe 编程交流圈
分享
评论
点赞
薪炎乙志
Java工程师
·
1年前
举报
#豆包MarsCode刷题挑战#
第6题 Base32编码和解码,用豆包提示基本的方法实现还是很好用的
收起
查看大图
向左旋转
向右旋转
Vibe 编程交流圈
分享
评论
点赞
薪炎乙志
Java工程师
·
1年前
举报
#豆包MarsCode刷题挑战#
第5题Bytedance Tree,不理解,等待豆包帮我解脱
收起
查看大图
向左旋转
向右旋转
Vibe 编程交流圈
赞过
分享
评论
1
薪炎乙志
Java工程师
·
1年前
举报
#豆包MarsCode刷题挑战# 第4题DNA序列还原,想到使用动态规划,用豆包检查一下发现还有要优化的地方
收起
查看大图
向左旋转
向右旋转
Vibe 编程交流圈
分享
评论
点赞
薪炎乙志
Java工程师
·
1年前
举报
#豆包MarsCode刷题挑战#
第3题病毒感染时间,写的代码5个用例没有全通过,有个用例还有错误,豆包AI提示的代码也不行,怎么办呀
收起
查看大图
向左旋转
向右旋转
分享
评论
点赞
薪炎乙志
Java工程师
·
1年前
举报
#豆包MarsCode刷题挑战# 第2题查找热点数据,豆包可以检查代码,真是方便
收起
查看大图
向左旋转
向右旋转
Vibe 编程交流圈
分享
评论
点赞
薪炎乙志
Java工程师
·
1年前
关注
豆包MarsCode初体验-你的AI 代码陪练
体验了一下豆包MarsCode 1、官网提供了代码练习,有100道算法题,不但能让AI提供思路,还能让帮忙检查代码,简直不要太香 2、提供的在线IDE用的相当顺畅,代码补全...
0
评论
分享
薪炎乙志
Java工程师
·
1年前
举报
#豆包MarsCode刷题挑战#第一次用MarsCode,还不太熟练,多用用就好了
收起
查看大图
向左旋转
向右旋转
Vibe 编程交流圈
分享
评论
点赞
下一页
个人成就
文章被点赞
47
文章被阅读
167,947
掘力值
4,314
关注了
35
关注者
14
收藏集
2
关注标签
8
加入于
2018-06-25