获得徽章 0
赞了这篇沸点
why? 为什么要下线啊,这功能真的很好用啊,网页集成环境ide好爽的[流泪] 谁懂前端项目直接github同步下来,npm install -- npm start 启动完成的快感啊,感觉都能直接部署服务了,好多玩法,白嫖党天塌了......[流泪]
zhizhi不卷于2025-03-28 17:47发布的图片
6
#AI编程云课堂周打卡# 本周学习打卡day3,在使用豆包解决问题的过程中,我深刻体会到了它的强大和便捷。豆包不仅能够快速准确地理解我的问题,还能提供详细、清晰的解答和建议。它的智能编程助手功能更是让我受益匪浅,帮助我快速定位和解决代码中的问题,提高了我的编程效率。此外,豆包还支持多种编程语言,让我在不同的项目中都能得到有效的帮助。总的来说,豆包是一款非常优秀的编程工具,我会继续使用它来提升自己的编程能力。
展开
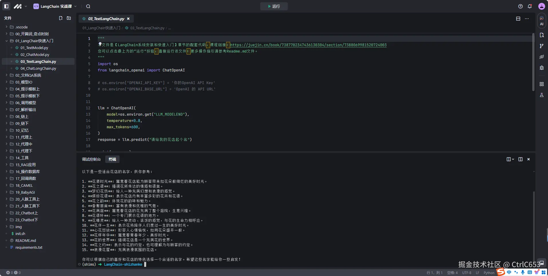
CtrlC653于2025-01-16 22:30发布的图片
1
#AI编程云课堂周打卡# 本周学习打卡day2,在学习Python环境安装和配置VSCode开发环境的过程中,我深刻体会到了环境搭建的重要性。虽然中间有点小插曲,但是通过一步步的操作,我不仅成功安装了Python和VSCode,还学会了如何配置开发环境,包括安装插件、设置编译器等。这让我能够更加高效地编写和调试Python代码,提高了我的编程效率和质量。同时,我也意识到了在学习编程的过程中,良好的开发环境是必不可少的,它能够为我们提供更好的学习和开发体验。在未来的学习中,我将继续深入学习Python和其他编程语言,不断提升自己的编程能力。
展开
CtrlC653于2025-01-15 22:55发布的图片
评论
又是学习的一天 #豆包MarsCode AI练中学#
CtrlC653于2024-11-15 08:36发布的图片
评论
又学到了 #豆包MarsCode AI练中学#
CtrlC653于2024-11-14 22:02发布的图片
评论
#豆包MarsCode AI练中学# 运行流畅[灵光一现]
CtrlC653于2024-11-12 22:17发布的图片
评论
#豆包MarsCode AI练中学#
day3 报错了[尬笑]
CtrlC653于2024-10-27 16:18发布的图片
评论
#豆包MarsCode AI练中学# 成功运行[大金牙]
CtrlC653于2024-10-25 09:57发布的图片
评论
#豆包MarsCode AI练中学#
感觉好帅的样子
CtrlC653于2024-10-24 22:00发布的图片
评论
下一页