掘友等级
获得徽章 0
由于最近把 firebase 托管到本地维护了,但是 init json 生成的比较麻烦
所以写了一个 vite 插件,可以根据环境变量配置自动应用 firebase domain配置
vite-plugin-firebase-config
github.com
🏻希望能帮助遇到同样问题的朋友
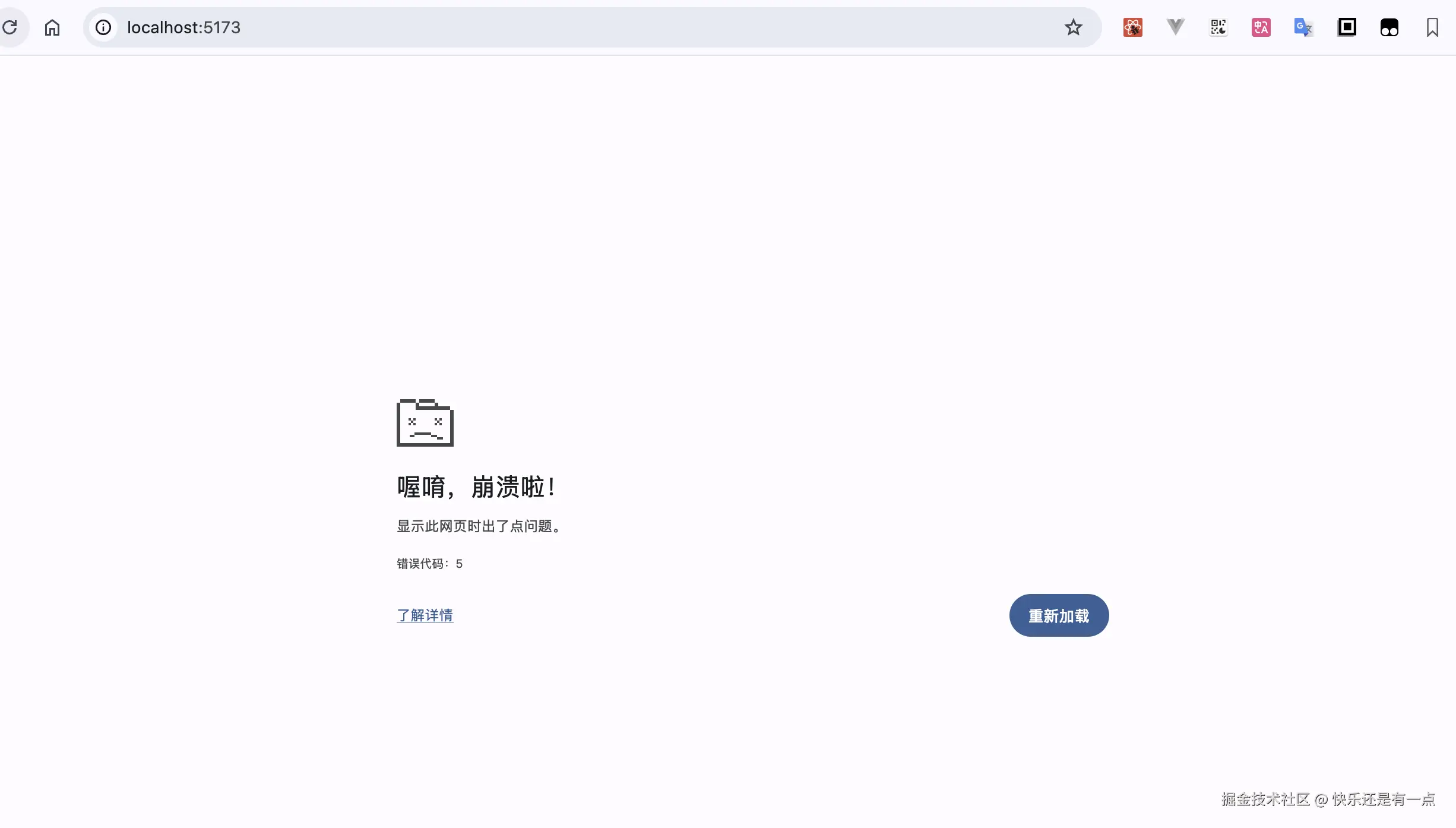
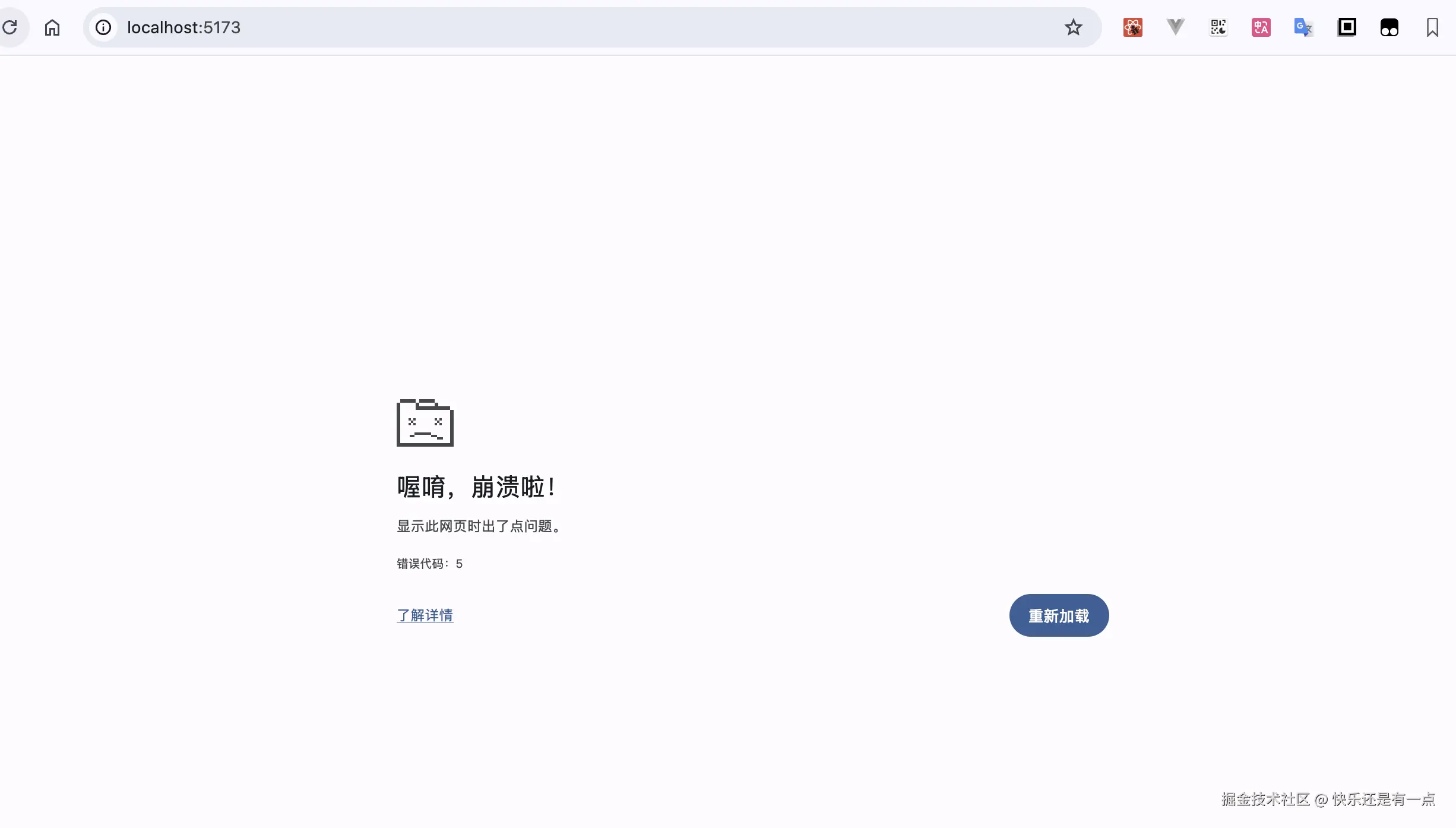
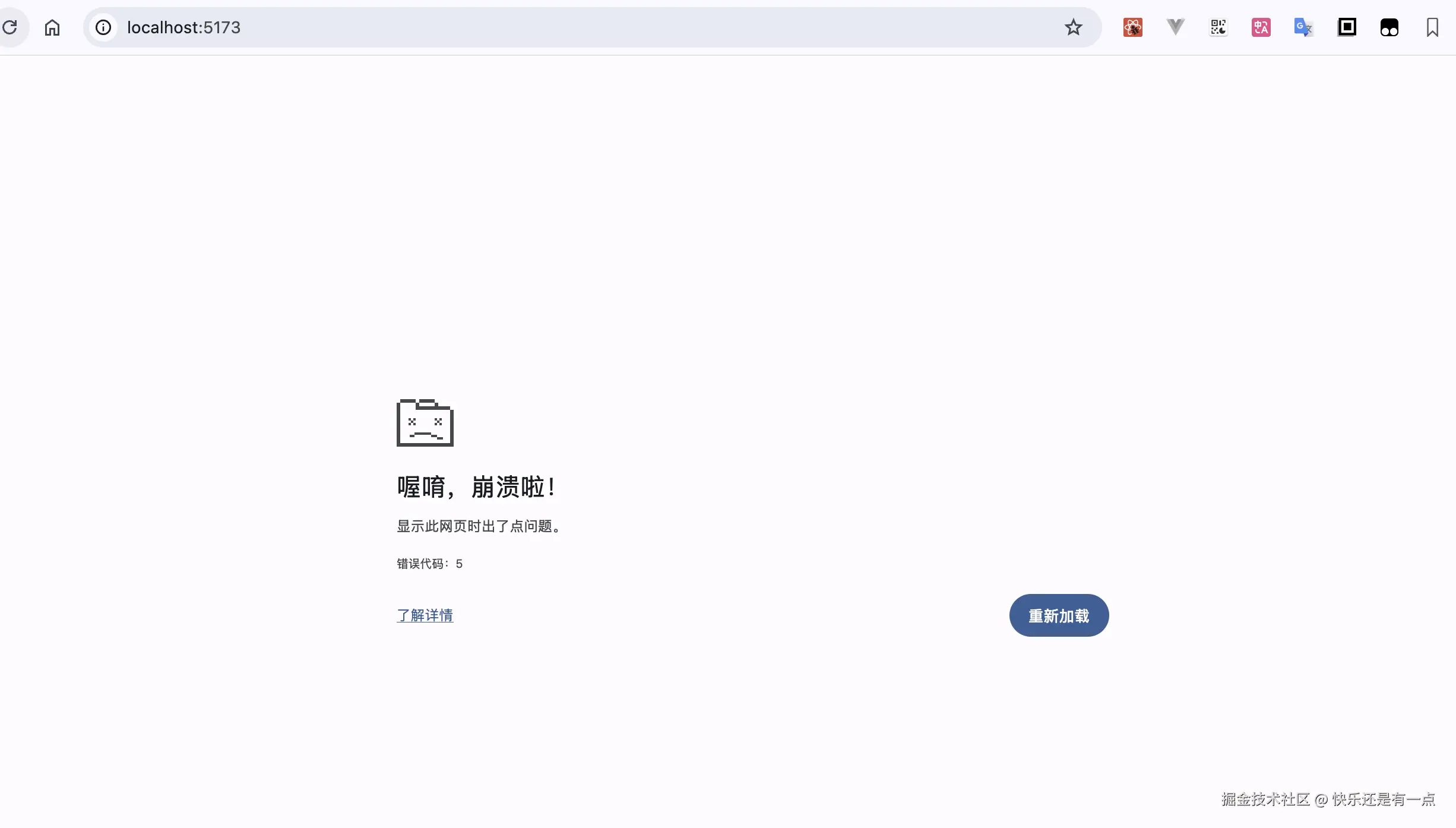
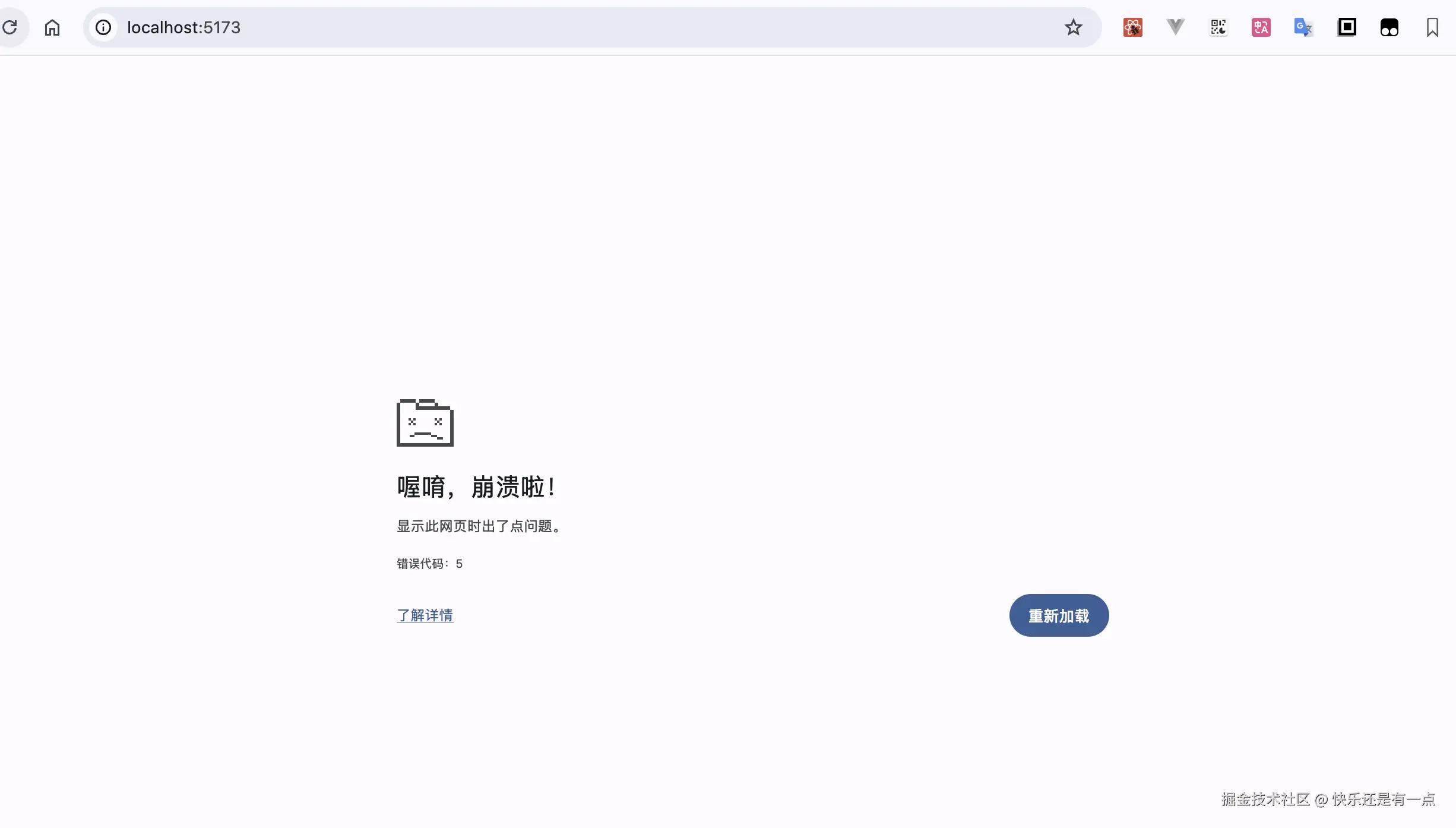
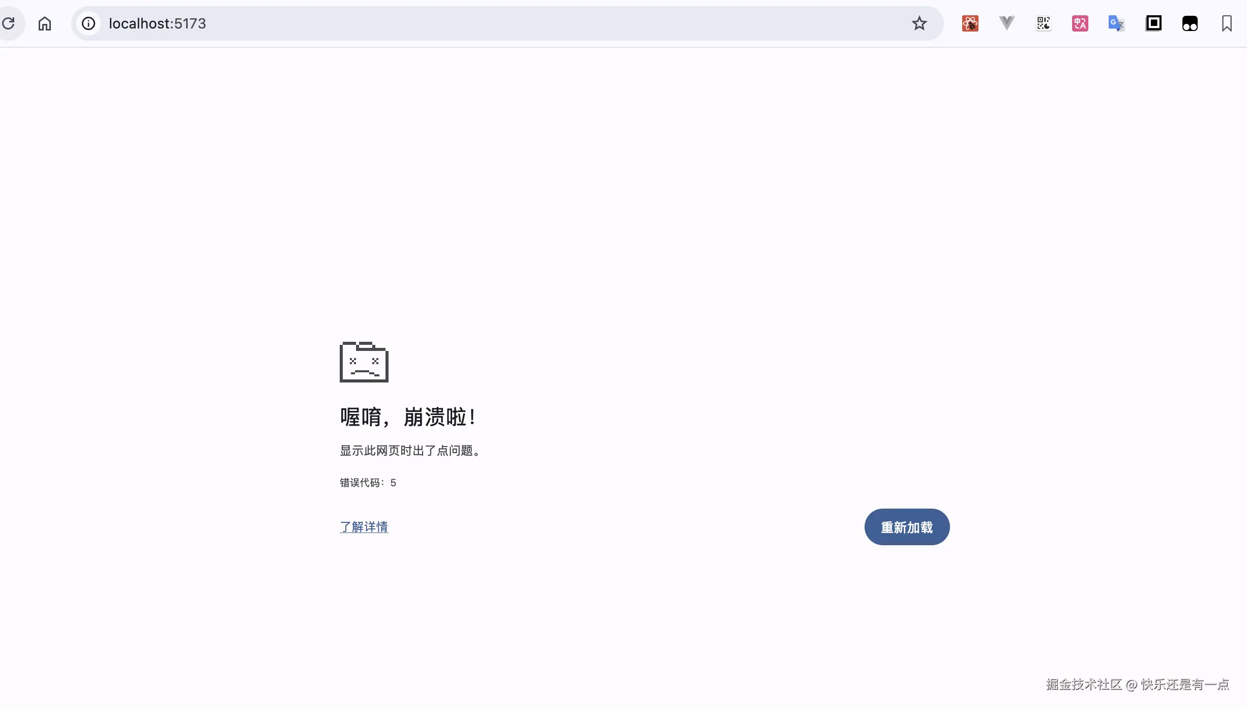
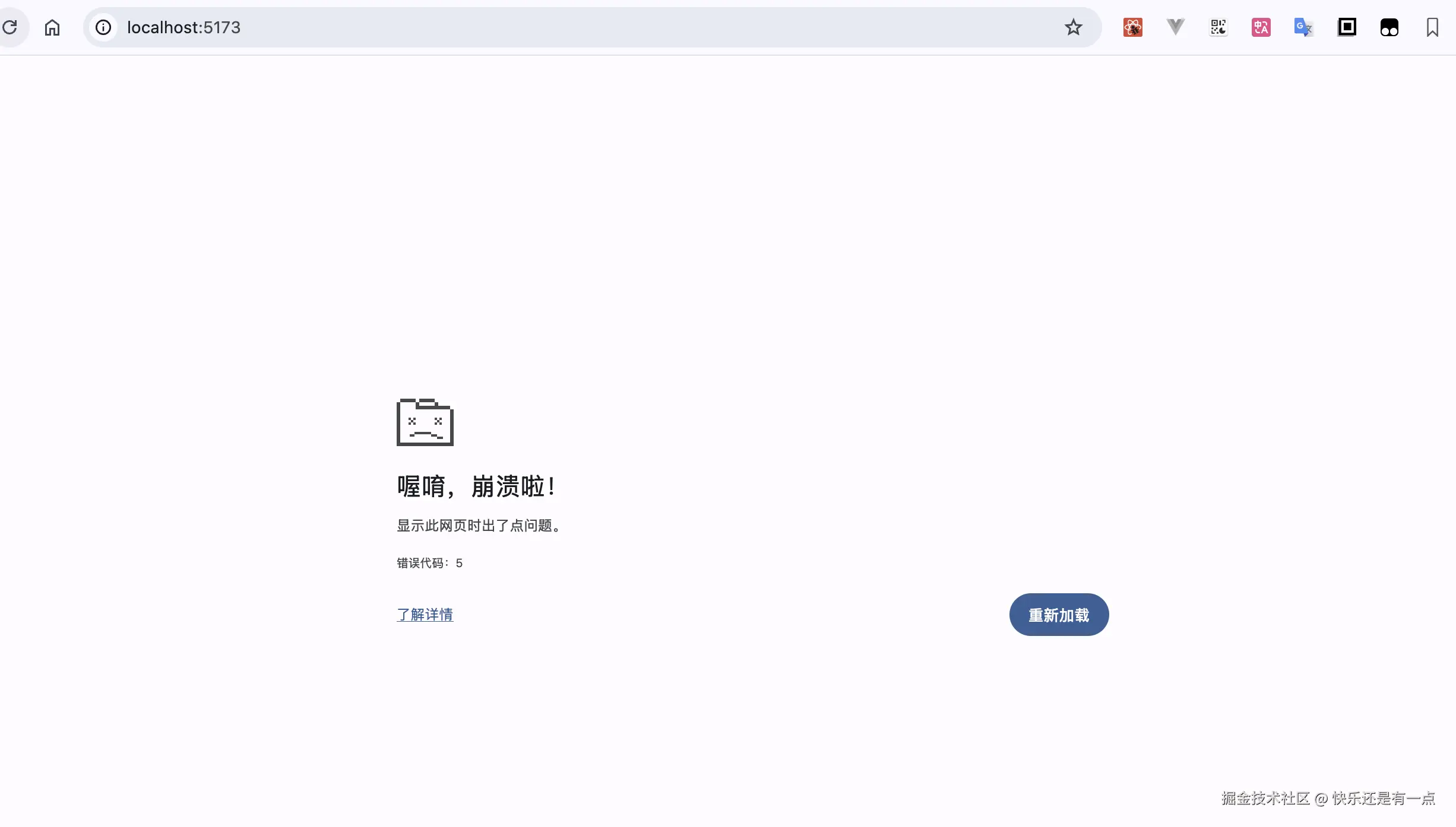
啊? localhost 5173 被 chrome ban 了???我换成 8080 就行了。。。或者换其他浏览器也行
卧槽 这怎么回事儿
flutter 的开发体验真是太差了,千万别用 flutter 开发任何东西
微信小程序分享按钮里面的复制链接有啥用啊。。。
复制出来是#️⃣小程序的链接?
这玩意有啥用
万能的掘友,这个蒙版里面有一圈透明的,这个怎么做啊
?
微信小程序的webview页面不支持 Tailwind 嘛
??
环境: uniapp,webview页面是 vite+vue3+tailwind 写的
Tailwind 样式似乎全都不生效,正常写 style 就可以 
这是啥毛病?微信的内核有 css 语法不支持?
我看 flutter 这玩意儿是要凉透啊
就这个行情我们招了一个月都招不上来一个会写 flutter 的人。。。
谁家好人去写flutter啊啊啊啊
哦,原来是我们在写🤡
这flutter没有像antd 或者 element vant啥的这种组件库吗?
这社区不太行啊,不是挺火的嘛听说
今天期货超短线频繁交易,亏了1000多
及时止损吧
这玩意儿感觉不适合我
jym flutter 怎么样?有没有前途
?
下一页