首页
沸点
课程
数据标注
HOT
AI Coding
更多
直播
活动
APP
插件
直播
活动
APP
插件
搜索历史
清空
创作者中心
写文章
发沸点
写笔记
写代码
草稿箱
创作灵感
查看更多
登录
注册
疯了再说
掘友等级
Java 开发
小码农
获得徽章 0
动态
文章
专栏
沸点
收藏集
关注
作品
赞
32
文章 29
沸点 3
赞
32
返回
|
搜索文章
疯了再说
Java 开发
·
3月前
举报
Java 开发,工作 7 年了,现在感觉想躺平,又感觉好浮躁,想学点啥感觉都看不进去,每个东西都感觉好像懂一点,又不是很深入,有大佬能指个方向吗?(想来掘金找下方向的,发现和好多年前不一样了,首页推的都是什么乱七八糟的)
赞过
分享
9
1
疯了再说
Java 开发
·
1年前
关注
二. 三傻排序算法.md
选择排序 从第一位开始,取从这位开始最小的值,记住最小值的位置,然后把这个值和最开始的值做交换,这样每次都能把未排序数组中的最小值找出来,放到前面来,实现排序。 打印如下 ...
0
评论
分享
疯了再说
Java 开发
·
1年前
关注
一. 算法基础知识
因为最高位其实不是符号位,他表示-8,最高位为 1 就是 1\*-8,所以后面三位加起来其实是 5,-8+5=-3。 所以所谓的符号位能参与进来运算也是这个原因,他代表的就...
0
评论
分享
疯了再说
关注了
SkyWalking中文站
Java 开发
疯了再说
赞了这篇文章
今天成为优秀程序员了
7年前
关注
聊一聊Disruptor的生产者写入
带着问题去看代码,会更有目的性,所以本文主要会围绕这两个问题作出解答,在解答的过程中,我们都会分为单生产者和多生产者两种情况进行解答。 这个问题是Disruptor特有的,...
8
1
分享
疯了再说
赞了这篇文章
vivo互联网技术
vivo互联网技术 @vivo互联网
·
3年前
关注
剖析 SPI 在 Spring 中的应用
本文通过对Spring SPI相关源码的解读,详细介绍SPI思想在Spring中的应用以及如何在项目中应用Spring SPI技术。...
70
3
分享
疯了再说
Java 开发
·
3年前
举报
今日打卡7
收起
查看大图
向左旋转
向右旋转
分享
评论
点赞
疯了再说
Java 开发
·
3年前
举报
今日打卡6
收起
查看大图
向左旋转
向右旋转
等人赞过
分享
评论
4
疯了再说
Java 开发
·
3年前
举报
今日打卡5
收起
查看大图
向左旋转
向右旋转
分享
1
点赞
疯了再说
Java 开发
·
3年前
举报
今日打卡4
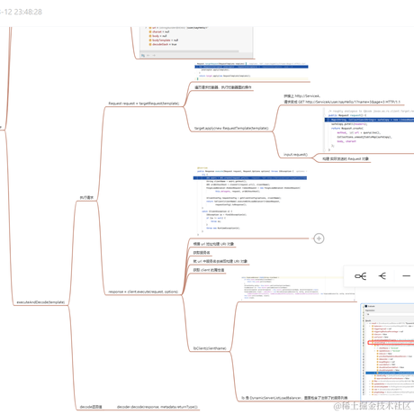
www.yuque.com
《Feign脑图》
收起
查看大图
向左旋转
向右旋转
赞过
分享
评论
1
疯了再说
Java 开发
·
3年前
举报
今日打卡3
www.yuque.com
《Feign脑图》
收起
查看大图
向左旋转
向右旋转
分享
评论
点赞
疯了再说
Java 开发
·
3年前
举报
今日打卡2
收起
查看大图
向左旋转
向右旋转
分享
评论
点赞
疯了再说
Java 开发
·
3年前
举报
今日打卡1
收起
查看大图
向左旋转
向右旋转
分享
评论
点赞
疯了再说
Java 开发
·
3年前
举报
今日打卡2
收起
查看大图
向左旋转
向右旋转
赞过
分享
评论
3
下一页
个人成就
文章被点赞
13
文章被阅读
14,672
掘力值
301
关注了
20
关注者
9
收藏集
2
关注标签
10
加入于
2018-05-10