首页
沸点
课程
数据标注
HOT
AI Coding
更多
直播
活动
APP
插件
直播
活动
APP
插件
搜索历史
清空
创作者中心
写文章
发沸点
写笔记
写代码
草稿箱
创作灵感
查看更多
登录
注册
王图图
掘友等级
前端开发工程师
获得徽章 0
动态
文章
专栏
沸点
收藏集
关注
作品
赞
138
文章 68
沸点 70
赞
138
返回
|
搜索文章
王图图
赞了这篇沸点
阿原t小子
苦逼打工人
·
11月前
举报
打工牛马日记,今日天气还是有点小冷,每天一到公司就开始打瞌睡,真的绝了,
每天牛马准时在工位,今年的就业形势更严峻了,身边朋友找工作,不是年龄歧视`就是外貌歧视,那些hr以一种摆烂的方式面试,(月薪3千,还妄想面试者有一大堆规划和计划,,现在招人的人事都是把面试者当kpi去刷,, 这个就业环境真的难评.....
展开
赞过
分享
评论
1
王图图
赞了这篇沸点
消失的那两年
Java软件开发 @百度
·
11月前
举报
100个赞直接离职、不纠结了
等人赞过
分享
33
168
王图图
赞了这篇沸点
麦当劳中国
🍔🍔🍔🍔🍔🍔🍔🍔🍔🍔🍔🍔🍔🍔🍔🍔🍔🍔🍔🍔🍔🍔🍔🍔🍔 @金拱门(中国)
·
11月前
举报
我觉得比亚迪挺好 每次送她回去 她老公就没怀疑过
上班摸鱼
等人赞过
分享
38
20
王图图
赞了这篇沸点
勇士2080
工程师
·
11月前
举报
现在打工人越来越难了。也不知道啥时候是一个头。。。
打工人的日常
赞过
分享
8
2
王图图
前端开发工程师
·
1年前
举报
年过完了 摸起来
上班摸鱼
分享
评论
点赞
王图图
赞了这篇沸点
蒙着耳朵
1年前
举报
今天为什么不是周五
等人赞过
分享
26
9
王图图
赞了这篇沸点
须臾少年
1年前
举报
好困啊,没有年终奖,也没多放假,唉
等人赞过
分享
84
22
王图图
赞了这篇沸点
GISer_Jinger
1年前
举报
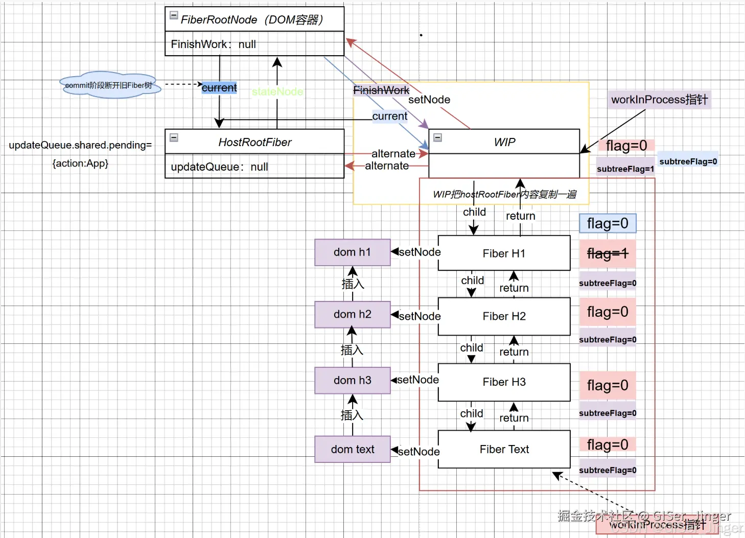
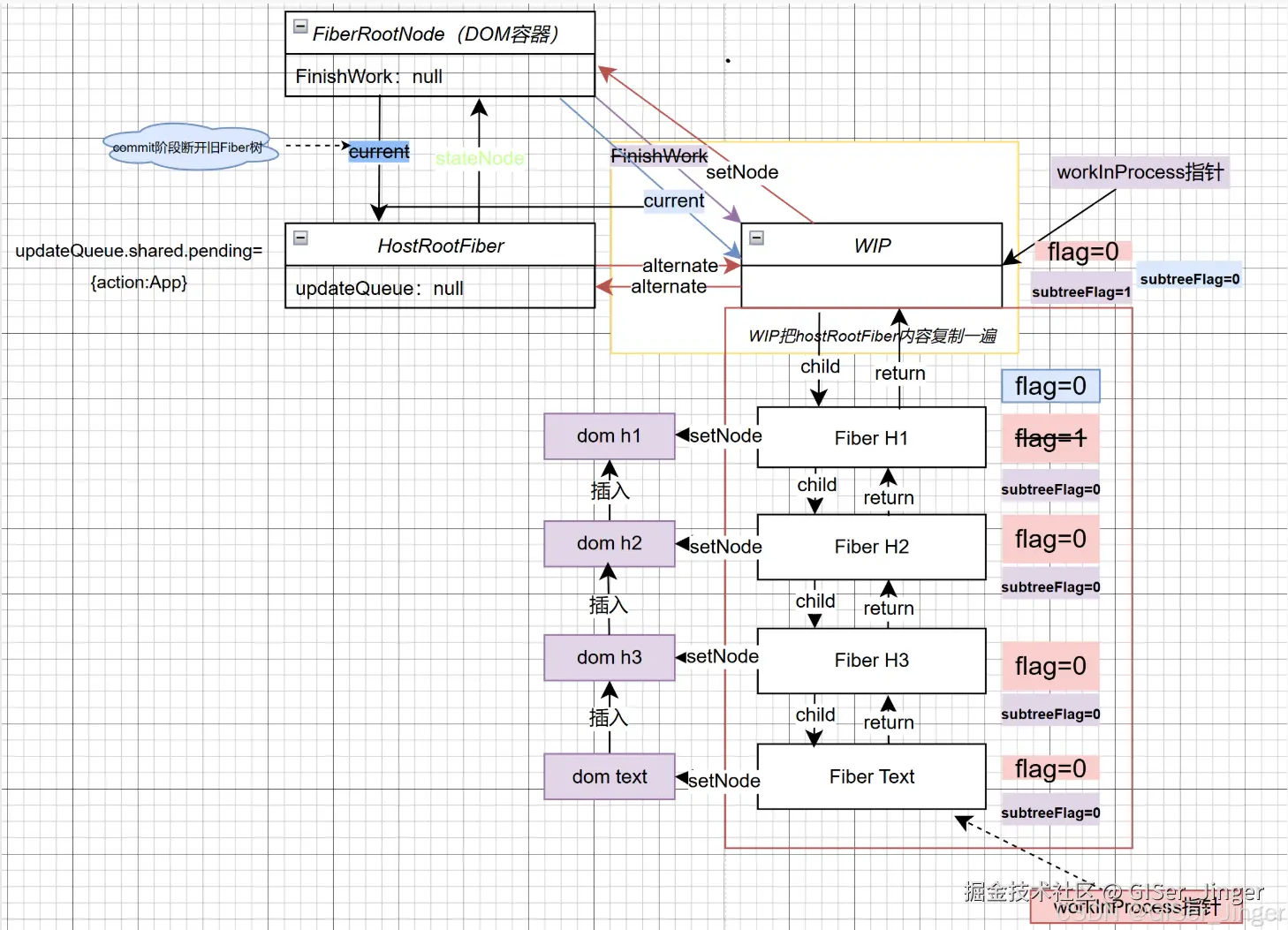
react第一次挂载流程 图解
收起
查看大图
向左旋转
向右旋转
前端开发圈
等人赞过
分享
评论
5
王图图
赞了这篇沸点
白手套
前端の白手套 @不要叫我外包,叫我雇佣军。
·
1年前
举报
有人破防了,但是我不说是谁
收起
查看大图
向左旋转
向右旋转
等人赞过
分享
2
6
王图图
赞了这篇沸点
白手套
前端の白手套 @不要叫我外包,叫我雇佣军。
·
1年前
举报
看见没、这就叫严谨!
收起
查看大图
向左旋转
向右旋转
等人赞过
分享
6
7
王图图
赞了这篇文章
敲代码的彭于晏
前端 | 上海
·
2年前
关注
Vite5.3+Typescript+Vue3+Pinia 最新搭建企业级前端项目
先附上源码地址:https://github.com/cwjbjy/vite-vue-ts-seed 1. 初始化项目 1. node版本要求 使用node16以下版本在运...
700
108
分享
王图图
赞了这篇沸点
万尺一线
1年前
举报
今日沸点:票没抢到
赞过
分享
4
2
王图图
赞了这篇沸点
木风622
菜鸟前端 @不断发展向前看
·
1年前
举报
一周一次的周五下午来到了
赞过
分享
5
2
王图图
前端开发工程师
·
1年前
举报
年底了 每天抽到的矿石都是几个十几个
上班摸鱼
分享
评论
点赞
王图图
关注了
pany
前端开发工程师
王图图
赞了这篇沸点
我是王大你是谁
NLP,算法,大模型 @宇宙尽头
·
1年前
举报
今天是个好天气
赞过
分享
评论
1
王图图
赞了这篇沸点
流云哦
BUG开发大师
·
1年前
举报
jym啊这
收起
查看大图
向左旋转
向右旋转
赞过
分享
评论
1
王图图
赞了这篇沸点
NothingCoder
1年前
举报
签到了一年多终于抽到点东西了
我 & 掘金
赞过
分享
5
2
王图图
赞了这篇沸点
王日天学前端
1年前
举报
以后每周都像这周就好了。 为什么白天发,因为白日梦只能白天做梦
赞过
分享
2
1
王图图
赞了这篇沸点
DarcyZhou
Android开发
·
1年前
举报
掘友分+8
赞过
分享
评论
1
下一页
个人成就
文章被点赞
1
文章被阅读
1,844
掘力值
28
关注了
38
关注者
10
收藏集
1
关注标签
15
加入于
2018-04-04