首页
沸点
课程
数据标注
HOT
AI Coding
更多
直播
活动
APP
插件
直播
活动
APP
插件
搜索历史
清空
创作者中心
写文章
发沸点
写笔记
写代码
草稿箱
创作灵感
查看更多
登录
注册
整包薯条
掘友等级
java
获得徽章 0
动态
文章
专栏
沸点
收藏集
关注
作品
赞
73
文章 22
沸点 51
赞
73
返回
|
搜索文章
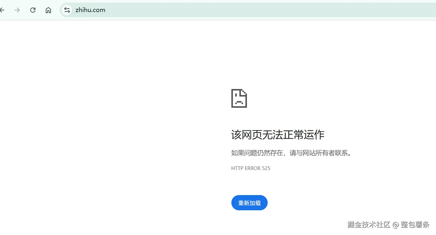
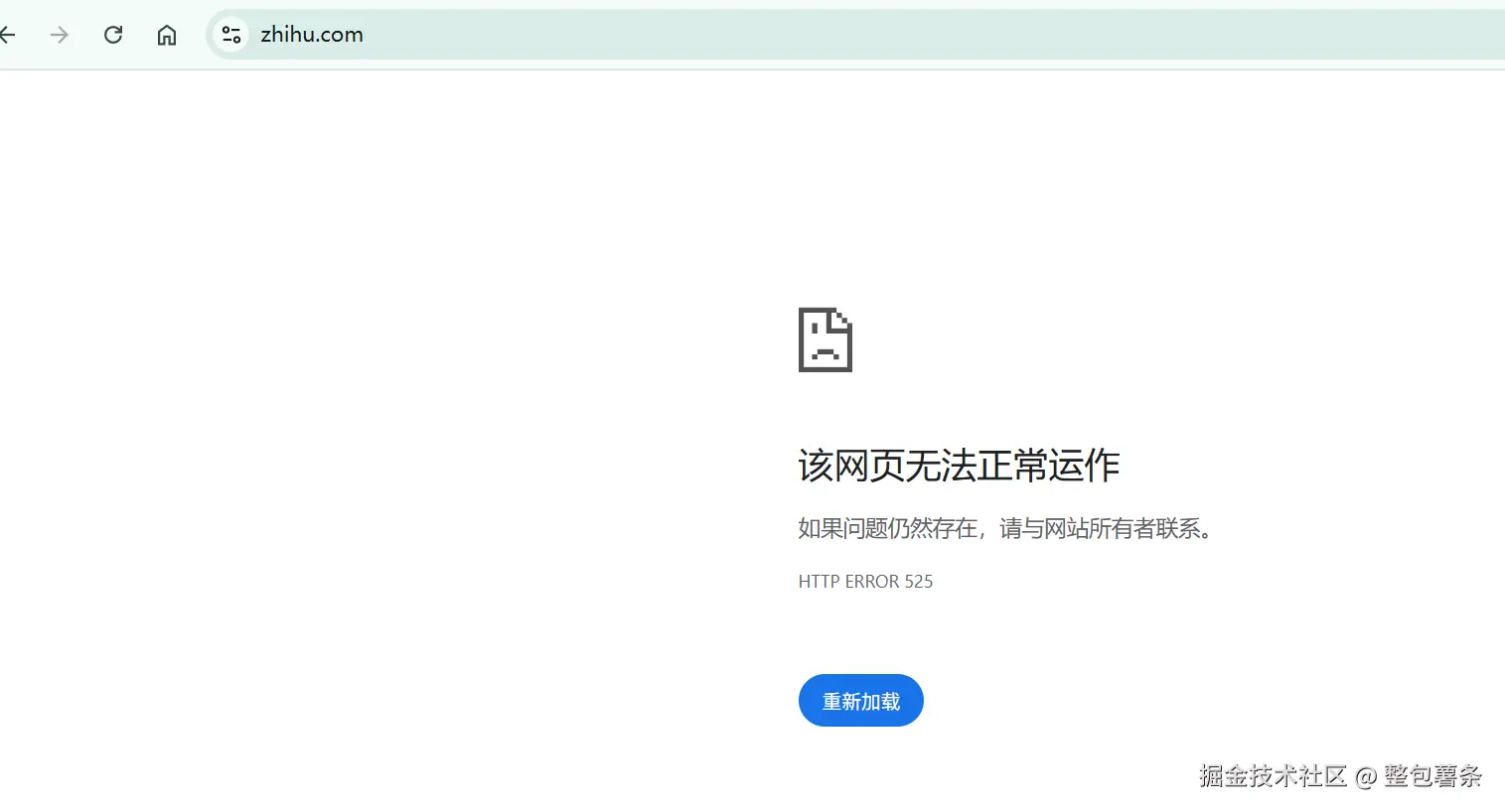
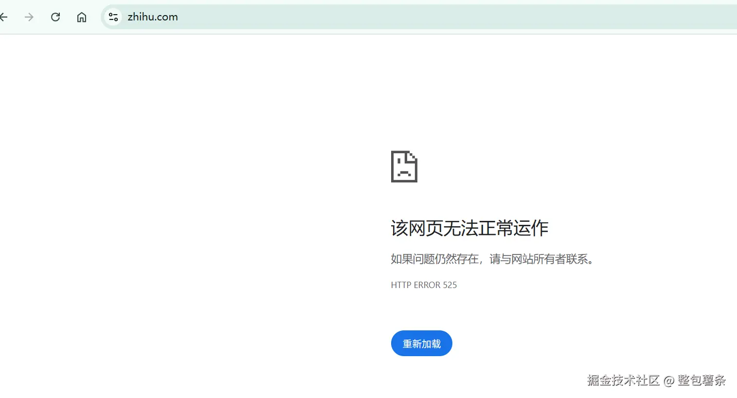
整包薯条
java
·
6月前
举报
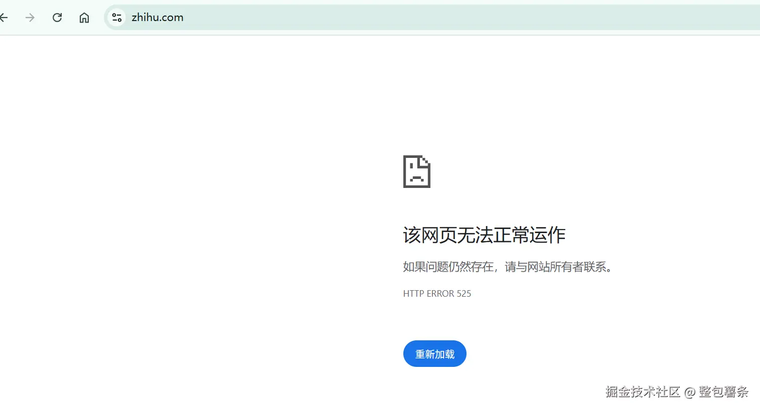
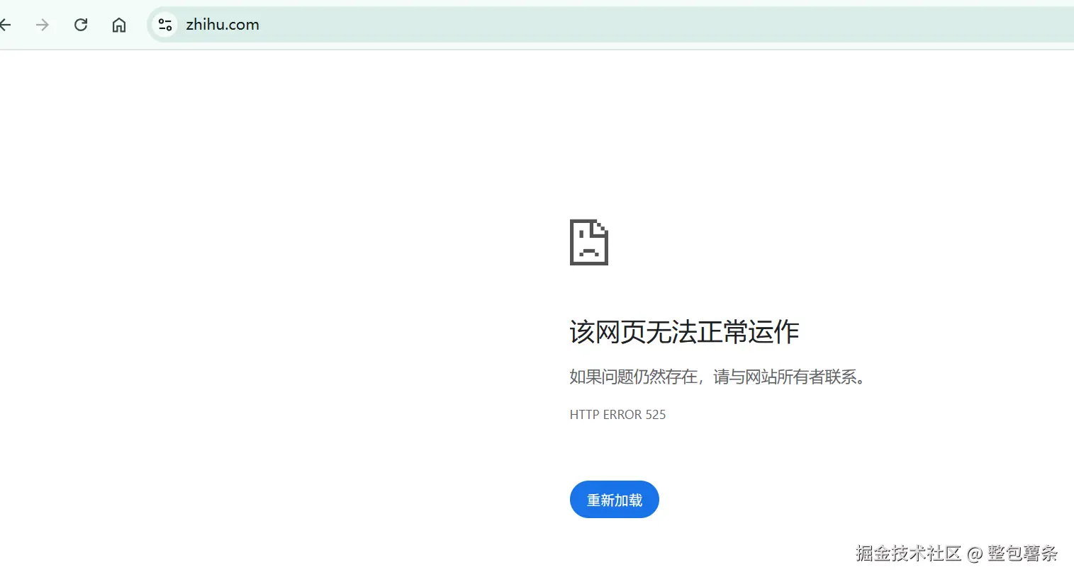
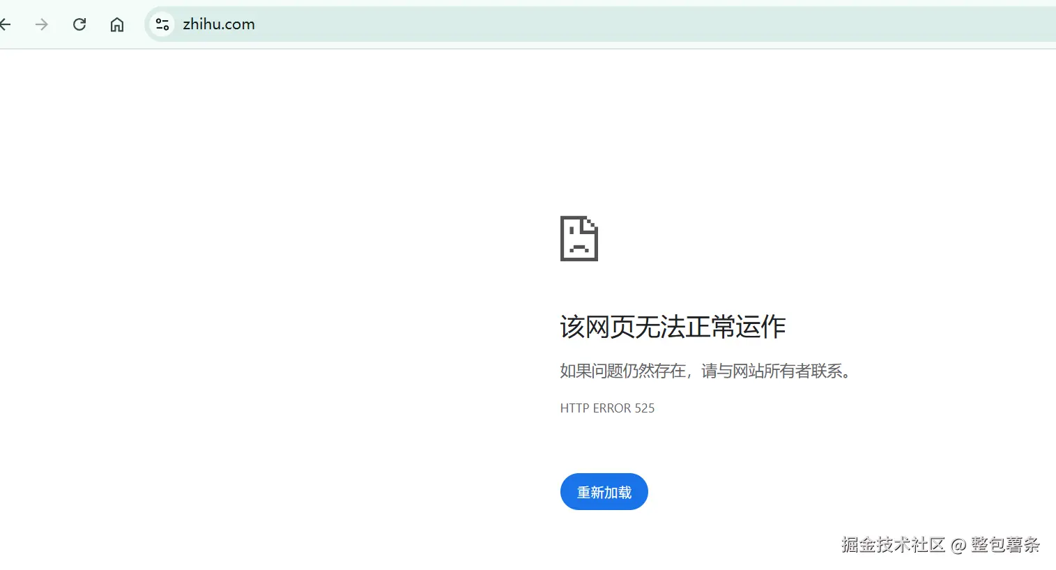
知乎挂了,打不开了
收起
查看大图
向左旋转
向右旋转
赞过
分享
2
1
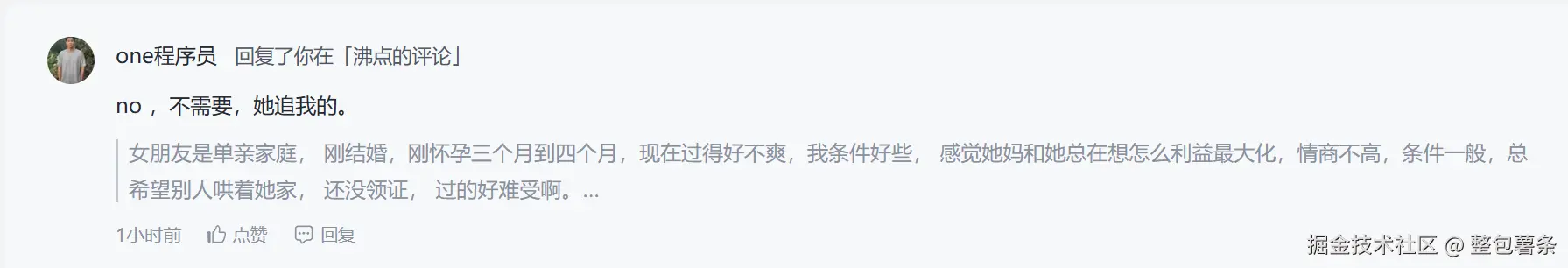
整包薯条
java
·
7月前
举报
这个评论有问题
收起
查看大图
向左旋转
向右旋转
分享
3
点赞
整包薯条
java
·
10月前
举报
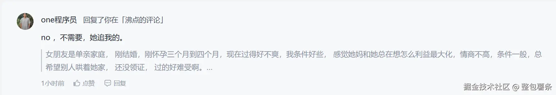
删了干什么
收起
查看大图
向左旋转
向右旋转
赞过
分享
9
2
整包薯条
java
·
11月前
举报
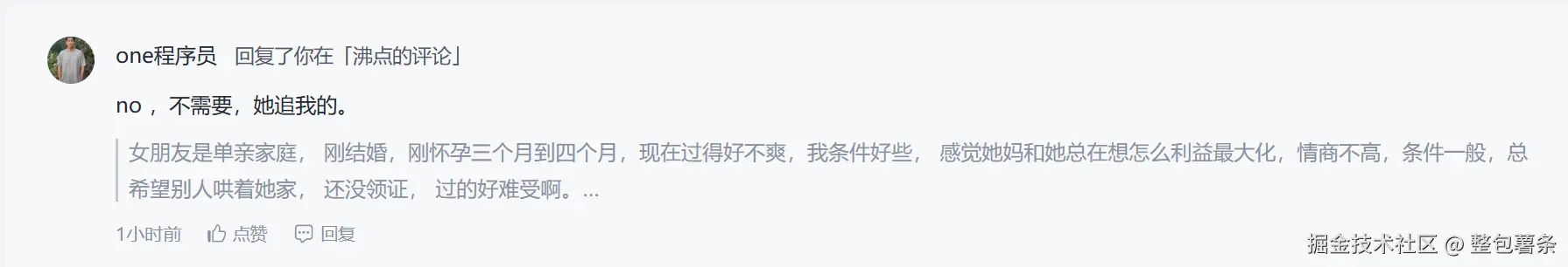
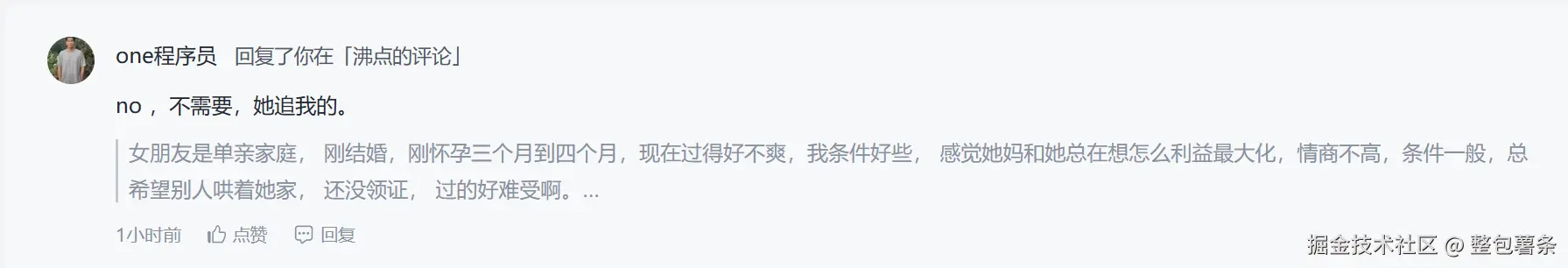
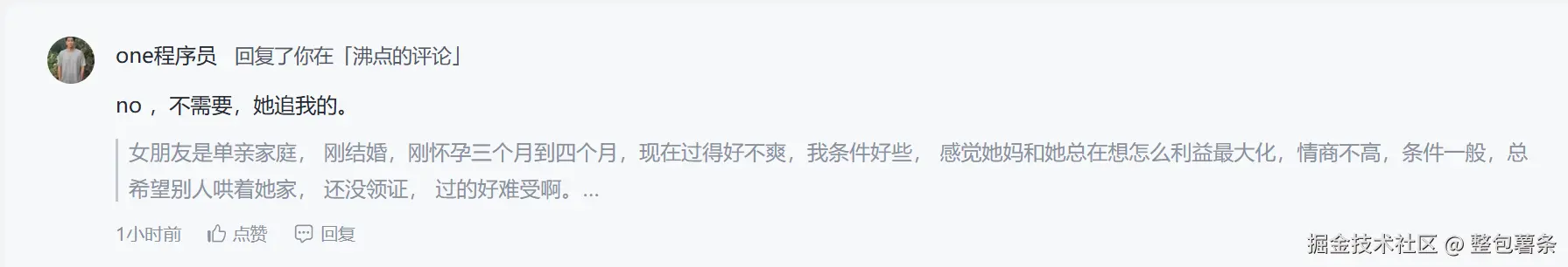
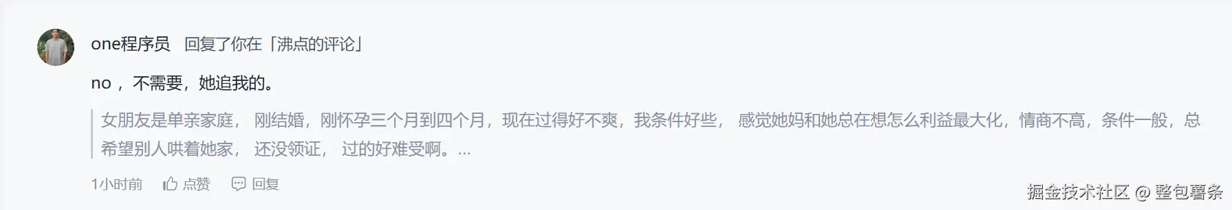
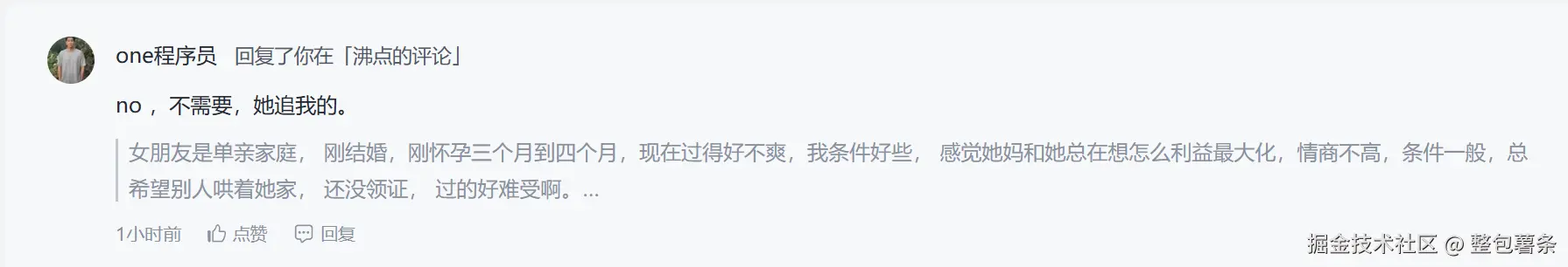
矿石也没到,bug一大堆
收起
查看大图
向左旋转
向右旋转
分享
3
点赞
整包薯条
java
·
11月前
举报
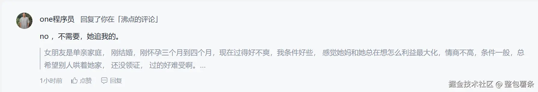
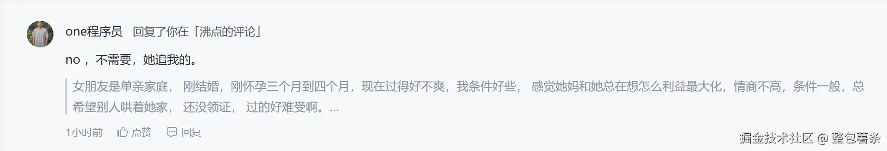
漂亮,记得给我测试费
收起
查看大图
向左旋转
向右旋转
分享
25
点赞
整包薯条
java
·
1年前
举报
没人上班吗?咋没沸点看了
赞过
分享
评论
2
个人成就
文章被点赞
2
文章被阅读
1,492
掘力值
25
关注了
11
关注者
1
收藏集
1
关注标签
23
加入于
2021-09-06