Cline 如何调用自己的 MCP 服务器

1,171 阅读3分钟

一、前言

MCP 全称模型上下文协议,而上下文指的是模型可以接入的内容,比如 prompt、resource和 tool。MCP 的出现允许社区共享 MCP 服务器,同时也支持平台无缝切换。

比如可以用 Cline、Claude等调用同一个MCP 服务器,而不需要修改 MCP 服务器的内容,只需要修改客户端配置即可。

今天我们来学习如何用Cline 调用自己的 MCP 服务器。

二、创建MCP服务器

首先创建一个项目,并使用 uv 作为运行环境:

mkdir mcpserver
cd mcpserver
uv init
uv add fastmcp

然后可以使用 FastMCP 创建一个 MCP 服务器。这里以获取天气为例,具体代码如下:

from datetime import datetime

from fastmcp import FastMCP

mcp = FastMCP()


@mcp.tool()
def get_today():
    """
    获取今天的时间,精确到秒
    :return: 年月日时分秒的字符串
    """
    return datetime.today().strftime('%Y.%m.%d %H-%M-%S')


@mcp.tool()
def get_weather(city: str, date: str):
    """
    获取 city 的天气情况
    :param city: 城市
    :param date: 日期
    :return: 城市天气情况的描述
    """
    return f"{city} {date} 天晴,18度。"


if __name__ == '__main__':
    mcp.run()

创建服务器后,可以来到Cline 配置 MCP 服务器了。

三、配置MCP服务器

首先确保 Visual Studio Code 安装了 Cline 插件,然后选中 Cline 插件,依次点击图中位置:

image.png

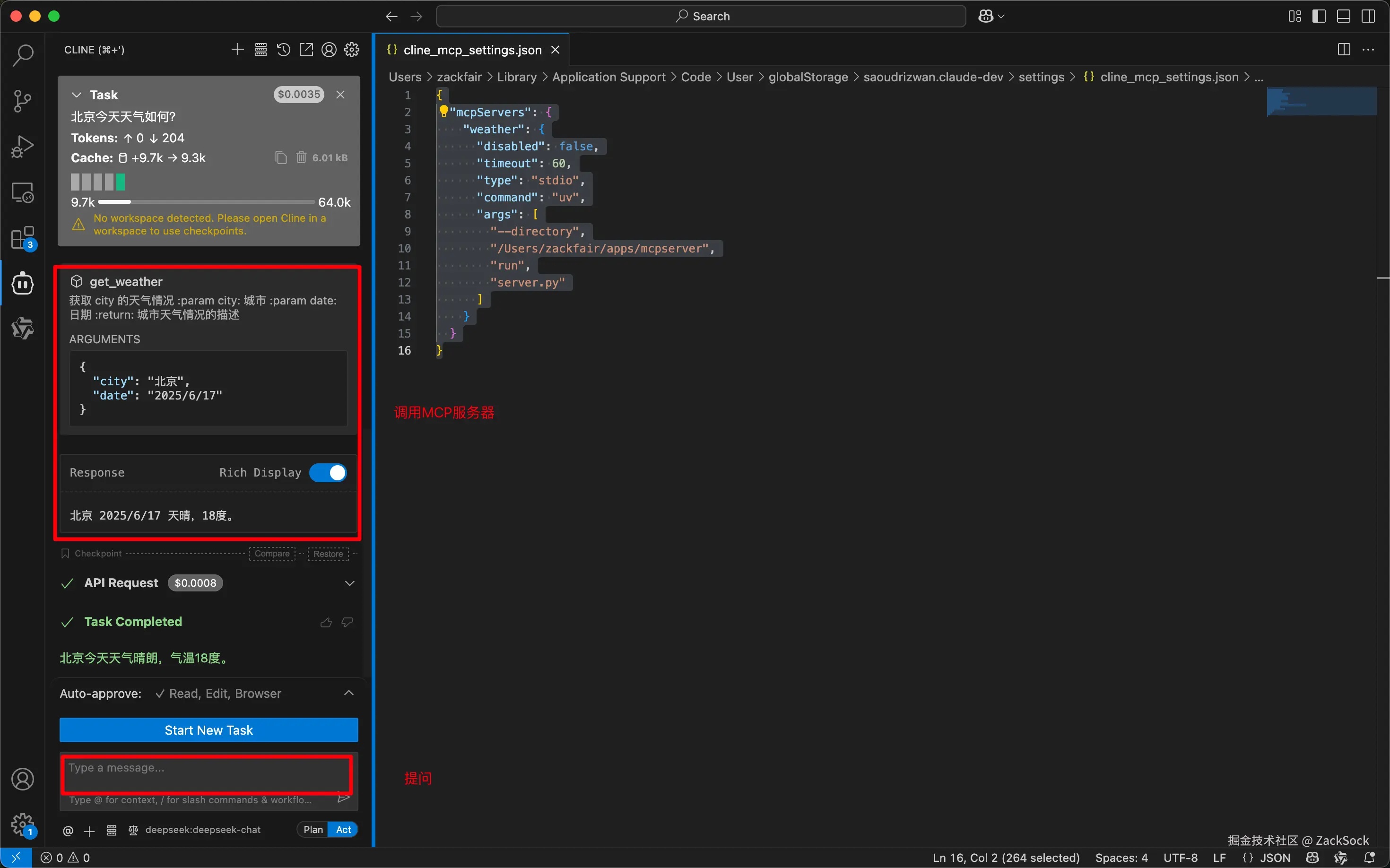
点击后就可以开始编辑 MCP 服务器了。具体配置如下:

{
  "mcpServers": {
    "weather": {
      "disabled": false,
      "timeout": 60,
      "type": "stdio",
      "command": "uv",
      "args": [
        "--directory",
        "/Users/zackfair/apps/mcpserver",
        "run",
        "server.py"
      ]
    }
  }
}

首先是顶层的 mcpServers,以键值对形式配置所有的 MCP 服务器。这里配置了一个 weather 服务,weather 对应的配置如下:

{
      "disabled": false,
      "timeout": 60,
      "type": "stdio",
      "command": "uv",
      "args": [
        "--directory",
        "/Users/zackfair/apps/mcpserver",
        "run",
        "server.py"
      ]
}

其含义如下:

  1. disabled:是否禁用
  2. timeout:服务器超时时间
  3. type:通信方式,stdio 表示标准 IO,即在客户端本地运行程序
  4. command:运行命令
  5. args:命令参数

最终效果像是在客户端运行如下命令:

cd /Users/zackfair/apps/mcpserver
uv run server.py

配置完成后,就可以在 Cline 中调用该 MCP 服务器:

image.png

四、访问远程服务器

MCP 提供了 stdio 和 sse 方式的调用,我们对 MCP 服务器进行简单修改:

mcp.run('sse', host='0.0.0.0', port=8000, path='/mcp')

只需要将 mcp的运行参数修改一下,然后手动运行 MCP 服务器即可:

uv run server.py

然后在配置文件中添加新的 mcpServer:

{
 "mcpServers": {
   "weather": {...},
   "weather2": {
     "autoApprove": [],
     "disabled": false,
     "timeout": 60,
     "url": "http://localhost:8000/mcp",
     "type": "sse"
   }
 }
}

这里参数基本一致,url 根据实际情况来修改host、port 和 path即可。

使用 stdio 方式 MCP 服务器实际是在客户端机器上执行,而使用 sse 形式服务器可以在本机执行也可以在远程机器执行。

五、总结

在 Cline 中,我们可以通过上述方式配置别人写好的服务器,也可以直接在Cline 的 Marketplace 中下载共享的 MCP 服务器。如图所示:

image.png

除了 Cline,在 Claude等其他 MCP 平台配置也是一样的。因为都是基于 MCP 协议,而协议规定的内容是一致的,因此 MCP 客户端服务器都是可以共享使用。