博客记录-day163-线程池组件项目

177 阅读24分钟

一、组件原理

1、线程池核⼼设计与实现

1. 总体设计

image.png

image.png

2. 生命周期管理

image.png

image.png

3. 任务执行机制

3.1 任务调度

image.png

image.png

3.2 任务缓冲

image.png

image.png

3.3 任务申请

image.png

image.png

3.4 任务拒绝

image.png

4. Worker线程管理

4.1 Worker线程

image.png

image.png

4.2 Worker线程增加

image.png

image.png

4.3 Worker线程回收

image.png

4.4 Worker线程执行任务

image.png

image.png

2、动态线程池设计

1. 整体架构

image.png

2. 功能架构

image.png

image.png

image.png

image.png

2.1 负载监控和报警

image.png

2.2 任务级精细化监控

image.png

2.3 运行时状态查看

image.png

3. 参数动态改变

image.png

二、组件问题

1、与大营销的组合

项目中的未成功MQ的二次发放使用了线程池,将这个替换为了动态线程池组件。

在性能优化方面,动态线程池为MQ消息的二次发放带来了显著提升,它能在高峰期自动扩容,加快消息处理速度,有效减少消息积压,尤其在处理如ActivitySkuStockZeroCustomer等消息监听器的任务时,能更高效地处理库存变更消息。同时,动态线程池在运维友好性上表现突出,提供了更完善的监控指标,便于运维人员实时掌握系统负载情况,且在生产环境中遇到问题时,可通过简单修改配置文件快速调整线程池参数,无需重新部署应用。此外,动态线程池能够很好地适应业务波动,在促销活动等场景下有效应对突发的MQ消息量增长,通过资源弹性伸缩机制,根据业务高峰和低谷自动调整资源分配,确保系统稳定高效运行。

2、如果调整参数的时候减少了核心线程数,会不会导致正在运行的任务出问题

通过 setCorePoolSize 方法减少线程池的核心线程数时,不会导致正在运行的任务出问题。这是因为Java的 ThreadPoolExecutor 设计考虑了这种情况,并有一套安全的机制来处理线程数量的减少。

setCorePoolSize 方法在减少核心线程数时会调用 interruptIdleWorkers() 方法,这个方法只会中断空闲的工作线程,而不会中断正在执行任务的线程。

  1. 只中断空闲线程 :
  • 当减少核心线程数时,线程池会尝试中断空闲的工作线程
  • 通过 tryLock() 方法确保只中断那些当前没有执行任务的线程
  • 正在执行任务的线程不会被中断,会继续完成当前任务
  1. 安全机制 :
  • 线程池使用 Worker 类的锁机制来保护正在执行任务的线程
  • 只有当工作线程空闲(等待任务)时才能获取到锁,才会被中断

不会,线程会执行完任务之后进入一个while循环去持续getTask,而此时会对线程数进行判断,对于多余核心线程数的线程会通过一个poll()方法阻塞等待获取任务,超出等待时间后,这个getTask返回null,最后回收该线程

image.png

image.png

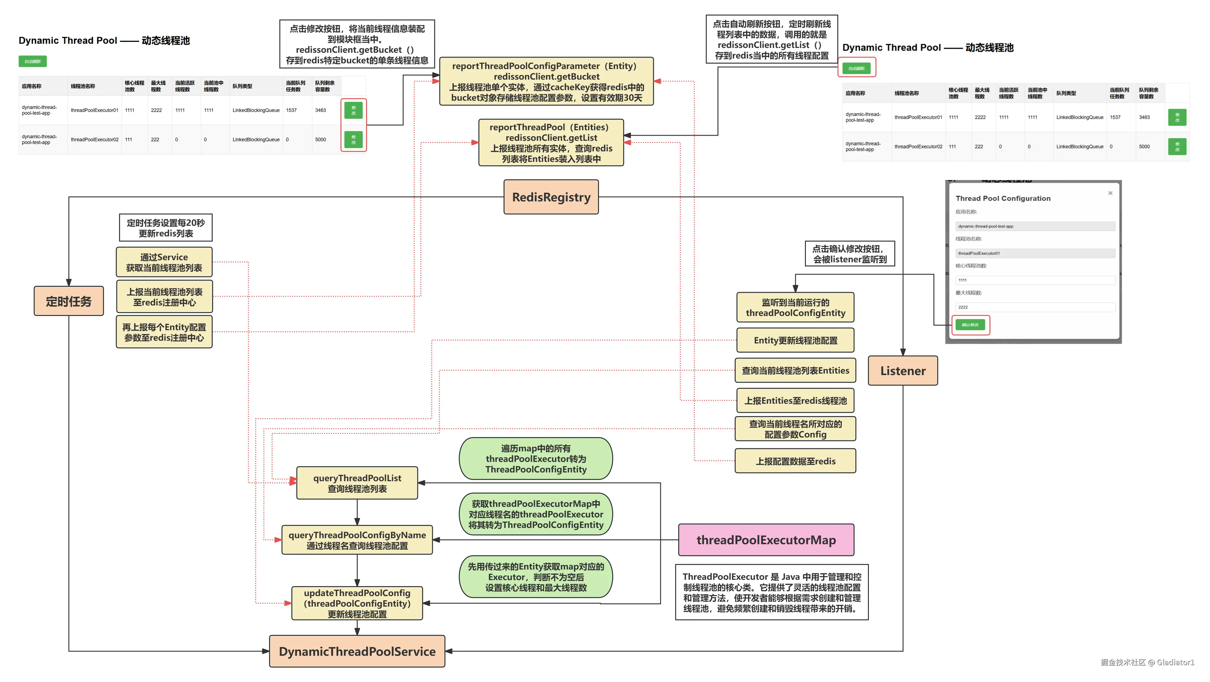
3、结构图

image.png

image.png

4、业务流程

1.首先,这是一个动态线程池的组件,“动态”才是最关键的点,“动态”也意味着可以试试根据当前系统线程的运行情况,去更改每个应用的线程信息。

2.基础配置包括,动态线程池服务service

  • (1)查询当前线程列表的配置信息,列表的来源是 java的threadPoolExecutorMap
  • (2)通过线程名,查询该线程配置信息,也是拿着线程名去 threadPoolExecutorMap中查询
  • (3)更新线程的核心数和最大线程数, 也是从 threadPoolExecutorMap 获取当前线程,然后set更改 ,RedisRegistry注册中心
  • (4)上报线程池列表的配置信息(redissonClient.getList
  • (5)上报单个线程的配置信息(redissonClient.getBucket

3.定时任务,定时定点去service中查询当前线程列表配置信息(1),然后上报到redis注册中心去(4)(5)。

4.监听,监听修改线程池的操作。一旦系统中有修改线程池的操作时,会被监听到,进入监听后,首先,把获取到的这条线程池修改操作用service更新(3),然后再去获取service目前的线程池列表配置信息(1),上报redis(4),接着获取service对应的该条修改的线程池配置信息(2),上报redis(5)。

image.png

4、现在线程池的核心线程数是2,队列的长度是5,最大线程数是 3,那么现在来的第 3 个线程放在哪里?第 8 个线程放在哪里,第11个线程放在哪里

现在线程池的核心线程数为2,队列长度为5,最大线程数为3。以下是不同任务的分配情况:

  1. 第3个任务:

    • 核心线程(2个)正在处理前两个任务,第三个任务到达时,核心线程已满。
    • 队列未满(剩余容量5),因此任务被放入队列。

  2. 第8个任务:
    • 前7个任务中,前2个由核心线程处理,后5个填满队列。

    • 第8个任务到达时,队列已满。此时会创建第3个线程(达到最大线程数)来处理该任务。

  3. 第11个任务:
    • 假设前10个任务已占满队列(5个)且最大线程(3个)均在忙碌,队列和线程资源均耗尽。

    • 新任务会触发线程池的拒绝策略(如抛出异常或丢弃)。

总结:
• 第3个任务 → 队列

• 第8个任务 → 第3个线程

• 第11个任务 → 拒绝处理(根据策略)

5、如果要把最大线程数调小,比如从 50 调到 30,同时线程池里 50 个线程已经跑满了,这多出来的 30 个正在运行的线程怎么办

当线程池的最大线程数(maximumPoolSize)从 50 调整为 30 时,​​线程池不会立即终止或强制结束正在运行的 50 个线程​​。以下是具体行为和逻辑:


​1. 线程池的动态调整规则​

  • ​已存在的线程​​:如果当前线程数(活跃线程)超过新的 maximumPoolSize(例如从 50 调小到 30),多余的线程(如第 31~50 号线程)会继续执行当前分配的任务,直到它们完成手头的工作。
  • ​新任务的分配​​:调整后,新提交的任务将遵循新的 maximumPoolSize。如果任务队列已满且活跃线程数已达 30,新任务会被拒绝(触发 RejectedExecutionHandler)。
  • ​空闲线程的回收​​:如果某些线程在空闲时间超过 keepAliveTime,它们会被回收,直到线程数降至 maximumPoolSize(即 30)。但活跃线程(正在执行任务)不会受此影响。

三、组件AI问题

1、Redis和Zookeeper的区别

Redis和Zookeeper是两种不同定位的分布式系统:Redis是高性能的内存数据库/缓存系统,支持丰富的数据结构(如字符串、哈希、列表等),侧重于快速读写、实时数据处理及缓存场景;而Zookeeper是分布式协调服务,基于ZAB协议提供强一致性保障,通过树形节点(ZNode)管理配置、命名、锁等元数据,适用于服务发现、分布式锁等协调场景。两者核心差异在于设计目标——Redis追求数据处理性能,Zookeeper专注一致性协调,因此适用场景互补而非替代。

2、Redis 的发布订阅机制和 Zookeeper 的监听节点机制有什么区别

Redis的发布订阅(Pub/Sub)和Zookeeper的监听节点(Watcher)机制在实现和应用场景上有显著区别:Redis的Pub/Sub基于内存的广播模式,发布者将消息实时推送给所有订阅指定频道的客户端,但消息不持久化,订阅者离线时会丢失消息,适用于实时性高但允许丢弃数据的场景;而Zookeeper通过Watcher机制监听特定节点的状态变化(如数据修改、子节点增减),采用事件驱动和持久化存储,客户端能感知节点变更并触发回调,且支持重连后恢复状态,更适合需要强一致性、状态同步及分布式协调的场景。两者核心差异在于消息传递方式(广播 vs 节点监听)、数据持久化能力(无 vs 有)以及可靠性需求(低 vs 高)。

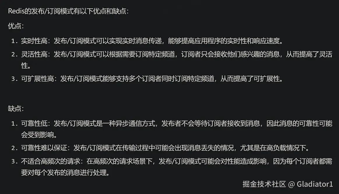
3、Redis 的发布订阅机制

✅Redis如何实现发布/订阅?

image.png

image.png Redis 的发布订阅(Pub/Sub)是一种基于内存的实时消息通信机制,允许客户端通过订阅特定频道或模式,接收其他客户端发布的消息。其核心流程与特性如下:


​1. 核心概念与工作流程​
• 频道(Channel):消息传递的逻辑通道,发布者向指定频道发送消息,订阅者监听并接收该频道的消息。

• 订阅者(Subscriber):通过 SUBSCRIBE channel 命令订阅一个或多个频道,进入监听状态,收到消息后会触发回调。

• 发布者(Publisher):通过 PUBLISH channel message 命令向指定频道广播消息,消息即时推送给所有订阅者。

• 模式订阅(Pattern Subscription):使用 PSUBSCRIBE pattern 支持通配符(如 news.*)订阅多个匹配的频道,实现消息的批量监听。


​2. 消息传递机制​
• 实时性:消息以广播形式实时推送,无持久化存储。订阅者在线时立即接收,离线则丢失消息。

• 无状态订阅:客户端断开连接后,订阅关系自动解除,重新连接需重新订阅。

• 多对多通信:一个频道可被多个订阅者监听,一个订阅者可监听多个频道或模式。


​3. 特点与适用场景​
​优势​
• 低延迟:基于内存操作,消息传递速度极快,适合实时场景。

• 轻量级:无需维护消息队列或持久化存储,资源消耗低。

• 灵活订阅:支持模式匹配,动态调整监听范围。


​5. 局限性​
• 消息不可靠:无持久化,订阅者离线或网络中断会导致消息丢失。

• 无消息回溯:无法查询历史消息,只能接收订阅后的新消息。

• 资源消耗:大量订阅者或高频消息可能导致内存压力。

• 集群限制:在 Redis 集群中,Pub/Sub 消息仅在发布命令所在的节点广播,跨节点订阅需额外处理(如结合 Cluster Bus 或外部消息队列)。


​6. 与其他机制的对比​
• vs Redis Streams:Streams 提供消息持久化、消费者组、消息确认等机制,适合需要可靠传输的场景;Pub/Sub 则专注实时性。

• vs Kafka/RabbitMQ:后者支持消息持久化、消费确认、重试等,适合复杂消息路由与可靠性要求高的场景;Pub/Sub 更轻量,适合简单实时通信。

​总结​
Redis Pub/Sub 是轻量级实时消息工具,适用于对可靠性要求不高但需低延迟的场景。其设计权衡了性能与功能,开发者需根据业务需求(如是否需要消息持久化、可靠性)选择合适的通信机制。对于关键业务,建议结合 Redis Streams 或专用消息队列(如 Kafka)实现补充。

4、Zookeeper 的监听节点机制

✅Zookeeper的watch机制是如何工作的?

Zookeeper 的监听节点机制(Watcher)是其核心特性之一,它通过事件驱动的方式实现客户端对 Zookeeper 数据节点(Znode)变化的监听,适用于分布式协调、配置管理、服务发现等场景。以下是其核心原理、工作机制及特点的详细解析:


​一、核心概念​

  1. Znode
    Zookeeper 数据存储的基本单元,类似于文件系统中的节点,具有以下类型:
    • 持久节点(Persistent Node):客户端断开连接后仍然存在。

    • 临时节点(Ephemeral Node):客户端会话结束时自动删除,常用于服务注册与发现。

    • 顺序节点(Sequential Node):名称末尾自动附加递增序号,用于实现分布式锁或唯一 ID 生成。

  2. Watcher
    客户端注册到 Zookeeper 的监听器,当监听的 Znode 发生变化(如数据修改、子节点增减)时,Zookeeper 会主动通知客户端。Watcher 是一次性触发的,触发后需重新注册。


​二、工作原理​
​1. 监听注册​
客户端通过以下命令或 API 在操作 Znode 时附加 Watcher:
exists(path, watch):监听节点是否存在及元数据变化。

getData(path, watch):监听节点数据变化。

getChildren(path, watch):监听子节点列表变化。

​2. 事件触发​
当 Znode 发生以下事件时,Zookeeper 服务端会向客户端发送通知(WatchedEvent):
• NodeCreated:节点被创建。

• NodeDeleted:节点被删除。

• NodeDataChanged:节点数据被修改。

• NodeChildrenChanged:子节点列表变更。

​3. 事件通知​
• 客户端收到通知后,需重新注册 Watcher 以继续监听。

• 通知是异步的,客户端需通过回调函数或事件循环处理。


​三、关键特性​

  1. 一次性触发
    Watcher 被触发后即失效,需重新注册。这种设计简化了服务端状态管理,但要求客户端主动维护监听。
  2. 事件范围限定
    Watcher 仅监听注册时指定的 Znode,不包含子节点(除非显式监听子节点列表)。例如,监听 /parent 不会自动监听其子节点 /parent/child 的变化。
  3. 会话保持
    客户端与 Zookeeper 的连接基于会话(Session),若会话超时(如网络中断未恢复),所有关联的临时节点会被删除,触发对应事件。
  4. 数据版本控制
    每个 Znode 有版本号(version),数据修改需携带版本号,版本不一致会触发 BadVersionException,确保并发操作的安全性。

​四、典型应用场景​

  1. 配置中心
    将配置信息存储在持久节点中,客户端监听节点数据变化,实现动态更新配置。
  2. 服务发现
    服务注册到临时节点(如 /services/api),客户端监听该节点,实时感知服务上下线。
  3. 分布式锁
    利用临时顺序节点实现锁竞争:客户端创建顺序节点,判断自己是否是最小节点获取锁,释放锁时删除节点。
  4. 选举机制
    通过临时节点和序列号实现 Leader 选举,例如,所有候选者创建同一路径的临时节点,序号最小的成为 Leader。
  5. 状态监听
    监听特定节点(如 /status)的数据变化,触发业务逻辑(如任务重试、告警通知)。

​六、优缺点分析​
​优势​

  1. 可靠性高
    数据持久化存储,事件通知保证至少一次送达(结合重试机制)。
  2. 灵活的事件模型
    支持多种事件类型,适配复杂协调需求。
  3. 临时节点与会话绑定
    天然适合服务发现、临时状态管理等场景。

​局限性​

  1. 一次性触发
    需客户端主动重新注册,增加开发复杂度。
  2. 数据量限制
    单节点数据大小限制为 1MB,不适合存储大文件。
  3. 事件非递归
    监听父节点不会自动覆盖子节点(需单独监听子节点)。
  4. 羊群效应风险
    大量客户端监听同一节点时,频繁事件可能导致性能问题。

​七、与 Redis Pub/Sub 对比​

特性Zookeeper WatcherRedis Pub/Sub
数据持久化支持,数据写入磁盘不支持,消息仅存于内存
消息可靠性高(事件持久化+重连恢复)低(离线消息丢失)
监听粒度节点级别(支持子节点监听)频道或模式级别
适用场景分布式协调、强一致性需求实时广播、低可靠性场景
会话管理依赖临时节点和会话超时无状态,依赖客户端长连接

​总结​
Zookeeper 的监听机制通过 Watcher 和 Znode 模型,实现了分布式系统中高效、可靠的状态同步与事件通知。其核心价值在于强一致性保证和灵活的事件驱动能力,但需注意一次性触发和会话管理的复杂性。对于需要高可靠性、数据持久化的协调场景(如微服务治理、分布式锁),Zookeeper 是理想选择;而对于简单实时消息广播,Redis Pub/Sub 更为轻量。

5、线程池参数动态调整

问:当通过Redis发布订阅机制更新核心线程数时,如何保证线程池参数更新的原子性和可见性?
答:需用Redis事务(如MULTI/EXEC)或Lua脚本保证批量操作的原子性,避免中间状态被其他客户端干扰。同时,JVM层的可见性可通过volatile修饰共享变量(确保内存屏障)或使用AtomicInteger(基于CAS实现无锁更新)来保障,防止线程读取到过期值。

6、线程安全问题

问:动态调整线程池参数时,如何避免多个线程同时修改导致的状态不一致?
答:使用synchronizedReentrantLock加锁,确保临界区代码的互斥执行。若竞争较低,可改用CAS(如AtomicIntegercompareAndSet)减少锁开销。对于复杂状态更新,建议采用分段锁或并发容器(如ConcurrentHashMap)优化性能。

7、ThreadPoolExecutor扩展

问:在继承ThreadPoolExecutor时,重写了哪些关键方法实现监控功能?
答:覆盖beforeExecute(记录任务开始时间、线程状态)、afterExecute(捕获异常并统计耗时)和terminated(在池关闭时汇总指标)。还可结合beforeExecuteafterExecute计算任务吞吐量,或通过自定义RejectedExecutionHandler监控队列拒绝事件。

8、内存泄漏风险

问:任务队列长期积累未处理任务可能导致OOM,如何设计队列满时的降级策略?
答:结合CallerRunsPolicy拒绝策略(由提交线程执行任务,减缓堆积速度),或自定义RejectedExecutionHandler实现告警+队列清理。需监控队列长度,超限时触发告警并强制缩容,例如动态切换为DiscardOldestPolicy清理旧任务。

9、ZooKeeper会话管理

问:使用ZooKeeper监听节点时,如何避免因网络波动导致的频繁会话过期?
答:设置合理的sessionTimeout(如3~5倍网络平均延迟),结合指数退避重试机制(如首次1秒,后续翻倍)。本地缓存关键节点数据,配合Watcher重连后主动重建监听。使用Curator框架的RetryPolicy(如ExponentialBackoffRetry)简化会话恢复逻辑。

10、动态调整阈值设计

问:如何根据业务高峰低谷自动调整线程池参数?是否设计过预测算法?
答:可结合历史QPS数据设计滑动窗口算法,或引入机器学习模型(如ARIMA/LSTM)预测负载趋势。根据预测结果动态调整参数,并设置冷却时间(如调整后等待5分钟再响应新变化)避免频繁波动。

11、多环境适配

问:测试环境与生产环境的线程池参数配置策略有何差异?如何实现环境隔离?
答:通过配置中心(如Nacos/Apollo)按环境划分namespace(如dev/prod),利用Spring Profile绑定配置。生产环境参数灰度生效,测试环境启用动态调试模式(如控制台实时修改),并通过@Conditional注解隔离环境相关逻辑。

12、监控指标可视化

问:上报的监控数据如何与Prometheus/Grafana等系统集成?指标维度有哪些?
答:暴露/actuator/metrics端点供Prometheus抓取,或集成Micrometer将指标转换为OpenMetrics格式。关键维度包括活跃线程数、队列大小、已完成任务数、拒绝次数、平均RT等。Grafana仪表盘按环境/实例分组展示,并设置阈值告警规则。

13、故障演练场景

问:如果配置中心完全宕机,线程池能否继续正常工作?如何设计降级方案?
答:本地缓存最近一次下发的有效配置,启动时加载持久化副本。启用熔断策略(如Sentinel),异常时回滚到默认参数并记录日志。关键操作(如扩容)增加开关控制,异常时强制保持原状,防止雪崩。

14、业务耦合度控制

问:该组件如何做到对业务代码零侵入?开发人员是否需要感知动态调整逻辑?
答:通过Spring的BeanPostProcessor或自定义ThreadPoolFactoryBean拦截线程池创建,注入动态参数逻辑。业务代码仅需注入ThreadPoolExecutor实例,无需感知调整细节。利用AOP切面统一处理参数更新事件,实现透明化接入。

四、技术文章

1、项目概述

动态线程池(dynamic-thread-pool)是一个基于Java开发的中间件项目,旨在解决传统Java线程池配置静态化、运行状态不可见、参数调整不灵活等问题。该项目通过Spring Boot Starter的方式,提供了线程池动态配置、监控和管理的能力,使开发者能够在应用运行时动态调整线程池参数,实时监控线程池状态,提高系统的可用性和稳定性。

2、项目架构

该项目采用了模块化的设计,主要包含以下三个模块:

  1. dynamic-thread-pool-spring-boot-starter:核心功能模块,提供线程池的动态配置和管理能力
  2. dynamic-thread-pool-admin:管理控制台模块,提供线程池的可视化管理界面
  3. dynamic-thread-pool-test:测试模块,用于功能验证和示例展示

项目整体采用了领域驱动设计(DDD)的思想,将线程池管理的核心逻辑封装在领域层,通过接口定义和实现分离的方式,提高了代码的可维护性和扩展性。

3、核心功能模块分析

1. 线程池配置实体(ThreadPoolConfigEntity)

线程池配置实体是整个项目的核心数据模型,定义了线程池的各项参数和状态信息:

public class ThreadPoolConfigEntity {
    // 应用名称
    private String appName;
    // 线程池名称
    private String threadPoolName;
    // 核心线程数
    private int corePoolSize;
    // 最大线程数
    private int maximumPoolSize;
    // 当前活跃线程数
    private int activeCount;
    // 当前池中线程数
    private int poolSize;
    // 队列类型
    private String queueType;
    // 当前队列任务数
    private int queueSize;
    // 队列剩余任务数
    private int remainingCapacity;
    
    // ... existing code ...
}

该实体包含了线程池的配置参数(如核心线程数、最大线程数)和运行时状态(如活跃线程数、队列任务数),为线程池的动态管理提供了数据基础。

2. 动态线程池服务接口(IDynamicThreadPoolService)

该接口定义了动态线程池的核心功能:

public interface IDynamicThreadPoolService {
    // 查询所有线程池列表
    List<ThreadPoolConfigEntity> queryThreadPoolList();
    // 根据名称查询特定线程池配置
    ThreadPoolConfigEntity queryThreadPoolConfigByName(String threadPoolName);
    // 更新线程池配置
    void updateThreadPoolConfig(ThreadPoolConfigEntity threadPoolConfigEntity);
}

接口设计简洁明了,提供了查询和更新线程池配置的能力,是整个动态线程池管理的核心。

3. 动态线程池服务实现(DynamicThreadPoolService)

服务实现类负责具体的线程池管理逻辑:

public class DynamicThreadPoolService implements IDynamicThreadPoolService {
    private final String applicationName;
    private final Map<String, ThreadPoolExecutor> threadPoolExecutorMap;
    
    // ... existing code ...
    
    @Override
    public List<ThreadPoolConfigEntity> queryThreadPoolList() {
        Set<String> threadPoolBeanNames = threadPoolExecutorMap.keySet();
        List<ThreadPoolConfigEntity> threadPoolVOS = new ArrayList<>(threadPoolBeanNames.size());
        for (String beanName : threadPoolBeanNames) {
            ThreadPoolExecutor threadPoolExecutor = threadPoolExecutorMap.get(beanName);
            ThreadPoolConfigEntity threadPoolConfigVO = new ThreadPoolConfigEntity(applicationName, beanName);
            // 设置线程池参数
            threadPoolConfigVO.setCorePoolSize(threadPoolExecutor.getCorePoolSize());
            threadPoolConfigVO.setMaximumPoolSize(threadPoolExecutor.getMaximumPoolSize());
            // ... existing code ...
            threadPoolVOS.add(threadPoolConfigVO);
        }
        return threadPoolVOS;
    }
    
    // ... existing code ...
    
    @Override
    public void updateThreadPoolConfig(ThreadPoolConfigEntity threadPoolConfigEntity) {
        if (null == threadPoolConfigEntity || !applicationName.equals(threadPoolConfigEntity.getAppName())) return;
        ThreadPoolExecutor threadPoolExecutor = threadPoolExecutorMap.get(threadPoolConfigEntity.getThreadPoolName());
        if (null == threadPoolExecutor) return;

        // 设置参数 「调整核心线程数和最大线程数」
        threadPoolExecutor.setCorePoolSize(threadPoolConfigEntity.getCorePoolSize());
        threadPoolExecutor.setMaximumPoolSize(threadPoolConfigEntity.getMaximumPoolSize());
    }
}

该实现类通过持有应用中所有的ThreadPoolExecutor实例,实现了对线程池的查询和动态调整功能。

4. 线程池数据上报任务(ThreadPoolDataReportJob)

为了实现线程池状态的实时监控,项目设计了定时上报任务:

public class ThreadPoolDataReportJob {
    private final IDynamicThreadPoolService dynamicThreadPoolService;
    private final IRegistry registry;
    
    // ... existing code ...
    
    @Scheduled(cron = "0/20 * * * * ?")
    public void execReportThreadPoolList() {
        List<ThreadPoolConfigEntity> threadPoolConfigEntities = dynamicThreadPoolService.queryThreadPoolList();
        registry.reportThreadPool(threadPoolConfigEntities);
        logger.info("动态线程池,上报线程池信息:{}", JSON.toJSONString(threadPoolConfigEntities));

        for (ThreadPoolConfigEntity threadPoolConfigEntity : threadPoolConfigEntities) {
            registry.reportThreadPoolConfigParameter(threadPoolConfigEntity);
            logger.info("动态线程池,上报线程池配置:{}", JSON.toJSONString(threadPoolConfigEntity));
        }
    }
}

该任务每20秒执行一次,收集所有线程池的状态信息并上报到注册中心,为线程池的监控和管理提供数据支持。

5. 自动配置属性(DynamicThreadPoolAutoProperties)

项目通过Spring Boot的自动配置机制,提供了丰富的配置选项:

@ConfigurationProperties(prefix = "dynamic.thread.pool.config", ignoreInvalidFields = true)
public class DynamicThreadPoolAutoProperties {
    // 状态;open = 开启、close 关闭
    private boolean enable;
    // redis host
    private String host;
    // redis port
    private int port;
    // 账密
    private String password;
    // 设置连接池的大小,默认为64
    private int poolSize = 64;
    // ... existing code ...
}

这些配置属性使得用户可以灵活地配置动态线程池的行为,如是否启用、Redis连接信息等。

4、技术亮点

1. 基于Spring Boot Starter的自动装配

项目采用了Spring Boot Starter的方式,通过自动装配机制,简化了用户的使用成本。用户只需引入依赖并进行简单配置,即可使用动态线程池的功能。

Spring Boot Starter 的自动装配在该项目中主要通过 DynamicThreadPoolAutoConfig 类实现,该类定义了所有需要的 Bean,并通过 Spring Boot 的自动装配机制在应用启动时自动加载。配置属性通过 DynamicThreadPoolAutoProperties 类进行管理,使用者只需在配置文件中提供相应的配置项即可使用动态线程池功能。

Spring Boot 的自动装配是通过 META-INF/spring.factories 文件实现的。根据标准的 Spring Boot Starter 实现,应该在项目的 resources 目录下有一个 META-INF/spring.factories 文件,内容:

org.springframework.boot.autoconfigure.EnableAutoConfiguration
=cn.bugstack.middleware.dynamic.thread.pool.sdk.config.DynamicThreadPoolAutoConfig

这样当 Spring Boot 应用启动时,会自动加载 DynamicThreadPoolAutoConfig 类,从而实现动态线程池的自动装配。

2. 基于Redis的配置中心

从配置属性和注册枚举可以看出,项目使用Redis作为配置中心和消息通道,实现了线程池配置的集中管理和动态下发:

public enum RegistryEnumVO {
    THREAD_POOL_CONFIG_LIST_KEY("THREAD_POOL_CONFIG_LIST_KEY", "池化配置列表"),
    THREAD_POOL_CONFIG_PARAMETER_LIST_KEY("THREAD_POOL_CONFIG_PARAMETER_LIST_KEY", "池化配置参数"),
    DYNAMIC_THREAD_POOL_REDIS_TOPIC("DYNAMIC_THREAD_POOL_REDIS_TOPIC", "动态线程池监听主题配置");
    
    // ... existing code ...
}

通过Redis的发布订阅机制,实现了线程池配置的实时更新和状态的实时监控。

3. 领域驱动设计思想

项目采用了领域驱动设计(DDD)的思想,将线程池管理的核心逻辑封装在领域层,通过接口定义和实现分离的方式,提高了代码的可维护性和扩展性。

4. 模块化设计

项目采用了模块化的设计,将核心功能、管理控制台和测试示例分离,使得项目结构清晰,各模块职责明确。

使用场景

动态线程池适用于以下场景:

  1. 高并发系统:在高并发系统中,线程池参数的合理配置对系统性能至关重要。动态线程池可以根据系统负载情况,动态调整线程池参数,提高系统的吞吐量和稳定性。

  2. 微服务架构:在微服务架构中,各个服务的负载情况可能存在差异,动态线程池可以为不同的服务提供个性化的线程池配置,优化资源利用率。

  3. 系统监控与运维:动态线程池提供了线程池状态的实时监控能力,运维人员可以通过管理控制台,实时了解系统的线程池使用情况,及时发现并解决潜在问题。

项目优势

  1. 动态调整:支持线程池参数的动态调整,无需重启应用,提高了系统的灵活性和可用性。

  2. 实时监控:提供线程池状态的实时监控,帮助用户了解线程池的运行情况,及时发现并解决潜在问题。

  3. 集中管理:通过管理控制台,实现了线程池的集中管理,简化了运维工作,提高了效率。

  4. 易于集成:基于Spring Boot Starter的设计,使得项目易于集成到现有系统中,降低了使用成本。