Mybatis——DDD项目中Mybatis开发步骤实战

764 阅读7分钟

摘要

本文详细介绍了MyBatis开发的完整步骤。首先在pom.xml文件中添加MyBatis及MySQL依赖,接着在application.properties或application.yml中配置数据源,包括数据库连接信息、连接池设置等。然后配置MyBatis Mapper,定义接口关联数据库操作方法,并可使用XML文件配置SQL。还需创建Domain实体类、Service层、Controller层,最后启动应用即可完成开发。请严格按照如下步骤进行操作,可以减少项目开发错时间和和同时提高开发效率。同时当springboot项目出现问题,也请参考如下步骤进行排除问题。

参考代码:Hera-Mybatis: 主要介绍的Mybatis的相关的原理和实践方案。 - Gitee.com

画板

添加 MyBatis 依赖

pom.xml 文件中添加 MyBatis 和 MySQL 的依赖。如下文件提供一个参考:

<?xml version="1.0" encoding="UTF-8"?>
<project xmlns="http://maven.apache.org/POM/4.0.0" xmlns:xsi="http://www.w3.org/2001/XMLSchema-instance"
         xsi:schemaLocation="http://maven.apache.org/POM/4.0.0 https://maven.apache.org/xsd/maven-4.0.0.xsd">
    <modelVersion>4.0.0</modelVersion>
    <groupId>com.zhuangxiaoyan</groupId>
    <artifactId>springboot_mybatis</artifactId>
    <version>0.0.1-SNAPSHOT</version>
    <name>springboot_mybatis</name>
    <description>springboot_mybatis</description>
    <properties>
        <java.version>1.8</java.version>
        <project.build.sourceEncoding>UTF-8</project.build.sourceEncoding>
        <project.reporting.outputEncoding>UTF-8</project.reporting.outputEncoding>
        <spring-boot.version>2.6.13</spring-boot.version>
        <springboot-mybatis-version>2.2.2</springboot-mybatis-version>
        <lombok-version>1.18.30</lombok-version>
        <druid-version>1.2.22</druid-version>
        <mysql-connector-verison>5.1.49</mysql-connector-verison>
        <junit4-version>4.12</junit4-version>
    </properties>
    <dependencies>
        <!-- springboot-web依赖 -->
        <dependency>
            <groupId>org.springframework.boot</groupId>
            <artifactId>spring-boot-starter-web</artifactId>
        </dependency>
        <!-- springboot-test依赖 -->
        <dependency>
            <groupId>org.springframework.boot</groupId>
            <artifactId>spring-boot-starter-test</artifactId>
            <scope>test</scope>
        </dependency>
        <!-- MyBatis依赖 -->
        <dependency>
            <groupId>org.mybatis.spring.boot</groupId>
            <artifactId>mybatis-spring-boot-starter</artifactId>
            <version>${springboot-mybatis-version}</version>
        </dependency>
        <!--MySQL JDBC依赖,用来连接数据库-->
        <dependency>
            <groupId>mysql</groupId>
            <artifactId>mysql-connector-java</artifactId>
            <version>${mysql-connector-verison}</version>
        </dependency>
        <dependency>
            <groupId>com.alibaba</groupId>
            <artifactId>druid-spring-boot-starter</artifactId>
            <version>${druid-version}</version>
        </dependency>

        <dependency>
            <groupId>org.springframework.boot</groupId>
            <artifactId>spring-boot-starter-test</artifactId>
            <scope>test</scope>
        </dependency>

        <!-- Lombok注解 -->
        <dependency>
            <groupId>org.projectlombok</groupId>
            <artifactId>lombok</artifactId>
            <version>${lombok-version}</version>
            <scope>provided</scope>
        </dependency>
   
        <!-- JUnit 4 -->
        <dependency>
            <groupId>junit</groupId>
            <artifactId>junit</artifactId>
            <version>${junit4-version}</version>
            <scope>test</scope>
        </dependency>

    </dependencies>

    <dependencyManagement>
        <dependencies>
            <dependency>
                <groupId>org.springframework.boot</groupId>
                <artifactId>spring-boot-dependencies</artifactId>
                <version>${spring-boot.version}</version>
                <type>pom</type>
                <scope>import</scope>
            </dependency>
        </dependencies>
    </dependencyManagement>

    <build>
        <plugins>
            <plugin>
                <groupId>org.apache.maven.plugins</groupId>
                <artifactId>maven-compiler-plugin</artifactId>
                <version>3.8.1</version>
                <configuration>
                    <source>1.8</source>
                    <target>1.8</target>
                    <encoding>UTF-8</encoding>
                </configuration>
            </plugin>
            <plugin>
                <groupId>org.springframework.boot</groupId>
                <artifactId>spring-boot-maven-plugin</artifactId>
                <version>${spring-boot.version}</version>
                <configuration>
                    <mainClass>com.zhuangxiaoyan.springboot.mybatis.SpringbootMybatisApplication</mainClass>
                    <skip>true</skip>
                </configuration>
                <executions>
                    <execution>
                        <id>repackage</id>
                        <goals>
                            <goal>repackage</goal>
                        </goals>
                    </execution>
                </executions>
            </plugin>
        </plugins>
    </build>
</project>

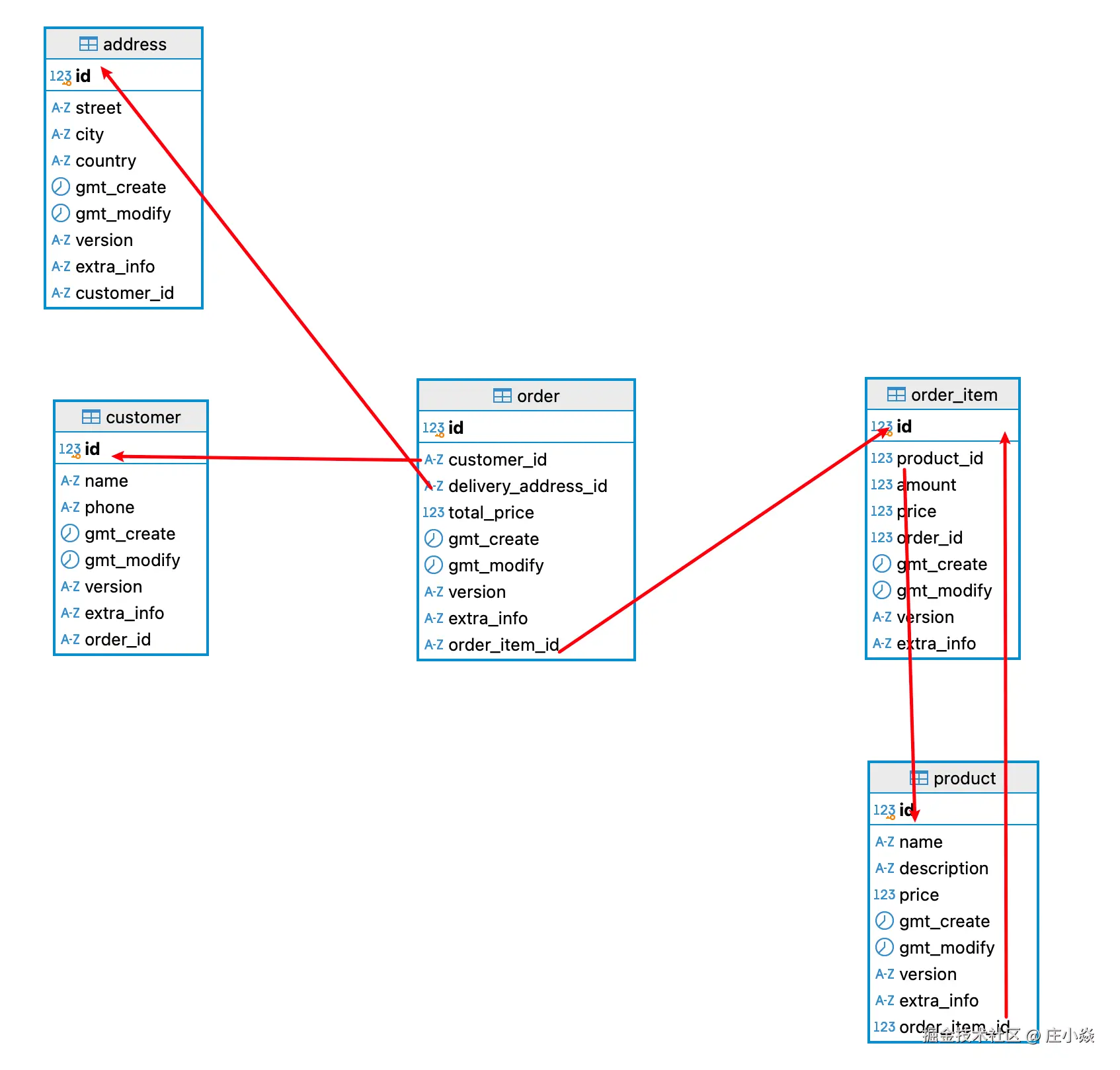
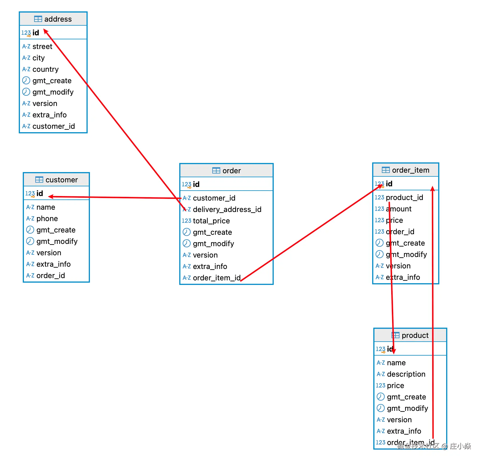
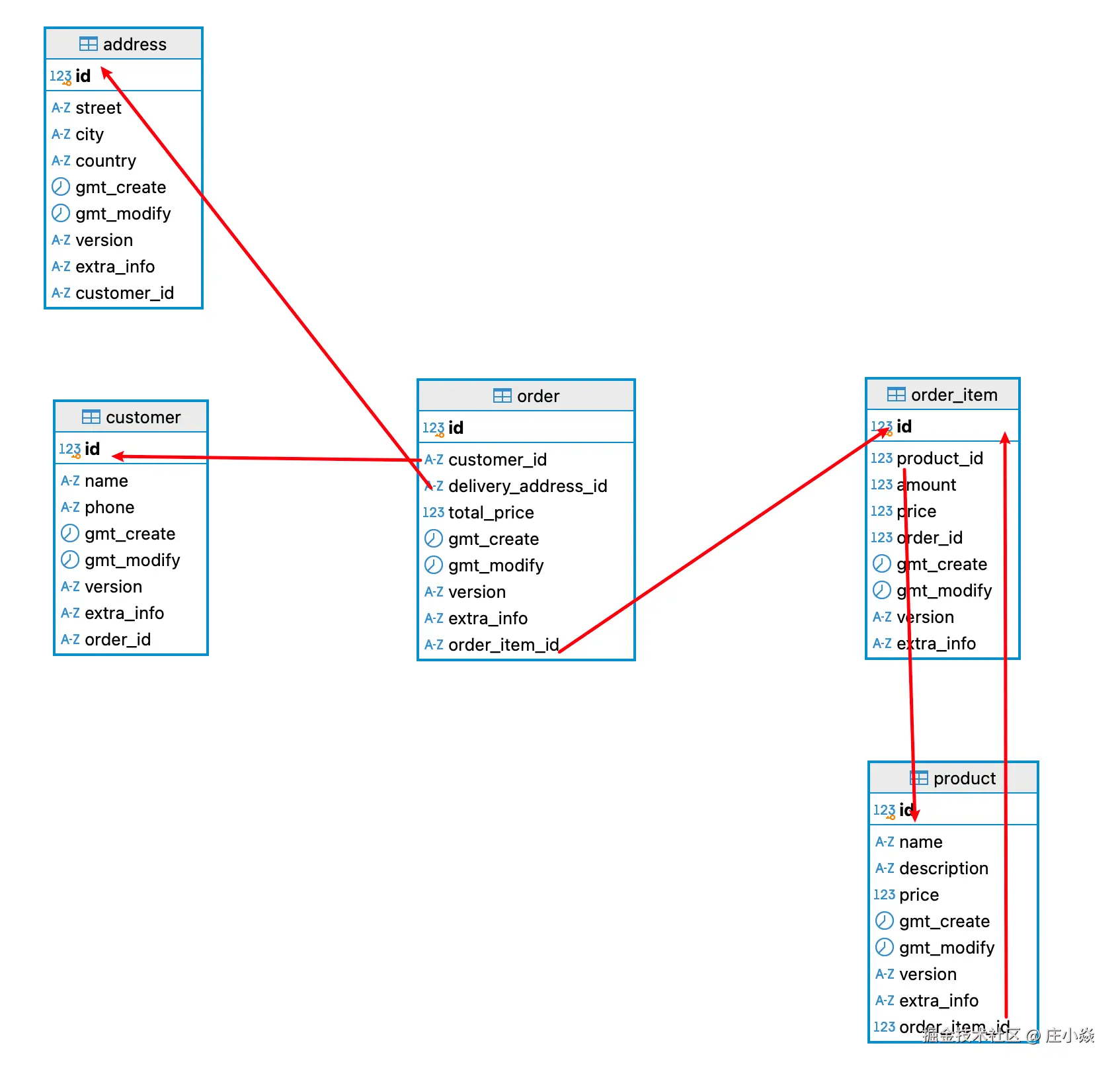
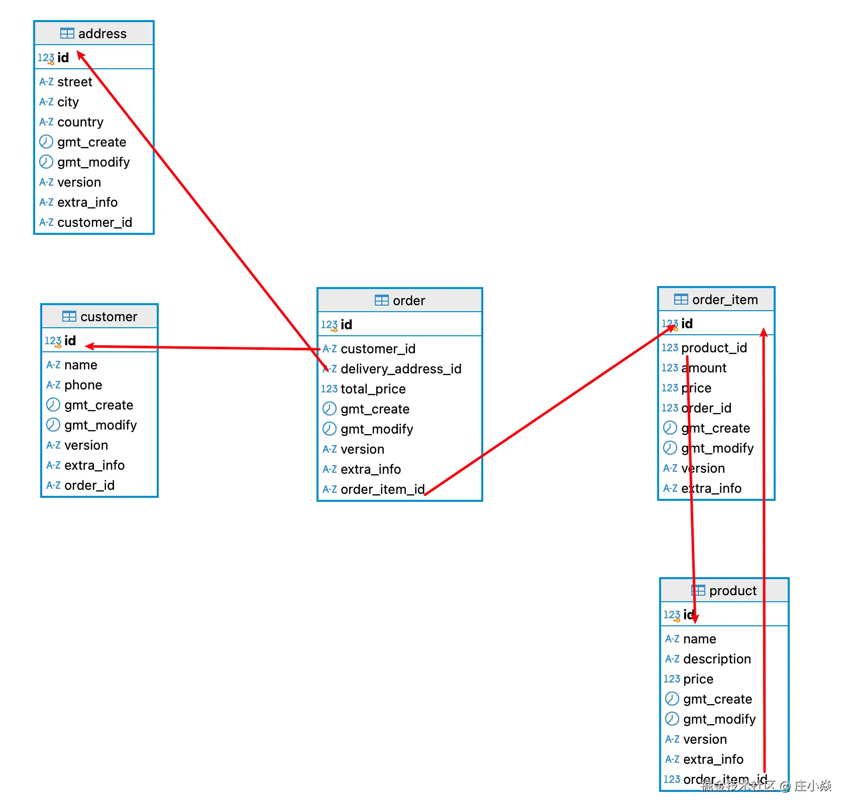
领域Domain模型设计

CREATE
DATABASE springboot_mybatis CHARACTER SET utf8mb4 COLLATE utf8mb4_unicode_ci;

use
springboot_mybatis;

-- springboot_mybatis.address definition

CREATE TABLE `address`
(
  `id`          bigint(20) unsigned NOT NULL AUTO_INCREMENT COMMENT '主键',
  `street`      varchar(128) NOT NULL COMMENT '街道',
  `city`        varchar(128) NOT NULL COMMENT '城市',
  `country`     varchar(128) NOT NULL COMMENT '国家',
  `gmt_create`  datetime     NOT NULL DEFAULT CURRENT_TIMESTAMP COMMENT '创建时间',
  `gmt_modify`  datetime     NOT NULL DEFAULT CURRENT_TIMESTAMP ON UPDATE CURRENT_TIMESTAMP COMMENT '修改时间',
  `version`     varchar(50)           DEFAULT NULL COMMENT '版本号',
  `extra_info`  text COMMENT '扩展信息',
  `customer_id` varchar(100)          DEFAULT NULL,
  PRIMARY KEY (`id`)
) ENGINE=InnoDB AUTO_INCREMENT=1 DEFAULT CHARSET=utf8mb4 COMMENT='Address 表';


-- springboot_mybatis.customer definition

CREATE TABLE `customer`
(
  `id`         bigint(20) unsigned NOT NULL AUTO_INCREMENT COMMENT '主键',
  `name`       varchar(255)          DEFAULT NULL COMMENT '客户名称',
  `phone`      varchar(20)           DEFAULT NULL COMMENT '客户电话',
  `gmt_create` datetime     NOT NULL DEFAULT CURRENT_TIMESTAMP COMMENT '创建时间',
  `gmt_modify` datetime     NOT NULL DEFAULT CURRENT_TIMESTAMP ON UPDATE CURRENT_TIMESTAMP COMMENT '修改时间',
  `version`    varchar(50)           DEFAULT NULL COMMENT '版本号',
  `extra_info` text COMMENT '扩展信息',
  `order_id`   varchar(100) NOT NULL,
  PRIMARY KEY (`id`)
) ENGINE=InnoDB AUTO_INCREMENT=1 DEFAULT CHARSET=utf8mb4 COMMENT='Customer 表';


-- springboot_mybatis.`order` definition

CREATE TABLE `order`
(
  `id`                  bigint(20) unsigned NOT NULL AUTO_INCREMENT COMMENT '订单ID',
  `customer_id`         varchar(100) NOT NULL COMMENT '客户ID',
  `delivery_address_id` varchar(100) NOT NULL COMMENT '收货地址ID',
  `total_price`         decimal(10, 2)        DEFAULT NULL COMMENT '订单总价',
  `gmt_create`          datetime     NOT NULL DEFAULT CURRENT_TIMESTAMP COMMENT '创建时间',
  `gmt_modify`          datetime     NOT NULL DEFAULT CURRENT_TIMESTAMP ON UPDATE CURRENT_TIMESTAMP COMMENT '修改时间',
  `version`             varchar(50)           DEFAULT NULL COMMENT '版本号',
  `extra_info`          text COMMENT '扩展信息',
  `order_item_id`       varchar(100) NOT NULL,
  PRIMARY KEY (`id`)
) ENGINE=InnoDB AUTO_INCREMENT=1 DEFAULT CHARSET=utf8mb4 COMMENT='订单表';


-- springboot_mybatis.order_item definition

CREATE TABLE `order_item`
(
  `id`         bigint(20) unsigned NOT NULL AUTO_INCREMENT COMMENT '主键',
  `product_id` bigint(20) unsigned NOT NULL COMMENT '商品ID',
  `amount`     int(11) DEFAULT NULL COMMENT '数量',
  `price`      decimal(10, 2)    DEFAULT NULL COMMENT '单价',
  `order_id`   bigint(20) unsigned NOT NULL COMMENT '订单ID',
  `gmt_create` datetime NOT NULL DEFAULT CURRENT_TIMESTAMP COMMENT '创建时间',
  `gmt_modify` datetime NOT NULL DEFAULT CURRENT_TIMESTAMP ON UPDATE CURRENT_TIMESTAMP COMMENT '修改时间',
  `version`    varchar(50)       DEFAULT NULL COMMENT '版本号',
  `extra_info` text COMMENT '扩展信息',
    PRIMARY KEY (`id`)
) ENGINE=InnoDB AUTO_INCREMENT=1 DEFAULT CHARSET=utf8mb4 COMMENT='订单项表';


-- springboot_mybatis.product definition

CREATE TABLE `product`
(
    `id`            bigint(20) unsigned NOT NULL AUTO_INCREMENT COMMENT '商品ID',
    `name`          varchar(255)   NOT NULL COMMENT '商品名称',
    `description`   text COMMENT '商品描述',
    `price`         decimal(10, 2) NOT NULL COMMENT '商品价格',
    `gmt_create`    datetime       NOT NULL DEFAULT CURRENT_TIMESTAMP COMMENT '创建时间',
    `gmt_modify`    datetime       NOT NULL DEFAULT CURRENT_TIMESTAMP ON UPDATE CURRENT_TIMESTAMP COMMENT '修改时间',
    `version`       varchar(50)             DEFAULT NULL COMMENT '版本号',
    `extra_info`    text COMMENT '扩展信息',
    `order_item_id` bigint(20) unsigned NOT NULL COMMENT '关联order_item_id',
    PRIMARY KEY (`id`)
) ENGINE=InnoDB AUTO_INCREMENT=1 DEFAULT CHARSET=utf8mb4 COMMENT='商品表';

创建Java实体类

package com.zhuangxiaoyan.springboot.mybatis.domain;

import lombok.Data;
import lombok.EqualsAndHashCode;

import java.math.BigDecimal;
import java.util.Date;

/**
 * Product
 *
 * @author xjl
 * @version 2025/01/11 16:58
 **/

@Data
@EqualsAndHashCode
public class Product {

    private long id;
    /**
     * 名称
     */
    private String name;
    /**
     * 描述
     */
    private String description;
    /**
     * 价格
     */
    private BigDecimal price;
    /**
     * 创建时间
     */
    private Date gmtCreate;
    /**
     * 修改时间
     */
    private Date gmtModify;
    /**
     * 版本号
     */
    private String version;
    /**
     * 扩展信息
     */
    private String extraInfo;

    /**
     * 订单项id
     */
    private long OrderItemId;

    @Override
    public String toString() {
        return "Product{" +
                "id=" + id +
                ", name='" + name + '\'' +
                ", description='" + description + '\'' +
                ", price=" + price +
                ", gmtCreate=" + gmtCreate +
                ", gmtModify=" + gmtModify +
                ", version='" + version + '\'' +
                ", extraInfo='" + extraInfo + '\'' +
                '}';
    }
}

配置数据库连接配置

application.propertiesapplication.yml 中配置数据源。

server:
  port: 8080                 # 设置应用程序运行端口
  servlet:
    context-path: /api       # 设置应用程序的上下文路径

spring:
  application:
    name: springboot-mybatis-app  # 设置 Spring Boot 应用程序的名称
  datasource:
    driver-class-name: com.mysql.jdbc.Driver   # MySQL数据库驱动
    url: jdbc:mysql://192.168.3.13:3306/springboot_mybatis?useSSL=false&serverTimezone=UTC&characterEncoding=utf8&connectTimeout=10000&socketTimeout=10000  # 数据库连接URL
    username: root   # 数据库用户名
    password: root   # 数据库密码
    hikari:                   # 配置 Hikari 数据源连接池(Spring Boot 2 默认使用 HikariCP)
      minimum-idle: 5         # 最小空闲连接数
      maximum-pool-size: 10   # 最大连接池大小
      idle-timeout: 30000     # 空闲连接的最大生命周期(毫秒)
      connection-timeout: 30000  # 连接超时时间(毫秒)
      pool-name: HikariCP      # 连接池名称
  jackson:
    serialization:
      fail-on-empty-beans: false  # 禁用 Jackson 序列化空 JavaBean 错误
  thymeleaf:
    cache: false               # 开启/关闭 Thymeleaf 模板缓存
  messages:
    basename: messages         # 配置国际化消息文件路径(messages.properties)

logging:
  level:
    root: INFO                 # 设置根日志级别
    org.apache.ibatis: DEBUG   # 设置根mybatis的日志级别
    org.springframework.web: DEBUG  # 设置 Spring Web 的日志级别
    com.zhuangxiaoyan.springboot: DEBUG  # 设置自定义包的日志级别
  pattern:
    console: "%d{yyyy-MM-dd HH:mm:ss} - %msg%n"  # 设置日志输出格式

创建MyBatis Mapper接口类

Mapper 接口:定义接口并与数据库操作方法关联。 注意检查@Mapper是否有

package com.zhuangxiaoyan.springboot.mybatis.dao;

import com.zhuangxiaoyan.springboot.mybatis.domain.Product;
import org.apache.ibatis.annotations.Mapper;

import java.util.List;

/**
 * ProductDAO
 *
 * @author xjl
 * @version 2025/01/11 21:22
 **/
@Mapper
public interface ProductMapper {

    /**
     * 插入商品
     *
     * @param product
     * @return
     */
    int insertProduct(Product product);

    /**
     * 更新商品
     *
     * @param product
     * @return
     */
    int updateProduct(Product product);

    /**
     * 删除商品
     *
     * @param id
     * @return
     */
    int removeProduct(long id);

    /**
     * 根据id查询商品
     *
     * @param id
     * @return
     */
    Product getProductById(long id);

    /**
     * 查询所有商品
     *
     * @return
     */
    List<Product> getAllProducts();
}

配置Mapper XML文件

可选,如果你不使用注解,可以使用 XML 进行 SQL 配置:

<?xml version="1.0" encoding="UTF-8"?>
<!DOCTYPE mapper
        PUBLIC "-//mybatis.org//DTD Mapper 3.0//EN"
        "http://mybatis.org/dtd/mybatis-3-mapper.dtd">
<mapper namespace="com.zhuangxiaoyan.springboot.mybatis.dao.ProductMapper">
    <!-- 定义映射关系 -->
    <resultMap id="BaseResultMap" type="com.zhuangxiaoyan.springboot.mybatis.domain.Product">
        <id property="id" column="id" jdbcType="BIGINT"/>
        <result property="name" column="name" jdbcType="VARCHAR"/>
        <result property="description" column="description" jdbcType="VARCHAR"/>
        <result property="price" column="price" jdbcType="DECIMAL"/>
        <result property="gmtCreate" column="gmt_create" jdbcType="TIMESTAMP"/>
        <result property="gmtModify" column="gmt_modify" jdbcType="TIMESTAMP"/>
        <result property="version" column="version" jdbcType="VARCHAR"/>
        <result property="extraInfo" column="extra_info" jdbcType="VARCHAR"/>
        <result property="orderItemId" column="order_item_id" jdbcType="VARCHAR"/>
    </resultMap>

    <!-- 数据表全列名 -->
    <sql id="Base_Column_List">
        id
        ,name,description,price,gmt_create,gmt_modify,version,extra_info,order_item_id
    </sql>

    <!-- 添加product -->
    <insert id="insertProduct" useGeneratedKeys="true" keyProperty="id"
            parameterType="com.zhuangxiaoyan.springboot.mybatis.domain.Product">
        <if test="OrderItemId == 0">
            <!-- 抛出异常 保障product 必须有相关关系 -->
            THROW EXCEPTION 'order_item_id cannot be 0';
        </if>
        insert into product (name, description, price, gmt_create, gmt_modify, version, extra_info, order_item_id)
        values (#{name}, #{description}, #{price}, now(), now(), 1, #{extraInfo}, #{OrderItemId})
    </insert>

    <!-- 更新product -->
    <update id="updateProduct" parameterType="com.zhuangxiaoyan.springboot.mybatis.domain.Product">
        update product
        <set>
            gmt_modify = now(),
            <if test="name != null">
                name = #{name},
            </if>
            <if test="description != null">
                description = #{description},
            </if>
            <if test="orderItemId != null">
                order_item_id = #{OrderItemId},
            </if>
            <if test="price != null">
                price = #{price}
            </if>
        </set>
        where id = #{id}
    </update>

    <!-- 删除product -->
    <delete id="removeProduct">
        delete
        from product
        where id = #{id}
    </delete>

    <!-- 通过id查询product -->
    <select id="getProductById" resultMap="BaseResultMap">
        select
        <include refid="Base_Column_List"/>
        from product
        where id = #{id}
    </select>

    <!-- 获取所有product -->
    <select id="getAllProducts" resultMap="BaseResultMap">
        select
        <include refid="Base_Column_List"/>
        from product
    </select>
</mapper>

创建Mapper单元测试类

package com.zhuangxiaoyan.springboot.mybatis.service;

import com.zhuangxiaoyan.springboot.mybatis.SpringbootMybatisApplication;
import com.zhuangxiaoyan.springboot.mybatis.dao.ProductMapper;
import com.zhuangxiaoyan.springboot.mybatis.domain.Product;
import org.junit.jupiter.api.Test;
import org.springframework.beans.factory.annotation.Autowired;
import org.springframework.boot.test.context.SpringBootTest;

import java.math.BigDecimal;
import java.util.List;

import static org.junit.jupiter.api.Assertions.assertEquals;
import static org.junit.jupiter.api.Assertions.assertNotNull;

/**
 * ProductServiceTest
 *
 * @author xjl
 * @version 2025/01/11 19:15
 **/
@SpringBootTest(classes = SpringbootMybatisApplication.class)
public class ProductServiceTest {

    @Autowired
    private ProductMapper productMapper;

    private Product product;

    @Test
    public void testAddProduct() {
        // 初始化 Product 对象
        product = new Product();
        product.setId(1L);
        product.setName("Product A");
        product.setDescription("Description of Product A");
        product.setPrice(new BigDecimal("99.99"));
        product.setVersion("v1.0");
        product.setExtraInfo("Extra info for Product A");
        product.setOrderItemId(10L);
        int addProductId = productMapper.insertProduct(product);
        System.out.println("Add product success, product id is " + addProductId);
    }

    @Test
    public void testUpdateProduct() {
        product = new Product();
        product.setId(1L);
        product.setPrice(new BigDecimal("101.99"));
        product.setDescription("update test");
        product.setOrderItemId(10L);
        int result = productMapper.updateProduct(product);
        assertEquals(1, result);
        System.out.println(result);
    }

    @Test
    public void testRemoveProduct() {
        product = new Product();
        product.setId(8L);
        int result = productMapper.removeProduct(product.getId());
        assertEquals(1, result);
        System.out.println(result);
    }

    @Test
    public void testGetProductById() {
        Product queryProduct = productMapper.getProductById(1L);
        assertNotNull(queryProduct);
        System.out.println(queryProduct);
    }

    @Test
    public void testGetAllProducts() {
        List<Product> allProducts = productMapper.getAllProducts();
        allProducts.stream().forEach(System.out::println);
    }
}

创建Repository类

package com.zhuangxiaoyan.springboot.mybatis.Repository;

import com.zhuangxiaoyan.springboot.mybatis.dao.ProductMapper;
import com.zhuangxiaoyan.springboot.mybatis.domain.Product;
import org.springframework.beans.factory.annotation.Autowired;
import org.springframework.stereotype.Repository;

import java.util.List;

/**
* @author xjl
* @description ProductDAO类
* @createDate 2025-01-11 18:22:55
* @Entity mybatis.domain.Product
*/
@Repository
public class ProductRepository {

    @Autowired
    private ProductMapper productMapper;

    public int addProduct(Product product) {
        return productMapper.insertProduct(product);
    }

    public int updateProduct(Product product) {
        return productMapper.updateProduct(product);
    }

    public int removeProduct(long id) {
        return productMapper.removeProduct(id);
    }

    public Product getProductById(long id) {
        return productMapper.getProductById(id);
    }

    public List<Product> getAllProducts() {
        return productMapper.getAllProducts();
    }
}

创建Service层

Service 层通常用来处理业务逻辑,可以通过 @Service 注解标记,并在其中调用 Mapper 接口。

package com.zhuangxiaoyan.springboot.mybatis.service;

import com.zhuangxiaoyan.springboot.mybatis.domain.Product;

import java.util.List;

/**
 * @author xjl
 * @description 针对表【Product(商品表)】的数据库操作Service
 * @createDate 2025-01-11 18:22:55
 */
public interface ProductService {

    int addProduct(Product product);

    int updateProduct(Product product);

    int removeProduct(long id);

    Product getProductById(long id);

    List<Product> getAllProducts();
}
package com.zhuangxiaoyan.springboot.mybatis.service.impl;

import com.zhuangxiaoyan.springboot.mybatis.Repository.ProductRepository;
import com.zhuangxiaoyan.springboot.mybatis.domain.Product;
import com.zhuangxiaoyan.springboot.mybatis.service.ProductService;
import org.springframework.beans.factory.annotation.Autowired;
import org.springframework.stereotype.Service;

import java.util.List;

/**
 * @author xjl
 * @description ProductServiceImpl实现类
 * @createDate 2025-01-11 18:22:55
 */
@Service
public class ProductServiceImpl implements ProductService {

    @Autowired
    private ProductRepository productRepository;

    @Override
    public int addProduct(Product product) {
        return productRepository.addProduct(product);
    }

    @Override
    public int updateProduct(Product product) {
        return productRepository.updateProduct(product);
    }

    @Override
    public int removeProduct(long id) {
        return productRepository.removeProduct(id);
    }

    @Override
    public Product getProductById(long id) {
        return productRepository.getProductById(id);
    }

    @Override
    public List<Product> getAllProducts() {
        return productRepository.getAllProducts();
    }
}

创建Controller层

Controller 层用来接收请求并返回响应。通过 @RestController@Controller 注解定义。

package com.zhuangxiaoyan.springboot.mybatis.controller;

import com.zhuangxiaoyan.springboot.mybatis.domain.Product;
import com.zhuangxiaoyan.springboot.mybatis.service.ProductService;
import org.springframework.beans.factory.annotation.Autowired;
import org.springframework.web.bind.annotation.DeleteMapping;
import org.springframework.web.bind.annotation.GetMapping;
import org.springframework.web.bind.annotation.PathVariable;
import org.springframework.web.bind.annotation.PostMapping;
import org.springframework.web.bind.annotation.PutMapping;
import org.springframework.web.bind.annotation.RequestBody;
import org.springframework.web.bind.annotation.RequestMapping;
import org.springframework.web.bind.annotation.RestController;

import java.util.List;

/**
 * ProductController
 *
 * @author xjl
 * @version 2025/01/11 19:47
 **/
@RestController
@RequestMapping("/products")
public class ProductController {

    @Autowired
    private ProductService productService;

    // 添加产品
    @PostMapping
    public int addProduct(@RequestBody Product product) {
        return productService.addProduct(product);
    }

    // 更新产品
    @PutMapping("/{id}")
    public int updateProduct(@PathVariable long id, @RequestBody Product product) {
        product.setId(id);
        return productService.updateProduct(product);
    }

    // 删除产品
    @DeleteMapping("/{id}")
    public int deleteProduct(@PathVariable long id) {
        return productService.removeProduct(id);
    }

    // 获取产品 by ID
    @GetMapping("/{id}")
    public Product getProductById(@PathVariable long id) {
        return productService.getProductById(id);
    }

    // 获取所有产品
    @GetMapping
    public List<Product> getAllProducts() {
        return productService.getAllProducts();
    }
}

启动应用

package com.zhuangxiaoyan.springboot.mybatis;

import org.mybatis.spring.annotation.MapperScan;
import org.springframework.boot.SpringApplication;
import org.springframework.boot.autoconfigure.SpringBootApplication;

@SpringBootApplication
@MapperScan("com.zhuangxiaoyan.springboot.mybatis.dao")
public class SpringbootMybatisApplication {
    public static void main(String[] args) {
        SpringApplication.run(SpringbootMybatisApplication.class, args);
    }
}

12. 参考代码

Hera-Mybatis: 主要介绍的Mybatis的相关的原理和实践方案。 - Gitee.com

博文参考