超详细接入微信支付、支付宝支付 - 申请微信商户

606 阅读1分钟

1、申请微信商户

微信支付商户入驻详细流程介绍

申请微信商户成功之后,需要留存 微信支付商户号;登录【微信支付商户平台】,在【账户信息】中查看。

2、获取商户密钥

商户密钥,微信支付下单会用到。需要设置API证书APIv3密钥微信支付公钥,配置完记得留存,后面接口对接会用到。

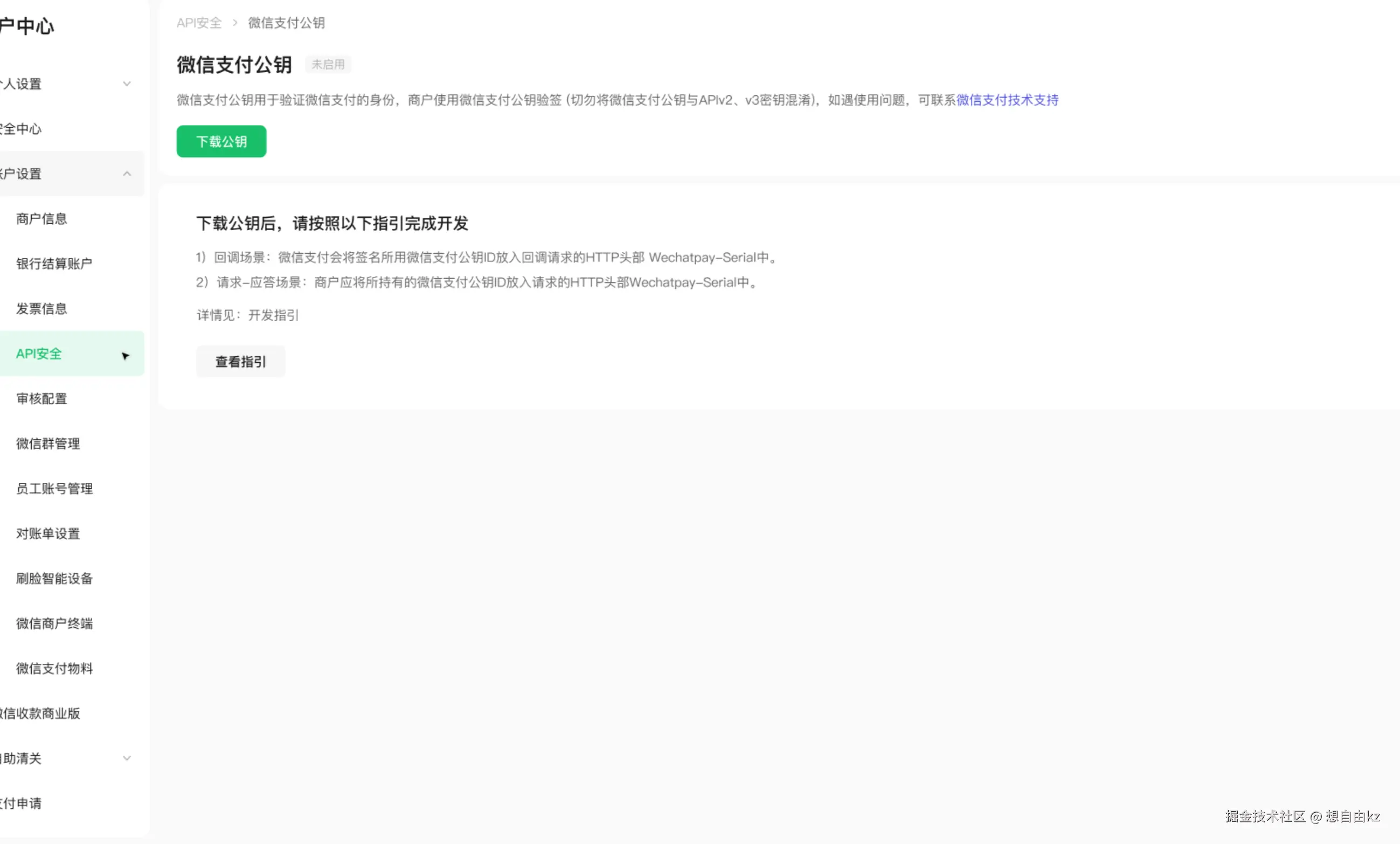
2.1、获取微信支付公钥

超级管理员或者安全联系人登录商户平台,进入账户中心-API安全页面,点击申请公钥后,可下载微信支付公钥

(1)帐户中心->API安全(2)微信支付公钥入口页面(3)微信支付公钥详情页(点击下载公钥后,可看到公钥id)
2.2、获取API证书

商户API证书获取方法

2.3、获取APIv3密钥

APIv3密钥设置方法

3、微信商户号与微信公众号关联

商户申请微信支付商户号及AppID后,需要建立两者的关联关系,方可实现支付。

微信支付普通商户与AppID账号关联管理