Hadess入门指南(2) - 创建制品库

313 阅读5分钟

Hadess是一款开源免费的制品管理工具,在上一篇已经介绍了如何安装与配置Hadess,这篇文章将介绍如何创建并使用你的制品库

1. 创建制品库

制品库分为Maven、Npm、Docker 、Go、Helm、Generic类型

1.1 Maven类型

使用maven类型制品库需要创建本地库、远程库、组合库

(1)创建本地库

本地库存放自己或者团队打包的制品,推送制品需要配置本地库地址

点击新建制品库 —> 选择新建本地库 —> 填写信息确认

wechat_2025-09-29_111136_683.png

属性说明:

字段必填说明
制品仓库制品库的类型,选择maven
制品库名称制品库的名称
版本控制分为Releas正式版本、Snapshot快照版本
描述仓库描述

(2) 创建远程库

配置代理地址,拉取远程第三方的制品

点击新建制品库 —> 选择新建远程库 —> 填写信息确认

wechat_2025-09-29_111230_817.png

属性说明:

字段必填说明
制品仓库制品库类型,选择Maven
制品库名称远程制品库的名称
代理地址关联代理地址,拉取代理第三方的制品

(3)创建组合库

关联本地库和远程库,拉取制品需要配置组合库地址

点击新建制品库 —> 选择新建组合库 —> 填写信息确认

wechat_2025-09-29_111316_659.png

属性说明:

字段必填说明
制品仓库制品库类型,选择Maven
制品库名称制品库名称
组合选择关联本地库、远程库。建议配置一个本地和一个远程库,效率最佳

1.2 Npm类型

使用Npm类型制品库需要创建本地库、远程库、组合库

  • 创建本地库

wechat_2025-09-29_111403_091.png

Npmb不存在版本类型,其他创建方式和Maven一致

  • 创建远程库

wechat_2025-09-29_111437_586.png

创建方式和Maven方式一样,选择Npm类型

  • 创建组合库

wechat_2025-09-29_111521_690.png

1.3 Docker类型

Docker类型制品库,创建方式和创建Maven本地库类似

  • 创建本地库

wechat_2025-09-29_111625_379.png

  • 创建远程库

wechat_2025-09-29_111823_890.png

  • 创建组合库

wechat_2025-09-29_111856_514.png

1.4 Go类型

Go类型制品库暂时只支持远程库,创建方式和Maven类似

wechat_2025-09-29_111938_819.png

1.5 Helm类型

helm只能用在K8s环境使用

  • 创建本地库

wechat_2025-09-29_112120_450.png

  • 创建远程库

wechat_2025-09-29_112153_233.png

  • 创建组合库

wechat_2025-09-29_112303_795.png

1.6 Generic类型

通用类型的制品库,只支持本地库,创建方式和创建Maven类型的本地库类似

wechat_2025-09-29_112340_154.png

2. 推送制品

将自己或者团队打包的制品库根据操作指南推送到本地库

2.1 Maven类型

可在本地库详情里面查询操作指南。或者查看文档 Maven推送文档

  • 设置仓库凭证

在 settings.xml 文件中设置以下仓库的访问凭证

<servers>
    <server>
        <id>hadess</id>
        <username>[USER_NAME]</username>   
        <password>[PASSWORD]</password>
    </server>
</servers>

字段说明:

字段说明
hadess唯一标识符号
[USER_NAME]hadess的账号,输入自己的账号
[PASSWORD]hadess的账号密码,输入自己的密码
  • 设置制品库推送地址

在pom.xml中添加以下信息。标签是快照本地库, 是正式版本库

<distributionManagement>
    <snapshotRepository>
        <id>hadess</id>
        <name>[REPOSITORY_NAME]</name>
        <url>[PATH]</url>
    </snapshotRepository>
    <repository>
        <id>hadess</id>
        <name>[REPOSITORY_NAME]</name>
        <url>[PATH]</url>
    </repository>
</distributionManagement>

字段说明:

字段说明
hadess唯一标识符
[REPOSITORY_NAME]本地库名字
[PATH]本地库路径
  • 执行推送命令
mvn deploy

2.2 Npm类型

进入Npm类型的本地库,查看操作指南推送。或者查看文档 Npm推送文档

wechat_2025-09-29_112421_539.png

2.3 Docker类型

进入Docker类型的本地库,查看操作指南推送。或者查看文档 Docker推送文档

wechat_2025-09-29_112454_331.png

2.4 Go类型

Go类型制品推送

wechat_2025-09-29_112748_359.png

2.5 Helm类型

进入Helm类型的本地库,查看操作指南推送。或者查看文档 Helm推送文档

wechat_2025-09-29_112838_491.png

2.6 Generic类型

进入Generic类型的本地库,查看操作指南推送。或者查看文档 Generic推送文档

wechat_2025-09-29_112908_252.png

3. 拉取制品

拉取本地库的制品、远程库的制品

3.1 Maven类型

在maven类型的组合库详情里面查询操作指南拉取。或者查看文档

  • 设置仓库凭证

在 settings.xml 文件中设置以下仓库的访问凭证。注意: 在Maven推送的时候配置了凭证,就不需要配置

<servers>
    <server>
        <id>hadess</id>
        <username>[USER_NAME]</username>
        <password>[PASSWORD]</password>
    </server>
</servers>    
  • 配置拉取地址

请将以下配置添加到你的 settings.xml 文件中。注意: Maven 3.8.1 及以后版本默认会阻止使用 HTTP 的仓库,以提高安全性 解决办法

<profiles>
    <profile>
        <id>Repository Proxy</id>
        <activation>
            <activeByDefault>true</activeByDefault>
        </activation>
        <repositories>
            <repository>
                <id>hadess</id>
                <name>[REPOSITORY_NAME]</name>
                <url>[REPOSITORY_PATH]</url>
                <releases>
                    <enabled>true</enabled>
                </releases>
                <snapshots>
                    <enabled>true</enabled>
                </snapshots>
            </repository>
        </repositories>
    </profile>
</profiles>

字段说明:

字段说明
hadess唯一标识符号,注意: 需要和凭证里面的唯一标识符一致
[REPOSITORY_NAME]组合库名字
[REPOSITORY_PATH]组合库路径
  • 执行命令

运行以下命令完成制品拉取

    mvn install

3.2 Npm类型

进入Npm类型组合库,查看操作指南的拉取

wechat_2025-09-29_112945_344.png

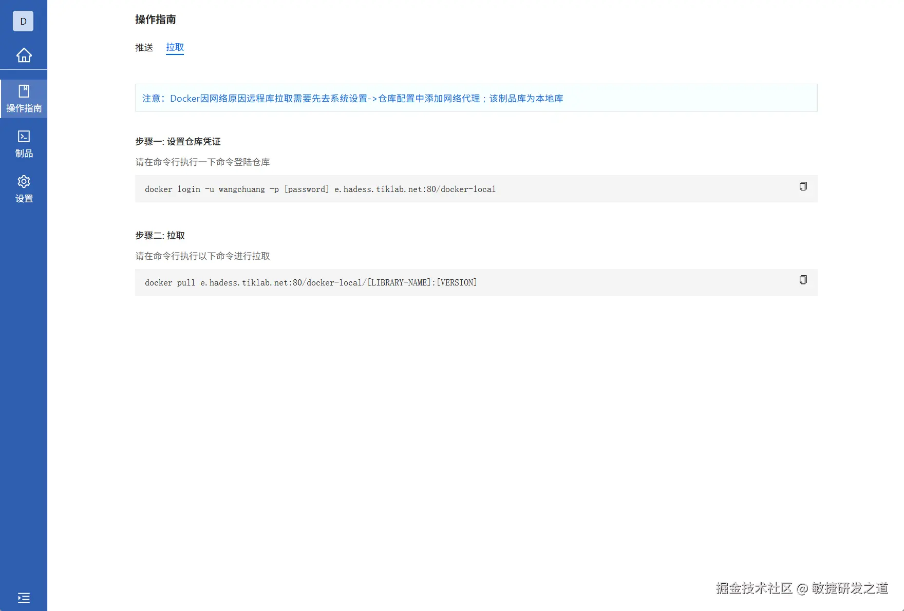
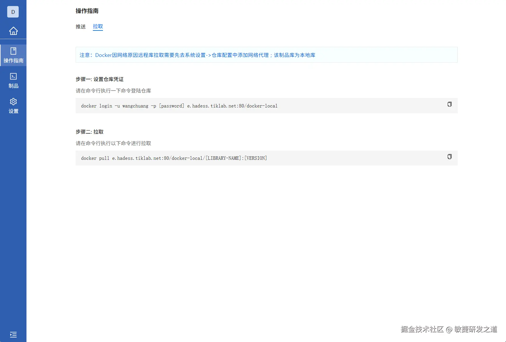
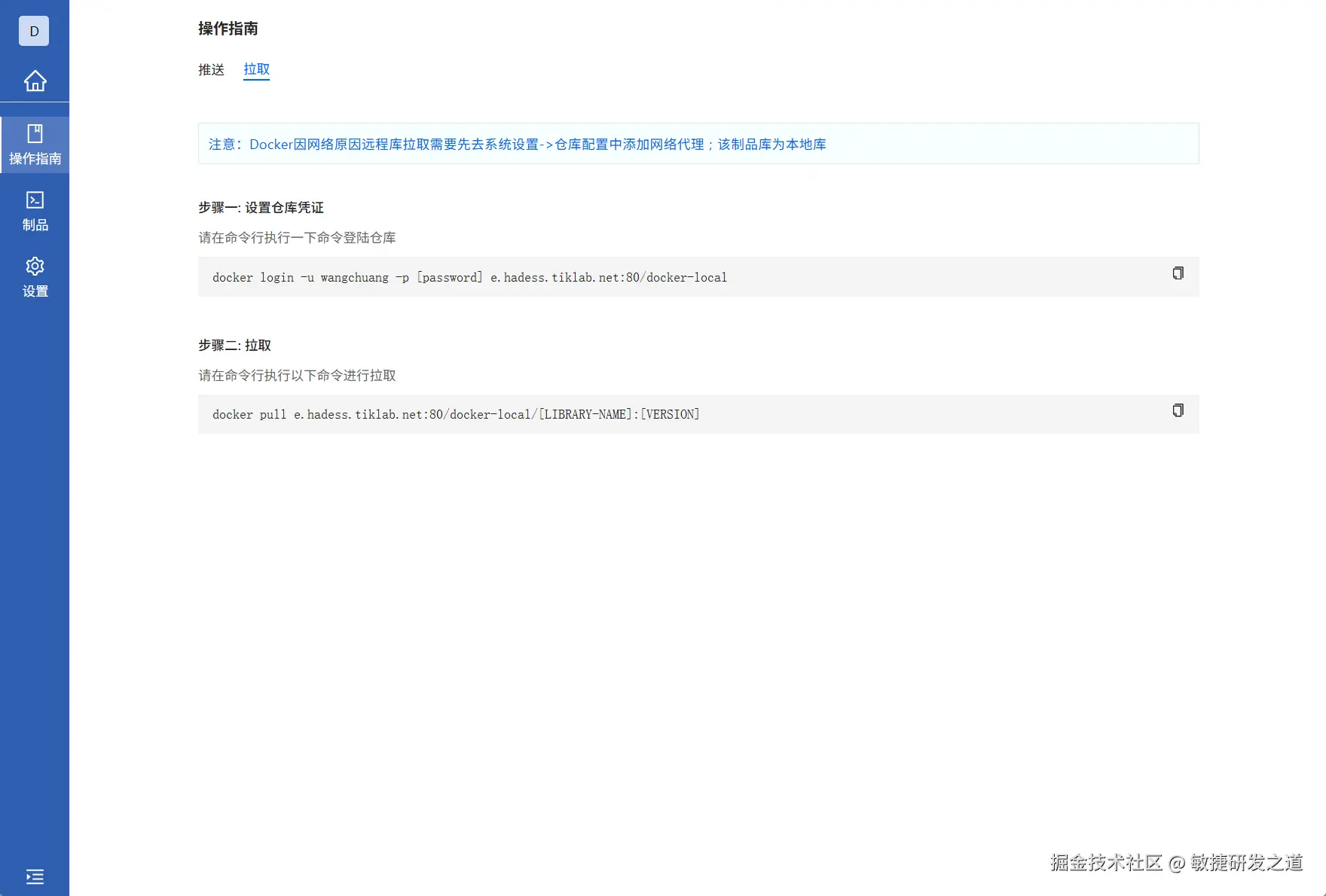
3.3 Docker类型

进入Docker类型本地库,查看操作指南的拉取

wechat_2025-09-29_113010_922.png

3.4 Go类型

进入Go类型远程库,查看操作指南的拉取

wechat_2025-09-29_113059_275.png

3.5 Helm类型

进入Go类型远程库,查看操作指南的拉取

wechat_2025-09-29_113133_377.png

3.6 Generic类型

进入Go类型本地库或者组合库,查看操作指南的拉取

wechat_2025-09-29_113206_483.png

4. 制品库设置

仓库设置分为仓库信息、成员、权限功能

4.1 仓库信息

仓库信息里面分为修改仓库、仓库策略、删除仓库

  • 修改仓库

本地库、远程库、组合库修改根据不同的属性修改

wechat_2025-09-29_113327_275.png

  • 仓库策略

仓库策略 只有Maven类型的本地库且版本控制为正式版本才又这个功能

  • 删除仓库

双重校验机制,防止误删

4.2 仓库成员管理

私有仓库,只有将用户添加到仓库成员中才可以访问权限

wechat_2025-09-29_113403_555.png

4.3 仓库权限管理

可以添加自定义角色,并给不同的角色自定义权限

  • 分为默认角色、自定义角色

进入角色里面给角色编辑权限

wechat_2025-09-29_113534_570.png

5. 帮助与支持

如果在安装过程中遇到任何问题,我们提供了丰富的文档和教程,帮助你轻松解决问题。前往Tiklab社区,获得详细的配置说明和常见问题解答

社区:developer.tiklab.net

文档: doc.tiklab.net/document/a9…