uniapp打包微信小程序主包过大问题_uniapp 微信小程序时主包太大和vendor.js过大-CSDN博客
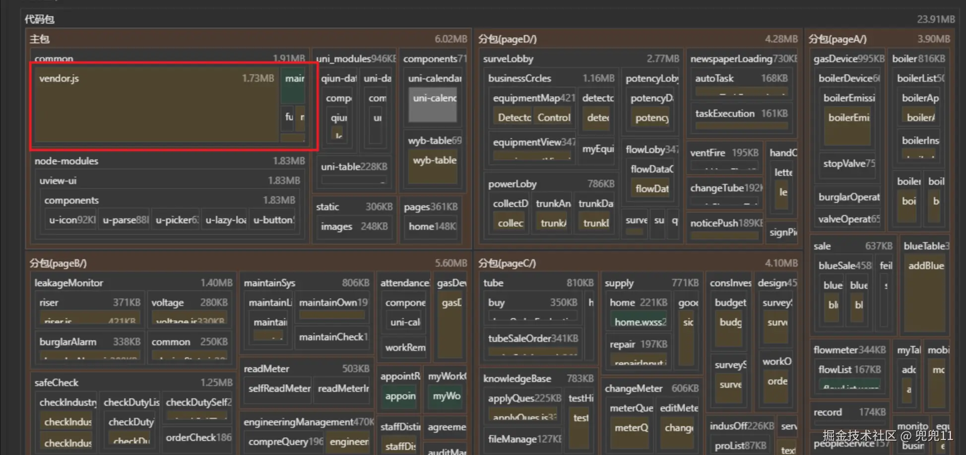
微信小程序包体积限制:主包资源大小不能超过20M(主包 + 分包),单个分包大小不能超过2M
问题:
在用uniapp打包微信小程序时提示文件超过了2M不让上传,主包中的vendor.js太大1.7M有的甚至更大,
解决:
- 在HbuildX中运行时勾选上运行压缩
2. 在微信开发者工具中上传时勾选上上传压缩
3. 在manifest.json中检查分包配置是否开启。
uniapp打包微信小程序主包过大问题_uniapp 微信小程序时主包太大和vendor.js过大-CSDN博客
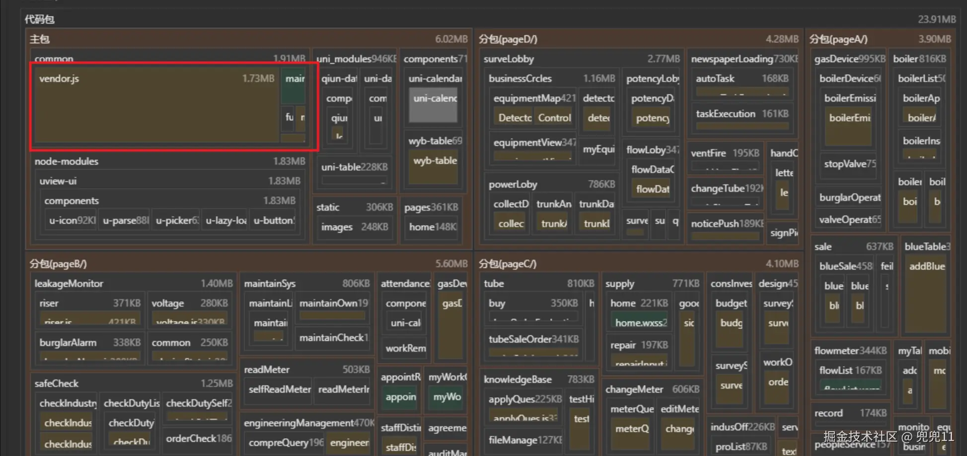
问题:
在用uniapp打包微信小程序时提示文件超过了2M不让上传,主包中的vendor.js太大1.7M有的甚至更大,
解决:
2. 在微信开发者工具中上传时勾选上上传压缩
3. 在manifest.json中检查分包配置是否开启。