多商户商城部署教程

244 阅读2分钟

特别说明:最好是申请好域名和做好服务器的备案,这样才能对接微信生态。如果要对接微信和支付宝支付,还需要去对应的供应商申请权限

如果只是做演示或者自己跑起来看看效果,可以先用ip的方式访问

1、运行环境

php7.2、mysql5.5.62、redis6.2.6、nginx1.22.0

(一般使用编译的方式安装,稳定性高一些)

php需要安装如下拓展

2、后台项目部署流程

2.1、安装宝塔

宝塔链接地址:宝塔官网

按照宝塔官网的文档安装好宝塔,并且安装好步骤1中的运行环境

2.2、创建站点

域名:填写备案好的域名,我这里是做的测试,随意写的域名

2.3、安装fastadmin

将压缩好的fastadmin文件上传

上传成功以后解压fastadmin

2.4、配置站点

网站目录配置完毕后的截图如下

别忘记点击保存按钮

2.5、配置伪静态

选择thinkphp,点击保存

2.6、创建数据库

2.7、访问地址安装fastadmin

浏览器输入192.168.0.10,这个IP是我本地服务器的地址,因为我没有域名

配置完成后,点击安装,然后等待fastadmin安装完成

记住登录地址,然后点击进入后台,输入刚才配置的账号密码登录

至此fastadmin安装成功

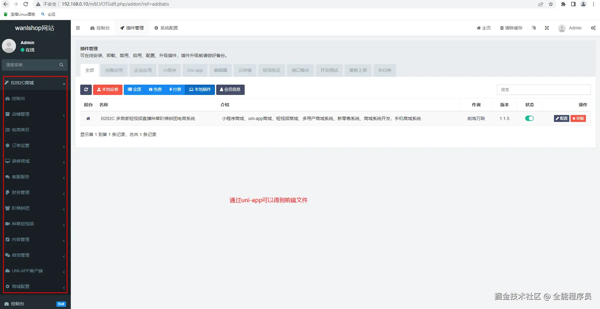
2.8、安装wanlshop商城

点击本地安装,将wanlshop.zip上传

wanlshop安装成功

如果安装插件时出现该错误 fastadmin离线安装插件提示 "fastadmin 请从官网渠道下载插件压缩包(code:1)(code:0)"
请参考该文章解决 blog.csdn.net/weixin_4365…

3、商家后台

商家后台访问地址为 http://xxx/index/user/login.html xxx为创建站点的时候自己配置的域名

这里的商家需要自己注册,然后登录进去,创建门店这些了,具体可以查看文档目录下边的说明文件

4、前端h5示例

4.1、安装hbuliderx

hbuilderx官网 hbuilderx官网

一会编译h5的时候,需要dcloud账号,也就是hbuilderx官网的账号,注册一个,还需要实名认证。

4.2、导入uni-app客户端生成的前端文件

将生成的uni-app源码导入hbuilderx就可以运行或者打包。

4.3、hbuilderx导入项目

4.4、本地运行效果

5、打包

wanlshop项目前端为uni-app编写,可以打包成h5,小程序,app,iOS,具体方式可以网上查找资料,不复杂。

qv1920625656我的微信,有问题可以联系我。