【dubbo】【1】快速开始 XML配置 SPI 线程模型

215 阅读4分钟

前置文档

  1. dubbo2.7 官方文档
  2. dubbo3.x 官方文档

一、dubbo各版本总结与升级建议

  1. 如果你是新项目建议直接从dubbo3开始构建项目。

  2. 如果是老项目 Dubbo2.7.x/2.6.x 各版本总结与升级建议

image.png

二、dubbo依赖的注册中心zookeeper

使用 Zookeeper 作为注册中心实现自动服务发现

2.1 接口级节点结构

在前面的一节中,我们讲解了应用级服务发现与接口级服务发现的区别,在 Zookeeper 实现中,它们的存储结构也存在较大差异。总体来说,Zookeeper 注册中心实现支持以下高可用能力:

  • 当提供者出现断电等异常停机时,注册中心能自动删除提供者信息
  • 当注册中心重启时,能自动恢复注册数据,以及订阅请求
  • 当会话过期时,能自动恢复注册数据,以及订阅请求
  • 当设置 registry.check=false 时,记录失败注册和订阅请求,后台定时重试

image.png

流程:

  • 服务提供者启动时: 向 /dubbo/com.foo.BarService/providers 目录下写入自己的 URL 地址。
  • 服务消费者启动时: 订阅 /dubbo/com.foo.BarService/providers 目录下的提供者 URL 地址。并向 /dubbo/com.foo.BarService/consumers 目录下写入自己的 URL 地址
  • 监控中心启动时: 订阅 /dubbo/com.foo.BarService 目录下的所有提供者和消费者 URL 地址。

可通过 registry.group 设置 zookeeper 的根节点,不配置将使用默认的 /dubbo 根节点。

2.2 应用级节点结构

2.2.1 地址列表

image.png

应用级服务发现的地址结构比接口级更精简,它以应用名为粒度分发地址列表。服务提供者启动时,向 /services/app 目录下写入自己的 URL 地址,相比于接口级别的 URL,应用级别的 URL 更简单,只包含一些实例级别的参数,如 tri://ip:port?region=hangzhou

可通过 registry.group 设置 zookeeper 的根节点,如设置 registry.group=dubbo 后,地址根节点变为 /dubbo。不配置将使用默认的 /services 根节点。在与 Spring Cloud Gateway 共用情况下,使用 /services 根节点会导致 dubbo 地址被 gateway 消费,此时可考虑设置独立 group。

注意

在应用级服务发现模型中,接口级别的配置信息由消费者与提供者之间自行协商同步,不再由注册中心负责同步,从而大大减少了注册中心地址同步压力。

2.2.2 接口应用映射

在应用级服务发现中,zookeeper 注册中心还会存储一份额外的元数据,用于解决 接口名到应用名 之间的映射关系,其存储结构如下:

image.png

service1 节点的 value 值是应用列表,可通过 get /dubbo/mapping/service1 查看:app1,app2

2.2.3 元数据

如果您用的是应用级服务发现的集中式元数据模式(默认是点对点的元数据模式,可通过 dubbo.registry.metadata-type=remote 开启)。在开启集中式元数据模式后,zookeeper 中还会发现以下节点内容:

image.png

每个 revision 下是该应用的部署元数据信息,包含完整的接口服务列表及其配置信息。

三、dubbo2.7.x快速开始

dubbo2.7.1快速开始

image.png

3.1 xml配置的实现类

image.png

3.2 dubbo SPI文件位置

image.png

四、dubbo的重要构成部分

4.1 dubbo provider的线程模型

image.png

dubbo的线程模型在代码中叫dispatcher 也可以在SPI文件中看到当前dubbo版本支持的线程模型实现类。

4.1.1 dubbo 2.7.12 支持新线程模型

dispatcher=all2 这个线程模型有个NB的地方,就是加入consumer超时10s provider实际要花20s,consumer这边发现超时了,就异常出去了,其实provider可以不用执行了,这种时候设置成all2就可以超时中断线程。 支持的dubbo版本是2.7.12 dubbo2.7.1不支持

超时的时候会抛出InterruptedException的异常,一般来说我们的业务代码都是被trycatch包住的,所以这个异常还要继续抛出去才行。这个timeout是优先看provider的timeout

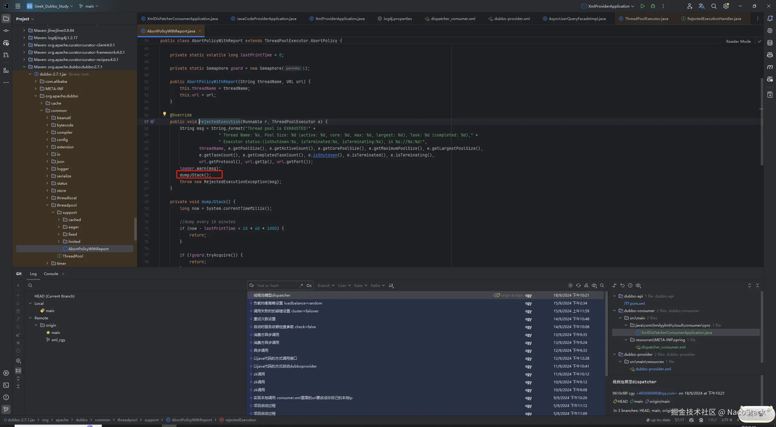
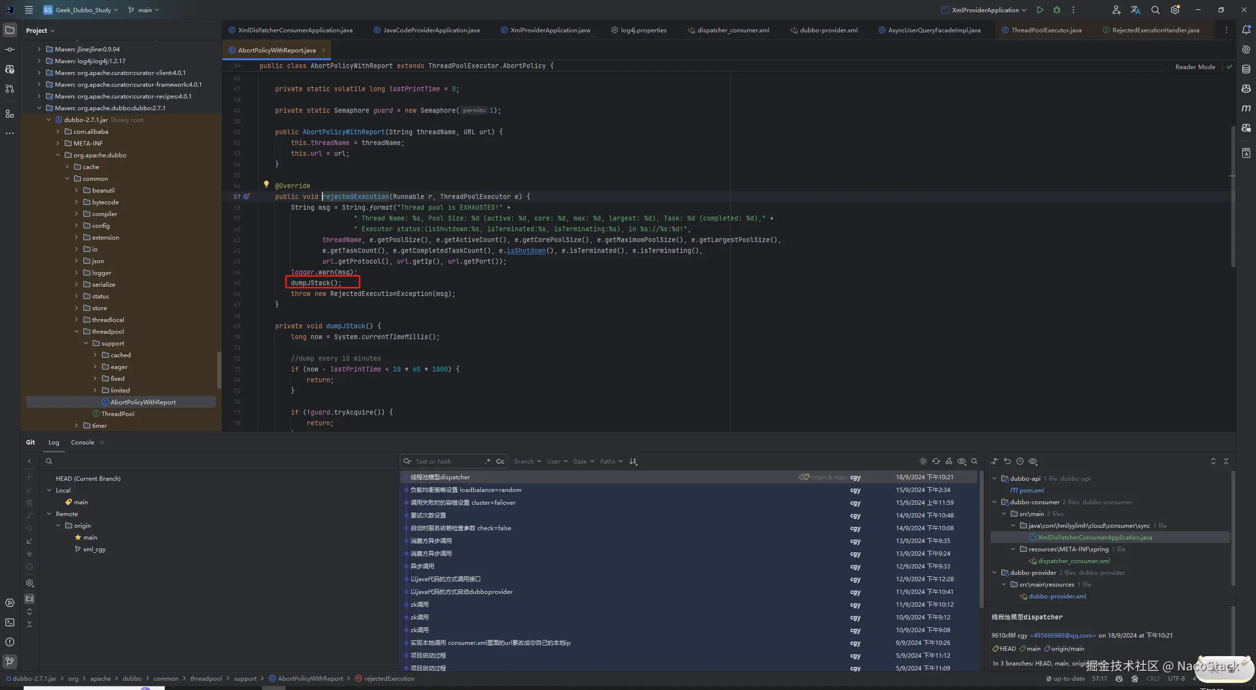
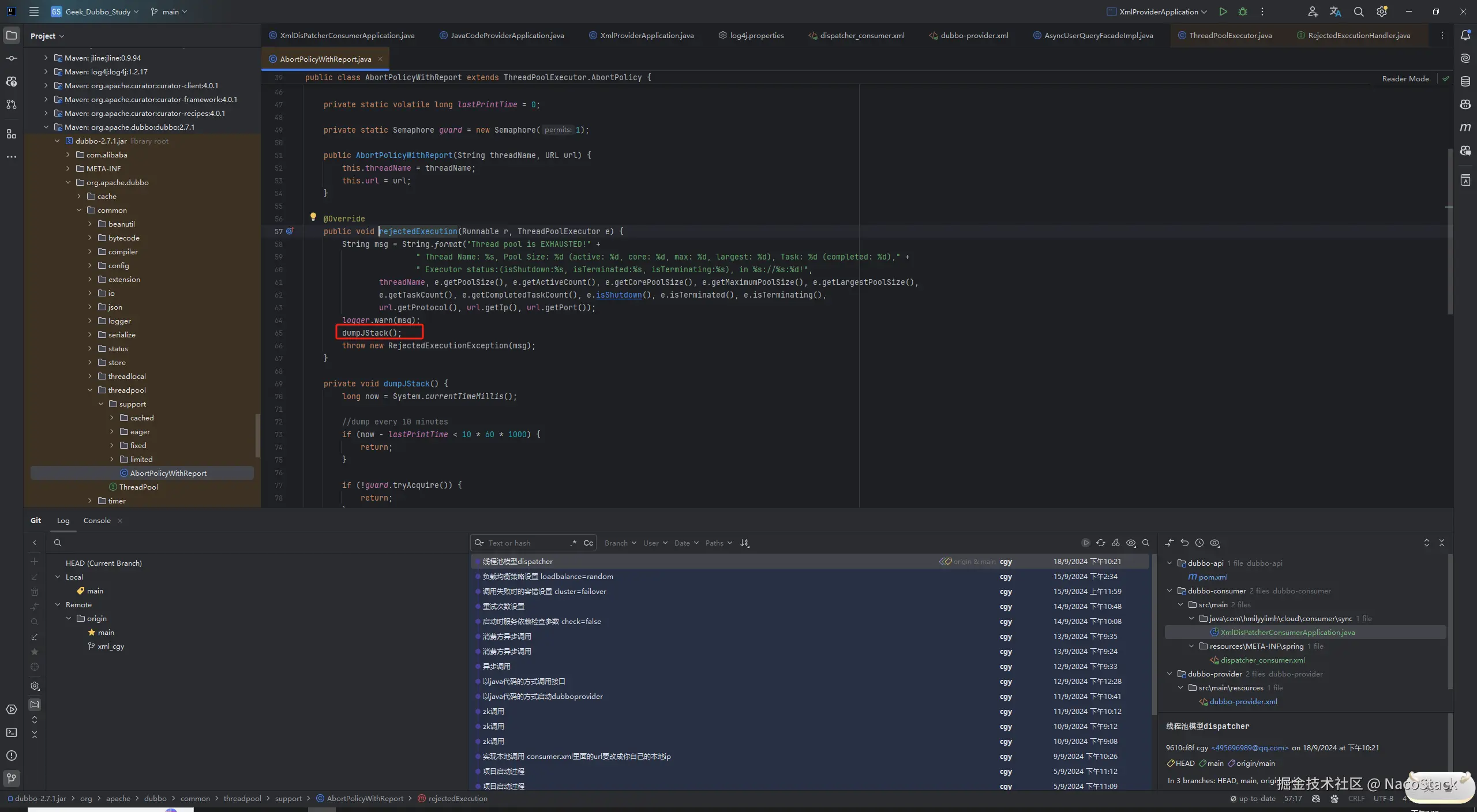
4.1.2 导出dubbo线程堆栈

导出dubbo线程堆栈

image.png

4.1.3 线程池拒绝策略的源码

先搜索 ThreadPoolExecutor 在ctrl+F12 找到reject方法

image.png

image.png

image.png

image.png

4.1.4 线程池被打爆的日志

image.png