【设计模式】揭秘Spring框架:设计模式如何驱动代码重用与扩展性的最佳实践

258 阅读31分钟

作者:后端小肥肠

🍇 我写过的文章中的相关代码放到了gitee,地址:xfc-fdw-cloud: 公共解决方案

🍊 有疑问可私信或评论区联系我。

🥑  创作不易未经允许严禁转载。

姊妹篇:

【设计模式】万字详解:深入掌握五大基础行为模式-CSDN博客

【设计模式】(万字总结)深入理解Java中的创建型设计模式_java设计模式创建-CSDN博客

【设计模式】结构型模式全攻略:从入门到精通的万字实战指南_结构型模式代理模式详解-CSDN博客

1. 前言

在现代软件开发中,设计模式不仅优化了代码结构,还提升了应用的灵活性与可维护性。特别是在Spring框架中,设计模式的应用成为了实现其强大功能的基石。本文将深入探讨Spring框架如何通过工厂模式以及其他设计模式来优化对象的生产和管理,强化了框架的功能并简化了开发者的编码工作。通过具体的代码示例和详细的分析,我们将揭示这些设计模式在Spring中的实际运用,帮助开发者更好地理解和运用Spring框架,从而打造出更高效、更稳定的应用。

2. Spring中工厂模式的应用

Spring的设计理念

  • Spring是面向Bean的编程(BOP:Bean Oriented Programming),Bean在Spring中才是真正的主角。Bean在Spring中作用就像Object对OOP的意义一样,没有对象的概念就像没有面向对象编程,Spring中没有Bean也就没有Spring存在的意义。Spring提供了IoC 容器通过配置文件或者注解的方式来管理对象之间的依赖关系。
  • 控制反转(Inversion of Control,缩写为IoC),是面向对象编程中的一种设计原则,可以用来减低代码之间的耦合度。其中最常见的方式叫做依赖注入(Dependency Injection,简称DI),还有一种方式叫“依赖查找”(Dependency Lookup)。通过控制反转,对象在被创建的时候,由一个调控系统内所有对象的外界实体,将其所依赖的对象的引用传递给它。

2.1. Spring中的Bean组件

Bean组件定义在Spring的org.springframework.beans包下,解决了以下几个问题:

这个包下的所有类主要解决了三件事:

  • Bean的定义
  • Bean的创建
  • Bean的解析

Spring Bean的创建是典型的工厂模式,它的顶级接口是BeanFactory。

137.jpg

BeanFactory有三个子类:ListableBeanFactoryHierarchicalBeanFactoryAutowireCapableBeanFactory。目的是为了区分Spring内部对象处理和转化的数据限制

但是从图中可以发现最终的默认实现类是DefaultListableBeanFactory,它实现了所有的接口

2.2. Spring中的BeanFactory

Spring中的BeanFactory就是简单工厂模式的体现,根据传入一个唯一的标识来获得Bean对象

BeanFactory,以Factory结尾,表示它是一个工厂(接口), 它负责生产和管理bean的一个工厂。在Spring中,BeanFactory是工厂的顶层接口,也是IOC容器的核心接口,因此BeanFactory中定义了管理Bean的通用方法,如 getBeancontainsBean 等.

它的职责包括:实例化、定位、配置应用程序中的对象及建立这些对象间的依赖。

BeanFactory只是个接口,并不是IOC容器的具体实现,所以Spring容器给出了很多种实现,如 DefaultListableBeanFactoryXmlBeanFactoryApplicationContext等,其中XmlBeanFactory就是常用的一个,该实现将以XML方式描述组成应用的对象及对象间的依赖关系。

1) BeanFactory源码解析

public interface BeanFactory {
    
    /**
        对FactoryBean的转移定义,因为如果使用bean的名字来检索FactoryBean得到的是对象是工厂生成的对象,
        如果想得到工厂本身就需要转移
    */
    String FACTORY_BEAN_PREFIX = "&";

    //根据Bean的名字 获取IOC容器中对应的实例
    Object getBean(String var1) throws BeansException;

    
    //根据Bean的名字和class类型得到bean实例,增加了类型安全验证机制
    <T> T getBean(String var1, Class<T> var2) throws BeansException;

    Object getBean(String var1, Object... var2) throws BeansException;

    <T> T getBean(Class<T> var1) throws BeansException;

    <T> T getBean(Class<T> var1, Object... var2) throws BeansException;

    <T> ObjectProvider<T> getBeanProvider(Class<T> var1);

    <T> ObjectProvider<T> getBeanProvider(ResolvableType var1);

    
   //查看Bean容器中是否存在对应的实例,存在返回true 否则返回false
    boolean containsBean(String var1);

    //根据Bean的名字 判断这个bean是不是单例
    boolean isSingleton(String var1) throws NoSuchBeanDefinitionException;

    boolean isPrototype(String var1) throws NoSuchBeanDefinitionException;

    boolean isTypeMatch(String var1, ResolvableType var2) throws NoSuchBeanDefinitionException;

    boolean isTypeMatch(String var1, Class<?> var2) throws NoSuchBeanDefinitionException;

    //得到bean实例的class类型
    @Nullable
    Class<?> getType(String var1) throws NoSuchBeanDefinitionException;

    @Nullable
    Class<?> getType(String var1, boolean var2) throws NoSuchBeanDefinitionException;

    
    //得到bean的别名
    String[] getAliases(String var1);
}

BeanFactory的使用场景

  1. 从IOC容器中获取Bean(Name or Type)
  2. 检索IOC容器中是否包含了指定的对象
  3. 判断Bean是否为单例

2) BeanFactory的使用

public class User {

    private int id;

    private String name;

    private Friends friends;

    public User() {
    }

    public User(Friends friends) {
        this.friends = friends;
    }

    //get set......
}

public class Friends {

    private List<String> names;

    public Friends() {
    }

    public List<String> getNames() {
        return names;
    }

    public void setNames(List<String> names) {
        this.names = names;
    }
}

配置文件

<beans xmlns="http://www.springframework.org/schema/beans"
       xmlns:xsi="http://www.w3.org/2001/XMLSchema-instance"
       xmlns:p="http://www.springframework.org/schema/p"
       xmlns:context="http://www.springframework.org/schema/context"
       xmlns:mvc="http://www.springframework.org/schema/mvc"
       xmlns:task="http://www.springframework.org/schema/task"
       xsi:schemaLocation="
        http://www.springframework.org/schema/beans
        http://www.springframework.org/schema/beans/spring-beans-4.2.xsd
        http://www.springframework.org/schema/context
        http://www.springframework.org/schema/context/spring-context-4.2.xsd
        http://www.springframework.org/schema/mvc
        http://www.springframework.org/schema/mvc/spring-mvc-4.2.xsd
        http://www.springframework.org/schema/task
        http://www.springframework.org/schema/task/spring-task-4.2.xsd">
    
    <bean id="User" class="com.example.factory.User">
        <property name="friends" ref="UserFriends" />
    </bean>
    <bean id="UserFriends" class="com.example.factory.Friends">
        <property name="names">
            <list>
                <value>"LiLi"</value>
                <value>"LuLu"</value>
            </list>
        </property>
    </bean>
</beans>

测试

public class SpringFactoryTest {

    public static void main(String[] args) {
        ClassPathXmlApplicationContext ctx = new ClassPathXmlApplicationContext("bean.xml");
        User user = ctx.getBean("User", User.class);

        List<String> names = user.getFriends().getNames();
        for (String name : names) {
            System.out.println("FriendName: " + name);
        }

        ctx.close();
    }
}

2.3. Spring中的FactoryBean

首先FactoryBean是一个Bean,但又不仅仅是一个Bean,这样听起来矛盾,但为啥又这样说呢?其实在Spring中,所有的Bean都是由BeanFactory(也就是IOC容器)来进行管理的。但对FactoryBean而言,这个FactoryBean不是简单的Bean,而是一个能生产或者修饰对象生成的工厂Bean,它的实现与设计模式中的工厂方法模式和修饰器模式类似

1) 为什么需要FactoryBean?

  1. 在某些情况下,实例化Bean过程比较复杂,如果按照传统的方式,则需要在中提供大量的配置信息。配置方式的灵活性是受限的,这时采用编码的方式可能会得到一个简单的方案。Spring为此提供了一个org.springframework.bean.factory.FactoryBean的工厂类接口,用户可以通过实现该接口定制实例化Bean的逻辑。FactoryBean接口对于Spring框架来说占用重要的地位,Spring自身就提供了70多个FactoryBean的实现。它们隐藏了实例化一些复杂Bean的细节,给上层应用带来了便利。
  2. 由于第三方库不能直接注册到spring容器,于是可以实现org.springframework.bean.factory.FactoryBean接口,然后给出自己对象的实例化代码即可。

2 ) FactoryBean的使用特点

  1. 当用户使用容器本身时,可以使用转义字符"&"来得到FactoryBean本身,以区别通过FactoryBean产生的实例对象和FactoryBean对象本身。

  2. 在BeanFactory中通过如下代码定义了该转义字符:

     StringFACTORY_BEAN_PREFIX = "&";
    
  3. 举例

    如果MyObject是一个FactoryBean,则使用&MyObject得到的是MyObject对象,而不是MyObject产生出来的对象。
    

3) FactoryBean的代码示例

@Configuration
@ComponentScan("com.example.factory_bean")
public class AppConfig {
}

@Component("studentBean")
public class StudentBean implements FactoryBean {

    //返回工厂中的实例
    @Override
    public Object getObject() throws Exception {
        //这里并不一定要返回MyBean自身的实例,可以是其他任何对象的实例。
        return new TeacherBean();
    }

    //该方法返回的类型是在IOC容器中getBean所匹配的类型
    @Override
    public Class<?> getObjectType() {
        return StudentBean.class;
    }

    public void study(){
        System.out.println("学生学习......");
    }
}

public class TeacherBean {

    public void teach(){
        System.out.println("老师教书......");
    }
}

public class Test01 {

    public static void main(String[] args) {

        AnnotationConfigApplicationContext context = new AnnotationConfigApplicationContext(AppConfig.class);
        //StudentBean studentBean = (StudentBean)context.getBean("studentBean");

        //加上&符号,返回工厂中的实例
//        StudentBean studentBean = (StudentBean)context.getBean("&studentBean");
//        studentBean.study();

        TeacherBean teacherBean = (TeacherBean) context.getBean("studentBean");
        teacherBean.teach();
    }
}

3) FactoryBean源码分析

public interface FactoryBean<T> {
    String OBJECT_TYPE_ATTRIBUTE = "factoryBeanObjectType";

    /**
    getObject()方法: 会返回该FactoryBean生产的对象实例,我们需要实现该方法,以给出自己的对象实例化逻辑
    这个方法也是FactoryBean的核心.
    */
    @Nullable
    T getObject() throws Exception;

    /**
    getObjectType()方法: 仅返回getObject() 方法所返回的对象类型,如果预先无法确定,返回NULL,
    这个方法返回类型是在IOC容器中getBean所匹配的类型
    */
    @Nullable
    Class<?> getObjectType();

    //该方法的结果用于表明 工厂方法getObject() 所生产的 对象是否要以单例形式存储在容器中如果以单例存在就返回true,否则返回false
    default boolean isSingleton() {
        return true;
    }
}

FactoryBean表现的是一个工厂的职责,如果一个BeanA 是实现FactoryBean接口,那么A就是变成了一个工厂,根据A的名称获取到的实际上是工厂调用getObject()方法返回的对象,而不是对象本身,如果想获取工厂对象本身,需要在名称前面加上 '&'符号

  • getObject('name') 返回的是工厂中工厂方法生产的实例
  • getObject('&name') 返回的是工厂本身实例

使用场景

  • FactoryBean的最为经典的使用场景,就是用来创建AOP代理对象,这个对象在Spring中就是 ProxyFactoryBean

BeanFactory与FactoryBean区别

  • 他们两个都是工厂,但是FactoryBean本质还是一个Bean,也归BeanFactory管理
  • BeanFactory是Spring容器的顶层接口,FactoryBean更类似于用户自定义的工厂接口

BeanFactory和ApplicationContext的区别

  • BeanFactory是Spring容器的顶层接口,而ApplicationContext应用上下文类 他是BeanFactory的子类,他是Spring中更高级的容器,提供了更多的功能

    • 国际化
    • 访问资源
    • 载入多个上下文
    • 消息发送 响应机制
  • 两者的装载bean的时机不同

    • BeanFactory: 在系统启动的时候不会去实例化bean,只有从容器中拿bean的时候才会去实例化(懒加载)

      • 优点: 应用启动的时候占用的资源比较少,对资源的使用要求比较高的应用 ,比较有优势
    • ApplicationContext:在启动的时候就把所有的Bean全部实例化.

      • lazy-init= true 可以使bean延时实例化
      • 优点: 所有的Bean在启动的时候就加载,系统运行的速度快,还可以及时的发现系统中配置的问题.

3. Spring中观察者模式的应用

3.1. 观察者模式与发布订阅模式的异同

观察者模式它是用于建立一种对象与对象之间的依赖关系,一个对象发生改变时将自动通知其他对象,其他对象将相应的作出反应.

在观察者模式中发生改变的对象称为观察目标,而被通知的对象称为观察者,一个观察目标可以应对多个观察者,而且这些观察者之间可以没有任何相互联系,可以根据需要增加和删除观察者,使得系统更易于扩展.

观察者模式的别名有发布-订阅(Publish/Subscribe)模式, 我们来看一下观察者模式与发布订阅模式结构上的区别

  • 在设计模式结构上,发布订阅模式继承自观察者模式,是观察者模式的一种实现的变体。
  • 在设计模式意图上,两者关注点不同,一个关心数据源,一个关心的是事件消息。
134.jpg

观察者模式里,只有两个角色 —— 观察者 + 被观察者; 而发布订阅模式里,却不仅仅只有发布者和订阅者两个角色,还有一个管理并执行消息队列的 “经纪人Broker”

观察者和被观察者,是松耦合的关系;发布者和订阅者,则完全不存在耦合

  • 观察者模式:数据源直接通知订阅者发生改变。
  • 发布订阅模式:数据源告诉第三方(事件通道)发生了改变,第三方再通知订阅者发生了改变。

3.2. Spring中的观察者模式

Spring 基于观察者模式,实现了自身的事件机制也就是事件驱动模型,事件驱动模型通常也被理解成观察者或者发布/订阅模型。

spring事件模型提供如下几个角色

  • ApplicationEvent
  • ApplicationListener
  • ApplicationEventPublisher
  • ApplicationEventMulticaster

1) 事件:ApplicationEvent

  • 是所有事件对象的父类。ApplicationEvent 继承自 jdk 的 EventObject, 所有的事件都需要继承 ApplicationEvent, 并且通过 source 得到事件源。

    public abstract class ApplicationEvent extends EventObject {
        private static final long serialVersionUID = 7099057708183571937L;
        private final long timestamp = System.currentTimeMillis();
    
        public ApplicationEvent(Object source) {
            super(source);
        }
    
        public final long getTimestamp() {
            return this.timestamp;
        }
    }
    
  • Spring 也为我们提供了很多内置事件:

    • ContextRefreshEvent,当ApplicationContext容器初始化完成或者被刷新的时候,就会发布该事件。
    • ContextStartedEvent,当ApplicationContext启动的时候发布事件.
    • ContextStoppedEvent,当ApplicationContext容器停止的时候发布事件.
    • RequestHandledEvent,只能用于DispatcherServlet的web应用,Spring处理用户请求结束后,系统会触发该事件。
133.jpg

2) 事件监听:ApplicationListener

  • ApplicationListener(应用程序事件监听器) 继承自jdk的EventListener,所有的监听器都要实现这个接口,这个接口只有一个onApplicationEvent()方法,该方法接受一个ApplicationEvent或其子类对象作为参数

  • 在方法体中,可以通过不同对Event类的判断来进行相应的处理.当事件触发时所有的监听器都会收到消息,如果你需要对监听器的接收顺序有要求,可是实现该接口的一个实现SmartApplicationListener,通过这个接口可以指定监听器接收事件的顺序.

    @FunctionalInterface
    public interface ApplicationListener<E extends ApplicationEvent> extends EventListener {
        void onApplicationEvent(E var1);
    }
    
  • 实现了ApplicationListener接口之后,需要实现方法onApplicationEvent(),在容器将所有的Bean都初始化完成之后,就会执行该方法。

3) 事件源:ApplicationEventPublisher

  • 事件的发布者,封装了事件发布功能方法接口,是Applicationcontext接口的超类

    事件机制的实现需要三个部分,事件源,事件,事件监听器,在上面介绍的ApplicationEvent就相当于事件,ApplicationListener相当于事件监听器,这里的事件源说的就是ApplicationEventPublisher.

    public interface ApplicationEventPublisher {
        default void publishEvent(ApplicationEvent event) {
            this.publishEvent((Object)event);
        }
    	//调用publishEvent方法,传入一个ApplicationEvent的实现类对象作为参数,每当ApplicationContext发布ApplicationEvent时,所有的ApplicationListener就会被自动的触发.
        void publishEvent(Object var1);
    }
    
  • 我们常用的ApplicationContext都继承了AbstractApplicationContext,像我们平时常见ClassPathXmlApplicationContextXmlWebApplicationContex也都是继承了它,AbstractApplicationcontextApplicationContext接口的抽象实现类,在该类中实现了publishEvent方法:

       protected void publishEvent(Object event, @Nullable ResolvableType eventType) {
            Assert.notNull(event, "Event must not be null");
    
            if (this.earlyApplicationEvents != null) {
                this.earlyApplicationEvents.add(applicationEvent);
            } else {
              //事件发布委托给applicationEventMulticaster
              this.getApplicationEventMulticaster().multicastEvent((ApplicationEvent)applicationEvent, eventType);
            }
        }
    

    在这个方法中,我们看到了一个getApplicationEventMulticaster().这就要牵扯到另一个类ApplicationEventMulticaster.

4) 事件管理:ApplicationEventMulticaster

  • 用于事件监听器的注册和事件的广播。监听器的注册就是通过它来实现的,它的作用是把 Applicationcontext 发布的 Event 广播给它的监听器列表。

    public interface ApplicationEventMulticaster {
        
        //添加事件监听器
        void addApplicationListener(ApplicationListener<?> var1);
    
        //添加事件监听器,使用容器中的bean
        void addApplicationListenerBean(String var1);
    
        //移除事件监听器
        void removeApplicationListener(ApplicationListener<?> var1);
    
        void removeApplicationListenerBean(String var1);
    
        //移除所有
        void removeAllListeners();
    
        //发布事件
        void multicastEvent(ApplicationEvent var1);
    
        void multicastEvent(ApplicationEvent var1, @Nullable ResolvableType var2);
    }
    
  • 在AbstractApplicationcontext中有一个applicationEventMulticaster的成员变量,提供了监听器Listener的注册方法.

    public abstract class AbstractApplicationContext extends DefaultResourceLoader
            implements ConfigurableApplicationContext, DisposableBean {
    
      private ApplicationEventMulticaster applicationEventMulticaster;
        
      protected void registerListeners() {
            // Register statically specified listeners first.
            for (ApplicationListener<?> listener : getApplicationListeners()) {
                getApplicationEventMulticaster().addApplicationListener(listener);
            }
            // Do not initialize FactoryBeans here: We need to leave all regular beans
            // uninitialized to let post-processors apply to them!
            String[] listenerBeanNames = getBeanNamesForType(ApplicationListener.class, true, false);
            for (String lisName : listenerBeanNames) {
                getApplicationEventMulticaster().addApplicationListenerBean(lisName);
            }
        }
    }
    

3.3. 事件监听案例

实现一个需求:当调用一个类的方法完成时,该类发布事件,事件监听器监听该类的事件并执行的自己的方法逻辑

假设这个类是Request、发布的事件是ReuqestEvent、事件监听者是ReuqestListener。当调用Request的doRequest方法时,发布事件。

代码如下

/**
 * 定义事件
 * @date 2022/10/24
 **/
public class RequestEvent  extends ApplicationEvent {

    public RequestEvent(Object source) {
        super(source);
    }
}

/**
 * 发布事件
 * @date 2022/10/24
 **/
@Component
public class Request {

    @Autowired
    private ApplicationContext applicationContext;

    public void doRequest(){
        System.out.println("调用Request类的doRequest方法发送一个请求......");
        applicationContext.publishEvent(new RequestEvent(this));
    }
}

/**
 * 监听事件
 * @date 2022/10/24
 **/
@Component
public class RequestListener implements ApplicationListener<RequestEvent> {

    @Override
    public void onApplicationEvent(RequestEvent requestEvent) {
        System.out.println("监听到RequestEvent事件,执行本方法");
    }
}

public class SpringEventTest {

    public static void main(String[] args) {
        ApplicationContext context =
                new AnnotationConfigApplicationContext("com.xfc.pubsub");

        Request request = (Request) context.getBean("request");

        //调用方法发布事件
        request.doRequest();
    }
}

//打印日志
调用Request类的doRequest方法发送一个请求......
监听到RequestEvent事件,执行本方法

3.4. 事件机制工作流程

上面代码的执行流程

146.jpg
  1. 监听器什么时候注册到IOC容器

    注册的开始逻辑是在AbstractApplicationContext类的refresh方法,该方法包含了整个IOC容器初始化所有方法。其中有一个registerListeners()方法就是注册系统监听者(spring自带的)和自定义监听器的。

    public void refresh() throws BeansException, IllegalStateException {
        			//BeanFactory准备工作完成后进行的后置处理工作
                    this.postProcessBeanFactory(beanFactory);
        
        			//执行BeanFactoryPostProcessor的方法;
                    this.invokeBeanFactoryPostProcessors(beanFactory);
        
        			//注册BeanPostProcessor(Bean的后置处理器),在创建bean的前后等执行
                    this.registerBeanPostProcessors(beanFactory);
        	
        			//初始化MessageSource组件(做国际化功能;消息绑定,消息解析);
                    this.initMessageSource();
        
        			//初始化事件派发器
                    this.initApplicationEventMulticaster();
        
        			////子类重写这个方法,在容器刷新的时候可以自定义逻辑;如创建Tomcat,Jetty等WEB服务器
                    this.onRefresh();
        
                        //注册应用的监听器。就是注册实现了ApplicationListener接口的监听器bean,这些监听器是注册到ApplicationEventMulticaster中的
                    this.registerListeners();
        
        			//初始化所有剩下的非懒加载的单例bean
                    this.finishBeanFactoryInitialization(beanFactory);
        
        			//完成context的刷新
                    this.finishRefresh();
        }
    

    看registerListeners的关键方法体,其中的两个方法addApplicationListener和addApplicationListenerBean,从方法可以看出是添加监听者。

    protected void registerListeners() {
        Iterator var1 = this.getApplicationListeners().iterator();
    
        while(var1.hasNext()) {
            ApplicationListener<?> listener = (ApplicationListener)var1.next();
            this.getApplicationEventMulticaster().addApplicationListener(listener);
        }
    
        String[] listenerBeanNames = this.getBeanNamesForType(ApplicationListener.class, true, false);
        String[] var7 = listenerBeanNames;
        int var3 = listenerBeanNames.length;
    
        for(int var4 = 0; var4 < var3; ++var4) {
            String listenerBeanName = var7[var4];
            this.getApplicationEventMulticaster().addApplicationListenerBean(listenerBeanName);
        }
    }
    

    那么最后将监听者放到哪里了呢?就是ApplicationEventMulticaster接口的子类

135.jpg

该接口主要两个职责,维护ApplicationListener相关类和发布事件。

实现在默认实现类AbstractApplicationEventMulticaster,最后将Listener放到了内部类ListenerRetriever两个set集合中

private class ListenerRetriever {
        public final Set<ApplicationListener<?>> applicationListeners = new LinkedHashSet();
        public final Set<String> applicationListenerBeans = new LinkedHashSet();
}

ListenerRetriever被称为监听器注册表。

  1. Spring如何发布的事件并通知监听者

    这个注意的有两个方法

    1) publishEvent方法

    • AbstractApplicationContext实现了ApplicationEventPublisher 接口的publishEvent方法
    protected void publishEvent(Object event, @Nullable ResolvableType eventType) {
        Assert.notNull(event, "Event must not be null");
        Object applicationEvent;
        
        //尝试转换为ApplicationEvent或者PayloadApplicationEvent,如果是PayloadApplicationEvent则获取eventType
        if (event instanceof ApplicationEvent) {
            applicationEvent = (ApplicationEvent)event;
        } else {
            applicationEvent = new PayloadApplicationEvent(this, event);
            if (eventType == null) {
                eventType = ((PayloadApplicationEvent)applicationEvent).getResolvableType();
            }
        }
    
       
        if (this.earlyApplicationEvents != null) {
             //判断earlyApplicationEvents是否为空(也就是早期事件还没有被发布-说明广播器还没有实例化好),如果不为空则将当前事件放入集合
            this.earlyApplicationEvents.add(applicationEvent);
        } else {
            //否则获取ApplicationEventMulticaster调用其multicastEvent将事件广播出去。本文这里获取到的广播器实例是SimpleApplicationEventMulticaster。
            this.getApplicationEventMulticaster().multicastEvent((ApplicationEvent)applicationEvent, eventType);
        }
    	
        //将事件交给父类处理
        if (this.parent != null) {
            if (this.parent instanceof AbstractApplicationContext) {
                ((AbstractApplicationContext)this.parent).publishEvent(event, eventType);
            } else {
                this.parent.publishEvent(event);
            }
        }
    
    }
    

    2) multicastEvent方法

    继续进入到multicastEvent方法,该方法有两种方式调用invokeListener,通过线程池和直接调用,进一步说就是通过异步和同步两种方式调用.

    public void multicastEvent(ApplicationEvent event, @Nullable ResolvableType eventType) {
        
        //解析事件类型
        ResolvableType type = eventType != null ? eventType : this.resolveDefaultEventType(event);
        
        //获取执行器
        Executor executor = this.getTaskExecutor();
        
        // 获取合适的ApplicationListener,循环调用监听器的onApplicationEvent方法
        Iterator var5 = this.getApplicationListeners(event, type).iterator();
    
        while(var5.hasNext()) {
            ApplicationListener<?> listener = (ApplicationListener)var5.next();
            if (executor != null) {
                //如果executor不为null,则交给executor去调用监听器
                executor.execute(() -> {
                    this.invokeListener(listener, event);
                });
            } else {
                //否则,使用当前主线程直接调用监听器;
                this.invokeListener(listener, event);
            }
        }
    
    }
    

    3) invokeListener方法

    // 该方法增加了错误处理逻辑,然后调用doInvokeListener
    protected void invokeListener(ApplicationListener<?> listener, ApplicationEvent event) {
        ErrorHandler errorHandler = this.getErrorHandler();
        if (errorHandler != null) {
            try {
                this.doInvokeListener(listener, event);
            } catch (Throwable var5) {
                errorHandler.handleError(var5);
            }
        } else {
            this.doInvokeListener(listener, event);
        }
    ​
    }
    ​
    private void doInvokeListener(ApplicationListener listener, ApplicationEvent event) {
        //直接调用了listener接口的onApplicationEvent方法
        listener.onApplicationEvent(event);  
    }
    

4. 结合设计模式自定义SpringIOC

4.1. Spring IOC核心组件

1) BeanFactory

BeanFactory作为最顶层的一个接口,定义了IoC容器的基本功能规范

137.jpg

从类图中我们可以发现最终的默认实现类是DefaultListableBeanFactory,它实现了所有的接口。那么为何要定义这么多层次的接口呢? 每个接口都有它的使用场合,主要是为了区分在Spring内部操作过程中对象的传递和转化,对对象的数据访问所做的限制。

例如,

  • ListableBeanFactory接口表示这些Bean可列表化。
  • HierarchicalBeanFactory表示这些Bean 是有继承关系的,也就是每个 Bean 可能有父 Bean
  • AutowireCapableBeanFactory 接口定义Bean的自动装配规则。

这三个接口共同定义了Bean的集合、Bean之间的关系及Bean行为。

在BeanFactory里只对IoC容器的基本行为做了定义,根本不关心你的Bean是如何定义及怎样加载的。正如我们只关心能从工厂里得到什么产品,不关心工厂是怎么生产这些产品的。

2 ) ApplicationContext

BeanFactory有一个很重要的子接口,就是ApplicationContext接口,该接口主要来规范容器中的bean对象是非延时加载,即在创建容器对象的时候就对象bean进行初始化,并存储到一个容器中。

//延时加载
BeanFactory factory = new XmlBeanFactory(new ClassPathResource("bean.xml"));

//立即加载
ClassPathXmlApplicationContext context = new ClassPathXmlApplicationContext("bean.xml");
User user = context.getBean("user", User.class);

ApplicationContext 的子类主要包含两个方面:

  • ConfigurableApplicationContext 表示该 Context 是可修改的,也就是在构建 Context 中用户可以动态添加或修改已有的配置信息
  • WebApplicationContext 顾名思义,就是为 web 准备的 Context 他可以直接访问到 ServletContext,通常情况下,这个接口使用少

要知道工厂是如何产生对象的,我们需要看具体的IoC容器实现,Spring提供了许多IoC容器实现,比如:

  • ClasspathXmlApplicationContext : 根据类路径加载xml配置文件,并创建IOC容器对象。
  • FileSystemXmlApplicationContext :根据系统路径加载xml配置文件,并创建IOC容器对象。
  • AnnotationConfigApplicationContext :加载注解类配置,并创建IOC容器。
138.jpg

总体来说 ApplicationContext 必须要完成以下几件事:

  • 标识一个应用环境
  • 利用 BeanFactory 创建 Bean 对象
  • 保存对象关系表
  • 能够捕获各种事件

3) Bean定义:BeanDefinition

这里的 BeanDefinition 就是我们所说的 Spring 的 Bean,我们自己定义的各个 Bean 其实会转换成一个个 BeanDefinition 存在于 Spring 的 BeanFactory 中

public class DefaultListableBeanFactory extends AbstractAutowireCapableBeanFactory
        implements ConfigurableListableBeanFactory, BeanDefinitionRegistry, Serializable {
	//DefaultListableBeanFactory 中使用 Map 结构保存所有的 BeanDefinition 信息
    private final Map<String, BeanDefinition> beanDefinitionMap = new ConcurrentHashMap<>(256); 
}   

BeanDefinition 中保存了我们的 Bean 信息,比如这个 Bean 指向的是哪个类、是否是单例的、是否懒加载、这个 Bean 依赖了哪些 Bean 等等。

4) BeanDefinitionReader

Bean的解析过程非常复杂,功能被分得很细,因为这里需要被扩展的地方很多,必须保证足够的灵活性,以应对可能的变化。Bean的解析主要就是对Spring配置文件的解析。

这个解析过程主要通过BeanDefinitionReader来完成,看看Spring中BeanDefinitionReader的类结构图,如下图所示。

140.jpg

BeanDefinitionReader接口定义的功能

public interface BeanDefinitionReader {

	/*
		下面的loadBeanDefinitions都是加载bean定义,从指定的资源中
	*/
	int loadBeanDefinitions(Resource resource) throws BeanDefinitionStoreException;
	int loadBeanDefinitions(Resource... resources) throws BeanDefinitionStoreException;
	int loadBeanDefinitions(String location) throws BeanDefinitionStoreException;
	int loadBeanDefinitions(String... locations) throws BeanDefinitionStoreException;
}

5) BeanFactory后置处理器

后置处理器是一种拓展机制,贯穿Spring Bean的生命周期

后置处理器分为两类:

BeanFactory后置处理器:BeanFactoryPostProcessor

实现该接口,可以在spring的bean创建之前,修改bean的定义属性

141.jpg
public interface BeanFactoryPostProcessor {

    /*
     *  该接口只有一个方法postProcessBeanFactory,方法参数是ConfigurableListableBeanFactory,通过该
        参数,可以获取BeanDefinition
    */
    void postProcessBeanFactory(ConfigurableListableBeanFactory beanFactory) throws BeansException;
}

6) Bean后置处理器:BeanPostProcessor

BeanPostProcessor是Spring IOC容器给我们提供的一个扩展接口

实现该接口,可以在spring容器实例化bean之后,在执行bean的初始化方法前后,添加一些处理逻辑

ec51548d8fd231991a603771a114b7ed.jpeg
public interface BeanPostProcessor {
    //bean初始化方法调用前被调用
    Object postProcessBeforeInitialization(Object bean, String beanName) throws BeansException;
    //bean初始化方法调用后被调用
    Object postProcessAfterInitialization(Object bean, String beanName) throws BeansException;
}

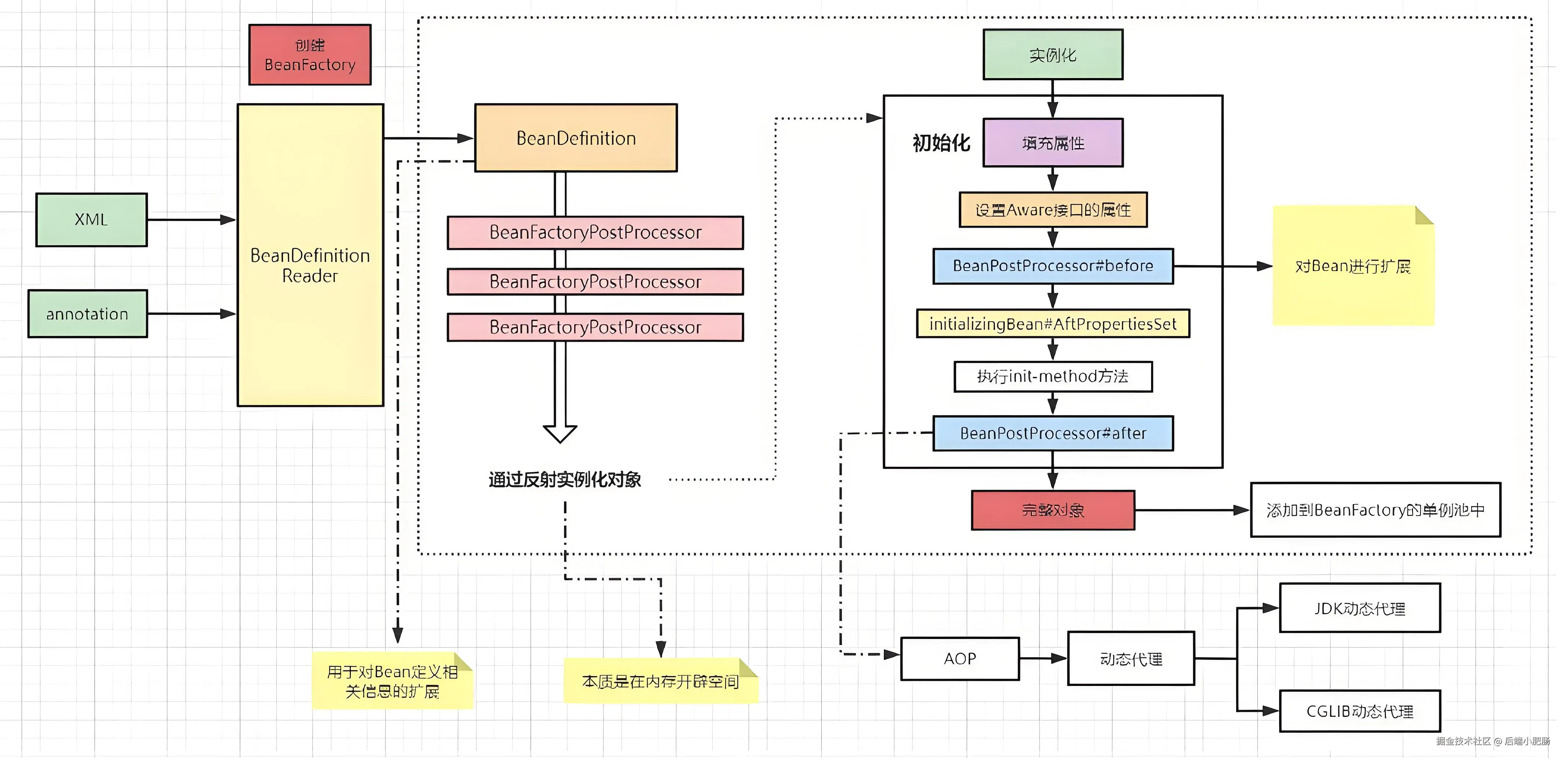
4.2. IOC流程图

d09e79e71bb191a06aba33c59dacd5d0.jpeg
  1. 容器环境的初始化(系统、JVM 、解析器、类加载器等等)
  2. Bean工厂的初始化(IOC容器首先会销毁旧工厂,旧Bean、创建新的工厂)
  3. 读取:通过BeanDefinitonReader读取我们项目中的配置(application.xml)
  4. 定义:通过解析xml文件内容,将里面的Bean解析成BeanDefinition(未实例化、未初始化)
  5. 将解析得到的BeanDefinition,存储到工厂类的Map容器中
  6. 调用 BeanFactoryPostProcessor 该方法是一种功能增强,可以在这个步骤对已经完成初始化的 BeanFactory 进行属性覆盖,或是修改已经注册到 BeanFactory 的 BeanDefinition
  7. 通过反射实例化bean对象
  8. 进入到Bean实例化流程,首先设置对象属性
  9. 检查Aware相关接口,并设置相关依赖
  10. 前置处理器,执行BeanPostProcesser的before方法对bean进行扩展
  11. 检查是否有实现initializingBean 回调接口,如果实现就要回调其中的AftpropertiesSet() 方法,(通过可以完成一些配置的加载)
  12. 检查是否有配置自定义的init-method ,
  13. 后置处理器执行BeanPostProcesser 的after方法 --> AOP就是在这个阶段完成的, 在这里判断bean对象是否实现接口,实现就使用JDK代理,否则选择CGLIB
  14. 对象创建完成,添加到BeanFactory的单例池中

4.3. 自定义SpringIOC

对下面的配置文件进行解析,并自定义SpringIOC, 对涉及到的对象进行管理。

<?xml version="1.0" encoding="UTF-8"?>
<beans>
    <bean id="courseService" class="com.xfc.service.impl.CourseServiceImpl">
        <property name="courseDao" ref="courseDao"></property>
    </bean>
    <bean id="courseDao" class="com.xfc.dao.impl.CourseDaoImpl"></bean>
</beans>
  1. 创建与Bean相关的pojo类
  • PropertyValue类: 用于封装bean的属性,体现到上面的配置文件就是封装bean标签的子标签property标签数据。
package com.xfc.framework.beans;

/**
 * 该类用来封装bean标签下的property子标签的属性
 *      1.name属性
 *      2.ref属性
 *      3.value属性: 给基本数据类型及string类型数据赋的值
 * @date 2022/10/26
 **/
public class PropertyValue {

    private String name;

    private String ref;

    private String value;

    public PropertyValue() {
    }

    public PropertyValue(String name, String ref, String value) {
        this.name = name;
        this.ref = ref;
        this.value = value;
    }

    public String getName() {
        return name;
    }

    public void setName(String name) {
        this.name = name;
    }

    public String getRef() {
        return ref;
    }

    public void setRef(String ref) {
        this.ref = ref;
    }

    public String getValue() {
        return value;
    }

    public void setValue(String value) {
        this.value = value;
    }
}
  • MutablePropertyValues类: 一个bean标签可以有多个property子标签,所以再定义一个MutablePropertyValues类,用来存储并管理多个PropertyValue对象。
package com.xfc.framework.beans;

import java.util.ArrayList;
import java.util.Collections;
import java.util.Iterator;
import java.util.List;

/**
 * 该类用来存储和遍历多个PropertyValue对象
 * @date 2022/10/26
 **/
public class MutablePropertyValues implements Iterable<PropertyValue>{

    //定义List集合,存储PropertyValue的容器
    private final List<PropertyValue> propertyValueList;

    //空参构造中 初始化一个list
    public MutablePropertyValues() {
        this.propertyValueList = new ArrayList<PropertyValue>();
    }

    //有参构造 接收一个外部传入的list,赋值propertyValueList属性
    public MutablePropertyValues(List<PropertyValue> propertyValueList) {
        if(propertyValueList == null){
            this.propertyValueList = new ArrayList<PropertyValue>();
        }else{
            this.propertyValueList = propertyValueList;
        }
    }

    //获取当前容器对应的迭代器对象
    @Override
    public Iterator<PropertyValue> iterator() {

        //直接获取List集合中的迭代器
        return propertyValueList.iterator();
    }

    //获取所有的PropertyValue
    public PropertyValue[] getPropertyValues(){
        //将集合转换为数组并返回
        return propertyValueList.toArray(new PropertyValue[0]); //new PropertyValue[0]声明返回的数组类型
    }

    //根据name属性值获取PropertyValue
    public PropertyValue getPropertyValue(String propertyName){
        //遍历集合对象
        for (PropertyValue propertyValue : propertyValueList) {
            if(propertyValue.getName().equals(propertyName)){
                return propertyValue;
            }
        }

        return null;
    }

    //判断集合是否为空,是否存储PropertyValue
    public boolean isEmpty(){
        return propertyValueList.isEmpty();
    }

    //向集合中添加
    public MutablePropertyValues addPropertyValue(PropertyValue value){
        //判断集合中存储的propertyvalue对象.是否重复,重复就进行覆盖
        for (int i = 0; i < propertyValueList.size(); i++) {
            //获取集合中每一个 PropertyValue
            PropertyValue currentPv = propertyValueList.get(i);

            //判断当前的pv的name属性 是否与传入的相同,如果相同就覆盖
            if(currentPv.getName().equals(value.getName())){
                propertyValueList.set(i,value);
                return this;
            }
        }

        //没有重复
        this.propertyValueList.add(value);
        return this;  //目的是实现链式编程
    }

    //判断是否有指定name属性值的对象
    public boolean contains(String propertyName){
        return getPropertyValue(propertyName) != null;
    }
}
  • BeanDefinition类: 用来封装bean信息的,主要包含id(即bean对象的名称)、class(需要交由spring管理的类的全类名)及子标签property数据。
/**
 * 封装Bean标签数据的类,包括id与class以及子标签的数据
 * @date 2022/10/27
 **/
public class BeanDefinition {

    private String id;

    private String className;

    private MutablePropertyValues propertyValues;

    public BeanDefinition() {
        propertyValues = new MutablePropertyValues();
    }

    public String getId() {
        return id;
    }

    public void setId(String id) {
        this.id = id;
    }

    public String getClassName() {
        return className;
    }

    public void setClassName(String className) {
        this.className = className;
    }

    public MutablePropertyValues getPropertyValues() {
        return propertyValues;
    }

    public void setPropertyValues(MutablePropertyValues propertyValues) {
        this.propertyValues = propertyValues;
    }
}
  1. 创建注册表相关的类

BeanDefinition对象存取的操作, 其实是在BeanDefinitionRegistry接口中定义的,它被称为是BeanDefinition的注册中心.

//源码
public interface BeanDefinitionRegistry extends AliasRegistry {

	void registerBeanDefinition(String beanName, BeanDefinition beanDefinition)
			throws BeanDefinitionStoreException;

	void removeBeanDefinition(String beanName) throws NoSuchBeanDefinitionException;

	BeanDefinition getBeanDefinition(String beanName) throws NoSuchBeanDefinitionException;

	boolean containsBeanDefinition(String beanName);

	String[] getBeanDefinitionNames();
    
	int getBeanDefinitionCount();
    
	boolean isBeanNameInUse(String beanName);
}

BeanDefinitionRegistry继承结构图如下:

03eeed0e1ed0cd0c2b5a96ab87ed344e.jpeg

BeanDefinitionRegistry接口的子实现类主要有以下两个:

  • DefaultListableBeanFactory

    在该类中定义了如下代码,就是用来注册bean

    private final Map<String, BeanDefinition> beanDefinitionMap = new ConcurrentHashMap<>(256);
    
  • SimpleBeanDefinitionRegistry

    在该类中定义了如下代码,就是用来注册bean

    private final Map<String, BeanDefinition> beanDefinitionMap = new ConcurrentHashMap<>(64);
    
  • 自定义BeanDefinitionRegistry接口定义了注册表的相关操作,定义如下功能:
public interface BeanDefinitionRegistry {

    //注册BeanDefinition对象到注册表中
    void registerBeanDefinition(String beanName, BeanDefinition beanDefinition);

    //从注册表中删除指定名称的BeanDefinition对象
    void removeBeanDefinition(String beanName) throws Exception;

    //根据名称从注册表中获取BeanDefinition对象
    BeanDefinition getBeanDefinition(String beanName) throws Exception;

    //判断注册表中是否包含指定名称的BeanDefinition对象
    boolean containsBeanDefinition(String beanName);

    //获取注册表中BeanDefinition对象的个数
    int getBeanDefinitionCount();

    //获取注册表中所有的BeanDefinition的名称
    String[] getBeanDefinitionNames();
}
  • SimpleBeanDefinitionRegistry类, 该类实现了BeanDefinitionRegistry接口,定义了Map集合作为注册表容器。
public class SimpleBeanDefinitionRegistry implements BeanDefinitionRegistry {
​
    private Map<String, BeanDefinition> beanDefinitionMap = new HashMap<String, BeanDefinition>();

    @Override
    public void registerBeanDefinition(String beanName, BeanDefinition beanDefinition) {
        beanDefinitionMap.put(beanName,beanDefinition);
    }

    @Override
    public void removeBeanDefinition(String beanName) throws Exception {
        beanDefinitionMap.remove(beanName);
    }

    @Override
    public BeanDefinition getBeanDefinition(String beanName) throws Exception {
        return beanDefinitionMap.get(beanName);
    }

    @Override
    public boolean containsBeanDefinition(String beanName) {
        return beanDefinitionMap.containsKey(beanName);
    }

    @Override
    public int getBeanDefinitionCount() {
        return beanDefinitionMap.size();
    }

    @Override
    public String[] getBeanDefinitionNames() {
        return beanDefinitionMap.keySet().toArray(new String[1]);
    }
}
  1. 创建解析器相关的类

BeanDefinitionReader接口

  • BeanDefinitionReader用来解析配置文件并在注册表中注册bean的信息。定义了两个规范:

  • 获取注册表的功能,让外界可以通过该对象获取注册表对象

  • 加载配置文件,并注册bean数据

/**
 * @date 2022/10/28
 **/
public interface BeanDefinitionReader {

    //获取注册表对象
    BeanDefinitionRegistry getRegistry();

    //加载配置文件并在注册表中进行注册
    void loadBeanDefinitions(String configLocation) throws Exception;
}

XmlBeanDefinitionReader类

  • XmlBeanDefinitionReader是专门用来解析xml配置文件的。该类实现BeanDefinitionReader接口并实现接口中的两个功能。
/**
 * 该类是对XML文件进行解析的类
 * @date 2022/10/28
 **/
public class XmlBeanDefinitionReader implements BeanDefinitionReader {

    //声明注册表对象(将配置文件与注册表解耦,通过Reader降低耦合性)
    private BeanDefinitionRegistry registry;

    public XmlBeanDefinitionReader() {
        registry = new SimpleBeanDefinitionRegistry();
    }

    @Override
    public BeanDefinitionRegistry getRegistry() {
        return registry;
    }

    //加载配置文件
    @Override
    public void loadBeanDefinitions(String configLocation) throws Exception {
        //使用dom4j解析xml
        SAXReader reader = new SAXReader();

        //获取配置文件,类路径下
        InputStream is = XmlBeanDefinitionReader.class.getClassLoader().getResourceAsStream(configLocation);

        //获取document文档对象
        Document document = reader.read(is);

        Element rootElement = document.getRootElement();
        //解析bean标签
        parseBean(rootElement);
    }

    private void parseBean(Element rootElement) {

        //获取所有的bean标签
        List<Element> elements = rootElement.elements();

        //遍历获取每个bean标签的属性值和子标签property
        for (Element element : elements) {

            String id = element.attributeValue("id");
            String className = element.attributeValue("class");

            //封装到beanDefinition
            BeanDefinition beanDefinition = new BeanDefinition();
            beanDefinition.setId(id);
            beanDefinition.setClassName(className);

            //获取property
            List<Element> list = element.elements("property");

            MutablePropertyValues mutablePropertyValues = new MutablePropertyValues();

            //遍历,封装propertyValue,并保存到mutablePropertyValues
            for (Element element1 : list) {
                String name = element1.attributeValue("name");
                String ref = element1.attributeValue("ref");
                String value = element1.attributeValue("value");
                PropertyValue propertyValue = new PropertyValue(name,ref,value);
                mutablePropertyValues.addPropertyValue(propertyValue);
            }

            //将mutablePropertyValues封装到beanDefinition
            beanDefinition.setPropertyValues(mutablePropertyValues);

            System.out.println(beanDefinition);
            //将beanDefinition注册到注册表
            registry.registerBeanDefinition(id,beanDefinition);
        }
    }
}
  1. 创建IOC容器相关的类

1) BeanFactory接口

在该接口中定义IOC容器的统一规范和获取bean对象的方法。

/**
 * IOC容器父接口
 * @date 2022/10/28
 **/
public interface BeanFactory {

    Object getBean(String name)throws Exception;

    //泛型方法,传入当前类或者其子类
    <T> T getBean(String name ,Class<? extends T> clazz)throws Exception;
}

2) ApplicationContext接口

该接口的所有的子实现类对bean对象的创建都是非延时的,所以在该接口中定义 refresh() 方法,该方法主要完成以下两个功能:

  • 加载配置文件。
  • 根据注册表中的BeanDefinition对象封装的数据进行bean对象的创建。
/**
 * 定义非延时加载功能
 * @date 2022/10/28
 **/
public interface ApplicationContext extends BeanFactory {

    //进行配置文件加载,并进行对象创建
    void refresh();
}

3) AbstractApplicationContext类

  • 作为ApplicationContext接口的子类,所以该类也是非延时加载,所以需要在该类中定义一个Map集合,作为bean对象存储的容器。
  • 声明BeanDefinitionReader类型的变量,用来进行xml配置文件的解析,符合单一职责原则。
  • BeanDefinitionReader类型的对象创建交由子类实现,因为只有子类明确到底创建BeanDefinitionReader哪儿个子实现类对象。
/**
 * ApplicationContext接口的子实现类
 *      创建容器对象时,加载配置文件,对bean进行初始化
 * @date 2022/10/28
 **/
public abstract class AbstractApplicationContext implements ApplicationContext {

    //声明解析器变量
    protected BeanDefinitionReader beanDefinitionReader;

    //定义存储bean对象的Map集合
    protected Map<String,Object> singletonObjects = new HashMap<>();

    //声明配置文件类路径的变量
    protected String configLocation;

    @Override
    public void refresh() {

        //加载beanDefinition对象
        try {
            beanDefinitionReader.loadBeanDefinitions(configLocation);
            //初始化bean
            finishBeanInitialization();
        } catch (Exception e) {
            e.printStackTrace();
        }

    }

    //bean初始化
    protected  void finishBeanInitialization() throws Exception {
        //获取对应的注册表对象
        BeanDefinitionRegistry registry = beanDefinitionReader.getRegistry();

        //获取beanDefinition对象
        String[] beanNames = registry.getBeanDefinitionNames();
        for (String beanName : beanNames) {
            //进行bean的初始化
            getBean(beanName);
        }
    };
}

4) ClassPathXmlApplicationContext类

该类主要是加载类路径下的配置文件,并进行bean对象的创建,主要完成以下功能:

  • 在构造方法中,创建BeanDefinitionReader对象。
  • 在构造方法中,调用refresh()方法,用于进行配置文件加载、创建bean对象并存储到容器中。
  • 重写父接口中的getBean()方法,并实现依赖注入操作。
/**
 * IOC容器具体的子实现类,加载XML格式配置文件
 * @date 2022/10/28
 **/
public class ClassPathXmlApplicationContext extends AbstractApplicationContext{

    public ClassPathXmlApplicationContext(String configLocation) {
        this.configLocation = configLocation;
        //构建解析器对象
        this.beanDefinitionReader = new XmlBeanDefinitionReader();

        this.refresh();
    }

    //跟据bean的对象名称获取bean对象
    @Override
    public Object getBean(String name) throws Exception {
        //判断对象容器中是否包含指定名称的bean对象,如果包含就返回,否则自行创建
        Object obj = singletonObjects.get(name);
        if(obj != null){
            return obj;
        }

        //自行创建,获取beanDefinition对象
        BeanDefinitionRegistry registry = beanDefinitionReader.getRegistry();
        BeanDefinition beanDefinition = registry.getBeanDefinition(name);

        //通过反射创建对象
        String className = beanDefinition.getClassName();
        Class<?> clazz = Class.forName(className);
        Object beanObj = clazz.newInstance();

        //CourseService与UserDao存依赖,所以要将UserDao一同初始化,进行依赖注入
        MutablePropertyValues propertyValues = beanDefinition.getPropertyValues();
        for (PropertyValue propertyValue : propertyValues) {
            //获取name属性值
            String propertyName = propertyValue.getName();
            //获取Value属性
            String value = propertyValue.getValue();
            //获取ref属性
            String ref = propertyValue.getRef();

            //ref与value只能存在一个
            if(ref != null && !"".equals(ref)){
                //获取依赖的bean对象,拼接set set+Course
                Object bean = getBean(ref);
                String methodName = StringUtils.getSetterMethodFieldName(propertyName);

                //获取所有方法对象
                Method[] methods = clazz.getMethods();
                for (Method method : methods) {
                    if(methodName.equals(method.getName())){
                        //执行该set方法
                        method.invoke(beanObj,bean);
                    }
                }
            }

            if(value != null && !"".equals(value)){
                String methodName = StringUtils.getSetterMethodFieldName(propertyName);
                //获取method
                Method method = clazz.getMethod(methodName, String.class);
                method.invoke(beanObj,value);
            }
        }

        //在返回beanObj之前 ,需要将对象存储到Map容器中
        this.singletonObjects.put(name,beanObj);


        return beanObj;
    }

    @Override
    public <T> T getBean(String name, Class<? extends T> clazz) throws Exception {
        Object bean = getBean(name);
        if(bean == null){
            return null;
        }

       return clazz.cast(bean);
    }
}
  1. 自定义IOC容器测试

第一步: 将我们写好的自定义IOC容器项目,安装到maven仓库中,使其他项目可以引入其依赖

//依赖信息
<dependencies>
    <dependency>
        <groupId>com.xfc</groupId>
        <artifactId>user_defined_springioc</artifactId>
        <version>1.0-SNAPSHOT</version>
    </dependency>
</dependencies>

第二步: 完成代码编写

  • dao
public interface CourseDao {
    public void add();
}

public class CourseDaoImpl implements CourseDao {

    //value注入
    private String courseName;

    public String getCourseName() {
        return courseName;
    }

    public void setCourseName(String courseName) {
        this.courseName = courseName;
    }

    public CourseDaoImpl() {
        System.out.println("CourseDaoImpl创建了......");
    }

    @Override
    public void add() {
        System.out.println("CourseDaoImpl的add方法执行了......" + courseName);
    }
}
  • service
public interface CourseService {

    public void add();
}

public class CourseServiceImpl implements CourseService {

    public CourseServiceImpl() {
        System.out.println("CourseServiceImpl创建了......");
    }

    private CourseDao courseDao;

    public void setCourseDao(CourseDao courseDao) {
        this.courseDao = courseDao;
    }

    @Override
    public void add() {
        System.out.println("CourseServiceImpl的add方法执行了......");
        courseDao.add();
    }
}
  • applicationContext.xml
<?xml version="1.0" encoding="UTF-8"?>
<beans>
    <bean id="courseService" class="com.xfc.test_springioc.service.impl.CourseServiceImpl">
        <property name="courseDao" ref="courseDao"></property>
    </bean>
    <bean id="courseDao" class="com.xfc.test_springioc.dao.impl.CourseDaoImpl">
        <property name="courseName" value="java"></property>
    </bean>
</beans>
  • Controller
public class CourseController{

    public static void main(String[] args) {
        //1.创建Spring的容器对象
        ClassPathXmlApplicationContext context = new ClassPathXmlApplicationContext("applicationContext.xml");

        //2.从容器对象中获取CourseService对象
        CourseService courseService = context.getBean("courseService", CourseService.class);

        //3.调用UserService的add方法
        courseService.add();
    }
}
  1. 案例中使用到的设计模式
  • 工厂模式。这个使用工厂模式 + 配置文件的方式。
  • 单例模式。Spring IOC管理的bean对象都是单例的,此处的单例不是通过构造器进行单例的控制的,而是spring框架对每一个bean只创建了一个对象。
  • 模板方法模式。AbstractApplicationContext类中的finishBeanInitialization()方法调用了子类的getBean()方法,因为getBean()的实现和环境息息相关。
  • 迭代器模式。对于MutablePropertyValues类定义使用到了迭代器模式,因为此类存储并管理PropertyValue对象,也属于一个容器,所以给该容器提供一个遍历方式。

5. 结语

通过本文的分析,我们可以看到,Spring框架的设计充分利用了多种设计模式,尤其是工厂模式,不仅加强了框架的灵活性和扩展性,也极大地提升了代码的可重用性和可维护性。Spring通过其IOC容器,利用工厂模式等设计模式自动管理对象的生命周期和依赖关系,极大地解放了开发者从繁琐的配置管理任务中。掌握这些设计模式并理解它们在Spring中的应用,将帮助开发者更加高效地使用Spring框架,从而开发出响应快速、易于维护的应用。

结语3.jpg