ComfyUI + Flux 生成图片是纯黑色的问题解决

10,662 阅读1分钟

朋友听说 AI 生成图片,8 月出现了 Flux,好用到爆,打算要亲身体验一下。使用 ComfyUI + Flux 搭建了本机环境,结果生成的图片是黑色,如下图:

d632b511a28be4738cc76ceb3f21d3b.png

从网上找了一个 Issue(github.com/comfyanonym… ),里面提到的解决办法是,使用 git reset --hard b0ab31d 将 ComfyUI 回退到指定的版本。

但他下载的是整合包,里面根本没有 .git 目录,无法通过此方法解决。

我看他是参考 B 站 up 主零度博客视频来搭建的,于是我也照着做了,但我这边居然可以正常生成图片。

分析原因:

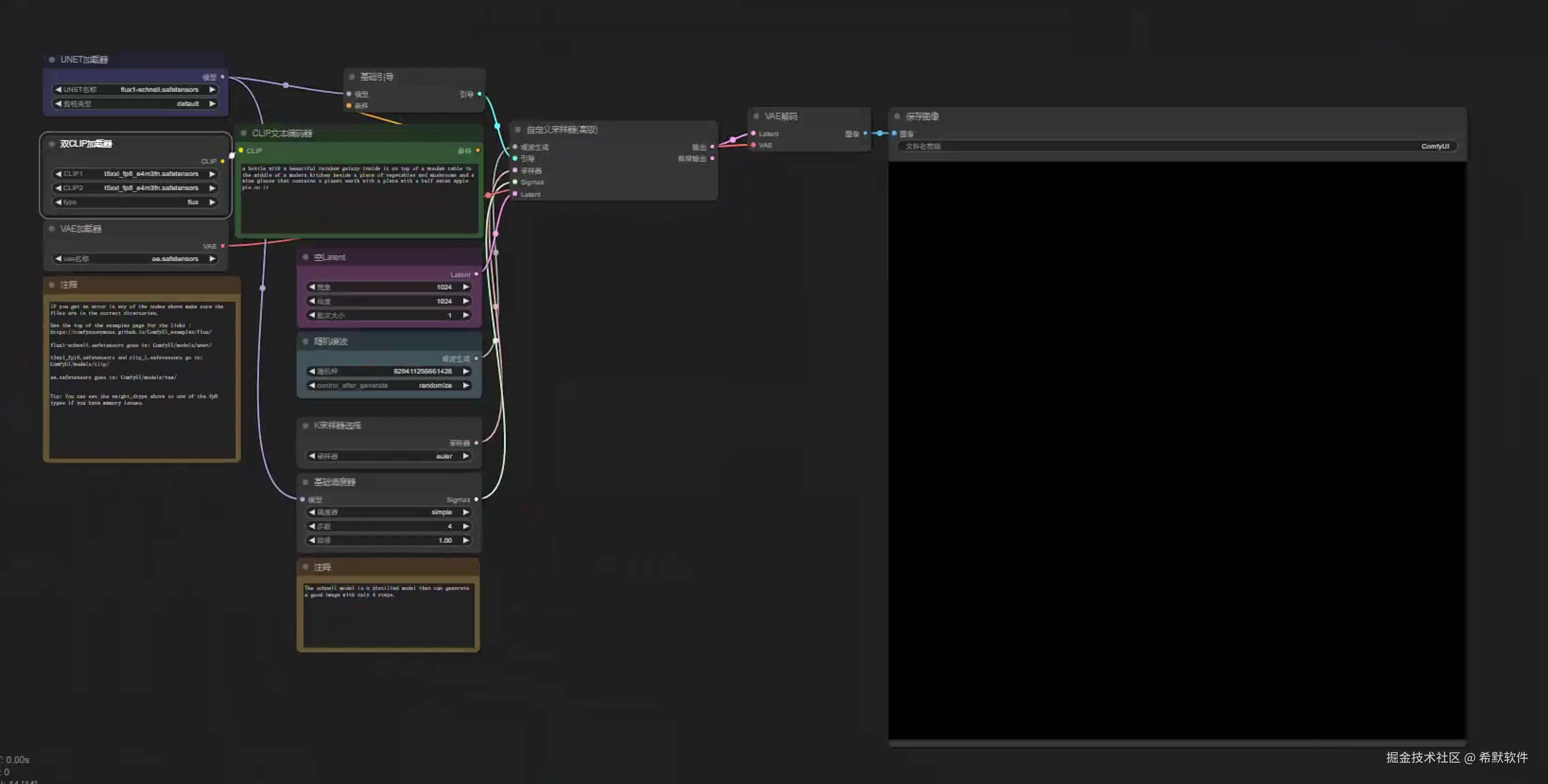
1、硬件因素:排除,他已经使用的 schnell fp8 模型,对于他的机器配置来说,能跑起来的。 2、工作流配置:这个工作流是将图片拖进 ComfyUI 工作台,工作流就直接出来了(图片信息里包括工作流了),按说出错的可能性很小。那么还有可能是,工作流所需的模型有问题,我对比了我和他的工作流,结果还真发现了问题,他的工作流如下:

7a7c798424d9cad996f3a76f35e9776.png

放大看双 CLIP 加载器配置,终于找到问题,CLIP2 的配置有错误,如下图红框部分

image.png

这里应该是 clip_l.safetensors,但他的仍然是和 CLIP1 一模一样的 t5xxl_fp8_e4m3fn.safetensors

原来他根本没有下载 clip_l.safetensors,重新下载后放到 ComfyUI/models/clip 目录下后,终于出图正常了,如下:

2b977b5b932f5f898c02aee8f13d081.png

好了,完美收工。