跟🤡杰哥一起学Flutter (二十五、🔍Flutter Channel 原理探秘)

3,564 阅读10分钟

本文为稀土掘金技术社区首发签约文章,30天内禁止转载,30天后未获授权禁止转载,侵权必究!

1. 引言

🤡 杰哥常说 Flutter 的本质是一套「UI框架」,解决的是「一套代码在多端的渲染」,而涉及到 跨平台,必然绕不过 跨端通信, Flutter 官方给开发者提供了 Platform Channel,用于实现 Dart 与 不同平台 间的相互通信。

Channel 的类型主要有三种,分别适用于不同的通信场景:

  • MethodChannel:主要方式,调用原生方法并接收返回值,适合一次性调用。
  • EventChannel事件流/数据流的持续通信,如监听传感器数据。
  • BasicMessageChannel:传递 字符串或二进制信息,适合 双向通信快速连续传递简单数据

🤔 实际开发中App业务很少是 纯UI 的,基本都会涉及到 Flutter与原生平台的通信,举个例子🌰 → 图片上传需要选择手机里的图片。所以了解 Flutter Channel 相关的 API 用法 & 了解背后的实现原理 还是很重要的,本节我们就来深入学习下相关的姿势。

2. API 使用详解

2.1. MethodChannel

2.1.1. 使用示例

写个 Flutter调原生弹Toast 的例子,先是 Flutter端

import 'package:flutter/material.dart';
import 'package:flutter/services.dart';

void main() {
  runApp(const MyApp());
}

class MyApp extends StatelessWidget {
  // 💡 创建 MethodChannel 实例 (配置通道名称)
  static const platform = MethodChannel('cn.coderpig.cp_flutter_anim_demo');

  const MyApp({super.key});

  @override
  Widget build(BuildContext context) {
    return MaterialApp(
      home: Scaffold(
        appBar: AppBar(
          title: const Text('MethodChannel Demo'),
        ),
        body: Align(
          alignment: Alignment.center,
          child: ElevatedButton(
            onPressed: _showToast,
            child: const Text('弹Toast'),
          ),
        ),
      ),
    );
  }

  // 💡 MethodChannel使用的是异步通信
  Future<void> _showToast() async {
    // 💡 调用原生方法
    final String result = await platform.invokeMethod('showToast', 'Flutter调原生弹Toast');
    print(result);
  }
}

Android端

import android.widget.Toast
import io.flutter.embedding.android.FlutterActivity
import io.flutter.embedding.engine.FlutterEngine
import io.flutter.plugin.common.MethodChannel

class MainActivity: FlutterActivity() {
    companion object {
        // 💡 通道名称
        const val CHANNEL = "cn.coderpig.cp_flutter_anim_demo"
    }

    // 💡 FlutterEngine配置
    override fun configureFlutterEngine(flutterEngine: FlutterEngine) {
        super.configureFlutterEngine(flutterEngine)
        // 💡 注册 MethodChannel
        MethodChannel(flutterEngine.dartExecutor.binaryMessenger, CHANNEL).setMethodCallHandler { call, result ->
            // 💡 判断调用的方法名
            if (call.method == "showToast") {
                // 💡 获取参数
                val message = call.arguments as? String
                if (message != null) {
                    Toast.makeText(this, message, Toast.LENGTH_SHORT).show()
                    // 💡 返回结果
                    result.success("Toast showed")
                }
            }
        }
    }
}

运行结果如下

梳理下使用流程

  • Flutter 端:创建 MethodChannel 实例 (配置通道名称),通过 异步 调用 invokeMethod(方法名,参数) 来调用平台方法,并对平台端的返回结果进行处理。
  • Android 端:继承 FlutterActivity,重写 configureFlutterEngine() 在其中注册 MethodChannel,对调用的方法名进行判断,读取 参数 执行相关操作,然后通过 result.success() 返回结果给Flutter端。

😄 看完基本用法,接着讨论下封装,毕竟 MethodChannel 是用得最多的一种Channel~

2.1.2. Flutter端-封装示例

Flutter端 一般很少直接把MethodChannel相关的代码写在 UI层,而是抽取到一个单独的 服务类 中,方便 复用维护。然后是常规需要捕获的 两个异常

  • PlatformException平台插件调用失败异常,包含以下属性:code (错误代码,用于标识错误类型)、message (错误信息, String)、details (错误详细信息,dynamic)、stacktrace (平台的堆栈跟踪信息)。
  • MissingPluginException未找到相应平台插件异常,包含属性:message (错误信息)。

😏 其实,还有一个 TypeError(类型转换异常) 也建议做下处理,比如这样的代码:

如果原生端返回的数据不是 String,是会报错的:

😁 当然,也可以对 其它异常 也做下捕获 兜底,简单封装代码示例如下:

import 'package:flutter/services.dart';

class PlatformService {
  static const MethodChannel _platform = MethodChannel('cn.coderpig.cp_flutter_anim_demo');

  // 调用原生方法通用处理方法
  static Future<T?> invokeMethod<T>(String method, [dynamic arguments]) async {
    try {
      final T? result = await _platform.invokeMethod(method, arguments);
      return result;
    } on PlatformException catch (e) {
      print("PlatformException 通用处理: ${e.code} - ${e.message} - ${e.details} - ${e.stacktrace}");
      return null;
    } on MissingPluginException catch (e) {
      print("MissingPluginException 通用处理: ${e.message}");
      return null;
    } on TypeError catch (e) {
      print("TypeError 通用处理: ${e}");
      return null;
    } catch (e) {
      print("未知异常 通用处理: $e");
      return null;
    }
  }

  // 调用原生弹Toast
  static Future showToast(String message) => invokeMethod('showToast', message);

  // 调用原生弹Dialog
  static Future showDialog(String message) => invokeMethod('showDialog', message);

  // 获取原生设备信息
  static Future<String?> getDeviceInfo() => invokeMethod('getDeviceInfo');
}

调用处

Android 端:

运行结果如下

😆 根据错误提示,把 getDeviceInfo() 的泛型改成 Map<Object?, Object?>? 就能获取到正确的结果啦:

2.1.3. Android端-封装示例

😄 Android 端也可以做下封装,先是把 MethodChannel 相关逻辑从 FlutterActivity 抽取出来:

随着项目开发,method 会越来越多,一长串的判断,可能会导致代码的 可读性降低,可以把具体的逻辑抽取成单个 方法

😊 当然,也可以抽得更彻底,直接定义 接口,然后每个 Method 各自实现接口:

🤡 如果想再折腾的话,可以搞下 枚举密封类(scaled) ,把 when 判断逻辑转移到内部,通过 遍历/反射 的方式来进行 动态条件匹配,增删 Method 就不用改判断逻辑了。

💁‍♂️ MethodChannel 这种玩法有点像 网络调用,Flutter 是 客户端,平台端是 服务端,可以借鉴后端那一套,统一制定 通信协议,如:消息传输都走Json,然后无论调用成功与否,都返回 Rest API 风格的响应格式,类似这样:

// 成功
{
  "code": 200,
  "msg": "Success",
  "data": {
    "id": 1,
    "version": "12",
    "email": " Mi MIX 2S"
  }
}

// 异常
{
  "code": 400,
  "msg": "错误请求参数",
  "data": {}
}

这样做的好处是,Flutter 端 可以对响应结果进行 统一解析处理

2.1.4. Android 调 Flutter 端

💁‍♂️ 有时可能有 Android端主动调Flutter端 的需求,也顺带写下代码示例,先是 Android 端:

然后是 Flutter 端:

运行后,点击按钮,Android 端收到 Flutter 端返回的数据:

2.2. EventChannel

2.2.1. 使用示例

写个 Flutter监听Android陀螺仪数据 的例子,先是 Android 端:

// 💡继承 EventChannel.StreamHandler 接口,实现 onListen 和 onCancel 方法
class GyroscopeEventChannelHandler(private val context: Context) : EventChannel.StreamHandler, SensorEventListener {
    private var sensorManager: SensorManager? = null
    private var gyroscope: Sensor? = null
    private var eventSink: EventChannel.EventSink? = null // 事件通道

    // 💡 Flutter 端开始监听EventChannel 时调用
    override fun onListen(arguments: Any?, events: EventChannel.EventSink?) {
        eventSink = events
        // 获得传感器管理器
        sensorManager = context.getSystemService(Context.SENSOR_SERVICE) as SensorManager
        // 获得陀螺仪传感器
        gyroscope = sensorManager?.getDefaultSensor(Sensor.TYPE_GYROSCOPE)
        // 注册监听器
        sensorManager?.registerListener(this, gyroscope, SensorManager.SENSOR_DELAY_NORMAL)
    }

    // 💡 Flutter 端停止监听EventChannel 时调用
    override fun onCancel(arguments: Any?) {
        // 取消监听器
        sensorManager?.unregisterListener(this)
        // 释放资源
        eventSink = null
    }

    // 传感器数据变化时调用
    override fun onSensorChanged(event: SensorEvent?) {
        event?.let {
            val gyroscopeData = mapOf(
                "x" to it.values[0],
                "y" to it.values[1],
                "z" to it.values[2]
            )
            eventSink?.success(gyroscopeData)
        }
    }

    override fun onAccuracyChanged(sensor: Sensor?, accuracy: Int) {}
}


class MainActivity : FlutterActivity() {
    companion object {
        // 💡 通道名称
        const val GYROSCOPE_CHANNEL = "cn.coderpig.cp_flutter_anim_demo/gyroscope"
    }

    // 💡 FlutterEngine 配置
    override fun configureFlutterEngine(flutterEngine: FlutterEngine) {
        super.configureFlutterEngine(flutterEngine)
        EventChannel(
            flutterEngine.dartExecutor.binaryMessenger,
            GYROSCOPE_CHANNEL
        ).setStreamHandler(GyroscopeEventChannelHandler(this))
    }
}

Flutter 端:

// 💡 初始化监听Channel + 监听原生端传过来的数据
class GyroscopeStreamHandler {
  // 💡 初始化监听陀螺仪的MethodChannel
  static const EventChannel _eventChannel = EventChannel('cn.coderpig.cp_flutter_anim_demo/gyroscope');

  static Stream<Map<String, dynamic>> get gyroscopeStream {
    // 💡 监听陀螺仪数据
    return _eventChannel.receiveBroadcastStream().map((event) => Map<String, dynamic>.from(event));
  }
}

import 'package:flutter/material.dart';
import 'gyroscope_stream_handler.dart';

void main() {
  runApp(const MyApp());
}

class MyApp extends StatelessWidget {
  const MyApp({super.key});

  @override
  Widget build(BuildContext context) {
    return const MaterialApp(
      home: GyroscopePage(),
    );
  }
}

class GyroscopePage extends StatefulWidget {
  const GyroscopePage({super.key});

  @override
  State createState() => _GyroscopePageState();
}

class _GyroscopePageState extends State<GyroscopePage> {
  Map<String, dynamic>? _gyroscopeData;

  @override
  void initState() {
    super.initState();
    // 💡 监听陀螺仪数据
    GyroscopeStreamHandler.gyroscopeStream.listen((data) {
      setState(() {
        _gyroscopeData = data;
      });
    }, 
    onDone:(){
      // 流关闭时回调
    },
    onError:(error) {},
      // 流中发生错误时回调
    );
  }

  @override
  Widget build(BuildContext context) {
    return Scaffold(
      appBar: AppBar(
        title: const Text('陀螺仪数据'),
      ),
      body: Center(
        // 💡 显示陀螺仪数据
        child: _gyroscopeData == null
            ? const Text('无数据')
            : Text('X: ${_gyroscopeData!['x']}\nY: ${_gyroscopeData!['y']}\nZ: ${_gyroscopeData!['z']}'),
      ),
    );
  }
}

运行结果如下

梳理下使用步骤

  • Flutter 端:创建 EventChannel 实例,通过 receiveBroadcastStream 接收原生平台的数据流,并转换为Dart 中的 Stream
  • Android 端:实现 EventChannel.StreamHandler 接口,来处理数据流的 创建(onListen)销毁(onCancel)
  • FlutterActivity子类插件注册类注册EventChannel,然后通过 EventSink 实例发送数据,三个可选方法:成功-success(Object),错误-error(errorCode, errorMessage, errorDetails) 和 流结束-endOfStream() Flutter端会触发 onDone() 回调,不再接收任何新事件。

2.3. BasicMessageChannel

2.3.1. 使用示例

写个 Flutter端点击按钮向原生端发消息,原生端计数并返回 的例子,先是 Flutter端 代码:

import 'package:flutter/material.dart';
import 'package:flutter/services.dart';

void main() {
  runApp(const MyApp());
}

class MyApp extends StatelessWidget {
  const MyApp({super.key});

  @override
  Widget build(BuildContext context) {
    return const MaterialApp(
      home: MyHomePage(),
    );
  }
}

class MyHomePage extends StatefulWidget {
  const MyHomePage({super.key});

  @override
  State createState() => _MyHomePageState();
}

class _MyHomePageState extends State<MyHomePage> {
  late BasicMessageChannel<String> _channel;

  String? _response;

  @override
  void initState() {
    super.initState();
    // 💡 初始化 Channel
    _channel = const BasicMessageChannel<String>('basic_channel', StringCodec());
  }

  void _sendMessage() async {
    // 💡 给原生端发送消息,并获取返回值刷新
    final String? reply = await _channel.send('increment');
    setState(() {
      _response = reply;
    });
  }

  @override
  Widget build(BuildContext context) {
    return Scaffold(
      appBar: AppBar(
        title: const Text('BasicMessageChannel 示例'),
      ),
      body: Center(
        child: Column(
          mainAxisAlignment: MainAxisAlignment.center,
          children: <Widget>[
            Text('原生端响应: ${_response ?? '暂无数据'}'),
            const SizedBox(height: 20),
            ElevatedButton(
              onPressed: _sendMessage,
              child: const Text('发送消息'),
            ),
          ],
        ),
      ),
    );
  }
}

Android 端:

class MainActivity : FlutterActivity() {
    private lateinit var messageChannel: BasicMessageChannel<String>    // 懒加载BasicMessageChannel
    private var counter = 0 // 计数器

    override fun configureFlutterEngine(flutterEngine: FlutterEngine) {
        super.configureFlutterEngine(flutterEngine)

        // 💡 创建 BasicMessageChannel
        messageChannel =
            BasicMessageChannel(flutterEngine.dartExecutor.binaryMessenger, "basic_channel", StringCodec.INSTANCE)

        // 💡 设置消息处理器
        messageChannel.setMessageHandler { message, reply ->
            // 处理来自 Flutter 的消息
            if (message == "increment") {
                counter++
                Toast.makeText(this, "收到Flutter端的信息,当前计数器值: $counter", Toast.LENGTH_SHORT).show()
                reply.reply("计数器值: $counter")
            } else {
                reply.reply("未知消息")
            }
        }
    }
}

运行结果如下

梳理下使用步骤

  • Flutter 端:创建 BasicMessageChannel 实例 (指定 通道名称 & 编码器),通过该实例的 send() 向原生端发送消息,并处理返回结果。
  • Android 端:创建 BasicMessageChannel 实例 (指定 通道名称 & 编码器),调用 setMessageHandler 设置 消息处理器,处理来自 Flutter 端的消息,并调用 reply.reply() 返回结果给 Flutter 端。

3. MethodChannel 源码探秘

😁 Channel 的 使用 API 还是比较简单的,通信过程涉及到多个层,在 跟源码 前,先复习下 《十一、Flutter UI框架🦐聊》中提到的 Flutter 架构层次图

对每层的职责有个基本的认识,阅读起源码来更利索,OK,直接开扒🏃‍♀️~

3.1. Framework 层

3.1.1. MethodChannel

点开 MethodChannel 的源码,看下 Structure (类结构):

各个 invokeXxxMethod 最终调用的都是 _invokeMethod()

Future<T?> _invokeMethod<T>(String method, { required bool missingOk, dynamic arguments }) async {
  // 💡 根据传入的【method】和【arguments】创建一个【MethodCall】实例
  // 💡 使用【codec.encodeMethodCall】将其编码为【ByteData】格式。
  final ByteData input = codec.encodeMethodCall(MethodCall(method, arguments));

  // 💡【kProfilePlatformChannels】变量用于控制是否启用平台通道的性能分析和统计
  // 💡 判断此变量的值,true → _ProfiledBinaryMessenger.sendWithPostfix()
  // 💡 false -> binaryMessenger.send()
  final ByteData? result =
    kProfilePlatformChannels ?
      await (binaryMessenger as _ProfiledBinaryMessenger).sendWithPostfix(name, '#$method', input) :
      await binaryMessenger.send(name, input);

  // 💡 如果平台端返回结果为null,判断 missingOk 参数的值
  // 💡 true 返回 null,💡 否则抛出 MissingPluginException 异常
  if (result == null) {
    if (missingOk) {
      return null;
    }
    throw MissingPluginException('No implementation found for method $method on channel $name');
  }

  // 💡 平台端返回结果不为null,调用【codec.decodeEnvelope】解码结果,并转换为期望类型T?
  return codec.decodeEnvelope(result) as T?;
}

🤔 逻辑还是比较清晰的,依次看看涉及到的类~

3.1.2. MethodCall

从类结构不难看出它的作用 → 封装方法调用的信息 (方法名+参数)

3.1.3. MethodCodec

🙂 就 方法调用 & 封装结果的编解码

抽象类,搜下 codec = 看下它的 具体实现类

3.1.4. StandardMethodCodec

调用 StandardMessageCodec#writeValue()buffer 里写数据,点开源码:

🤔 em... 就是将 Dart对象序列化写入到WriteBuffer 中,这是 编码,也看下 解码decodeEnvelope()

跟下 StandardMessageCodec#readValue()

判断缓冲区是否有剩余数据,没有抛FormatException异常,表示消息已损坏。从缓存区读取一个 无符号的8位整数 作为 类型标识,然后调 readValueOfType() 根据这个 类型标识 从缓冲区中读取 相应类型的值 并返回。

3.1.5. BinaryMessenger-信使

😄 了解完 方法调用和封装结果的编解码,接着就到具体怎么 发送消息 了,调的 binaryMessenger.send() ,跟下这个get方法:

不考虑性能分析,那就是调的 _findBinaryMessenger() 获取实例:

🤔 判断是否为 Web环境ServicesBinding.rootIsolateTokennull (当前处于main isolate),是-返回 BackgroundIsolateBinaryMessenger.instance 否-返回ServicesBinding.instance.defaultBinaryMessenger。我们通信的平台是 移动端,所以只关注后者。

😏 而这个 ServicesBinding 在前面的《十一、Flutter UI框架🦐聊》的 Flutter App 启动流程中就提到过了:

依次跟下代码:ServicesBinding#initInstances()createBinaryMessenger()DefaultBinaryMessenger.()

前面调的是 send() 方法,跟一跟,最后定位到了 __sendPlatformMessage()

使用 @Native注解,说它是 native方法,即调用到 Flutter引擎层symbol 是 native代码对应的 函数名,引擎层将 底层C++代码 包装成Dart代码,通过 dart:ui 暴露给 Flutter框架层 调用。🤿 好,Framework层 就跟到这,接下来我们往下游到 Engine 层~

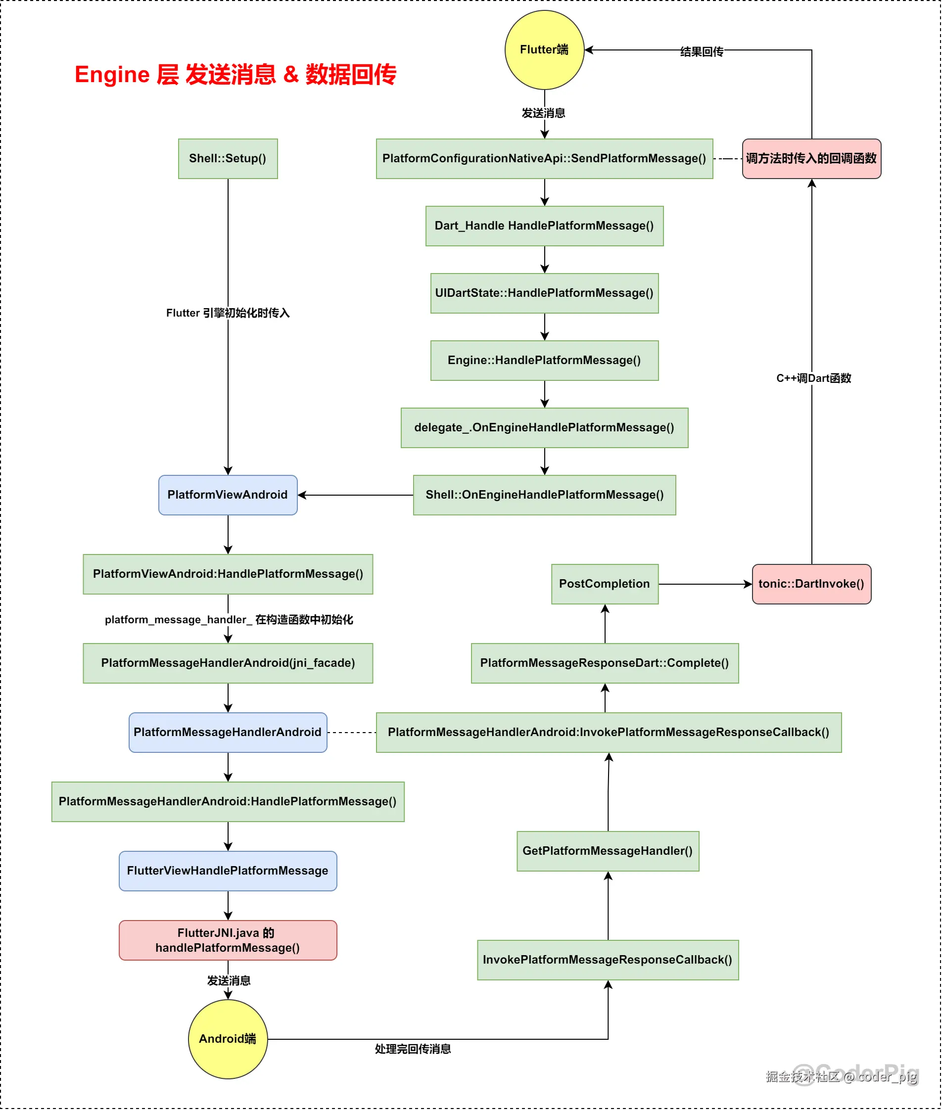
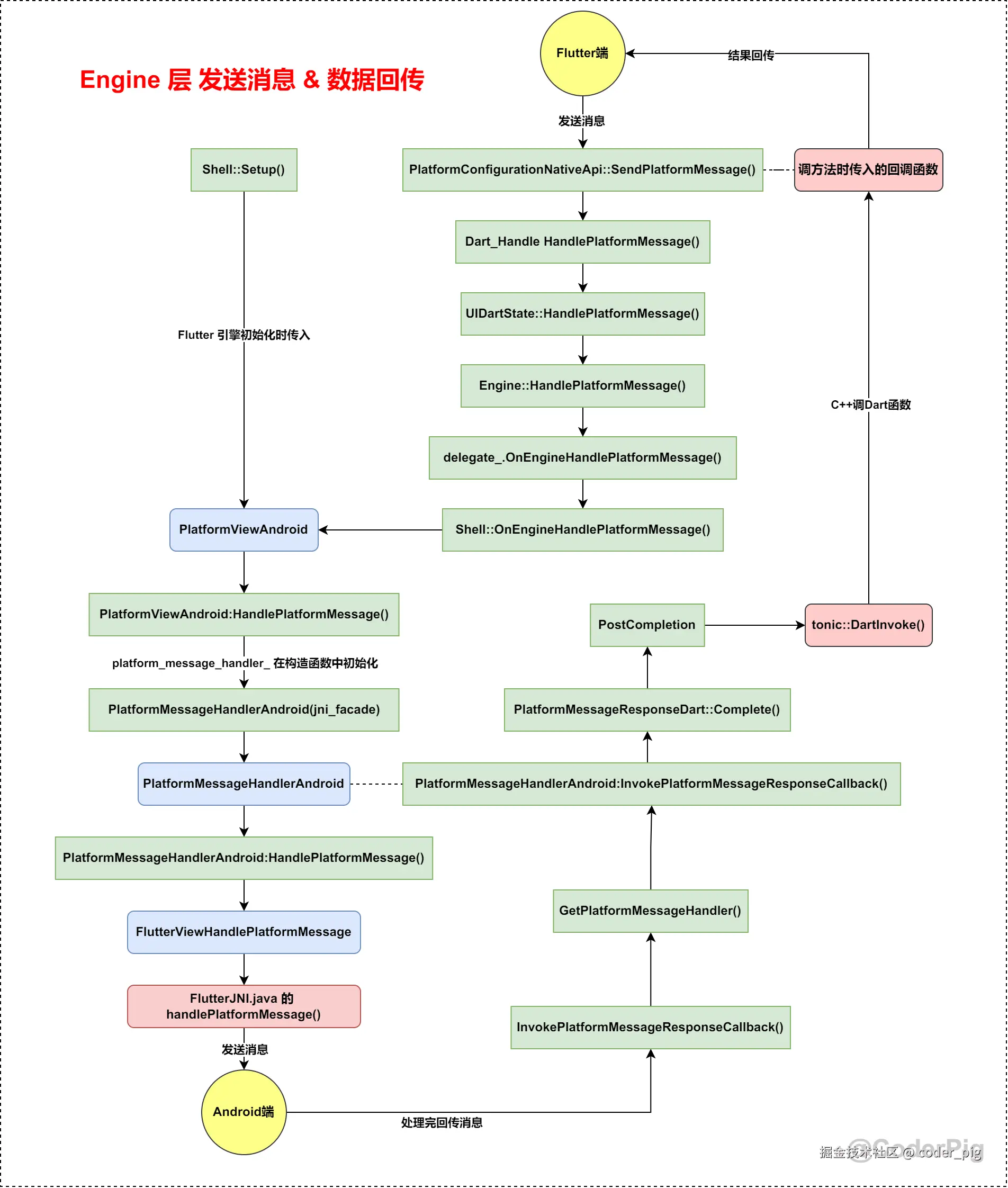
3.2. Engine 层

Github仓库-flutter/engine,🤷‍♀️ 源码几十个G,没有编译和调试引擎的需求,懒得clone了,直接在网页傻瓜硬看,先搜下 symbol 参数对应的函数名,发现👣,路径:lib/ui/dart_ui.cc

通过阅读源码,不难知道这个文件的主要作用:

初始化 dart:ui 库,设置 FFI (外部函数接口) 本地函数解析器。

3.2.1. SendPlatformMessage()

又搜了下 SendPlatformMessage,在 lib/ui/window/platform_configuration.cc 发现了它的具体实现:

💡 :上面的 GetTaskRunners().GetUITaskRunner() 用于获取执行 UI任务Task Runner,为的是保证回调函数在 UI线程 上执行,以避免线程安全问题,确保用户界面的更新操作在正确的线程上进行。

3.2.2. HandlePlatformMessage()

它是一个 函数,看下定义部分的代码:

调的 UIDartState 对象的 HandlePlatformMessage(),跟一下 lib/ui/ui_dart_state.cc

双击方法名检索引用处,第一个名字有 embedder 应该跟 平台层 有关,还没到,直接看第二个:

点开代码:

这个 delegate_Engine 类的一个成员变量,用于引用 Engine::Delegate 的接口实现,它在构造函数中完成初始化,搜下 OnEngineHandlePlatformMessage() ,很明显就是这个 shell/common/shell.cc

3.2.3. OnEngineHandlePlatformMessage()

💡 获取 platform_message_handler_弱引用 是为了避免 异步任务中持有强引用,导致潜在的内存泄露或悬挂指针问题。看下它是在哪完成赋值的:

platform_view 是在 Shell::Setup 函数中赋值的,在 Flutter Engine 启动时,Shell 实例会被创建,Setup() 会被调用以初始化所有必要的组件:

PlatformViewAndroid 端的实现是 PlatformViewAndroid,路径:shell/platform/android/platform_view_android.cc

搜下 platform_message_handler_ ,在 构造函数 中进行了设置:

搜下 PlatformMessageHandlerAndroid,路径:shell/platform/android/platform_message_handler_android.cc

🤔 em... 再搜下 FlutterViewHandlePlatformMessage,路径:shell/platform/android/platform_view_android_jni_impl.cc

搜下 g_handle_platform_message_method

🤷‍♀️ 行吧,最终调用的 Java 层的 FlutterJNI.java 里的 handlePlatformMessage() ,🤿 跟完 Engine层,接着再来看下 Embedder层-Android的相关实现。

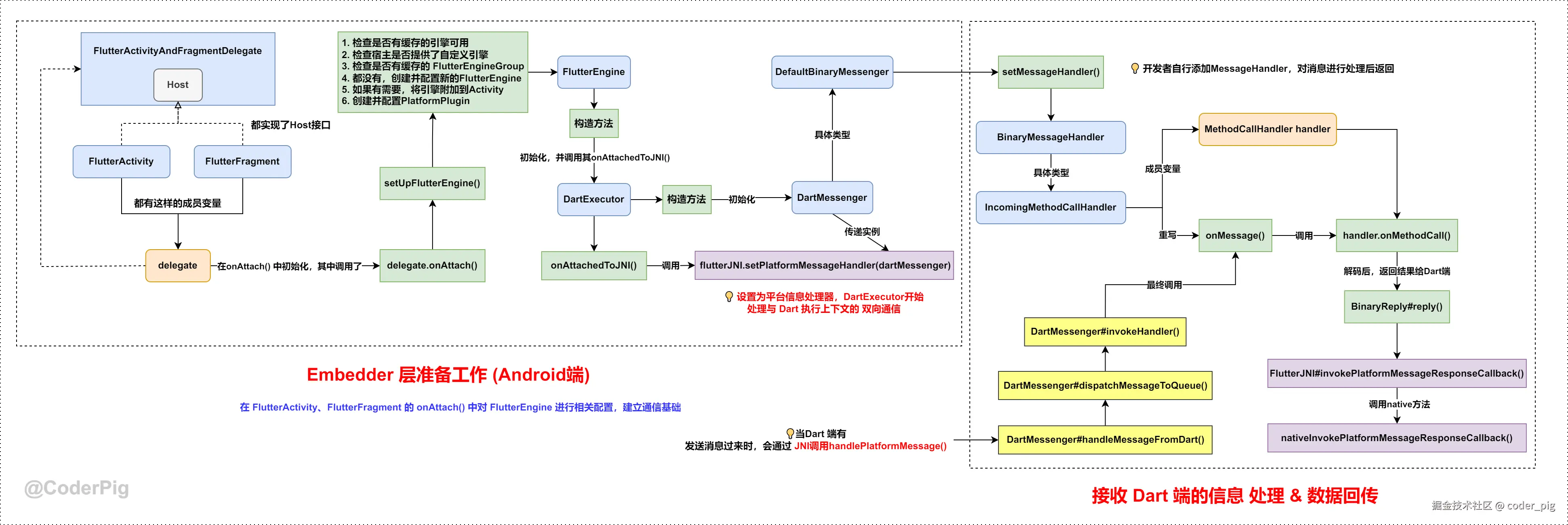
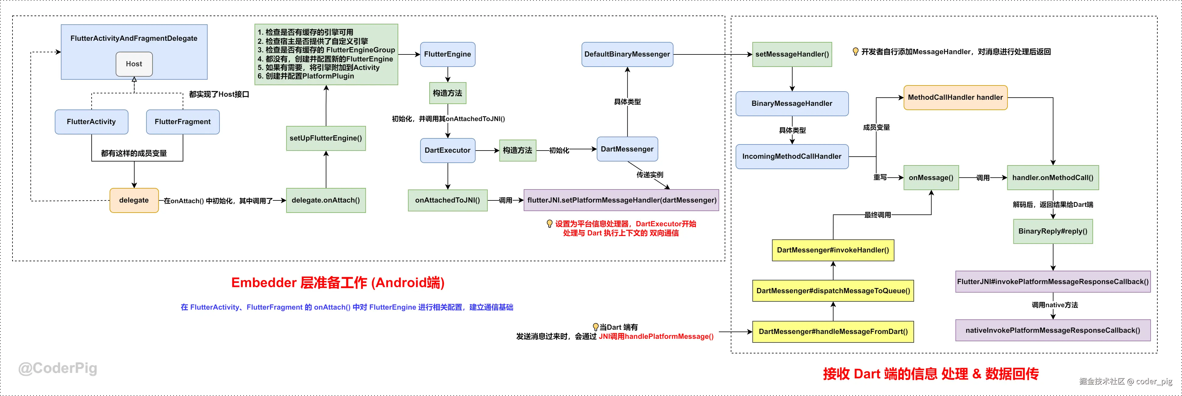
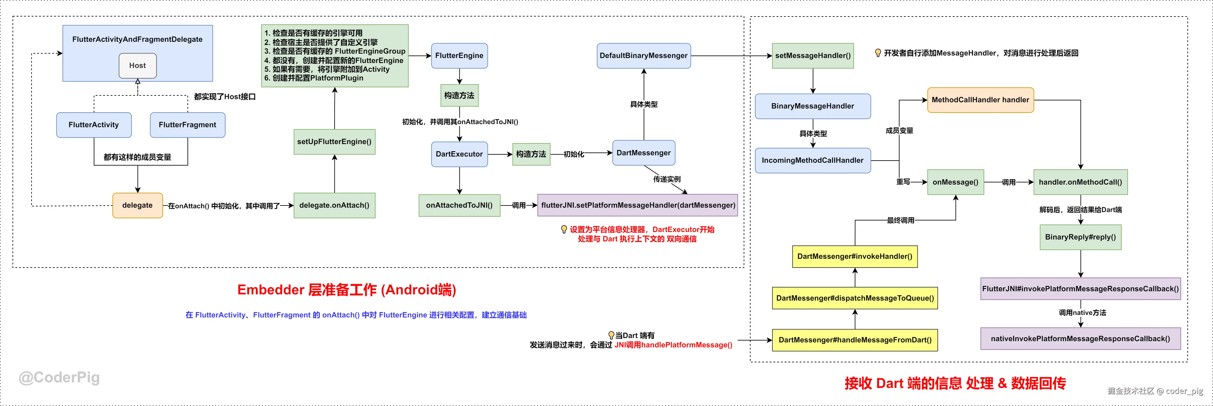
3.3. Embedder 层 (Android)

3.3.1. MethodChannel

参数和上面 DartMethodChannel 基本一致,多了个 taskQueue,关注点在 BinaryMessenger(信使) 上,Demo 中通过重写 FlutterActivityconfigFlutterEngine() ,调用 flutterEngine.getDartExecutor().getBinaryMessenger() 拿到 BinaryMessenger实例,然后创建了 MethodChannel

3.3.2. FlutterActivityAndFragmentDelegate

🤔 而 configureFlutterEngine() 是在 FlutterActivityAndFragmentDelegate 的内部接口 Host 中定义的,FlutterActivity 实现了这个接口,并定义了一个 FlutterActivityAndFragmentDelegate 类型的成员变量 delegate,然后在 onCreate() 中进行了初始化:

而后调用的 onAttach() ,会触发 FlutterEngine 的初始化方法 setUpFlutterEngine()

em... 就是为 FlutterActivityAndFragmentDelegate 设置一个 FlutterEngine 实例,然后是 dartExecutor,它在 FlutterEngine 的构造方法中进行了初始化:

点开其中的 onAttachedToJNI()

这里调用 setPlatformMessageHandler()dartMessenger 设置为 平台消息处理器,这使得 DartExecutor开始处理与 Dart执行上下文双向通信。而 binaryMessenger 也是在 DartExecutor 的构造方法中进行的初始化:

再跟下上面调用的 setMethodCallHandler

本质上调用的 DefaultBinaryMessenger#setMessageHandler()

3.3.3. DefaultBinaryMessenger

这里的 messengerDartMessenger,也是在 DartExecutor 的构造方法中初始化的,跟下 setMessageHandler()

看下 messageHandlers

呕吼,就是定义了一个map,来存每个 channel 对应的 handler,然后这个handler的类型是 IncomingMethodCallHandler

3.3.4. DartMessenger

上面的 Engine 层,最后跟到了调 FlutterJNI.java 中的 handlePlatformMessage()

根据前面的代码,我们可以知道这个 platformMessageHandler 其实就是 DartMessenger,跟下它的 handleMessageFromDart()

跟下 dispatchMessageToQueue()

跟下 invokeHandler()

这个 handlerIncomingMethodCallHandler,调的也是里面的 onMessage() 方法。

到此从 Dart 端发送消息到 Android 端的流程就走完了,接着就是 回传结果Dart 端了。

3.4. 回传结果

都调的 BinaryReply#reply() ,跟下:

跟下 FlutterJNI#invokePlatformMessageResponseCallback()

点开发现是 native 方法:

直接在 flutter/engine 仓库搜 InvokePlatformMessageResponseCallback,路径:shell/platform/android/platform_view_android_jni_impl.cc

这里获取 GetPlatformMessageHandler() 获取的消息处理器自然是 PlatformMessageHandlerAndroid,路径:shell/platform/android/platform_message_handler_android.cc

3.4.1. Complete

由注释得知 message_response 的类型为 PlatformMessageResponseDart,跟下 Complete() ,路径:lib/ui/window/platform_message_response_dart.cc

跟下 PostCompletion,看下怎么处理的 转换后的Dart数据

这个 tonic 是用于 DartC++ 间交互的库,几个常见API:

  • DartInvoke:用于在 C++ 代码中调用 Dart 函数。
  • DartByteData:用于在 Dart 和 C++ 之间传递字节数据。
  • DartState:管理 Dart 虚拟机的状态。
  • DartPersistentValue:用于在 C++ 代码中持有 Dart 对象的引用。

3.4.2. DartInvoke

路径:third_party/tonic/logging/dart_invoke.cc

溯源后,可以发现,这个闭包其实就是在 _DefaultBinaryMessenger#send() 中设置的 回调

👏 到此,我们总算把 从Dart端发送消息 → Android端Android端处理后回传结果 → Dart端 的代码调用流程走通了。😄 接着画下图,帮助大家缕清整个调用流程~

3.5. 调用流程图解

3.5.1. Embedder层-Android端

3.5.2. Framework层-Flutter端

3.5.3. Engine层

4. 小结

🤡 花了亿点时间,终于把 MethodChannel 的底层实现原理搞清楚了,😏 真的搞清楚了吗?问个问题:

Android端是在 主线程 中接收方法调用 & 数据回传,如果我开个 耗时异步任务,过好一阵子才调 success() 会怎样?会出现ANR?返回值丢失啥的吗?

比如这样的代码:

:🤷‍♀️ 都不会,回传消息调的 BinaryReply#reply()JNI 调的 Engine层(C++) 的方法,通过 tonicDart 里设置的 回调函数(闭包) 。一分钟后,Flutter端依旧会收到回传的结果。

运行结果

😄 同理,也不用担心快速触发相同的MethodCall会不会出现结果不匹配的问题 (毕竟传服不同闭包),唯一要担心的可能是:Dart 中使用 await 关键字会 等待异步任务执行完毕 后才继续往下执行,这种写法,没有返回,代码就不会一直往下走。如果对异步结果不关心,就不要用await,当然,也可以使用 then()whenComplete() 来避免堵塞后续代码。

😁 至于另外两个Channel → EventChannel 和 BasicMessageChannel 目前用得不多,后续有必要再另外扒一扒原理吧,本节就说到这,谢谢🙏~

参考文献