命令模式
1 概述
- 命令模式(Command Pattern)是一种行为型设计模式,它将一个请求封装为一个对象,从而使你可用不同的请求对客户进行参数化,对请求排队或记录请求日志,以及支持可撤销的操作。命令模式通过将请求的发送者和接收者解耦,使得请求的发送和处理具有更高的灵活性和扩展性。
2 优缺点及应用场景
2.1 优点
- 1)解耦请求的发送者和接收者:发送者和接收者之间没有直接依赖,降低了系统的耦合度。
- 2)可扩展性强:新的命令可以很容易地添加到系统中,符合开闭原则。
- 3)支持撤销和重做:通过在命令对象中实现
undo方法,可以支持撤销和重做操作。
- 4)支持宏命令:可以将多个命令组合成一个宏命令,实现更复杂的操作。
2.2 缺点
- 1)增加类的数量:每一个具体命令都需要一个类,会导致类的数量增多。
- 2)增加系统的复杂性:需要额外的代码来实现命令的封装和处理,增加了系统的复杂性。
2.3 应用场景
- 1)操作需要撤销和重做:需要支持操作的撤销和重做功能的场景。
- 2)请求的发送者和接收者需要解耦:发送者和接收者之间需要独立变化的场景。
- 3)支持宏命令:需要将多个操作组合成一个宏操作的场景。
3 结构
- 1)命令(Command):定义命令接口,声明执行操作的方法。
- 2)具体命令(ConcreteCommand):实现命令接口,封装具体操作和接收者。
- 3)接收者(Receiver):负责执行具体的操作。
- 4)调用者(Invoker):持有命令对象,并通过命令对象执行请求。
- 5)客户端(Client):创建具体命令对象并设置其接收者。
4 实现
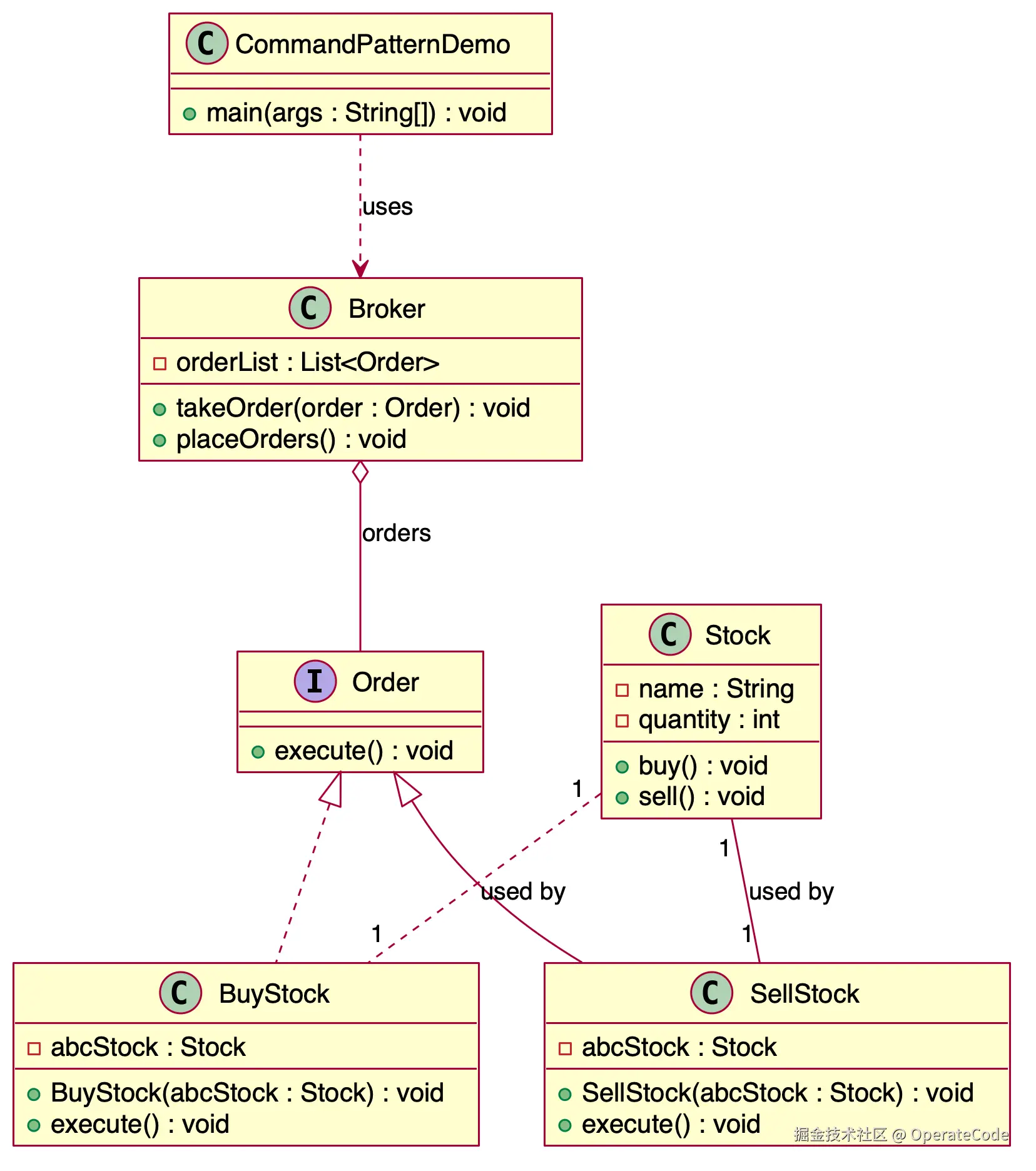
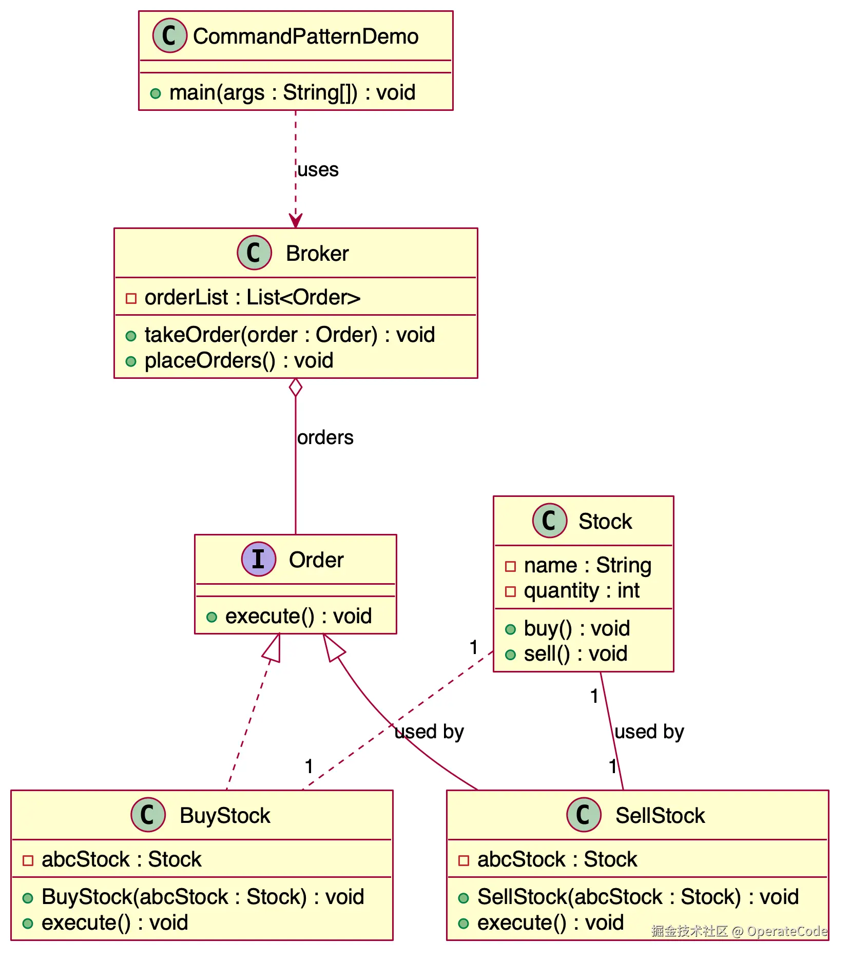
4.1 UML 类图

4.2 代码示例
interface Order {
void execute();
}
class Stock {
private String name = "ABC";
private int quantity = 10;
public void buy() {
System.out.println("Stock [ Name: " + name + ", Quantity:" + quantity + " ]bought ");
}
public void sell() {
System.out.println("Stock [ Name: " + name + ", Quantity:" + quantity + " ]sold ");
}
}
class BuyStock implements Order {
private Stock abcStock;
public BuyStock(Stock abcStock) {
this.abcStock = abcStock;
}
public void execute() {
abcStock.buy();
}
}
class SellStock implements Order {
private Stock abcStock;
public SellStock(Stock abcStock) {
this.abcStock = abcStock;
}
public void execute() {
abcStock.sell();
}
}
class Broker {
private List<Order> orderList = new ArrayList<Order>();
public void takeOrder(Order order) {
orderList.add(order);
}
public void placeOrders() {
for (Order order : orderList) {
order.execute();
}
orderList.clear();
}
}
public class CommandPatternDemo {
public static void main(String[] args) {
Stock abcStock = new Stock();
BuyStock buyStockOrder = new BuyStock(abcStock);
SellStock sellStockOrder = new SellStock(abcStock);
Broker broker = new Broker();
broker.takeOrder(buyStockOrder);
broker.takeOrder(sellStockOrder);
broker.placeOrders();
}
}
Stock [ Name: ABC, Quantity: 10 ] bought
Stock [ Name: ABC, Quantity: 10 ] sold
5 总结
- 命令模式通过将请求封装为对象,实现了请求发送者和接收者的解耦,提高了系统的灵活性和扩展性。命令模式适用于操作需要撤销和重做、请求的发送者和接收者需要解耦以及支持宏命令的场景。尽管命令模式增加了类的数量和系统的复杂性,但它在实现请求的灵活处理、扩展新功能以及支持复杂操作组合等方面具有显著优势。在实际应用中,需要根据具体需求合理使用命令模式,以实现灵活可扩展的系统设计。