Python 全栈_从入门到卖课 2.1 AI时代 最好用的Python入门 IDE——MarsCode

220 阅读3分钟

引言

当谈及Python学习,市面上的课程似乎总是绕不开教你如何安装Pycharm的步骤。然而,朋友,我们已迈入AI时代,那些还在教授安装Pycharm的课程显得有些陈旧了。近期,AI编程助手如同雨后春笋般涌现,其中最引人注目的当属Github Copilot,它背后有OpenAI的GPT和全球最大的开源代码平台GitHub的强强联合,想要与之竞争确实不易。但即便如此,它也存在一些不足之处,尤其是它的价格不菲,且需要一些难以言说的"魔法"。对于初学者而言,尚在学习基础的if-else逻辑语句,没有必要承担这样的费用;对于教学者来说,更不应轻易涉足“魔法世界”。

因此,我将目光转向国内,发现国内的编程助手同样层出不穷,比如通义灵码、codeGPT等。但当我接触到Marscode时,我被深深震撼了。当其他AI编程助手还停留在插件阶段时,字节跳动却推出了一个云IDE,这让我不禁要给予一个热烈的掌声。

在编程的广阔天地中,拥有一个优秀的集成开发环境(IDE)就如同驾驶一辆高性能的赛车,它能让你在代码的赛道上飞驰。Marscode的IDE以其易用性和强大的功能,成为了编程新手的理想选择。我感觉它大大简化了编程的入门门槛,还提供了丰富的工具和功能,让编程学习变得更加高效和愉悦。

云端IDE的易用性

首先是云端IDE的易用性。Marscode部署在云端,只需通过浏览器即可访问,这直接就跳过了那复杂且极容易让初学者抓狂的配置过程,没教过课肯定没有过远程给三四十个人修改path的经历,这极大的降低了入门用户的学习成本,使得即使是没有深厚技术背景的用户也能快速开始编程。

Marscode的AI能力

Marscode内置的AI编码助手不仅能进行代码解释和生成,还能在用户遇到难题时提供即时的教学和改进建议,真正实现边学边练

初学编程过程中的错误检测和调试往往是耗时且繁琐的,但Marscode的智能错误检测功能能够实时检测代码错误,减少调试时间。此外它提供的代码优化建议,有助于新人学习如何提升代码质量,增强代码的健壮性。

豆包MarsCode基础使用教程

注册与登录

一切的开始自然是访问MarsCode官网并注册账号

新建项目

image.png

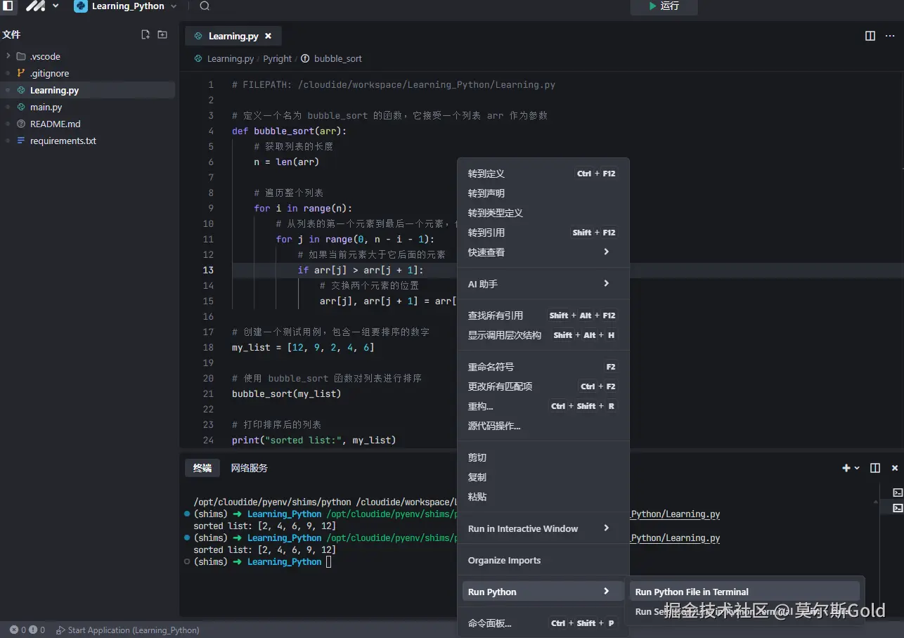
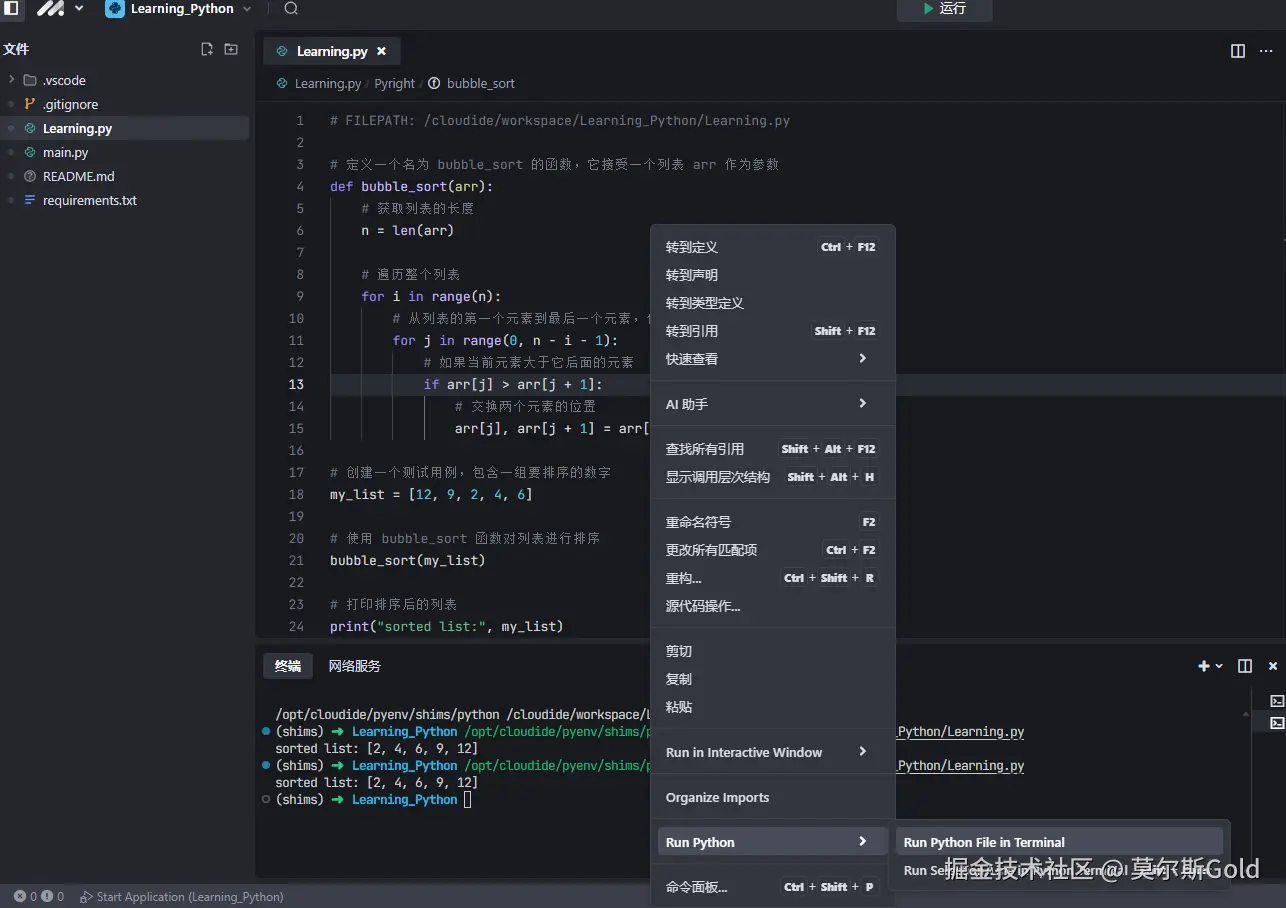
进入工作面板

image.png 在这个面板中就可以进行代码的编写了 image.png 然后通过右键进行程序运行

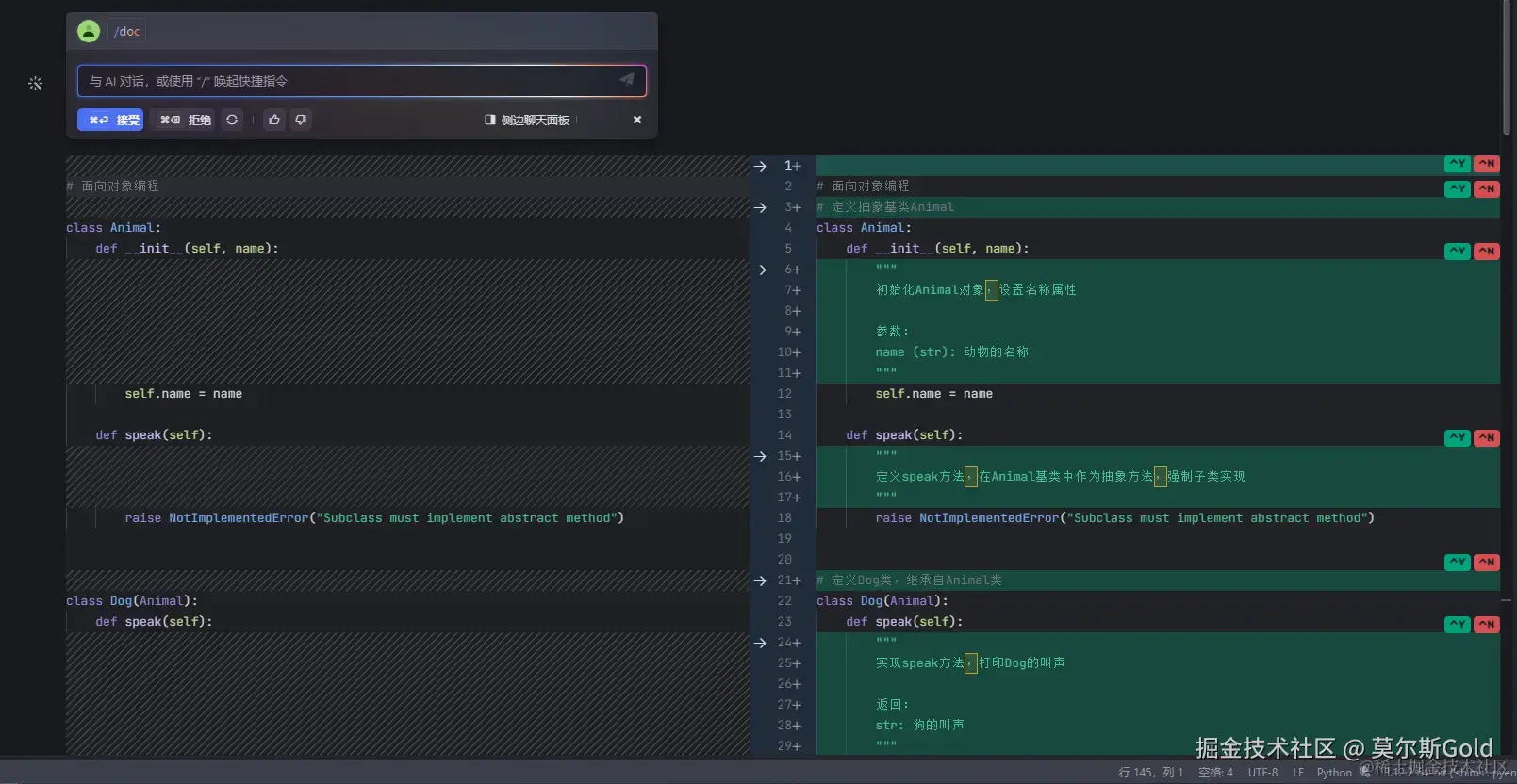
image.png 使用AI助手生成代码

image.png

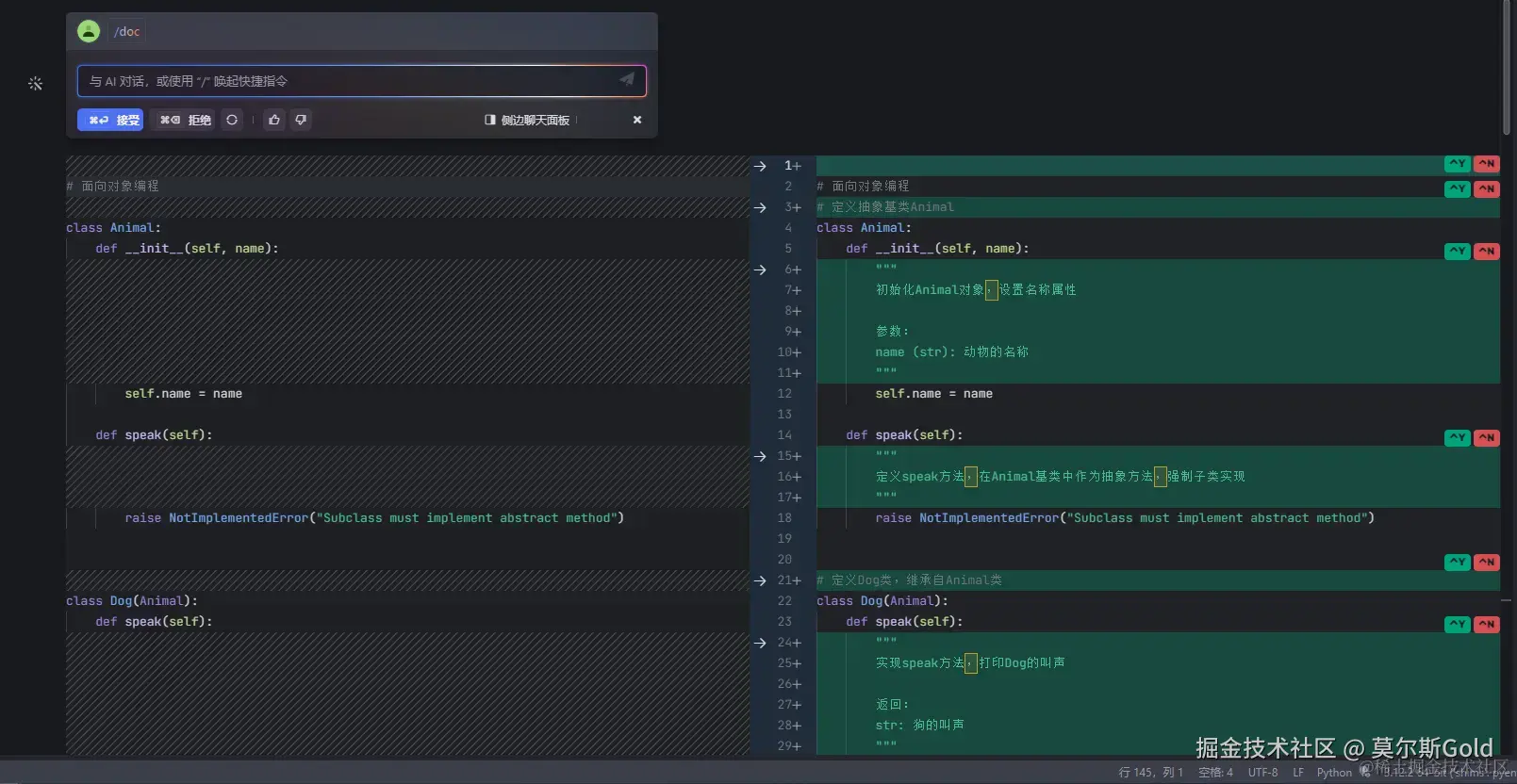
此外还可以使用AI助手对代码进行注释

image.png  注释后,自动比对,可根据需求确定这个代码注释是否需要

image.png