一, 创建工程,引入依赖

151 阅读3分钟

一, 创建工程,引入依赖

@[toc]


创建工程

总的目录工程:

在这里插入图片描述

模块说明:

工程名地位说明
pro06-demo-ssm父工程总体管理各个子工程
demo-module01-web子工程唯一的 war 包工程
demo-module02-component子工程管理项目中的各种组件
demo-module03-entity子工程管理项目中的实体类
demo-module04-util子工程管理项目中的工具类
demo-module05-environment子工程框架环境所需依赖
demo-module06-generate子工程Mybatis 逆向工程

注意:只有其中的:demo-module01-web 的打包方式要设置为 war ,同时也要设置 webapp 。其他的模块都是 jar ,maven 默认打包方式就是 jar 所以可以不用特别设置。

在这里插入图片描述

在这里插入图片描述

在这里插入图片描述 在这里插入图片描述

在这里插入图片描述

在这里插入图片描述

在这里插入图片描述

后面的其余的模块都是这么创建的,就不多说明了。

工程间的关系的建立

在这里插入图片描述

操作:

在这里插入图片描述

在这里插入图片描述

在这里插入图片描述

在这里插入图片描述

在这里插入图片描述

在这里插入图片描述

在这里插入图片描述

配置各个工程当中的 pow 配置信息,相关的依赖

父工程(也就是总项目工程)的 pow 配置

POM 位置如下:就是总项目工程的 pow.xml 位置

在这里插入图片描述

各子工程创建好之后就会有下面配置,不需要手动编辑:

    <groupId>com.rainbowsea.maven</groupId>
    <artifactId>pro06-demo-ssm</artifactId>
    <packaging>pom</packaging>
    <version>1.0-SNAPSHOT</version>
    <modules>
        <module>demo-module01-web</module>
        <module>demo-module02-component</module>
        <module>demo-module03-entity</module>
        <module>demo-module04-util</module>
        <module>demo-module05-environment</module>
        <module>demo-module06-generate</module>
    </modules>

demo-module06-generate 模块中pow 配置: Mybatis 逆向工程的 pow 配置

<?xml version="1.0" encoding="UTF-8"?>
<project xmlns="http://maven.apache.org/POM/4.0.0"
         xmlns:xsi="http://www.w3.org/2001/XMLSchema-instance"
         xsi:schemaLocation="http://maven.apache.org/POM/4.0.0 http://maven.apache.org/xsd/maven-4.0.0.xsd">
    <parent>
        <artifactId>pro06-demo-ssm</artifactId>
        <groupId>com.rainbowsea.maven</groupId>
        <version>1.0-SNAPSHOT</version>
    </parent>
    <modelVersion>4.0.0</modelVersion>

    <artifactId>demo-module06-generate</artifactId>

    <properties>
        <maven.compiler.source>8</maven.compiler.source>
        <maven.compiler.target>8</maven.compiler.target>
    </properties>

    <!-- 依赖MyBatis核心包 -->
    <dependencies>
        <dependency>
            <groupId>org.mybatis</groupId>
            <artifactId>mybatis</artifactId>
            <version>3.5.7</version>
        </dependency>
    </dependencies>

    <!-- 控制Maven在构建过程中相关配置 -->
    <build>

        <!-- 构建过程中用到的插件 -->
        <plugins>

            <!-- 具体插件,逆向工程的操作是以构建过程中插件形式出现的 -->
            <plugin>
                <groupId>org.mybatis.generator</groupId>
                <artifactId>mybatis-generator-maven-plugin</artifactId>
                <version>1.3.0</version>

                <!-- 插件的依赖 -->
                <dependencies>

                    <!-- 逆向工程的核心依赖 -->
                    <dependency>
                        <groupId>org.mybatis.generator</groupId>
                        <artifactId>mybatis-generator-core</artifactId>
                        <version>1.3.2</version>
                    </dependency>

                    <!-- 数据库连接池 -->
                    <dependency>
                        <groupId>com.mchange</groupId>
                        <artifactId>c3p0</artifactId>
                        <version>0.9.2</version>
                    </dependency>

                    <!-- MySQL驱动 -->
                    <dependency>
                        <groupId>mysql</groupId>
                        <artifactId>mysql-connector-java</artifactId>
                        <version>8.0.30</version>
                    </dependency>
                </dependencies>
            </plugin>
        </plugins>
    </build>

</project>

在这里插入图片描述

在这里插入图片描述


demo-module05-environment 模块中的 pow 配置:环境依赖工程的pow 配置

POM 位置如下:

在这里插入图片描述

<?xml version="1.0" encoding="UTF-8"?>
<project xmlns="http://maven.apache.org/POM/4.0.0"
         xmlns:xsi="http://www.w3.org/2001/XMLSchema-instance"
         xsi:schemaLocation="http://maven.apache.org/POM/4.0.0 http://maven.apache.org/xsd/maven-4.0.0.xsd">
    <parent>
        <artifactId>pro06-demo-ssm</artifactId>
        <groupId>com.rainbowsea.maven</groupId>
        <version>1.0-SNAPSHOT</version>
    </parent>
    <modelVersion>4.0.0</modelVersion>

    <artifactId>demo-module05-environment</artifactId>

    <properties>
        <maven.compiler.source>8</maven.compiler.source>
        <maven.compiler.target>8</maven.compiler.target>
    </properties>

    <dependencies>
        <!-- SpringMVC -->
        <dependency>
            <groupId>org.springframework</groupId>
            <artifactId>spring-webmvc</artifactId>
            <version>5.3.1</version>
        </dependency>

        <!-- Spring 持久化层所需依赖 -->
        <dependency>
            <groupId>org.springframework</groupId>
            <artifactId>spring-orm</artifactId>
            <version>5.3.1</version>
        </dependency>

        <!-- 日志 -->
        <dependency>
            <groupId>ch.qos.logback</groupId>
            <artifactId>logback-classic</artifactId>
            <version>1.2.3</version>
        </dependency>

        <!-- Spring5和Thymeleaf整合包 -->
        <dependency>
            <groupId>org.thymeleaf</groupId>
            <artifactId>thymeleaf-spring5</artifactId>
            <version>3.0.12.RELEASE</version>
        </dependency>

        <!-- Mybatis 和 Spring 的整合包 -->
        <dependency>
            <groupId>org.mybatis</groupId>
            <artifactId>mybatis-spring</artifactId>
            <version>2.0.6</version>
        </dependency>

        <!-- Mybatis核心 -->
        <dependency>
            <groupId>org.mybatis</groupId>
            <artifactId>mybatis</artifactId>
            <version>3.5.7</version>
        </dependency>

        <!-- MySQL驱动 -->
        <dependency>
            <groupId>mysql</groupId>
            <artifactId>mysql-connector-java</artifactId>
            <version>5.1.3</version>
        </dependency>

        <!-- 数据源 -->
        <dependency>
            <groupId>com.alibaba</groupId>
            <artifactId>druid</artifactId>
            <version>1.0.31</version>
        </dependency>
    </dependencies>
</project>

在这里插入图片描述


demo-module04-util 模块 pow 配置:工具类工程

本项目无需配置

demo-module03-entity 模块 pow 配置:实体类工程

本项目无需配置

demo-module02-component模块 pow 配置:组件工程 pow 配置

POM 位置如下:

在这里插入图片描述

<?xml version="1.0" encoding="UTF-8"?>
<project xmlns="http://maven.apache.org/POM/4.0.0"
         xmlns:xsi="http://www.w3.org/2001/XMLSchema-instance"
         xsi:schemaLocation="http://maven.apache.org/POM/4.0.0 http://maven.apache.org/xsd/maven-4.0.0.xsd">
    <parent>
        <artifactId>pro06-demo-ssm</artifactId>
        <groupId>com.rainbowsea.maven</groupId>
        <version>1.0-SNAPSHOT</version>
    </parent>
    <modelVersion>4.0.0</modelVersion>

    <artifactId>demo-module02-component</artifactId>

    <properties>
        <maven.compiler.source>8</maven.compiler.source>
        <maven.compiler.target>8</maven.compiler.target>
    </properties>

    <dependencies>
        <dependency>
            <groupId>com.rainbowsea.maven</groupId>
            <artifactId>demo-module03-entity</artifactId>
            <version>1.0-SNAPSHOT</version>
        </dependency>

        <dependency>
            <groupId>com.rainbowsea.maven</groupId>
            <artifactId>demo-module04-util</artifactId>
            <version>1.0-SNAPSHOT</version>
        </dependency>

        <dependency>
            <groupId>com.rainbowsea.maven</groupId>
            <artifactId>demo-module05-environment</artifactId>
            <version>1.0-SNAPSHOT</version>
        </dependency>

        <!-- ServletAPI -->
        <dependency>
            <groupId>javax.servlet</groupId>
            <artifactId>javax.servlet-api</artifactId>
            <version>3.1.0</version>
            <scope>provided</scope>
        </dependency>
    </dependencies>

</project>

在这里插入图片描述

demo-module01-web 模块 pow 配置:Web 工程 pow 配置

在这里插入图片描述

<?xml version="1.0" encoding="UTF-8"?>
<project xmlns="http://maven.apache.org/POM/4.0.0"
         xmlns:xsi="http://www.w3.org/2001/XMLSchema-instance"
         xsi:schemaLocation="http://maven.apache.org/POM/4.0.0 http://maven.apache.org/xsd/maven-4.0.0.xsd">
    <parent>
        <artifactId>pro06-demo-ssm</artifactId>
        <groupId>com.rainbowsea.maven</groupId>
        <version>1.0-SNAPSHOT</version>
    </parent>
    <modelVersion>4.0.0</modelVersion>

    <artifactId>demo-module01-web</artifactId>
    <packaging>war</packaging>

    <properties>
        <maven.compiler.source>8</maven.compiler.source>
        <maven.compiler.target>8</maven.compiler.target>
    </properties>

    <dependencies>
        <dependency>
            <groupId>com.rainbowsea.maven</groupId>
            <artifactId>demo-module02-component</artifactId>
            <version>1.0-SNAPSHOT</version>
        </dependency>

        <!-- junit5 -->
        <dependency>
            <groupId>org.junit.jupiter</groupId>
            <artifactId>junit-jupiter-api</artifactId>
            <version>5.7.0</version>
            <scope>test</scope>
        </dependency>

        <!-- Spring 的测试功能 -->
        <dependency>
            <groupId>org.springframework</groupId>
            <artifactId>spring-test</artifactId>
            <version>5.3.1</version>
            <scope>test</scope>
        </dependency>
    </dependencies>

</project>

在这里插入图片描述


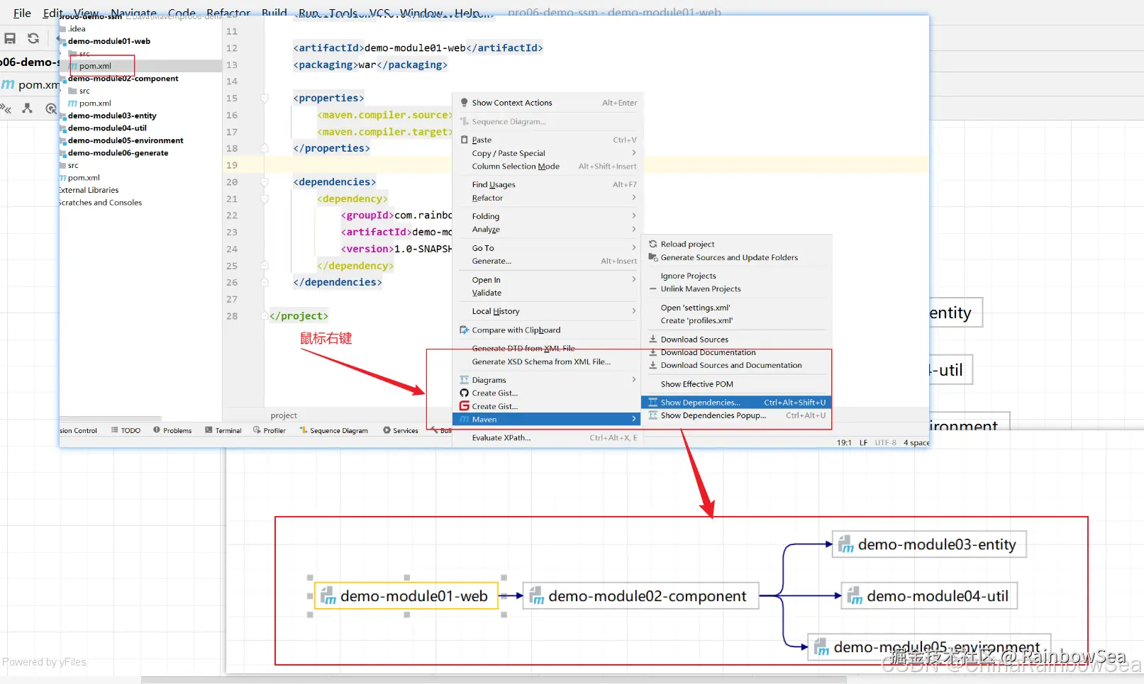
所有各个工程当中的 pow 配置信息,相关依赖配置好后,的 maven 依赖视图如下:

在这里插入图片描述

对应顺序上一节内容:✏️✏️✏️

对应顺序是下一节内容:✏️✏️✏️