C#.Net筑基-集合知识全解

261 阅读11分钟

01、集合基础知识

.Net 中提供了一系列的管理对象集合的类型,数组、可变列表、字典等。从类型安全上集合分为两类,泛型集合 和 非泛型集合,传统的非泛型集合存储为Object,需要类型转。而泛型集合提供了更好的性能、编译时类型安全,推荐使用。

.Net中集合主要集中在下面几个命名空间中:

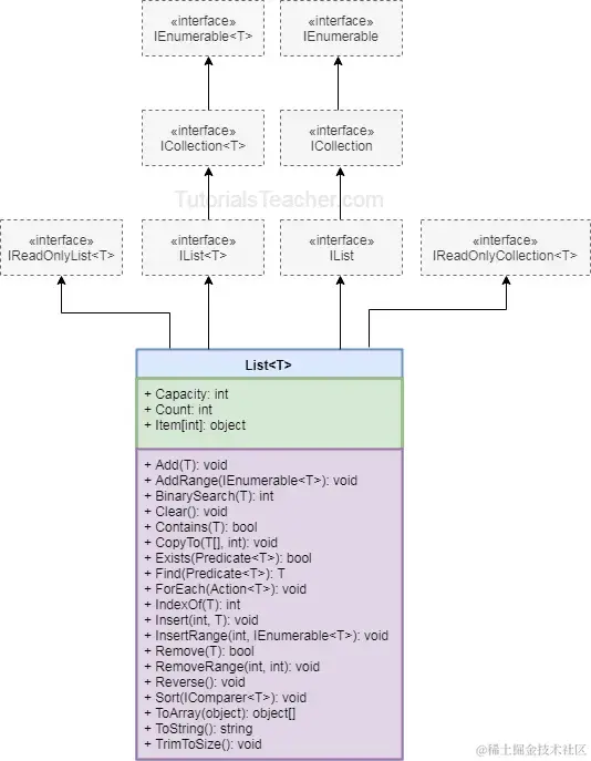
1.1、集合的起源:接口关系

  • 天赋技能 —— foreach:几乎所有集合都可以用foreach循环操作,是因为他们都继承自IEnumerable接口,由枚举器(IEnumerator)提供枚举操作。
  • 几乎所有集合都提供添加、删除、计数,来自基础接口 ICollectionICollection<T>
  • IListIList<T> 提供了数组的索引器、查找、插入等操作,几乎所有具体的集合类型都实现了该接口。
  • Array 是一个抽象类,是所有数组T[]的基类,她是类型安全的。
  • 推荐尽量使用数组T[]、泛型版的集合,提供了更好的类型安全和性能。

image.png

1.2、非泛型集合—— 还有什么存在的价值?

  • 非泛型的Hashtable,Key、Value都是Object类型的,Dictionary 是泛型版本的 Hashtable。
  • ArrayList 是非泛型版本的 List<T>,基本很少使用,也尽量不用。

❓既然非泛型版本类型不安全,性能还差,为什么还存在呢?

主要是历史原因,泛型是.Net2.0 引入的,因此为了向后兼容,依然保留的非泛型版本集合。在接口实现时,非泛型接口一般都是显示实现的,因此基本不会用到。不过在有些场景下,非泛型接口、集合还是有点用的,如类型不固定的集合,或者用接口作为约束条件或类型判断。

ArrayList arr = new ArrayList();
arr.Add(1);
arr.Add("sam");
arr.Add(new Point());
if (arr is IList) {}
 
class User<T> where T :IList {}

1.3、Collection<T> List<T> 有何不同?

❓两者比较相似,他们到底有什么区别呢?该如何选择?

  • Collection<T> 作为自定义集合基类,内部提供了一些virtual的实现,便于继承实现自己的集合类型。其内部集合用的就是List<T>,如下部分源码 Collection.cs。
  • List<T> 作为集合使用,是最常用的可变长集合类型了,他优化了性能,但是丢失了可扩展性,没有提供任何可以override的成员。
public class Collection<T> 
{
    public Collection()
    {
        items = new List<T>();
    }
    protected virtual void InsertItem(int index, T item)
    {
        items.Insert(index, item);
    }
}

02、枚举器——foreach的秘密!

foreach 用来循环迭代可枚举对象,用一种非常简洁、优雅的姿势访问可枚举元素。常用于数组、集合,当然不仅限于集合,只要符合要求枚举要求的都可以。

imageimage.png

2.1、IEnumerator枚举器

枚举可以foreach 枚举的密码是他们都继承自IEnumerable接口,而更重要的是其内部的枚举器 —— IEnumerator。枚举器IEnumerator定义了向前遍历集合元素的基本协议,其申明如下:

public interface IEnumerator
{
	object Current { get; }
 
	bool MoveNext();
 
	void Reset();  //这个方法是非必须的,用于重置游标,可不实现
}
public interface IEnumerator<out T> : IDisposable, IEnumerator
{
	new T Current { get; }
}
  • MoveNext() 移动当前元素到下一个位置,Current获取当前元素,如果没有元素了,则MoveNext()返回false。注意MoveNext()会先调用,因此首次MoveNext()是把位置移动到第一个位置。
  • Reset()用于重置到起点,主要用于COM互操作,使用很少,可不用实现(直接抛出 NotSupportedException)。

📢 该接口不是必须的,只要实现了公共的Current、无参MoveNext()成员就可进行枚举操作。

实现一个获取偶数的枚举器:

void Main()
{
	var evenor = new EvenNumbersEnumerator(1, 10);
	while (evenor.MoveNext())
	{
		Console.WriteLine(evenor.Current); //2 4 6 8 10
	}
}
//获取偶数的枚举器
public struct EvenNumbersEnumerator : IEnumerator<int> //不继承IEnumerator接口,效果也是一样的
{
	private int _start;
	private int _end;
	private int _position = int.MinValue;
 
	public EvenNumbersEnumerator(int start, int end)
	{
		_start = start;
		_end = end;
	}
	public int Current => _position;
	object IEnumerator.Current => Current;  //显示实现非泛型接口,然后隐藏起来
 
	public bool MoveNext()
	{
		if (_position == int.MinValue)
			_position = (int.IsEvenInteger(_start) ? _start : _start + 1) - 2;
		_position += 2;
		return (_position <= _end);
	}
	public void Reset() => throw new NotSupportedException();
	public void Dispose() { } //IEnumerator 是实现了 IDisposable接口的
}

2.2、IEnumerable可枚举集合

IEnumerableIEnumerable<T>是所有集合的基础接口,其核心方法就是 GetEnumerator() 获取一个枚举器。

public interface IEnumerable
{
	IEnumerator GetEnumerator();
}
public interface IEnumerable<out T> : IEnumerable
{
	new IEnumerator<T> GetEnumerator();
}

📢 该接口也不是必须的,只要包含public的“GetEnumerator()”方法也是一样的。

有了 GetEnumerator(),就可以使用foreach来枚举元素了,这里foreach会被编译为 while (evenor.MoveNext()){} 形式的代码。在上面 偶数枚举器的基础上实现 一个偶数类型。

void Main()
{
	var evenNumber = new EvenNumbers();
	foreach (var n in evenNumber)
	{
		Console.WriteLine(n); //2 4 6 8 10
	}
}
public class EvenNumbers : IEnumerable<int> //不用必须继承接口,只要有GetEnumerator()即可
{
	public IEnumerator<int> GetEnumerator()
	{
		return new EvenNumbersEnumerator(1, 10);
	}
 
	IEnumerator IEnumerable.GetEnumerator() //显示实现非泛型接口,然后隐藏起来
	{
		return GetEnumerator();
	}
}

foreach 迭代其实就是调用其GetEnumerator()CurrentMoveNext()实现的,因此接口并不是必须的,只要有对应的成员即可。

foreach (var n in evenNumber)
{
    Console.WriteLine(n); //2 4 6 8 10
}
/************** 上面代码编译后的效果如下:*****************/
IEnumerator<int> enumerator = evenNumber.GetEnumerator();
try
{
    while (enumerator.MoveNext ())
    {
         int i = enumerator.Current;
         Console.WriteLine (i);
    }
}
finally
{
    if (enumerator != null)
    {
         enumerator.Dispose ();
    }
}

2.3、yield 迭代器

yield return 是一个用于实现迭代器的专用语句,它允许你一次返回一个元素,而不是一次性返回整个集合。常来用来实现自定义的简单迭代器,非常方便,无需实现IEnumerator接口。

🔸惰性执行:元素是按需生成的,这可以提高性能并减少内存占用(当然这个要看具体情况),特别是在处理大型集合或复杂的计算时。迭代器方法在被调用时,不会立即执行,而是在MoveNext()时,才会执行对应yield return的语句,并返回该语句的结果。📢Linq里的很多操作也是惰性的。

🔸简化代码:使用yield return可以避免手动编写迭代器的繁琐过程。

🔸状态保持yield return自动处理状态保持,使得在每次迭代中保存当前状态变得非常简单。每一条yield return语句执行完后,代码的控制权会交还给调用者,由调用者控制继续。

yield迭代器方法会被会被编译为一个实现了IEnumerator 接口的私有类,可以看做是一个高级的语法糖,有一些限制(要求):

  • 迭代器的返回类型可以是IEnumerableIEnumerator或他们的泛型版本。还可以用 IAsyncEnumerable<T> 来实现异步的迭代器。
  • yield break 语句提前退出迭代器,不可直接用return,是非法的。
  • yield语句不能和try...catch一起使用。
void Main()
{
    var us = new User();
    foreach (string name in us)
    {
        Console.WriteLine(name); //sam kwong
    }
    foreach (string name in us.GetEnumerator1())
    {
        Console.WriteLine(name); //1  sam  2
    }
    foreach (string name in us.GetEnumerator2())
    {
        Console.WriteLine(name);//KWONG
    }
}
public class User
{
    private string firstName = "sam";
    private string lastName = "Kwong";
    public IEnumerator GetEnumerator()
    {
        yield return firstName;
        yield return lastName;
    }
    public IEnumerable GetEnumerator1() //返回IEnumerable
    {
        Console.WriteLine("1");
		yield return firstName;  //第一次执行到这里
		Console.WriteLine("2");
		yield break;             //第二次执行到这里,也是最后一次了
		yield return lastName;
    }
    public IEnumerable<string> GetEnumerator2() //返回IEnumerable<string>
    {
        yield return lastName.ToUpper();
    }
}

03、集合!装逼了!

3.1、⭐常用集合类型

ArrayList arr2 = new ArrayList();
arr2.Add(null);
arr2.Add("sam");
arr2.Add(1);
Console.WriteLine(arr2[1]);

3.2、⭐数组Array[]

Array 数组是一种有序的集合,通过唯一索引编号进行访问。数组T[]是最常用的数据集合了,几乎支持创建任意类型的数组。**Array**是所有的数组T[]的(隐式)基类,包括一维、多维数组。CLR会将数组隐式转换为 Array 的子类,生成一个伪类型。

  • 索引从0开始。
  • 定长:数组在申明时必须指定长度,超出长度访问会抛出IndexOutOfRangeException异常。
  • 内存连续:为了高效访问,数组元素在内存中总是连续存储的。如果是值类型数组,值和数组是存储在一起的;如果是引用类型数组,则数组值存储其引用对象的(堆内存)地址。因此数组的访问是非常高效的!
  • 多维数组:矩阵数组 用逗号隔开,int[,] arr = {{1,2},{3,4}};
  • 多维数组:锯齿形数组(数组的数组),int[][] arr =new int[3][];
int[] arr = new int[100];      //申请长度100的int数组
int[] arr2 = new int[]{1,2,3}; //申请并赋值,长度为3
int[] arr3 = {1,2,3};          //同上,前面已制定类型,后面可省略
arr[1] = 1;
Console.WriteLine(arr[2]);     //未赋值,默认为0

📢 几乎大部分编程语言的数组索引都是从0开始的,如C、Java、Python、JavaScript等。当然也有从1开始的,如MATLAB、R、Lua。

📢 通过上表发现,Array 的很多方法都是静态方法,而不是实例方法,这一点有点困惑,造成了使用不便。而且大部分方法都可以用Linq的扩展来代替。

image.png

3.3、Linq扩展

LINQ to Objects (C#) 提供了大量的对集合操作的扩展,可以使用 LINQ 来查询任何可枚举的集合(IEnumerable)。扩展实现主要集中在 代码 Enumerable 类(源码 Enumerable.cs),涵盖了查询、排序、分组、统计等各种功能,非常强大。

  • 简洁、易读,可以链式操作,简单的代码即可实现丰富的筛选、排序和分组功能。
  • 延迟执行,只有在ToList、ToArray时才会正式执行,和yeild一样的效果。
var arr = Enumerable.Range(1, 100).ToArray(); //生成一个数组
var evens = arr.Where(n => int.IsEvenInteger(n)); //并没有执行
var arr2 = arr.GroupBy(n => n % 10).ToArray();

04、集合的一些小技巧

4.1、集合初始化器{}

同类的初始化器类似,用{}来初始化设置集合值,支持数组、字典。

//数组
int[] arr1 = new int[3] { 1, 2, 3 };
int[] arr2 = new int[] { 1, 2, 3 };
int[] arr4 = { 1, 2, 3 };
//字典
Dictionary<int, string> dict1 = new() { { 1, "sam" }, { 2, "william" } };
Dictionary<int, string> dict2 = new() { [5] = "sam", [6] = "zhangsan" }; //索引器写法
var dict3 = new Dictionary<int, string> { { 1, "sam" }, { 2, "william" } };

4.2、集合表达式[]

集合表达式 简化了集合的申明和赋值,直接用[]赋值,比初始化器更简洁,语法形式和JavaScript差不多了。可用于数组、Sapn、List,还可以自定义集合生成器

int[] iarr1 = new int[] { 1, 2, 3, 4 }; //完整的申明方式
int[] iarr2 = { 1, 2, 3, 4 }; //前面声明有类型int[],可省略new
int[] iarr3 = [1, 2, 3, 4];   //简化版的集合表达式
 
List<string> list = ["a1", "b1", "c1"];
Span<char> sc = ['a', 'b', 'c'];
HashSet<string> set = ["a2", "b2", "c2"];
 
//..展开运算符,把集合中的元素展开
List<string> list2 = [.. list,..set, "ccc"]; //a1 b1 c1 a2 b2 c2 ccc

4.3、范围运算符..

a..b表示a到b的范围(不含b),其本质是 System.Range 类型数据,表示一个索引范围,常用与集合操作。

  • 可省略ab,缺省则表示到边界。
  • 可结合倒数^使用。
int[] arr =  new[] { 0, 1, 2, 3, 4, 5 };
Console.WriteLine(arr[1..3]); //1 2  //索引1、2
Console.WriteLine(arr[3..]); //3 4 5 //索引3到结尾
Console.WriteLine(arr[..]);  //全部
Console.WriteLine(arr[^2..]);  //4 5 //倒数到2到结尾
 
var r = 1..3;
Console.WriteLine(r.GetType()); //System.Range

自定义的索引器也可用用范围Range作为范围参数。

05、提高集合性能的一些实践

🚩尽量给集合一个合适的“容量”( capacity) ,几乎所有可变长集合的“动态变长”其实都是有代价的。他们内部会有一个定长的“数组”,当添加元素较多(大于容量)时,就会自动扩容(如倍增),然后把原有“数组”数据拷贝(搬运)到新“数组“中。

  • 因此在使用可变长集合时,尽量给一个合适的大小,可减少频繁扩容带来的性能影响。当然也不可盲目设置一个比较大的容量,这就很浪费内存空间了。stringBuilder也是一样的道理。
  • 可变长集合的插入、删除效率都不高,因为会移动其后续元素。

下面测试一下List<T>,当创建一个长度为1000的List时,设置容量(1000)和不设置容量(默认4)的对比。

int max = 10000;
public void List_AutoLength(){
    List<int> arr = new List<int>();
    for (int i = 0; i < max; i++)
    {
        arr.Add(i);
    }
}
public void List_FixedLength()
{	
    List<int> arr = new List<int>(max);
    for (int i = 0; i < max; i++)
    {
        arr.Add(i);
    }
}

image.png

很明显,自动长度的List速度更慢,也消耗了更多的内存。

image.png

🚩尽量不创建新数组,使用一些数组方法时需要注意尽量不要创建新的数组,如下面示例代码:

var arr = Enumerable.Range(1, 100).ToArray();
// 需求:对arr进行反序操作
var arr2 = arr.Reverse().ToArray(); //用Linq,创建了新数组	
Array.Reverse(arr);                 //使用Array的静态方法,原地反序,没有创建新对象

比较一下上面两种反序的性能:

image.png

文章转载自: 安木夕

原文链接: www.cnblogs.com/anding/p/18…

体验地址: www.jnpfsoft.com/?from=xitu