『ComfyUI』起步

3,540 阅读3分钟

点赞 + 关注 + 收藏 = 学会了

本文简介

Stable Diffusion WebUI 应该是大多数人第一次接触 SD 绘画的工具,这款工具简单易上手,但操作流程相对固定。如果你想拥有更自由的工作流,可以试试 ComfyUI。而且很多新的模型和功能在刚出现时 ComfyUI 的支持度都比较高,比如刚出的 Stable Diffusion 3 Medium,在现阶段也只支持 ComfyUI(注意本文发布的日期)。

01.png

千万不要被这个界面吓到,这叫“节点式”运行界,在Blender、达芬奇等软件中也很常见。

上图中每个框都是一个节点,节点和节点之间用线连接起来,构成一个有输入和输出的工作流。

接下来,我会从 ComfyUI 的安装到使用。本文先讲文生图里最最最基础的功能,以免劝退刚接触 SD 的工友。

安装

本文先介绍 windows 版本的安装方法,mac 的迟点在介绍。使用 SD 作图也推荐使用带N卡的电脑。相比起来 mac 作图的体验不太好。

首先打开这个网址:github.com/comfyanonym…

02.png

点击”Download Link with stable pytorch 2.3 cu12“就会自动下载。

在你看到这篇文章时,这个版本号可能会变,但也是点击这个按钮下载。

下载完会得到一个“ComfyUI_windows_portable_nvidia_cu121_or_cpu.7z”文件,把它解压出来。

配置大模型位置

将大模型保存在 ComfyUI 里

ComfyUI 存放大模型的目录在 ComfyUI_windows_portable\ComfyUI\models\checkpoints 里,直接把下载好的大模型放进去即可。

这里提供几个可以下载大模型的平台:

直接拿 SD WebUI 的大模型过来用

如果你在使用 ComfyUI 之前有在自己电脑安装过 SD WebUI,你可能会面临这么一个问题:需要分别在 SD WebUI 和 ComfyUI 里存放模型?岂不是要复制两份?一个模型五六个G,十几二十个模型,还要复制多一遍?

硬盘表示很大!

ComfyUI 的作者也预料到这个问题了,决定挺身而出~

在 ComfyUI 里找到 extra_model_paths.yaml.example 文件,目录是:ComfyUI_windows_portable\ComfyUI\extra_model_paths.yaml.example,用记事本或者其他编辑器打开它。

03.png

打开后,在文件的前几行可以看到 base_path: path/to/stable-diffusion-webui/ 这一句。

04.png

base_path: 后面的部分改成 SD WebUI 的安装路径即可。

注意,是 SD WebUI 的安装路径,不是 SD WebUI 放模型的路径!

05.png

修改完路径后,还需要把 extra_model_paths.yaml.example.example 后缀去掉才能生效。

最后的文件就变成了 extra_model_paths.yaml

06.png

运行

打开 ComfyUI 的根目录,可以看到 run_cpu.batrun_nvidia_gpu.bat 两个文件。如果你电脑有N卡,那就双击运行run_nvidia_gpu.bat

07.png

等待几秒后,浏览器就会自动打开 http://127.0.0.1:8188/ 这个地址。

08.png

看到这个界面证明启动成功了。

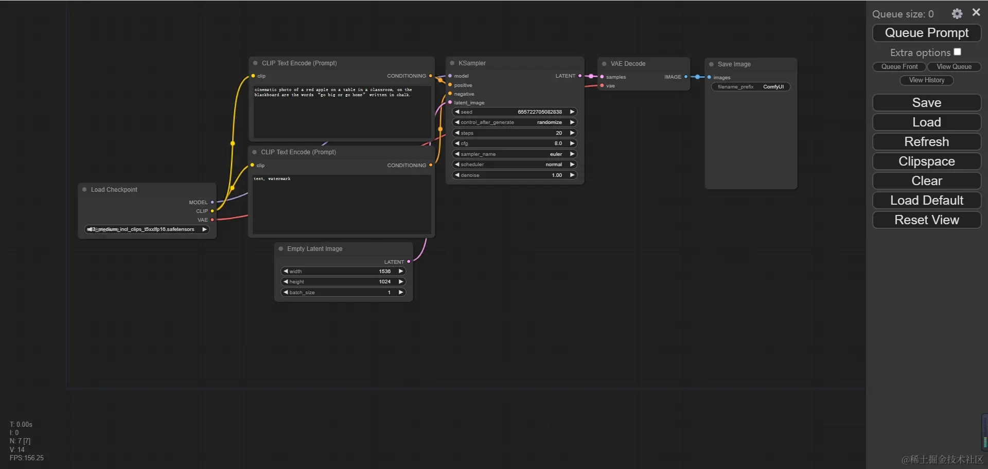
在入门阶段我们只需关注下图红框选中的节点。

09.png

最左边“Load Checkpoint”这个框是选择绘画模型的,不同模型画出来的风格和效果都是不一样的,你可以根据前面提到的模型网站下载好地址并放到指定位置。

中间提示词框,默认已经给我们配置好了,上方那个是正向提示词,下方的是反向提示词。在正向提示词输入框里输入你想生成的内容,反向提示词就是你不想生成的内容。

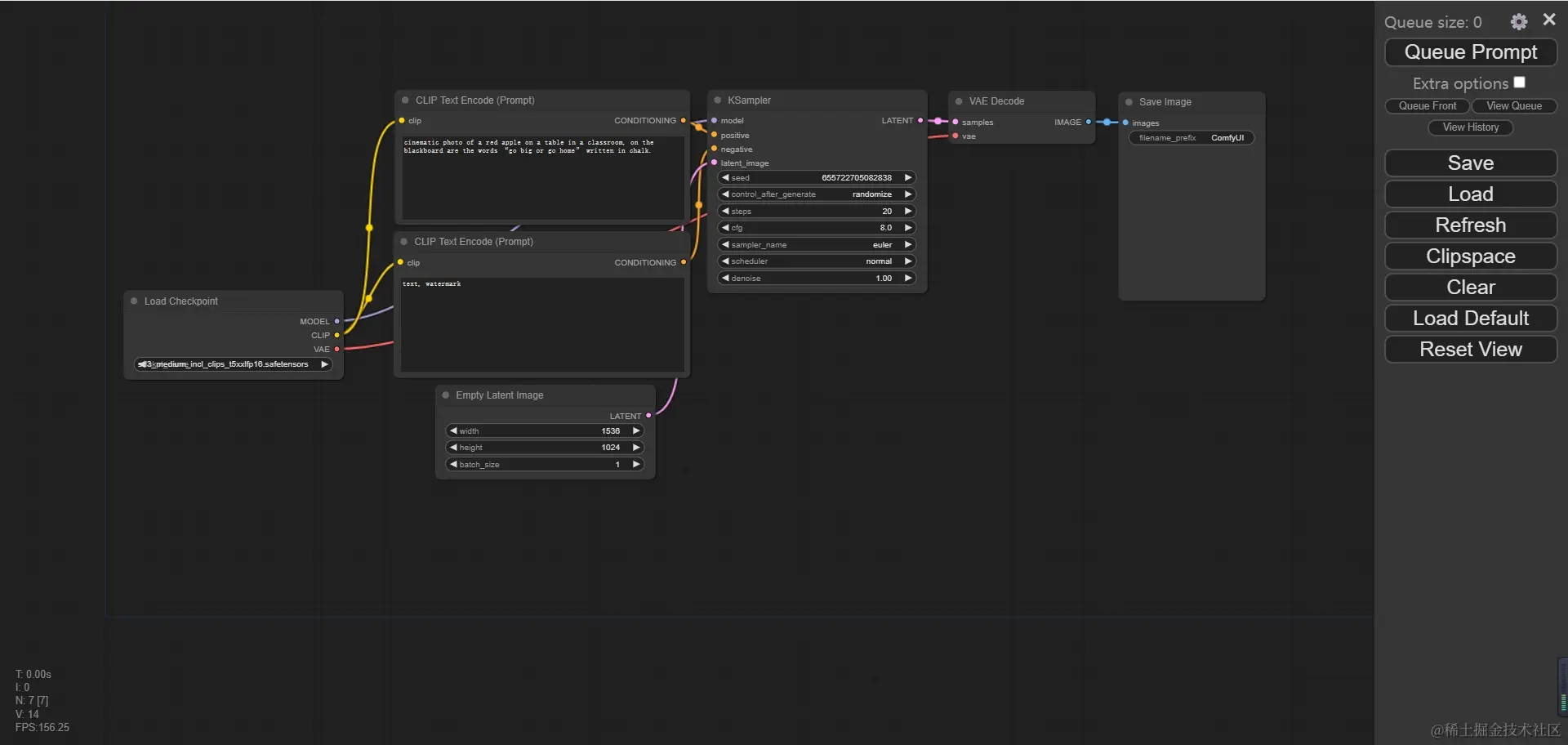
点击 “Queue Prompt” 按钮就开始生成图片了,在生成图片的过程中,执行到哪一步,哪一步就会被一个绿框框选住。

10.png

生成出来的图片会出现在 “Save Image” 这个节点里。

11.png


以上就是本文的全部内容,希望这篇文章能让你快速上手 ComfyUI。

下一篇会讲解上图各个节点的含义和用法。

64.gif

点赞 + 关注 + 收藏 = 学会了