代码GitHub:github.com/lanjie6/Des…
状态模式
状态模式是指对有状态的对象,把复杂的“判断逻辑”提取到不同的状态对象中,允许状态对象在其内部状态发生改变时改变其行为。
进一步阐述:
当控制一个对象状态转换的条件表达式过于复杂时,把相关“判断逻辑”提取出来,用各个不同的类进行表示,系统处于哪种情况,直接使用相应的状态类对象进行处理,这样能把原来复杂的逻辑判断简单化,消除了 if-else、switch-case 等冗余语句,代码更有层次性,并且具备良好的扩展力。
状态模式包含三种角色:
- Context(环境类角色):也称为上下文,它定义了客户端需要的接口,内部维护一个当前状态,并负责具体状态的切换。
- State(抽象状态角色):定义一个接口,用以封装环境对象中的特定状态所对应的行为,可以有一个或多个行为。
- Concrete State(具体状态角色):实现抽象状态所对应的行为,并且在需要的情况下进行状态切换。
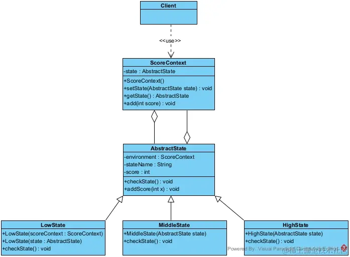
案例:以一个学生成绩的状态转换为例。本实例包含了“不及格”,“中等”和“优秀” 3 种状态,当学生的分数小于 60 分时为“不及格”状态,当分数大于等于 60 分且小于 90 分时为“中等”状态,当分数大于等于 90 分时为“优秀”状态。其中学生成绩状态测试ScoreContext类就是环境类角色,学生成绩状态AbstractState抽象类就是抽象状态角色,不及格状态LowState类、中等状态MiddleState类、优秀状态HighState类就是具体的状态角色。
UML类图:
客户端Client类:
/**
* 使用状态模式的客户端
*/
public class Client {
public static void main(String[] args) {
ScoreContext account = new ScoreContext();
System.out.println("学生成绩状态测试:");
account.add(30);
account.add(40);
account.add(25);
account.add(-15);
account.add(-25);
}
}
学生成绩状态测试ScoreContext类:
/**
* 学生成绩状态测试类(环境类)
*/
public class ScoreContext {
private AbstractState state;
ScoreContext() {
state = new LowState(this);
}
public void setState(AbstractState state) {
this.state = state;
}
public AbstractState getState() {
return state;
}
public void add(int score) {
state.addScore(score);
}
}
学生成绩状态AbstractState抽象类:
/**
* 抽象状态类
*/
public abstract class AbstractState {
//环境
protected ScoreContext environment;
//状态名
protected String stateName;
//分数
protected int score;
/**
* 检查当前状态
*/
public abstract void checkState();
public void addScore(int x) {
score += x;
System.out.print("加上:" + x + "分,当前分数:" + score);
checkState();
System.out.println("分,当前状态:" + environment.getState().stateName);
}
}
不及格状态LowState类:
/**
* 不及格(具体状态类)
*/
public class LowState extends AbstractState {
public LowState(ScoreContext scoreContext) {
environment = scoreContext;
stateName = "不及格";
score = 0;
}
public LowState(AbstractState state) {
environment = state.environment;
stateName = "不及格";
score = state.score;
}
public void checkState() {
if (score >= 90) {
environment.setState(new HighState(this));
} else if (score >= 60) {
environment.setState(new MiddleState(this));
}
}
}
中等状态MiddleState类:
/**
* 中等 (具体状态类)
*/
public class MiddleState extends AbstractState {
public MiddleState(AbstractState state) {
environment = state.environment;
stateName = "中等";
score = state.score;
}
public void checkState() {
if (score < 60) {
environment.setState(new LowState(this));
} else if (score >= 90) {
environment.setState(new HighState(this));
}
}
}
优秀状态HighState类:
/**
* 优秀
*/
public class HighState extends AbstractState {
public HighState(AbstractState state) {
environment = state.environment;
stateName = "优秀";
score = state.score;
}
public void checkState() {
if (score < 60) {
environment.setState(new LowState(this));
} else if (score < 90) {
environment.setState(new MiddleState(this));
}
}
}
运行结果:
总结:
- 结构清晰,状态模式将与特定状态相关的行为局部化到一个状态中,并且将不同状态的行为分割开来,满足“单一职责原则”。
- 将状态转换显示化,减少对象间的相互依赖。将不同的状态引入独立的对象中会使得状态转换变得更加明确,且减少对象间的相互依赖。
- 状态类职责明确,有利于程序的扩展。通过定义新的子类很容易地增加新的状态和转换。
- 状态模式的使用必然会增加系统的类与对象的个数。状态模式的结构与实现都较为复杂,如果使用不当会导致程序结构和代码的混乱。
- 状态模式对开闭原则的支持并不太好,对于可以切换状态的状态模式,增加新的状态类需要修改那些负责状态转换的源码,否则无法切换到新增状态,而且修改某个状态类的行为也需要修改对应类的源码。
典型运用场景举例:
- 一个操作中含有庞大的分支结构,并且这些分支决定于对象的状态时,例如条件、分支判断语句的替代者。
- 工作流场景的设计,例如审批流程,请假流程,状态会随着审批者的审批结果而改变。
设计模式相关文章
- 【Java设计模式】设计模式七大基本原则(一)
- 【Java设计模式】创建型设计模式-单例模式(二)
- 【Java设计模式】创建型设计模式-工厂模式(三)
- 【Java设计模式】创建型设计模式-建造者模式(四)
- 【Java设计模式】创建型设计模式-原型模式(五)
- 【Java设计模式】结构型设计模式-适配器模式(六)
- 【Java设计模式】结构型设计模式-装饰者模式(七)
- 【Java设计模式】结构型设计模式-门面模式(八)
- 【Java设计模式】结构型设计模式-桥接模式(九)
- 【Java设计模式】结构型设计模式-代理模式(十)
- 【Java设计模式】结构型设计模式-享元模式(十一)
- 【Java设计模式】结构型设计模式-组合模式(十二)
- 【Java设计模式】行为型设计模式-策略模式(十三)
- 【Java设计模式】行为型设计模式-模板方法模式(十四)
- 【Java设计模式】行为型设计模式-观察者模式(十五)
- 【Java设计模式】行为型设计模式-责任链模式(十六)
- 【Java设计模式】行为型设计模式-委派模式(十七)
- 【Java设计模式】行为型设计模式-状态模式(十八)
- 【Java设计模式】行为型设计模式-中介者模式(十九)
- 【Java设计模式】行为型设计模式-迭代器模式(二十)
- 【Java设计模式】行为型设计模式-访问者模式(二十一)
- 【Java设计模式】行为型设计模式-备忘录模式(二十二)
- 【Java设计模式】行为型设计模式-解释器模式(二十三)