JMeter——脚本开发(四)

130 阅读1分钟

(www.cnblogs.com/feihan/p/12…)

1. 脚本开发方式大纲

 

   1、badboy进行录制和导出

    badboy下载地址:

    链接:pan.baidu.com/s/18Po3Rssr…
提取码:h4w4

    直接解压就可以使用,在界面上输入对应录制的url进行操作,录制完成后导出为:export to jmeter,在jmeter中打开后即可对脚本进行优化

 

 

 

2、jmeter代理服务器

 

a、设置启动服务代理,在网络设置代理服务,如果为第三方服务器则写第三方服务器的IP而非本地IP(127.0.0.1)

b、打开jmeter,新建线程组,目的为了录制后的脚本有地方存放,目标控制器选择对应的主线程组,存放脚本,添加非测试元件:http代理服务器,点击启动后则可以进行录制,录制完成后停止,在线程组中回出现请求的录制脚本

 

 

 

 

c、可在http服务代理请求中排除模式使用正则表达式进行过滤

 

 

d、再次代理请求录制,已发现.png格式已被过滤掉了

 

 

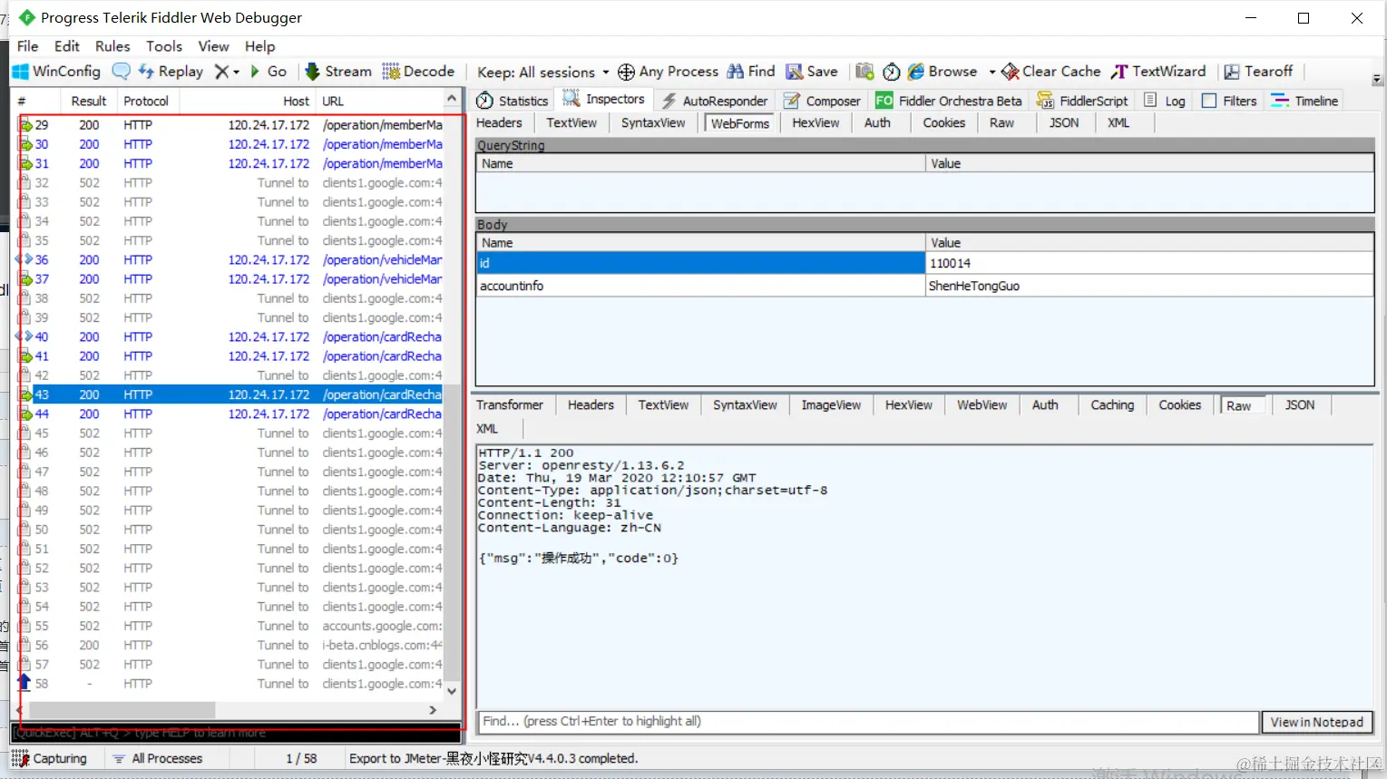
3、进行fiddler抓包后导出jmx格式,在jmeter中打开后进行优化,抓包后选择对应的url进行备注,(选中url按M键备注)

      下载fiddler插件后导出jmx

      插件下载链接:

      链接:pan.baidu.com/s/18uffy67l…
提取码:iy20

    

 

     

 

     在jmeter中打开导出的文件,可以看到对应的备注url,进行录制脚本优化