React基础梳理,万字总结,总能帮到你~

2,509 阅读17分钟

第1章:React入门

1.1.React简介

React的特点

  • 1.声明式编码
  • 2.组件化编码
  • 3.React Native 编写原生应用
  • 4.高效(优秀的Diffing算法)

React高效的原因

  • 1.使用虚拟(virtual)DOM, 不总是直接操作页面真实DOM。
  • 2.DOM Diffing算法, 最小化页面重绘。

1.2.React的基本使用

相关js库

  • 1.react.js:React核心库。
  • 2.react-dom.js:提供操作DOM的react扩展库。
  • 3.babel.min.js:解析JSX语法代码转为JS代码的库。

创建虚拟DOM的两种方式

image.png

  • 1.纯JS方式(一般不用)
  • 2.JSX方式

虚拟DOM与真实DOM

  • 1.通过一些API来创建一种 “特别” 的一般js对象,例如:const VDOM = React.createElement('xx',{id:'xx'},'xx'),这就是一个简单的虚拟DOM对象
  • 2.虚拟DOM对象最终都会被React转换为真实的DOM。我们编码时基本只需要操作react的虚拟DOM相关数据, react会转换为真实DOM变化而更新界面。

1.3.React JSX

image.png

JSX

  • 1.全称: JavaScript XML
  • 2.react定义的一种类似于XML的JS扩展语法: React.createElement(component, props, ...children)方法的语法糖
  • 3.作用: 用来简化创建虚拟DOM
  • 4.标签名任意: HTML标签或其它标签
  • 5.标签属性任意: HTML标签属性或其它
  • 6.基本语法规则:
    1. 遇到 <开头的代码, 以标签的语法解析: html同名标签转换为html同名元素, 其它标签需要特别解析
    2. 遇到以 { 开头的代码,以JS语法解析: 标签中的js表达式必须用{ }包含
  • 7.babel.js的作用
    1. 浏览器不能直接解析JSX代码, 需要babel转译为纯JS的代码才能运行
    2. 只要用了JSX,都要加上type="text/babel", 声明需要babel来处理

渲染虚拟DOM(元素)

  • 1.语法: ReactDOM.render(virtualDOM, containerDOM)
  • 2.作用: 将虚拟DOM元素渲染到页面中的真实容器DOM中显示
  • 3.参数说明:
    1. 参数一: 纯js或jsx创建的虚拟dom对象
    2. 参数二: 用来包含虚拟DOM元素的真实dom元素对象(一般是一个div)

1.2.模块与组件、模块化与组件化的理解

模块和模块化

  • 1.理解:向外提供特定功能的js程序, 一般就是一个js文件
  • 2.为什么要拆成模块?随着业务逻辑增加,代码越来越多且复杂。
  • 3.作用 —— 复用js, 简化js的编写, 提高js运行效率
  • 4.当应用的js都以模块来编写的, 这个应用就是一个模块化的应用

组件和组件化

  • 1.理解:用来实现局部功能效果的代码和资源的集合(html/css/js/image等等)
  • 2.为什么要用组件? 一个界面的功能更复杂
  • 3.作用 —— 复用编码, 简化项目编码, 提高运行效率
  • 4.当应用是以多组件的方式实现, 这个应用就是一个组件化的应用

第2章:React面向组件编程

2.1 组件三大核心属性之 —— state

  • 1.state是组件对象最重要的属性, 值是对象(可以包含多个key-value的组合)
  • 2.组件被称为"状态机", 通过更新组件的state来更新对应的页面显示(重新渲染组件)

强烈注意

  • 1.组件中render方法中的this为组件实例对象
  • 2.组件自定义的方法中this为undefined,如何解决?
    1. 强制绑定this: 通过函数对象的bind()
    2. 箭头函数
  • 3.状态数据,不能直接修改或更新

2.2 组件三大核心属性之 —— props

  • 1.每个组件对象都会有props(properties的简写)属性
  • 2.组件标签的所有属性都保存在props中
  • 3.通过标签属性从组件外向组件内传递变化的数据
  • 4.注意 —— 组件内部无法修改props数据

对props中的属性值进行类型限制和必要性限制

// 第一种方式(React v15.5 开始已弃用)
Person.propTypes = {
 name: React.PropTypes.string.isRequired,
 age: React.PropTypes.number
}

// 第二种方式 —— 使用prop-types库进限制(需要引入prop-types库)
class Person extends React.Component{
        render(){
                const {name,age,sex} = this.props
                return (
                        <ul>
                                <li>姓名:{name}</li>
                                <li>性别:{sex}</li>
                                <li>年龄:{age+1}</li>
                        </ul>
                )
        }
}
//对标签属性进行类型、必要性的限制
Person.propTypes = {
        name:PropTypes.string.isRequired, //限制name必传,且为字符串
        sex:PropTypes.string,//限制sex为字符串
        age:PropTypes.number,//限制age为数值
}
//指定默认标签属性值     
Person.defaultProps = {
        sex:'男',//sex默认值为男
        age:18 //age默认值为18
}
ReactDOM.render(<Person name="tom" age={18} sex="女"/>,document.getElementById('root'))	

2.3 组件三大核心属性之 —— refs与事件处理

ref —— 组件内的标签可以定义ref属性来标识自己:

001.gif

  • 1.字符串形式的ref:
<input ref="input1"/>
  • 2.回调形式的ref:
<input ref={(val)=>{this.input1 = val}}/>
  • 3.createRef创建ref容器:
myRef = React.createRef() 
<input ref={this.myRef}/>

事件处理

  • 1.通过onXxx属性(例如:onClick)指定事件处理函数(注意大小写)
      1. React使用的是自定义(合成)事件, 而不是使用的原生DOM事件
      1. React中的事件是通过事件委托方式处理的(委托给组件最外层的元素)
  • 2.通过event.target得到发生事件的DOM元素对象

受控组件和非受控组件

  1. 非受控组件的输入 就像传统的html表单输入一样:我们只有在触发其他事件(例如点击提交按钮时),才可以获取 DOM 数据中的值
class Form extends Component {
  /** 提交时候获取数据 */  
  handleSubmitClick = () => {
    const name = this._name.value;
    // 检测数据提示然后
  }
  render() {
    return  (
      <div>
        <input type="text" ref={input => this._name = input} />
        <button onClick={this.handleSubmitClick}>Sign up</button>
      </div>
    );
  }
}
  1. 受控组件的输入 接受当前输入的值作为参数,并且在值发生改变的时候实时执行回调函数。当用户一旦进行了数据的修改,程序立刻就可以知道哪些状态发生了改变,这时候我们就可以基于状态修改来构建更好的表单交互与用户体验
class NameForm extends React.Component {
  constructor(props) {
    super(props);
    this.state = {value: ''};

    this.handleChange = this.handleChange.bind(this);
    this.handleSubmit = this.handleSubmit.bind(this);
  }

  handleChange(event) {
    this.setState({value: event.target.value});
  }

  handleSubmit(event) {
    alert('提交的名字: ' + this.state.value);
    event.preventDefault();
  }

  render() {
    return (
      <form onSubmit={this.handleSubmit}>
        <label>
          名字:
          <input type="text" value={this.state.value} onChange={this.handleChange} />
        </label>
        <input type="submit" value="提交" />
      </form>
    );
  }
}

受控组件非受控组件可以类比服务器和客户端的 pushpull 模型,push 是服务器主动发送数据给客户端,一旦有“数据改变”就立即推送,所以用户可以基于最新的消息做处理,而 pull 模型没法知道数据的细节变化,即使遇到了错误输出也只能间接检查通知用户。

如果你的表单在交互的过程中足够简单,仅仅只需要提交时候验证,并且没有级联数据,强制格式输入等复杂用户交互那么可以选择非受控组件。当然选择并不是一次性的,我们可以在开发过程中迁移非受控组件到受控组件(应该没有小伙伴反向操作吧)

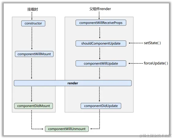
2.4 组件的生命周期

理解 React 的生命周期

  1. 组件从创建到死亡它会经历一些特定的阶段。
  2. React组件中包含一系列勾子函数(生命周期回调函数), 会在特定的时刻调用。
  3. 我们在定义组件时,会在特定的生命周期回调函数中,做特定的工作。

生命周期流程图(旧)

image.png

    1. 初始化阶段: 由ReactDOM.render()触发---初次渲染
    • 1.constructor()
    • 2.componentWillMount()
    • 3.render()
    • 4.componentDidMount()
    1. 更新阶段: 由组件内部this.setSate()或父组件重新render触发
    • 1.shouldComponentUpdate()
    • 2.componentWillUpdate()
    • 3.render()
    • 4.componentDidUpdate()
    1. 卸载组件: 由ReactDOM.unmountComponentAtNode()触发
    • 1.componentWillUnmount()

生命周期流程图(新)

image.png

    1. 初始化阶段: 由ReactDOM.render()触发---初次渲染
    • 1.constructor()
    • 2.getDerivedStateFromProps
    • 3.render()
    • 4.componentDidMount()
    1. 更新阶段: 由组件内部this.setSate()或父组件重新render触发
    • 1.getDerivedStateFromProps
    • 2.shouldComponentUpdate()
    • 3.render()
    • 4.getSnapshotBeforeUpdate
    • 5.componentDidUpdate()
    1. 卸载组件: 由ReactDOM.unmountComponentAtNode()触发
    • 1.componentWillUnmount()

2.5 虚拟DOM与DOM Diffing算法

image.png

第3章:基于脚手架的react应用

3.1 使用create-react-app创建react应用

  • 第一步,全局安装:npm i -g create-react-app
  • 第二步,切换到想创项目的目录,使用命令:create-react-app hello-react
  • 第三步,进入项目文件夹:cd hello-react
  • 第四步,启动项目:npm start
// react脚手架项目结构
public ---- 静态资源文件夹
    favicon.icon ------ 网站页签图标
    index.html -------- 主页面
    logo192.png ------- logo图
    logo512.png ------- logo图
    manifest.json ----- 应用加壳的配置文件
    robots.txt -------- 爬虫协议文件
src ---- 源码文件夹
    App.css -------- App组件的样式
    App.js --------- App组件
    App.test.js ---- 用于给App做测试
    index.css ------ 样式
    index.js ------- 入口文件
    logo.svg ------- logo图
    reportWebVitals.js
            --- 页面性能分析文件(需要web-vitals库的支持)
    setupTests.js
            ---- 组件单元测试的文件(需要jest-dom库的支持)

3.2 功能界面的组件化编码流程(通用)

    1. 拆分组件: 拆分界面,抽取组件
    1. 实现静态组件: 使用组件实现静态页面效果
    1. 实现动态组件
    • 3.1 动态显示初始化数据
      • 3.1.1 数据类型
      • 3.1.2 数据名称
      • 3.1.2 保存在哪个组件?
    • 3.2 交互(从绑定事件监听开始)

3.3 react脚手架配置代理

  1. 第一步:创建代理配置文件
在src下创建配置文件:src/setupProxy.js
  1. 编写setupProxy.js配置具体代理规则:
const proxy = require('http-proxy-middleware')

module.exports = function(app) {
  app.use(
    proxy('/api1', {  //api1是需要转发的请求(所有带有/api1前缀的请求都会转发给5000)
      target: 'http://localhost:5000', //配置转发目标地址(能返回数据的服务器地址)
      changeOrigin: true, //控制服务器接收到的请求头中host字段的值
      /*
      	changeOrigin设置为true时,服务器收到的请求头中的host为:localhost:5000
      	changeOrigin默认值为false,但我们一般将changeOrigin值设为true
      */
      pathRewrite: {'^/api1': ''} //去除请求前缀,保证交给后台服务器的是正常请求地址(必须配置)
    }),
    proxy('/api2', { 
      target: 'http://localhost:5001',
      changeOrigin: true,
      pathRewrite: {'^/api2': ''}
    })
  )
}

4. React路由

4.1 SPA的理解

  • 1.单页Web应用(single page web application,SPA)。
  • 2.整个应用只有一个完整的页面。
  • 3.点击页面中的链接不会刷新页面,只会做页面的局部更新。
  • 4.数据都需要通过ajax请求获取, 并在前端异步展现。

4.2 路由的理解

    1. 什么是路由?
    2. 一个路由就是一个映射关系(key:value)
    3. key为路径, value可能是function或component
    4. 路由分类
    1. 后端路由:
    1. 理解: value是function, 用来处理客户端提交的请求。
    2. 注册路由: router.get(path, function(req, res))
    3. 工作过程:当node接收到一个请求时, 根据请求路径找到匹配的路由, 调用路由中的函数来处理请求, 返回响应数据
    1. 前端路由:
    1. 浏览器端路由,value是component,用于展示页面内容。
    2. 注册路由: <Route path="/test" component={Test}>
    3. 工作过程:当浏览器的path变为/test时, 当前路由组件就会变为Test组件

4.3 React 路由使用

react-router-dom是一个处理页面跳转的三方库,在使用之前需要先安装到我们的项目中:

# npm
npm install react-router-dom
# yarn
yarn add react-router-dom

混合组件化

  • index => home => main/about/topics
// index.js
import React from 'react';
import ReactDOM from 'react-dom';
import Home from './pages/route-demo/home';
ReactDOM.render(<Home />, document.getElementById('root'));
// route-demo/home
import React, { Component } from 'react';
import { HashRouter, Route, Link, Switch } from 'react-router-dom';
import Main from './main'
import About from './about'
import Topics from './topics'
class Home extends Component {
    constructor(props) {
        super(props);
        this.state = {}
    }
    render() {
        return (
            <HashRouter>
                {/* HashRouter里面一定要有一个根节点,不能直接写Route */}
                <div>
                    <ul>
                        <li><Link to="/">Home</Link></li>
                        <li><Link to="/about">about</Link></li>
                        <li><Link to="/topics">topics</Link></li>
                    </ul>
                    <hr />
                    {/* exact 精准匹配 */}
                    <Route exact path="/" component={Main}></Route>
                    <Route path="/about" component={About}></Route>
                    <Route path="/topics" component={Topics}></Route>
                </div>
            </HashRouter>
        );
    }
}
export default Home;

路由配置化

  • 路由配置化:把路由单独抽取出来,不和link写在一起
  • this.props.children 表示组件所有的子节点。
  • index => router => home => admin/about/contact
// router.js
class IRouter extends Component {
    constructor(props) {
        super(props);
        this.state = {}
    }
    render() {
        return (
            <BrowserRouter>
                <Home>
                    <Route exact path='/' component={Admin} />
                    <Route path='/about' component={About} />
                    <Route path='/contact' component={Contact} />
                </Home>
            </BrowserRouter>
        );
    }
}
export default IRouter;
// home.js
class Home extends Component {
    render() {
        return (
            <div>
                <ul>
                    <li><Link to='/'>Home</Link></li>
                    <li><Link to='/about'>About Us</Link></li>
                    <li><Link to='/contact'>Contact Us</Link></li>
                </ul>
                <hr />
                {this.props.children}
            </div>
        )
    }
}
export default Home;

嵌套路由

  • 一级路由 index => router => home => admin/about/contact
  • 二级路由 admin => 公司/文化/员工
// home.js
class Home extends Component {
    render() {
        return (
            <div>
                <ul>
                    <li><Link to='/admin'>Home</Link></li>
                    <li><Link to='/about'>About Us</Link></li>
                    <li><Link to='/contact'>Contact Us</Link></li>
                </ul>
                <hr />
                {this.props.children}
            </div>
        )
    }
}
export default Home;
//router.js
class IRouter extends Component {
    constructor(props) {
        super(props);
        this.state = {}
    }
    render() {
        return (
            <BrowserRouter>
                <Home>
                    {/* 嵌套路由不用写component 写render 继续渲染下一级路由 */}
                    {/* 嵌套路由 不能加exact  否则不能匹配到`/admin` 只能精准匹配到`/` */}
                    <Route path='/admin' render={()=>
                        <Admin>
                            <Route path='/admin/company' component={About} />
                            <Route path='/admin/culture' component={About} />
                            <Route path='/admin/people' component={About} />
                        </Admin>
                    } />
                    <Route path='/about' component={About} />
                    <Route path='/contact' component={Contact} />
                </Home>
            </BrowserRouter>
        );
    }
}
export default IRouter;
// admin.js
class Admin extends Component {
    render() {
        return (
            <div>
                This is Admin Page.
                <ul>
                    <li><Link to='/admin/company'>公司</Link></li>
                    <li><Link to='/admin/culture'>文化</Link></li>
                    <li><Link to='/admin/people'>员工</Link></li>
                </ul>
                <hr />
                {this.props.children}
            </div>
        );
    }
}
export default Admin;

5. redux

redux是什么

  1. redux是一个专门用于做状态管理的JS库(不是react插件库)。
  2. 它可以用在react, angular, vue等项目中, 但基本与react配合使用。
  3. 作用 —— 集中式管理react应用中多个组件共享的状态。

什么情况下需要使用redux

  1. 某个组件的状态,需要让其他组件可以随时拿到(共享)。
  2. 一个组件需要改变另一个组件的状态(通信)。
  3. 总体原则:能不用就不用, 如果不用比较吃力才考虑使用。

5.1 redux的三个核心概念

action

  1. 动作的对象
  2. 包含2个属性
    • type:标识属性, 值为字符串, 唯一, 必要属性
    • data:数据属性, 值类型任意, 可选属性
  3. 例子:{ type: 'ADD_STUDENT', data : {name: 'tom',age:18} }

reducer

  1. 用于初始化状态、加工状态。
  2. 加工时,根据旧的state和action, 产生新的state的纯函数。

store

  1. 将state、action、reducer联系在一起的对象
  2. 如何得到此对象?
    • 1.import {createStore} from 'redux'
    • 2.import reducer from './reducers'
    • 3.const store = createStore(reducer)
  3. 此对象的功能?
    • 1.getState(): 得到state
    • 2.dispatch(action): 分发action, 触发reducer调用, 产生新的state
    • 3.subscribe(listener): 注册监听, 当产生了新的state时, 自动调用

补充:react-redux

基于react框架的react-redux使用可以参考这篇:juejin.cn/post/727082…

5.2 redux的核心API

createstore()

作用:创建包含指定reducer的store对象

store对象

    1. 作用: redux库最核心的管理对象
    1. 它内部维护着:
    • 1)state
    • 2)reducer
    1. 核心方法:
    • 1)getState()
    • 2)dispatch(action)
    • 3)subscribe(listener)
    1. 具体编码:
    • 1)store.getState()
    • 2)store.dispatch({type:'INCREMENT', number})
    • 3)store.subscribe(render)

applyMiddleware()

作用:应用上基于redux的中间件(插件库)

combineReducers()

作用:合并多个reducer函数

5.3 redux 用法示例

  1. 在src 目录下新建redux 文件目录,新建核心文件 store.js
import { createStore , combineReducers} from 'redux';
import countReducer from './count_reducer';
import colorReducer from './color_reducer';

// 使用该方法合并两个reducer
const rootReducer = combineReducers({
  countReducer,
  colorReducer
});

const store = createStore(rootReducer);

export default store;
  1. 实现一个简单的加、减法的求和计算器:
import React, { Component } from 'react'
import store from '../redux/store';

export class Count extends Component {
  constructor(props) {
    super(props);
    this.state = {count: 0};
  }

  componentDidMount() {
    store.subscribe(() => {
      this.setState({});
    })
  }

  increment = ()=> {
    const {value} = this.selectNumber;
    store.dispatch({type: 'increment', data: Number(value)});
  }

  decrement = ()=> {
    const {value} = this.selectNumber;
    store.dispatch({type: 'decrement', data: Number(value)});
  }

  incrementIfOdd = ()=> {
    const {value} = this.selectNumber;
    const count = store.getState().countReducer;
    if(count % 2 !== 0) {
      store.dispatch({type: 'increment', data: Number(value)});
    }
  }

  incrementAsync = ()=> {
    setTimeout(() => {
      const {value} = this.selectNumber;
      store.dispatch({type: 'increment', data: Number(value)});
    }, 500)
  }

  render() {
    return (
      <div>
        <h1>当前求和为: {store.getState().countReducer}</h1>
        <select ref={val => this.selectNumber = val} style={{width: '50px'}}>
          <option value="1">1</option>
          <option value="2">2</option>
          <option value="3">3</option>
        </select>&nbsp;
        <button onClick={this.increment}>+</button>&nbsp;
        <button onClick={this.decrement}>-</button>&nbsp;
        <button onClick={this.incrementIfOdd}>求和为奇数再加</button>&nbsp;
        <button onClick={this.incrementAsync}>异步求和</button>&nbsp;
      </div>
    )
  }
}

export default Count
  1. 在redux 目录下新建 count 的reducer —— count_reducer.js
/**
 * 创建一个为组件count 服务的reducer
 */
const initState = 0;
export default function countReducer(prestate = initState, action) {
  const {type, data} = action;
  console.log(action);
  switch(type) {
    case 'increment': return prestate + data;
    case 'decrement': return prestate - data;
    default: return initState;
  }
}

第6章:react的扩展核心知识

6.1. setState

setState更新状态的2种写法

(1). setState(stateChange, [callback])------对象式的setState
    1.stateChange为状态改变对象(该对象可以体现出状态的更改)
    2.callback是可选的回调函数, 它在状态更新完毕、界面也更新后(render调用后)才被调用

(2). setState(updater, [callback])------函数式的setState
    1.updater为返回stateChange对象的函数。
    2.updater可以接收到state和props。
    4.callback是可选的回调函数, 它在状态更新、界面也更新后(render调用后)才被调用。

总结:

  • 1.对象式的setState是函数式的setState的简写方式 (语法糖)
  • 2.使用原则:
    • (1).如果新状态不依赖于原状态 ===> 使用对象方式
    • (2).如果新状态依赖于原状态 ===> 使用函数方式
    • (3).如果需要在setState()执行后获取最新的状态数据, 要在第二个callback函数中读取

6.2. lazyLoad

路由组件的lazyLoad

// 1.通过React的lazy函数配合import()函数动态加载路由组件 ===> 路由组件代码会被分开打包
const Login = lazy(()=>import('@/pages/Login'))

// 2.通过<Suspense>指定在加载得到路由打包文件前显示一个自定义loading界面
<Suspense fallback={<h1>loading.....</h1>}>
    <Switch>
        <Route path="/xxx" component={Xxxx}/>
        <Redirect to="/login"/>
    </Switch>
</Suspense>

6.3. Hooks

6.3.1. React Hook/Hooks是什么?

(1). Hook是React 16.8.0版本增加的新特性/新语法
(2). 可以让你在函数组件中使用 state 以及其他的 React 特性

6.3.2. State Hook

(1). State Hook让函数组件也可以有state状态, 并进行状态数据的读写操作
(2). 语法: const [xxx, setXxx] = React.useState(initValue)  
(3). useState() 说明:
        参数: 第一次初始化指定的值在内部作缓存
        返回值: 包含2个元素的数组, 第1个为内部当前状态值, 第2个为更新状态值的函数
(4). setXxx() 2种写法:
        setXxx(newValue): 参数为非函数值, 直接指定新的状态值, 内部用其覆盖原来的状态值
        setXxx(value => newValue): 参数为函数, 接收原本的状态值, 返回新的状态值, 内部用其覆盖原来的状态值

6.3.3. Effect Hook

(1). Effect Hook 可以让你在函数组件中执行副作用操作(用于模拟类组件中的生命周期钩子)
(2). React中的副作用操作:
    发ajax请求数据获取
    设置订阅 / 启动定时器
    手动更改真实DOM
(3). 语法和说明: 
    useEffect(() => { 
      // 在此可以执行任何带副作用操作
      return () => { // 在组件卸载前执行
        // 在此做一些收尾工作, 比如清除定时器/取消订阅等
      }
    }, [stateValue]) // 如果指定的是[], 回调函数只会在第一次render()后执行
    
(4). 可以把 useEffect Hook 看做如下三个函数的组合
        componentDidMount()
        componentDidUpdate()
    	componentWillUnmount() 

6.3.4. Ref Hook

(1). Ref Hook可以在函数组件中存储/查找组件内的标签或任意其它数据
(2). 语法: const refContainer = useRef()
(3). 作用:保存标签对象,功能与React.createRef()一样

6.4. Context

理解

一种组件间通信方式, 常用于【祖组件】与【后代组件】间通信,常用于解决跨多层父子组件间的数据交互问题。

使用

1) 创建Context容器对象:
	const XxxContext = React.createContext()  
	
2) 渲染子组时,外面包裹xxxContext.Provider, 通过value属性给后代组件传递数据:
	<xxxContext.Provider value={数据}>
		子组件
    </xxxContext.Provider>
    
3) 后代组件读取数据:

//第一种方式:仅适用于类组件 
  static contextType = xxxContext  // 声明接收context
  this.context // 读取context中的value数据
	  
//第二种方式: 函数组件与类组件都可以
  <xxxContext.Consumer>
    {
      value => ( // value就是context中的value数据
        要显示的内容
      )
    }
  </xxxContext.Consumer>

注意

在应用开发中一般不用context, 一般都用它的封装react插件

Context 的使用作用可以对比 vue的 provider/inject:

// 父组件 provide 中提供变量,子组件 inject 中来注入,然后可以在子组件内部使用 provide 的变量

// Father.vue
provide(){ 
    return { 
      demo: this.demoFn,
   }        
}
......
methods:{
    demoFn(){
        this.flag = false
        this.$nextTick(function(){
            this.flag = true
        })
    }
}

// child.vue
...
inject: ['demo']
...
通过inject引入后直接调用 `this.demo()` 即可

6.5. 组件优化

Component的2个问题

    1. 只要执行setState(),即使不改变状态数据, 组件也会重新render() ==> 效率低
    1. 只当前组件重新render(), 就会自动重新render子组件,纵使子组件没有用到父组件的任何数据 ==>效率低

效率高的做法

只有当组件的state或props数据发生改变时才重新render()

原因

Component中的shouldComponentUpdate()总是返回true

解决

  • 办法1: 重写shouldComponentUpdate()方法 比较新旧state或props数据, 如果有变化才返回true, 如果没有返回false
  • 办法2:
    使用PureComponent PureComponent重写了shouldComponentUpdate(), 只有state或props数据有变化才返回true 注意: 只是进行state和props数据的浅比较, 如果只是数据对象内部数据变了, 返回false
    不要直接修改state数据, 而是要产生新数据 项目中一般使用PureComponent来优化

6.6. render props

如何向组件内部动态传入带内容的结构(标签)?

  • Vue中:
  1. 使用slot技术, 也就是通过组件标签体传入结构
  • React中:
  1. 使用children props: 通过组件标签体传入结构
  2. 使用render props: 通过组件标签属性传入结构,而且可以携带数据,一般用render函数属性

children props

<A>
  <B>xxxx</B>
</A>
{this.props.children}
问题: 如果B组件需要A组件内的数据, ==> 做不到 

render props

<A render={(data) => 
  <C data={data}></C>}>
</A>
A组件: {this.props.render(内部state数据)}
C组件: 读取A组件传入的数据显示 {this.props.data} 

6.7. 组件通信方式总结

组件间的关系:

  • 父子组件
  • 兄弟组件(非嵌套组件)
  • 祖孙组件(跨级组件)

几种通信方式:

1.props:
        (1).children props
        (2).render props
2.消息订阅-发布:
        pubs-sub、event等等
3.集中式管理:
        redux、dva等等
4.conText:
        生产者-消费者模式

比较好的搭配方式:

父子组件:props
兄弟组件:消息订阅-发布、集中式管理
祖孙组件(跨级组件):消息订阅-发布、集中式管理、conText(开发用的少,封装插件用的多)