OneNet一次上传多个数据,在可视化页面解析显示

396 阅读4分钟

一、OneNet是什么?

OneNET-中国移动物联网开放平台是由中国移动打造的PaaS物联网开放平台。平台能够帮助开发者轻松实现设备接入与设备连接,提供综合性的物联网解决方案,实现物联网设备的数据获取,数据存储,数据展现。

二、OneNet一次如何上传多个数据?

2.1 单个数据上传

在使用OneNet时,为了接收设备上传的数据,都会建立数据流模板。

image-20221108092321324

一般建立数据流模板时,都认为一个数据流就对应一个传感器的数据。 实际上为了方便数据上传,也可以让一个数据流模板对应一个设备的数据。 一个设备上可能有很多个传感器,可以通过JSON格式将所有传感器数据赋值给一个数据流模板然后一次上传。在可视化页面通过数据过滤器显示出来即可。

看上面的截图里,我建立了一个temp的数据流模板,用来存放温度数据。

接下来我以HTTP协议接入为例,正常一次上传一个数据的方式如下:

报文格式如下:

 POST /devices/<填设备ID>/datapoints HTTP/1.1
 api-key:<填设备的ApiKey>
 Host:api.heclouds.com
 Connection:close
 Content-Length:<填下面需要上传的数据总字节数>
 ​
 {"datastreams":[{"id":"<填数据流名称>","datapoints":[{"value":<上传的值>}]}]}

上传一次值的方式:

 POST /devices/1009326949/datapoints HTTP/1.1
 api-key:Q1=mhFwn=zt6nfp1EYvSsUcwUX8=
 Host:api.heclouds.com
 Connection:close
 Content-Length:61
 ​
 {"datastreams":[{"id":"temp","datapoints":[{"value":24.5}]}]}

2.2 多个数据上传

为了方便演示,重新添加一个数据流模板。

image-20221108095440329

添加成功。

image-20221108095504406

以为OneNet的数据流模板上传的值是JSON类型,只要是标准的JSON可以自己组合即可。

一次上传多个数据JSON示例:

 {"datastreams":[{"id":"data","datapoints":[{"value":{"dev1":10,"dev2":12,"dev3":13,"dev4":14,"dev5":15,"dev6":16,"dev7":17,"dev8":18,"dev9":19,"dev10":20}}]}]}

树形方式查看:

 {
   "datastreams": [
     {
       "id": "data",
       "datapoints": [
         {
           "value": {
             "dev1": 10,
             "dev2": 12,
             "dev3": 13,
             "dev4": 14,
             "dev5": 15,
             "dev6": 16,
             "dev7": 17,
             "dev8": 18,
             "dev9": 19,
             "dev10": 20
           }
         }
       ]
     }
   ]
 }

转义之后: (单片机用)

 "{"datastreams":[{"id":"data","datapoints":[{"value":{"dev1":10,"dev2":12,"dev3":13,"dev4":14,"dev5":15,"dev6":16,"dev7":17,"dev8":18,"dev9":19,"dev10":20}}]}]}"

完整上传的HTTP报文:

 POST /devices/1009326949/datapoints HTTP/1.1
 api-key:Q1=mhFwn=zt6nfp1EYvSsUcwUX8=
 Host:api.heclouds.com
 Connection:close
 Content-Length:159
 ​
 {"datastreams":[{"id":"data","datapoints":[{"value":{"dev1":10,"dev2":12,"dev3":13,"dev4":14,"dev5":15,"dev6":16,"dev7":17,"dev8":18,"dev9":19,"dev10":20}}]}]}

通过TCP调试助手上传的效果:

image-20221108100226258

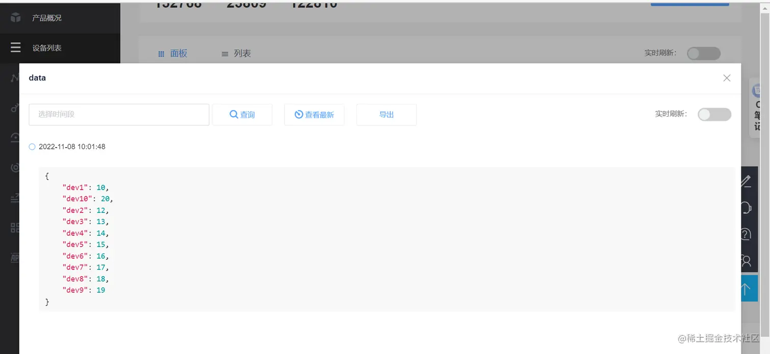
上传成功之后,打开网页查看数据: (可以看到数据已经上传成功了)

image-20221108100714297

三、可视化页面解析数据显示

3.1 柱状图显示多个数据

上传之后,在可视化页面上如果。

image-20221108101345409

先关联控件显示的数据流来源。

然后设置过滤器,提取数据。

 return [{     x: "设备1",     y1: data[0].value.dev1,
 },{
     x: "设备2",
     y1: data[0].value.dev2,
 },{
     x: "设备3",
     y1: data[0].value.dev3,
 },{
     x: "设备4",
     y1: data[0].value.dev4,
 },{
     x: "设备5",
     y1: data[0].value.dev5,
 },{
     x: "设备6",
     y1: data[0].value.dev6,
 },{
     x: "设备7",
     y1: data[0].value.dev7,
 },{
     x: "设备8",
     y1: data[0].value.dev8,
 },{
     x: "设备9",
     y1: data[0].value.dev9,
 },{
     x: "设备10",
     y1: data[0].value.dev10,
 }
 ]

image-20221108102154396

数据提取成功。

image-20221108102214761

通过柱状图显示多个设备的数据。

image-20221108102757891

3.2 折线图显示历史数据

比如,我有一个temp字段,设备不断采集温度上传。 在界面有一个仪表盘显示温度,但是仪表盘只能显示当前实时温度,如果我想显示历史温度怎么办?

(1)修改数据源,采集数据点的数量:

image-20221108104611288

比如,我这里改为100,就表示会保留最新的100个数据在数据源里。

image-20221108104513796

(2)拖拽一个折线图控件

image-20221108104647354

(3)修改过滤器

通过过滤器提取数据,组合数据,返回折线图需要的格式:

 // 最终数据应该是一个数组
  var result = [];
  var dataPoint = null;
  //循环处理选中的数据源的数据点
  for (var i = 0; i < data.length; i++) {
      // 从数据点中取出需要的数据,通过配置键值对使得数据格式符合要求
      dataPoint = {
             x: data[i].update_at,
             y1: data[i].value,
      };
      // 将这个数据点添加进结果中
      result.push(dataPoint);
  }
  return result;

image-20221108104750232

3.3 仪表盘控件过滤器增加

因为刚才修改了数据源采集的点数量,整体数据源的格式就变化了,变为了数组。 为了仪表盘能正常显示最新的温度,需要修改一下仪表盘的过滤器,提取最新的数据显示。 包括文本组件要显示最新上传的数据时间,那么过滤器也需要修改。

//提取最新上报的数据显示
return [{
    "value": data[data.length-1].value
}]


//提取温度最新上报的时间
return [{
    "value": "数据上报时间: " + data[data.length-1].update_at
}]

本文正在参加「金石计划 . 瓜分6万现金大奖」