使用Go开发ChatOps

149 阅读5分钟

目的是什么

为啥要开发ChatOps,那是个啥玩意?

现在各种Ops,比如DevOps,AIOps,ChatOps,NoOps等等,反正其背后的意义就是各种卷运维,让运维无路可走。

既然如此,为何咱还出力不讨好的开发ChatOps呢?

我的理解是“闲的”,用聊天的形式来做一些运维工作。

典型的应用场景如下: (1)、和 Jenkins、GitLab、GitHub 等 CI/CD 工具结合,执行构建、发布,代码合并等。 (2)、和 JIRA、Trello、Tower、禅道、邮件等办公系统结合起来,处理任务。 (3)、和 Kubernetes 云平台结合起来,执行容器的创建、发布等管理。 (4)、和 Zabbix、Prometheus、Open-Falcon 等监控系统结合,接收监控消息

ChatOps 站在巨人的肩膀上发展,也为工作带来了显而易见的好处:

  • 公开透明。所有的工作消息都在同一个聊天平台中沉淀并公开给所有相关成员,消除沟通壁垒,工作历史有迹可循,团队合作更加顺畅。
  • 上下文共享。减少因工作台切换等对消息的截断,保证消息的完整性,让工作承接有序,各角色,各工具都成为完成工作流中的一环,打造真正流畅的工作体验。
  • 移动友好。只需要在前台与预设好的机器人对话即可完成与后台工具、系统的交互,在移动环境下无需再与众多复杂的工具直接对接,大大提升移动办公的可行性。
  • DevOps 文化打造。用与机器人对话这种简单的方式降低 DevOps 的接受门槛,让这种自动化办公的理念更容易的扩展到团队的每一个角落。

本篇文章就简单使用钉钉机器人来做ChatOps。

添加钉钉机器人

登录钉钉开发者后台,依次选择应用开发 > 企业内部开发 > 机器人,点击创建应用image.png image.png 然后记住AppKey和AppSecret,如下: image.png

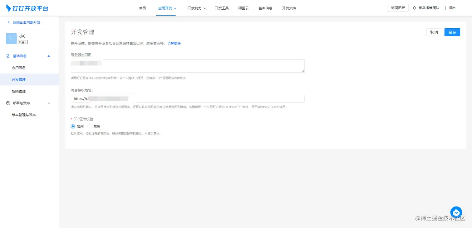
配置服务器出口IP和消息接收地址,如下: image.pngimage.png

注意:配置https地址需要对应的有效证书。

开发机器人

HTTP HEADER

{
  "Content-Type": "application/json; charset=utf-8",
  "timestamp": "1577262236757",
  "sign":"xxxxxxxxxx"
}
参数说明
timestamp消息发送的时间戳,单位是毫秒。
sign签名值。

开发者需对header中的timestamp和sign进行验证,以判断是否是来自钉钉的合法请求,避免其他仿冒钉钉调用开发者的HTTPS服务传送数据,具体验证逻辑如下:

  • timestamp 与系统当前时间戳如果相差1小时以上,则认为是非法的请求。
  • sign 与开发者自己计算的结果不一致,则认为是非法的请求。

必须当timestamp和sign同时验证通过,才能认为是来自钉钉的合法请求。 sign的计算方法: header中的timestamp + "\n" + 机器人的appSecret当做签名字符串,使用HmacSHA256算法计算签名,然后进行Base64 encode,得到最终的签名值。

使用Go开发的样例如下:

package main

import (
	"bytes"
	"crypto/hmac"
	"crypto/sha256"
	"encoding/base64"
	"encoding/json"
	"fmt"
	"io/ioutil"
	"net/http"
	"net/url"
	"strconv"

	"github.com/gin-gonic/gin"
)

const (
	appSecret   = "xxx-xxx"
	baseHookUrl = "https://oapi.dingtalk.com/robot/send"
	accessToken = "xxx"
)

// Body请求体
type incoming struct {
	MsgType           string              `json:"msgtype"`
	Text              *Text               `json:"text"`
	MsgId             string              `json:"msgId"`
	CreateAt          int64               `json:"createAt"`
	ConversationType  string              `json:"conversationType"` // 1-单聊、2-群聊
	ConversationId    string              `json:"conversationId"`   // // 加密的会话ID
	ConversationTitle string              `json:"conversationId"`   // 会话标题(群聊时才有)
	SenderId          string              `json:"senderId"`
	SenderNick        string              `json:"senderNick"`
	SenderCorpId      string              `json:"senderCorpId"`
	SenderStaffId     string              `json:"senderStaffId"`
	ChatbotUserId     string              `json:"chatbotUserId"`
	AtUsers           []map[string]string `json:"atUsers"`

	SessionWebhook string `json:"sessionWebhook"`
	IsAdmin        bool   `json:"isAdmin"`
}

// Message 钉钉消息
type Message struct {
	MsgType string `json:"msgtype"`
	At      At     `json:"at,omitempty"`

	Text     *Text     `json:"text,omitempty"`
	Markdown *Markdown `json:"markdown,omitempty"`
	Link     *Link     `json:"link,omitempty"`
}

// At  定义需要at的用户
type At struct {
	AtMobiles []string `json:"atMobiles,omitempty"`
	IsAtAll   bool     `json:"isAtAll,omitempty"`
}

// MarkDown 类型
type Markdown struct {
	Title string `json:"title,omitempty"`
	Text  string `json:"text,omitempty"`
}

// Text text类型
type Text struct {
	Content string `json:"content,omitempty"`
}

// Link feedCard类型 links 参数
type Link struct {
	Title      string `json:"title,omitempty"`
	Text       string `json:"text,omitempty"`
	MessageURL string `json:"messageURL,omitempty"`
	PicURL     string `json:"picURL,omitempty"`
}

func main() {
	r := gin.New()
	r.POST("/chatops", func(c *gin.Context) {
		// 定义两个变量,其中data是获取request的body,sign是加签
		var (
			sign string
			data []byte
		)
		// 获取body里的请求参数
		//fmt.Println(c.Request.Header)
		httpSign := c.Request.Header.Get("Sign")
		httpTimestamp := c.Request.Header.Get("Timestamp")
		// timestamp 与系统当前时间戳如果相差1小时以上,则认为是非法的请求。
		if tsi, err := strconv.ParseInt(httpTimestamp, 10, 64); err != nil {
			fmt.Println("请求头可能未附加时间戳信息!!")
		} else {
			data, _ = ioutil.ReadAll(c.Request.Body)
			sign = signature(tsi, appSecret)
		}
		// 校验通过
		if httpSign == sign {
			// 获取消息内容
			var body incoming
			if err := json.Unmarshal(data, &body); err != nil {
				fmt.Println(err)
				return
			}

			// 获取文本内容
			content := body.Text.Content
			fmt.Println(content)

			// 根据内容判断做处理

			// 将处理结果返回给机器人
			sendDingTalk("主人," + content)
		}
	})
	r.Run(":9000")
}

func signature(ts int64, secret string) string {
	strToSign := fmt.Sprintf("%d\n%s", ts, secret)
	hmac256 := hmac.New(sha256.New, []byte(secret))
	hmac256.Write([]byte(strToSign))
	data := hmac256.Sum(nil)
	return base64.StdEncoding.EncodeToString(data)
}

func sendDingTalk(content string) {
	msg := &Message{
		MsgType: "markdown",
		At:      At{},
		Markdown: &Markdown{
			Title: "消息测试",
			Text:  content,
		},
	}
	query := url.Values{}
	query.Set("access_token", accessToken)
	hookUrl, _ := url.Parse(baseHookUrl)
	hookUrl.RawQuery = query.Encode()
	msgContent, _ := json.Marshal(msg)
	//创建一个请求
	req, err := http.NewRequest("POST", hookUrl.String(), bytes.NewReader(msgContent))
	if err != nil {
		// handle error
		fmt.Println(err)
	}

	client := &http.Client{}
	//设置请求头
	req.Header.Set("Content-Type", "application/json; charset=utf-8")
	//发送请求
	resp, err := client.Do(req)

	if err != nil {
		// handle error
		fmt.Println(err)
	}
	//关闭请求
	defer resp.Body.Close()
}

然后将其部署到对应的服务器上,在钉钉的测试群里进行对话测试,如下: image.png

可以看到能正常的对答了,具体的返回内容根据业务逻辑进行开发。

注意:钉钉机器人需要增加具体的关键字,只有内容具有对应的关键字才会在群里收到消息。

文档