如何解决fiddler的响应显示乱码问题

2,740 阅读1分钟

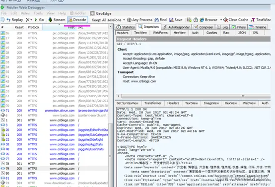
fiddler中Response出现乱码, 这是因为HTML被压缩了, 我们可以通过两种方法去解压。

image.png

  • 方法1:点击Response Raw上方的"Response is encoded any may need to be decoded before inspection. click here to transform"按钮,该响应的乱码文字立刻正常显示中文。

  • 方法2:选中工具栏中的"Decode"。 这样会自动解压缩。Decode按钮为选中状态后,再次发送请求,响应都自动解压,显示中文,若不想自动解压,可取消选中Decode按钮;

  • 方法3(并未生效):
    • windows按钮+R
    • 输入regedit  +回车+是
    • HKEY_CURRENT_USER\Software\Microsoft\Fiddler2
    • 右键新建,选字符串值  加上HeaderEncoding  然后值输入  UTF-8

温馨提示: HeaderEncoding建议设置为UTF-8,因为一般文件的字符编码格式习惯上采用UTF-8格式,而如果此处为GBK,当文件(如此例中.html为UTF-8格式的字符编码)格式不是GBK时,容易出现乱码。故而,建议将其设置为UTF-8格式。然后要记得重启Fiddler才能生效