设计模式-观察者模式

102 阅读3分钟

一、观察者模式介绍

观察者(Observer Pattern)模式的定义:指多个对象间存在一对多的依赖关系,当一个对象的状态发生改变时,所有依赖于它的对象都得到通知并被自动更新。这种模式有时又称作发布-订阅模式、模型-视图模式,它是对象行为型模式。

观察者模式的角色:

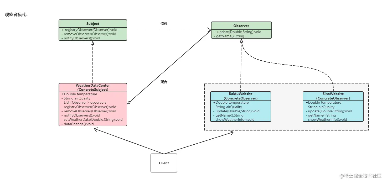
  • 抽象主题(Subject)角色:也叫抽象目标类,它提供了一个用于保存观察者对象的聚集类和增加、删除观察者对象的方法,以及通知所有观察者的抽象方法。
  • 具体主题(Concrete Subject)角色:也叫具体目标类,它实现抽象目标中的通知方法,当具体主题的内部状态发生改变时,通知所有注册过的观察者对象。
  • 抽象观察者(Observer)角色:它是一个抽象类或接口,它包含了一个更新自己的抽象方法,当接到具体主题的更改通知时被调用。
  • 具体观察者(Concrete Observer)角色:实现抽象观察者中定义的抽象方法,以便在得到目标的更改通知时更新自身的状态。

此处我们有一个诉求:

  • 我们有各种不同的网站需要从天气数据中心,实时获取气温与空气质量的信息。
  • 使用观察者模式,当数据发生变更,第一时间推送给网站。

二、观察者模式使用

2.1 示例关系:

2.2 代码实现:

  • 观察者
/* *
 * 1. 抽象观察者(Observer)。
 */

interface Observer {
    /* *
     * 更新气温和空气质量。
     */

    void update(Double temperature, String airQuality);

    /* *
     * 获取当前观察者名。
     */

    String getName();
}



/* *
 * 2. 百度网站类实现抽象观察者接口(ConcreteObserver)。
 */

class BaiduWebsite implements Observer {

    /* *
     * 气温温度。
     */

    private Double temperature;

    /* *
     * 空气质量。
     */

    private String airQuality;


    @Override
    public void update(Double temperature, String airQuality) {
        this.temperature = temperature;
        this.airQuality = airQuality;
        showWeatherInfo();
    }

    @Override
    public String getName() {
        return "百度网站";
    }

    private void showWeatherInfo() {
        System.out.println(getName() + " 显示温度是" + temperature + "℃");
        System.out.println(getName() + " 显示空气质量是" + airQuality);
    }
}



/* *
 * 3. 新浪网站类实现抽象观察者接口(ConcreteObserver)。
 */

class SinaWebsite implements Observer {

    private Double temperature;
    private String airQuality;


    @Override
    public void update(Double temperature, String airQuality) {
        this.temperature = temperature;
        this.airQuality = airQuality;
        showWeatherInfo();
    }

    @Override
    public String getName() {
        return "新浪网站";
    }

    private void showWeatherInfo() {
        System.out.println(getName() + " 显示温度是" + temperature + "℃");
        System.out.println(getName() + " 显示空气质量是" + airQuality);
    }
}
  • 被观察者
/* *
 * 4. 主题接口-抽象被观察者(Subject)。
 */

interface Subject {
    /* *
     * 注册观察者。
     */

    void registryObserver(Observer observer);

    /* *
     * 移除观察者。
     */

    void removeObserver(Observer observer);

    /* *
     * 通知观察者。
     */

    void notifyObservers();
}



/* *
 * 5. 天气数据中心类实现主题接口-具体被观察者(ConcreteSubject)。
 */

class WeatherDataCenter implements Subject {

    private Double temperature;
    private String airQuality;

    /* *
     * 用于存放观察者的集合。
     */

    List<Observer> observers;


    /* *
     * 构造器。
     */

    public WeatherDataCenter() {
        observers = new ArrayList<>();
    }

    @Override
    public void registryObserver(Observer observer) {
        observers.add(observer);
        System.out.println(observer.getName() + " 注册观察者资格成功!");
    }

    @Override
    public void removeObserver(Observer observer) {
        observers.remove(observer);
        System.out.println(observer.getName() + " 取消观察者资格成功!");
    }

    /* *
     * 设置天气数据方法。
     * 调用则说明数据发生变更。
     */

    public void setWeatherData(Double temperature, String airQuality) {
        this.temperature = temperature;
        this.airQuality = airQuality;
        dataChange();
    }

    /* *
     * 数据变更时,通知观察者。
     */

    private void dataChange() {
        notifyObservers();
    }

    @Override
    public void notifyObservers() {
        // 将当前观察者集逐个赋值更新。
        for (Observer observer : observers) {
            observer.update(this.temperature, this.airQuality);
        }
    }
}
  • 客户端调用
/* *
 * 6. 客户端调用。
 */

public class Client {

    public static void main(String[] args) {

        // 创建天气数据中心(创建被观察者)。
        WeatherDataCenter weatherDataCenter = new WeatherDataCenter();

        // 将百度和新浪网站进行注册(注册观察者)。
        weatherDataCenter.registryObserver(new BaiduWebsite());
        weatherDataCenter.registryObserver(new SinaWebsite());
        // 百度网站 注册观察者资格成功!
        // 新浪网站 注册观察者资格成功!

        System.out.println();
        weatherDataCenter.setWeatherData(21.3D, "优");
        // 百度网站 显示温度是21.3℃
        // 百度网站 显示空气质量是优
        // 新浪网站 显示温度是21.3℃
        // 新浪网站 显示空气质量是优

        System.out.println(">>>>>>天气数据信息发生变化>>>>>>");

        weatherDataCenter.setWeatherData(20.7D, "良");
        // 百度网站 显示温度是20.7℃
        // 百度网站 显示空气质量是良
        // 新浪网站 显示温度是20.7℃
        // 新浪网站 显示空气质量是良

    }

}

三、观察者模式总结

优点

  • 降低了目标与观察者之间的耦合关系,两者之间是抽象耦合关系。
  • 目标与观察者之间建立了一套触发机制

缺点

  • 目标与观察者之间的依赖关系并没有完全解除,而且有可能出现循环引用。
  • 当观察者对象很多时,通知的发布会花费很多时间,影响程序的效率。

应用场景

  • 对象间存在一对多关系,一个对象的状态发生改变会影响其他对象。
  • 实现类似广播机制的功能,不需要知道具体收听者,只需分发广播,系统中感兴趣的对象会自动接收该广播。
  • 多层级嵌套使用,形成一种链式触发机制,使得事件具备跨域(跨越两种观察者类型)通知。
  • JDK中的Observable类使用到了该模式。

四、结束语

“-------怕什么真理无穷,进一寸有一寸的欢喜。”

微信公众号搜索:饺子泡牛奶