VRRP技术的应用(拓扑图)

821 阅读1分钟

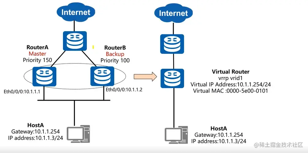
1.VRRP基本结构

QQ截图20220718181335.png

QQ截图20220718181611.png

1.VRRP(Virtual Router Redundancy Protocol,虚拟路由器冗余协议)将可以承担网关功能的路由器加入到备份组中,形成一台虚拟路由器,由VRRP的选举机制决定哪台路由器承担转发任务,局域网内的主机只需将虚拟路由器配置为缺省网关

2.VRRP是一种容错协议,在提高可靠性的同时,简化了主机的配置。在具有多播或广播能力的局域网(如以太网)中,借助VRRP 能在某台设备出现故障时仍然提供高可靠的缺省链路,有效避免单一链路发生故障后网络中断的问题,而无需修改动态路由协议、路由发现协议等配置信息。

1.VRRP协议的实现有VRRPv2和VRRPv3两个版本,VRRPv2于IPv4,VRRPv3基于IPv6。

1.VRRP路由器: 所有运行VRRP协议的路由器就叫做VRRP路由器。

2.VRRP的好处

  1. 主路由器失效后,备份路由器立即顶替主路由器的工作,保证数据的不丢失。

2.两个不同的路由器成为不同组的主路由器,相互备份。

3.跟踪上行链路接口状态,当上行链路接口失效时,自动将备份路由份提升为主路由器,保证数据的不丢失。

实验

3.搭建拓扑图

QQ截图20220718172232.png 每台电脑配置

QQ截图20220718172307.png 每个路由器都需要配置IP

QQ截图20220718172523.png 使用VRRP技术建立一个虚拟的组 QQ截图20220718173247.png

QQ截图20220718173435.png

QQ截图20220718173510.png

QQ截图20220718173731.png

QQ截图20220718173805.png

QQ截图20220718173823.png

QQ截图20220718173900.png

QQ截图20220718173915.png

总结:(varrp)

int g0/0/0 进入端口

vrrp vrid 1 virtual-ip 192.168.1.254 建立vrrp虚拟组

vrrp vrid 1 priority 120 优先级(默认100)

vrrp veid 1 track intterface g0/0/1 reuced 30(监测上行端口的报文)