读书:《认知觉醒》带给我的启发

214 阅读3分钟

很少讲技术以外的东西,今天来给大家安利一本打破你认知层面的书,有时多看看书能提高你的认知水平,从而对做事情(编程)有更进一步的理解,为了节省大家宝贵的时间,我把自己对书的理解做了概括梳理。下面一起来看看吧。😉😉😉

认知觉醒

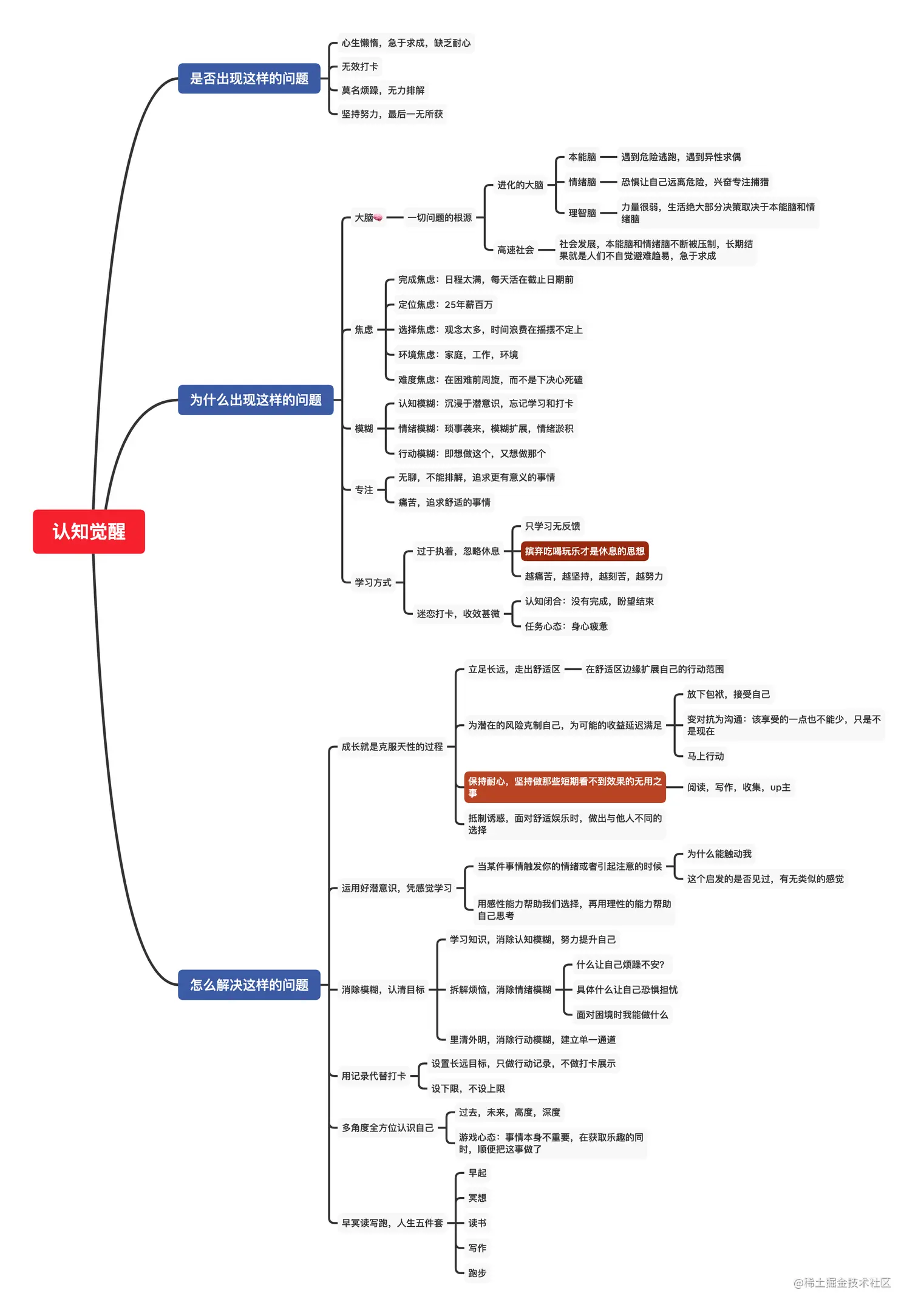
是否出现这样的问题

心生懒惰,急于求成,缺乏耐心

无效打卡

莫名烦躁,无力排解

坚持努力,最后一无所获

为什么出现这样的问题

大脑🧠

  • 一切问题的根源

    • 进化的大脑

      • 本能脑

        • 遇到危险逃跑,遇到异性求偶
      • 情绪脑

        • 恐惧让自己远离危险,兴奋专注捕猎
      • 理智脑

        • 力量很弱,生活绝大部分决策取决于本能脑和情绪脑
    • 高速社会

      • 社会发展,本能脑和情绪脑不断被压制,长期结果就是人们不自觉避难趋易,急于求成

焦虑

  • 完成焦虑:日程太满,每天活在截止日期前
  • 定位焦虑:25年薪百万
  • 选择焦虑:观念太多,时间浪费在摇摆不定上
  • 环境焦虑:家庭,工作,环境
  • 难度焦虑:在困难前周旋,而不是下决心死磕

模糊

  • 认知模糊:沉浸于潜意识,忘记学习和打卡
  • 情绪模糊:琐事袭来,模糊扩展,情绪淤积
  • 行动模糊:即想做这个,又想做那个

专注

  • 无聊,不能排解,追求更有意义的事情
  • 痛苦,追求舒适的事情

学习方式

  • 过于执着,忽略休息

    • 只学习无反馈
    • 摈弃吃喝玩乐才是休息的思想
    • 越痛苦,越坚持,越刻苦,越努力
  • 迷恋打卡,收效甚微

    • 认知闭合:没有完成,盼望结束
    • 任务心态:身心疲惫

怎么解决这样的问题

成长就是克服天性的过程

  • 立足长远,走出舒适区

    • 在舒适区边缘扩展自己的行动范围
  • 为潜在的风险克制自己,为可能的收益延迟满足

    • 放下包袱,接受自己
    • 变对抗为沟通:该享受的一点也不能少,只是不是现在
    • 马上行动
  • 保持耐心,坚持做那些短期看不到效果的无用之事

    • 阅读,写作,收集,up主
  • 抵制诱惑,面对舒适娱乐时,做出与他人不同的选择

运用好潜意识,凭感觉学习

  • 当某件事情触发你的情绪或者引起注意的时候

    • 为什么能触动我
    • 这个启发的是否见过,有无类似的感觉
  • 用感性能力帮助我们选择,再用理性的能力帮助自己思考

消除模糊,认清目标

  • 学习知识,消除认知模糊,努力提升自己

  • 拆解烦恼,消除情绪模糊

    • 什么让自己烦躁不安?
    • 具体什么让自己恐惧担忧
    • 面对困境时我能做什么
  • 里清外明,消除行动模糊,建立单一通道

用记录代替打卡

  • 设置长远目标,只做行动记录,不做打卡展示
  • 设下限,不设上限

多角度全方位认识自己

  • 过去,未来,高度,深度
  • 游戏心态:事情本身不重要,在获取乐趣的同时,顺便把这事做了

早冥读写跑,人生五件套

  • 早起
  • 冥想
  • 读书
  • 写作
  • 跑步

认知觉醒.png