Servlet全解:继承关系、生命周期、容器和请求转发与重定向等

767 阅读9分钟

本文已参与「新人创作礼」活动,一起开启掘金创作之路。

一、Servlet 概述


1、Servlet名字

Servlet = Server + applet

Server:服务器 applet:小程序 Servlet:服务器端的小程序


2、Servlet在Web应用中的作用

①生活中的例子

在这里插入图片描述

②对应Web应用

在这里插入图片描述

③具体细节

在这里插入图片描述

④Servlet扮演角色 在整个Web应用中,Servlet主要负责处理请求、协调调度功能。我们可以把Servlet称为Web应用中的『控制器』



二、Servlet HelloWorld


1、HelloWorld分析

①目标 在页面上点击超链接,由Servlet处理这个请求,并返回一个响应字符串:Hello,I am Servlet! 。

②思路

在这里插入图片描述


2、具体操作

①创建动态Web Module 《踩坑+排雷新版IDEA2021.1创建配置Javaweb项目并部署在Tomcat容器》

②创建前端页面超链接 begin.html 的代码如下:

<!DOCTYPE html>
<html lang="en">
<head>
  <meta charset="UTF-8">
  <title>Title</title>
</head>
<body>
  <a href="hello">请点击我</a>
</body>
</html>

③创建HelloServlet的Java类

package com.yeman.Servlets;

import javax.servlet.ServletException;
import javax.servlet.ServletRequest;
import javax.servlet.ServletResponse;
import javax.servlet.http.HttpServlet;
import java.io.IOException;
import java.io.PrintWriter;

/**
 * @Author: Yeman
 * @Date: 2022-02-11-18:15
 * @Description:
 */
public class Hello extends HttpServlet {
    @Override
    public void service(ServletRequest req, ServletResponse res) throws ServletException, IOException {
        System.out.println("执行了Hello这个Servlet!");
        
        // 返回响应字符串
        // 1、获取能够返回响应数据的字符流对象
        PrintWriter writer = res.getWriter();

        // 2、向字符流对象写入数据
        writer.write("Hello,I am Servlet!");
        
    }
}

④配置Hello Servlet 配置文件位置:WEB-INF/web.xml

<?xml version="1.0" encoding="UTF-8"?>
<web-app xmlns="http://xmlns.jcp.org/xml/ns/javaee"
         xmlns:xsi="http://www.w3.org/2001/XMLSchema-instance"
         xsi:schemaLocation="http://xmlns.jcp.org/xml/ns/javaee http://xmlns.jcp.org/xml/ns/javaee/web-app_4_0.xsd"
         version="4.0">
    <!-- 配置Servlet本身 -->
    <servlet>
    	 <!-- 给Servlet设置一个简短名称 -->
        <servlet-name>Hello</servlet-name>
        <!-- 配置Servlet的全类名 -->
        <servlet-class>com.yeman.Servlets.Hello</servlet-class>
    </servlet>
    <!-- 将Servlet和访问地址关联起来 -->
    <servlet-mapping>
        <servlet-name>Hello</servlet-name>
        <url-pattern>/hello</url-pattern>
    </servlet-mapping>
</web-app>

⑤测试

在这里插入图片描述

⑥小结 需求:在浏览器上点超链接能够访问Java程序。

在这里插入图片描述


3、梳理概念

①原生Tomcat

在这里插入图片描述

②IDEA中的Tomcat实例

在这里插入图片描述

③IDEA中的Web工程

在这里插入图片描述

④根据Web工程生成的war包

在这里插入图片描述

⑤Web工程中的资源 [1]静态资源

  • HTML文件
  • CSS文件
  • JavaScript文件
  • 图片文件

[2]动态资源

  • Servlet

⑥访问资源的地址 [1]静态资源

/Web应用名称/静态资源本身的路径

[2]动态资源

/Web应用名称/虚拟路径

⑦Web应用名称 在这里插入图片描述

⑧总体的逻辑结构

在这里插入图片描述



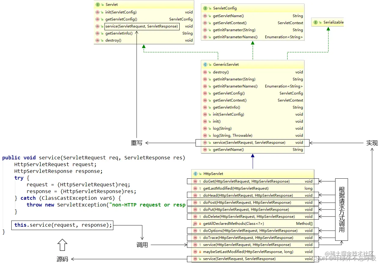
三、Servlet 继承关系


1、继承关系

javax.servlet.Servlet接口----->javax.servlet.GenericServlet抽象类 ----->javax.servlet.http.HttpServlet抽象子类

在这里插入图片描述


2、相关方法

在这里插入图片描述

①javax.servlet.Servlet接口:

  • void init(config) - 初始化方法
  • void service(request,response) - 服务方法
  • void destory() - 销毁方法

②javax.servlet.GenericServlet抽象类:

  • void service(request,response) - 仍然是抽象的

③javax.servlet.http.HttpServlet 抽象子类:

  • void service(request,response) - 不是抽象的 String method = req.getMethod(); 获取请求的方式 各种if判断,根据请求方式不同,决定去调用不同的do方法:
if (method.equals("GET")) {
                this.doGet(req,resp);
            } else if (method.equals("HEAD")) {
                this.doHead(req, resp);
            } else if (method.equals("POST")) {
                this.doPost(req, resp);
            } else if (method.equals("PUT")) {
            ......

在HttpServlet这个抽象类中,do方法都差不多:

protected void doGet(HttpServletRequest req, HttpServletResponse resp) throws ServletException, IOException {
	String protocol = req.getProtocol();
    String msg = lStrings.getString("http.method_get_not_supported");
    if (protocol.endsWith("1.1")) {
    	resp.sendError(405, msg);
    } else {
        resp.sendError(400, msg);
    }
}

3、小结

①继承关系: HttpServlet -> GenericServlet -> Servlet

②Servlet中的核心方法:init()service()destroy()

③服务方法: 当有请求过来时,service方法会自动响应(其实是tomcat容器调用的)。

④在HttpServlet中会分析请求的方式:到底是get、post、head还是delete等,然后再决定调用的是哪个do开头的方法。

⑤在HttpServlet中的do方法默认都是405的实现风格,需要子类去实现对应的方法,否则默认会报405错误。因此,我们在新建Servlet时,需要考虑请求方法,从而决定重写哪个do方法。



四、Servlet 生命周期


1、生命周期

从出生到死亡的过程就是生命周期。对应Servlet中的三个方法init()service()destroy()

默认情况下:第一次接收请求时,这个Servlet会进行实例化(调用构造方法)、初始化(调用init())、然后服务(调用service())。从第二次请求开始,每一次都是服务。当容器关闭时,其中的所有的servlet实例会被销毁,调用销毁方法。

Servlet实例Tomcat只会创建一个,所有的请求都是这个实例去响应。默认情况下,第一次请求时,Tomcat才会去实例化,初始化,然后再服务。这样的好处是什么是可以提高系统的启动速度,这样的缺点是什么是第一次请求耗时较长。因此得出结论: 如果需要提高系统的启动速度,当前默认情况即可,如果需要提高响应速度,就应该设置Servlet的初始化时机。


2、初始化时机

我们可以通过<load-on-startup>来设置servlet启动的先后顺序,数字越小,启动越靠前,最小值0。可以让其在系统启动时便实例化初始化,提高后期响应速度。

修改web.xml中Servlet的配置:

<!-- 配置Servlet本身 -->
<servlet>
    <!-- 全类名太长,给Servlet设置一个简短名称 -->
    <servlet-name>HelloServlet</servlet-name>

    <!-- 配置Servlet的全类名 -->
    <servlet-class>com.yeman.servlet.HelloServlet</servlet-class>

    <!-- 配置Servlet启动顺序 -->
    <load-on-startup>1</load-on-startup>
</servlet>

3、Servlet 容器

①容器 在开发使用的各种技术中,经常会有很多对象会放在容器中。

②容器提供的功能 容器会管理内部对象的整个生命周期。对象在容器中才能够正常的工作,得到来自容器的全方位的支持。

  • 创建对象
  • 初始化
  • 工作
  • 清理

③容器本身也是对象 特点1:往往是非常大的对象 特点2:通常的单例的

④典型Servlet容器产品举例 Tomcat、jetty、jboss、Weblogic、WebSphere、glassfish

⑤Servlet在容器中是:单例的、线程不安全的。

单例:所有的请求都是同一个实例去响应 线程不安全:一个线程需要根据这个实例中的某个成员变量值去做逻辑判断,但是在中间某个时机,另一个线程改变了这个成员变量的值,从而导致第一个线程的执行路径发生了变化。

注意:尽量的不要在servlet中定义成员变量,如果不得不定义成员变量,那么不要去:①修改成员变量的值 ②根据成员变量的值做一些逻辑判断。


4、小结 在这里插入图片描述



五、ServletConfig 和 ServletContext


1、ServletConfig 接口

①接口概览

在这里插入图片描述

②接口方法

在这里插入图片描述

③初始化参数举例

<!-- 配置Servlet本身 -->
<servlet>
    <!-- 全类名太长,给Servlet设置一个简短名称 -->
    <servlet-name>HelloServlet</servlet-name>

    <!-- 配置Servlet的全类名 -->
    <servlet-class>com.yeman.servlet.HelloServlet</servlet-class>

    <!-- 配置初始化参数 -->
    <init-param>
        <param-name>goodMan</param-name>
        <param-value>me</param-value>
    </init-param>

    <!-- 配置Servlet启动顺序 -->
    <load-on-startup>1</load-on-startup>
</servlet>

④体验

public class HelloServlet implements Servlet {

    // 声明一个成员变量,用来接收init()方法传入的servletConfig对象
    private ServletConfig servletConfig;

    public HelloServlet(){
        System.out.println("HelloServlet对象创建!");
    }

    @Override
    public void init(ServletConfig servletConfig) throws ServletException {

        System.out.println("HelloServlet对象初始化");

        // 将Tomcat调用init()方法时传入的servletConfig对象赋值给成员变量
        this.servletConfig = servletConfig;

    }

    @Override
    public ServletConfig getServletConfig() {

        // 返回成员变量servletConfig,方便使用
        return this.servletConfig;
    }

    @Override
    public void service(ServletRequest servletRequest, ServletResponse servletResponse) throws ServletException, IOException {

        // 控制台打印,证明这个方法被调用了
        System.out.println("我是HelloServlet,我执行了!");

        // 返回响应字符串
        // 1、获取能够返回响应数据的字符流对象
        PrintWriter writer = servletResponse.getWriter();

        // 2、向字符流对象写入数据
        writer.write("Hello,I am Servlet!");

        // =============分割线===============
        // 测试ServletConfig对象的使用
        // 1.获取ServletConfig对象:在init()方法中完成
        System.out.println("servletConfig = " + servletConfig.getClass().getName());

        // 2.通过servletConfig对象获取ServletContext对象
        ServletContext servletContext = this.servletConfig.getServletContext();
        System.out.println("servletContext = " + servletContext.getClass().getName());

        // 3.通过servletConfig对象获取初始化参数
        Enumeration<String> enumeration = this.servletConfig.getInitParameterNames();
        while (enumeration.hasMoreElements()) {
            String name = enumeration.nextElement();
            System.out.println("name = " + name);

            String value = this.servletConfig.getInitParameter(name);
            System.out.println("value = " + value);
        }
    }

    @Override
    public String getServletInfo() {
        return null;
    }

    @Override
    public void destroy() {
        System.out.println("HelloServlet对象即将销毁,现在执行清理操作");
    }
}

⑤Servlet标准和JDBC标准对比: 广义Servlet:javax.servlet包下的一系列接口定义的一组Web开发标准。遵循这一套标准,不同的Servlet容器提供了不同的实现。 狭义Servlet:javax.servlet.Servlet接口和它的实现类,也就是实际开发时使用的具体的Servlet。

在这里插入图片描述 同样都体现了面向接口编程的思想,同时也体现了解耦的思想:只要接口不变,下层方法有任何变化,都不会影响上层方法。

在这里插入图片描述


2、ServletContext 接口

①简介

代表整个Web应用,是单例。

典型的功能:

  • 获取某个资源的真实路径:getRealPath()
  • 获取整个Web应用级别的初始化参数:getInitParameter()
  • 作为Web应用范围的域对象 存入数据:setAttribute() 取出数据:getAttribute(

②体验 [1]配置Web应用级别的初始化参数

  <!-- 配置Web应用的初始化参数 -->
    <context-param>
        <param-name>handsomeMan</param-name>
        <param-value>alsoMe</param-value>
    </context-param>

[2]获取参数

String handsomeMan = servletContext.getInitParameter("handsomeMan");
System.out.println("handsomeMan = " + handsomeMan);


六、请求转发与重定向


1、接力

发一个请求给Servlet,接力棒就传递到了Servlet手中。而绝大部分情况下,Servlet不能独自完成一切,需要把接力棒继续传递下去,此时我们就需要请求的『转发』或『重定向』。


2、转发

①本质:转交

②完整定义:在请求的处理过程中,Servlet完成了自己的任务,需要把请求转交给下一个Servlet继续处理。

在这里插入图片描述

③代码

request.getRequestDispatcher("/fruit/apple/red/big.html").forward(request, response);

④类比

在这里插入图片描述

关键:由于转发操作的核心部分是在服务器端完成的,所以浏览器感知不到,整个过程中浏览器只发送一次请求。

在这里插入图片描述


3、重定向

①本质:一种特殊的响应

②完整定义:在请求的处理过程中,Servlet完成了自己的任务,然后以一个响应的方式告诉浏览器:要完成这个任务还需要你另外再访问下一个资源”。

在这里插入图片描述

③代码

response.sendRedirect("/app/fruit/apple/red/big.html");

在这里插入图片描述 关键:由于重定向操作的核心部分是在浏览器端完成的,所以整个过程中浏览器共发送两次请求。


4、对比

在这里插入图片描述


5、应用场景

可以简单的判断:能用转发的先用转发,如果转发不行,再使用重定向。

需要通过同一个request对象把数据携带到目标资源:只能用转发。

如果希望前往下一个资源之后,浏览器刷新访问的是第二个资源:只能用重定向。



七、获取请求参数


1、请求参数的概念

浏览器在给服务器发送请求的同时,携带的参数数据。


2、浏览器发送请求参数的基本形式

  • URL地址后面附着的请求参数

/orange/CharacterServlet?username=Tom

  • 表单
  • Ajax请求

3、服务器对请求参数的封装

总体上来说,服务器端将请求参数封装为Map<String, String[]>。

键:请求参数的名字 值:请求参数的值组成的数组


4、获取请求参数的方法

在这里插入图片描述


5、测试

①HTML代码

<!-- 测试请求参数的表单 -->
<form action="/orange/ParamServlet" method="post">

    <!-- 单行文本框 -->
    <!-- input标签配合type="text"属性生成单行文本框 -->
    <!-- name属性定义的是请求参数的名字 -->
    <!-- 如果设置了value属性,那么这个值就是单行文本框的默认值 -->
    个性签名:<input type="text" name="signal" value="单行文本框的默认值" /><br/>

    <!-- 密码框 -->
    <!-- input标签配合type="password"属性生成密码框 -->
    <!-- 用户在密码框中填写的内容不会被一明文形式显示 -->
    密码:<input type="password" name="secret" /><br/>

    <!-- 单选框 -->
    <!-- input标签配合type="radio"属性生成单选框 -->
    <!-- name属性一致的radio会被浏览器识别为同一组单选框,同一组内只能选择一个 -->
    <!-- 提交表单后,真正发送给服务器的是name属性和value属性的值 -->
    <!-- 使用checked="checked"属性设置默认被选中 -->
    请选择你最喜欢的季节:
    <input type="radio" name="season" value="spring" />春天
    <input type="radio" name="season" value="summer" checked="checked" />夏天
    <input type="radio" name="season" value="autumn" />秋天
    <input type="radio" name="season" value="winter" />冬天

    <br/><br/>

    你最喜欢的动物是:
    <input type="radio" name="animal" value="tiger" />路虎
    <input type="radio" name="animal" value="horse" checked="checked" />宝马
    <input type="radio" name="animal" value="cheetah" />捷豹

    <br/>

    <!-- 多选框 -->
    <!-- input标签和type="checkbox"配合生成多选框 -->
    <!-- 多选框被用户选择多个并提交表单后会产生『一个名字携带多个值』的情况 -->
    你最喜欢的球队是:
    <input type="checkbox" name="team" value="Brazil"/>巴西
    <input type="checkbox" name="team" value="German" checked="checked"/>德国
    <input type="checkbox" name="team" value="France"/>法国
    <input type="checkbox" name="team" value="China" checked="checked"/>中国
    <input type="checkbox" name="team" value="Italian"/>意大利

    <br/>

    <!-- 下拉列表 -->
    <!-- 使用select标签定义下拉列表整体,在select标签内设置name属性 -->
    你最喜欢的运动是:
    <select name="sport">
        <!-- 使用option属性定义下拉列表的列表项 -->
        <!-- 使用option标签的value属性设置提交给服务器的值,在option标签的标签体中设置给用户看的值 -->
        <option value="swimming">游泳</option>
        <option value="running">跑步</option>

        <!-- 使用option标签的selected="selected"属性设置这个列表项默认被选中 -->
        <option value="shooting" selected="selected">射击</option>
        <option value="skating">溜冰</option>
    </select>

    <br/>

    <br/><br/>

    <!-- 表单隐藏域 -->
    <!-- input标签和type="hidden"配合生成表单隐藏域 -->
    <!-- 表单隐藏域在页面上不会有任何显示,用来保存要提交到服务器但是又不想让用户看到的数据 -->
    <input type="hidden" name="userId" value="234654745" />

    <!-- 多行文本框 -->
    自我介绍:<textarea name="desc">多行文本框的默认值</textarea>

    <br/>

    <!-- 普通按钮 -->
    <button type="button">普通按钮</button>

    <!-- 重置按钮 -->
    <button type="reset">重置按钮</button>

    <!-- 表单提交按钮 -->
    <button type="submit">提交按钮</button>
</form>

②Java代码

protected void doPost(HttpServletRequest request, HttpServletResponse response) throws ServletException, IOException {

    // 获取包含全部请求参数的Map
    Map<String, String[]> parameterMap = request.getParameterMap();

    // 遍历这个包含全部请求参数的Map
    Set<String> keySet = parameterMap.keySet();

    for (String key : keySet) {

        String[] values = parameterMap.get(key);

        System.out.println(key + "=" + Arrays.asList(values));
    }

    System.out.println("---------------------------");

    // 根据请求参数名称获取指定的请求参数值
    // getParameter()方法:获取单选框的请求参数
    String season = request.getParameter("season");
    System.out.println("season = " + season);

    // getParameter()方法:获取多选框的请求参数
    // 只能获取到多个值中的第一个
    String team = request.getParameter("team");
    System.out.println("team = " + team);

    // getParameterValues()方法:取单选框的请求参数
    String[] seasons = request.getParameterValues("season");
    System.out.println("Arrays.asList(seasons) = " + Arrays.asList(seasons));

    // getParameterValues()方法:取多选框的请求参数
    String[] teams = request.getParameterValues("team");
    System.out.println("Arrays.asList(teams) = " + Arrays.asList(teams));

}