这个反编译工具真心强大!Java 开发神器!!!

13,055 阅读3分钟

上一期的开源项目推荐中,我推荐了一款强大的反编译工具,我在文中提到说要写一篇专门来介绍这个神器,今天这篇文章就来了。稍有迟到,抱歉(。・_・。)ノ

jadx 是一款功能强大的反编译工具,使用起来简单方便(拖拽式操作),不光提供了命令行程序,还提供了 GUI 程序。一般情况下,我们直接使用 GUI 程序就可以了。

jadx 支持 Windows、Linux、 macOS,能够帮我们打开.apk, .dex, .jar,.zip等格式的文件

就比如说我们需要反编译一个 jar 包查看其源码的话,直接将 jar 包拖入到 jadx 中就可以了。效果如下:

再比如说我们想看看某个 apk 的源码,我们拿到 apk 之后直接拖入进 jadx 中就可以了。效果如下:

jadx 安装

jadx 是一款开源软件,是可以免费使用的。我们可以在 jadx 的项目主页下载 jadx 最新版。

我们直接下载第一个即可。

下载之后,解压下载好的 jadx 压缩文件后进入 bin 目录即可找到可执。

  • jadx:命令行版本
  • jadx-gui:图形操作界面版本

你也可以自己克隆源码,本地编译,这也是我比较推荐的方式。

git clone https://github.com/skylot/jadx.git

jadx 由 Java 语言编写,使用 Gradle 进行构建。克隆到本地之后,你可以直接使用 Gradle 命令进行构建:

cd jadx
# Windows 平台使用 gradlew.bat 而不是 ./gradlew
./gradlew dist

你也可以直接使用 IDE 打开,然后像运行普通 Java 程序那样使用它:

jadx 使用

反编译文件

通过 File -> Open files... 打开需要反编译的文件或者直接将文件拖拽进 jadx 中就可以了。

从上图可以看出,jadx 支持.apk, .dex, .jar,.zip,.class等格式的文件。

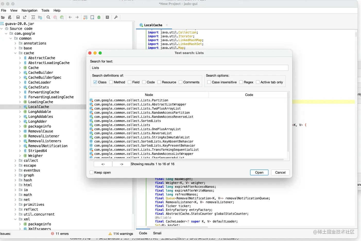
搜索功能

jadx 自带强大的搜索功能,支持多种匹配模式。

通过 Navigation 即可打开搜索功能,我们可以选择搜索指定的类,方法,属性,代码,文件,甚至是注释。

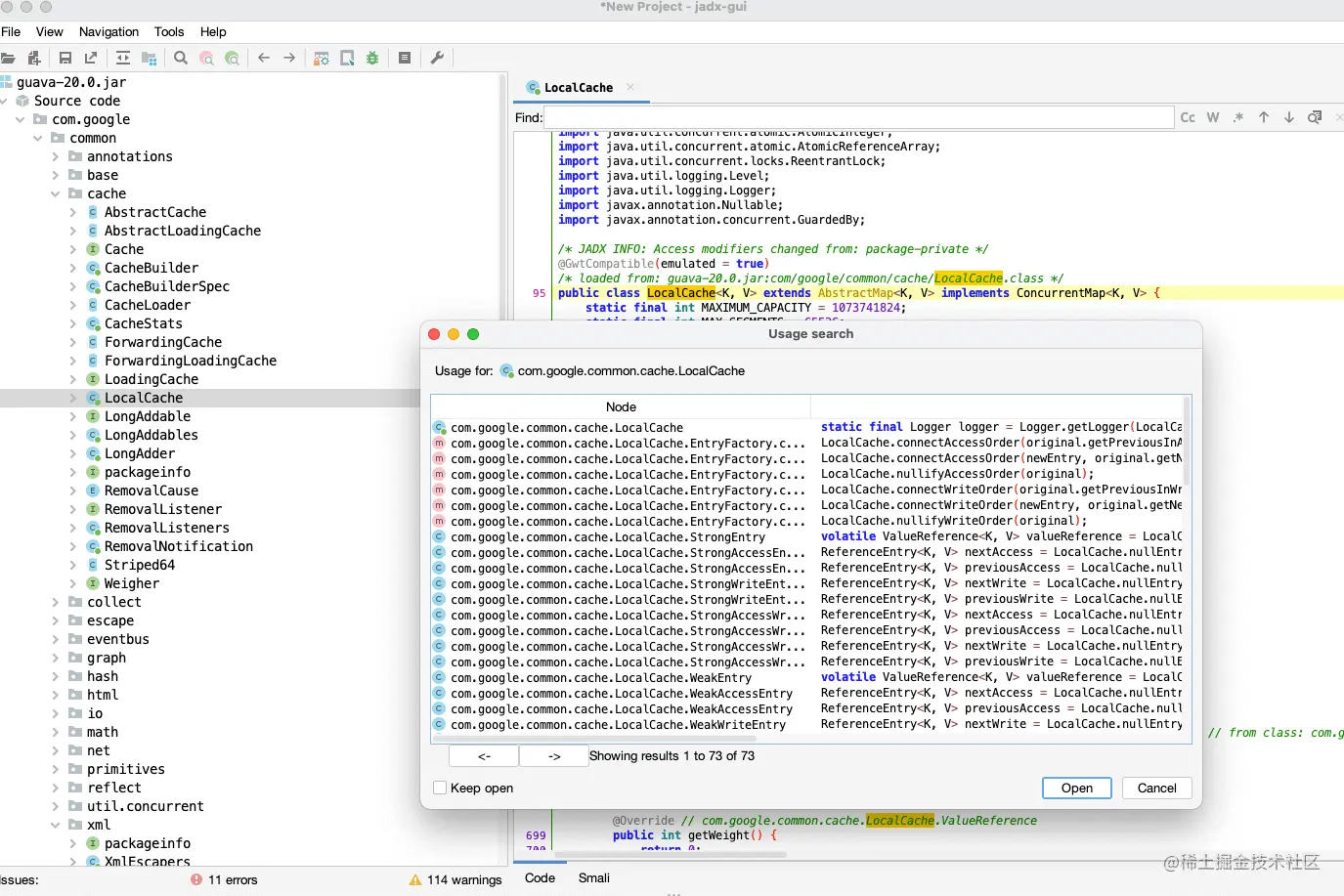
查看类,变量或者方法使用情况

对于某个类、变量或者方法,我们还可以查看哪些地方使用了它。

直接选中对应的类、变量或者方法,然后点击右键选择 Find Usage 即可。

很快,jadx 就会帮你找出整个项目有哪些地方使用了它。

添加注释

我们还可以自定义注释到源代码中。

选中对应的位置之后,点击右键选择 Comment 即可。

反混淆

一般情况下,为了项目的安全,我们在打包发布一个 apk 之前都会对其代码进行混淆加密比如用无意义的短变量去重命名类、变量、方法,以免代码被轻易破解泄露。

经过混淆的代码在功能上是没有变化的,但是去掉了部分名称中的语义信息。

为了代码的易读性,我们可以对代码进行反混淆。

在 jadx 中,我们通过 Tools -> Deobfuscation 即可开启反混淆功能。

你好,我是 Guide,专注 Java 原创干货分享,大三开源 JavaGuide (「Java学习+面试指南」一份涵盖大部分 Java 程序员所需要掌握的核心知识。准备 Java 面试,首选 JavaGuide!),目前已经 115k+ Star。

原创不易,欢迎点赞分享,欢迎关注我在掘金的账号,我会持续分享原创干货!加油,冲