Android Jetpack 之 LiveData 详解

4,835 阅读8分钟

简介

LiveData 是Jetpack中的一个组件,是一个可被观察的数据存储器类, 具有感知组件生命周期的能力,LiveData 可以感知组件生命周期活跃状态发送数据更新,在组件销毁时移除观察者对象,大多结合具有生命周期的组件一起使用(如 Activity、Fragment 或 Service,或实现了 LifecycleOwner 接口的对象)。

作用

那么 LiveData 有什么用呢?主要有如下两个作用:

  • 实时刷新数据
  • 防止内存泄漏

LiveData 采用的是观察者模式,当 LiveData 保存的数据发生变化时就会通知观察者,观察者接收到通知后可以进行 UI 数据刷新或者其他操作。

那它是怎么做到防止内存泄漏的呢 ?在给 LiveData 添加观察者对象的时候可以绑定一个具有生命周期的组件,当组件生命周期处于活跃状态(即 STARTED 、RESUMED 状态)时数据更新才会通知观察者,当组件被销毁时则会自动移除对应的观察者对象,从而防止一直持有对应组件防止内存泄漏。

Hello LiveData

学习任何一个新技术我们习惯先来一个 Hello World,那么先来看一下 Hello LiveData 吧。

添加依赖

在 module 的 gradle.gradle 里引入 LiveData 包,如下:

dependencies {
	def lifecycle_version = "1.1.1"
    implementation 'com.android.support:appcompat-v7:28.0.0'
	implementation "android.arch.lifecycle:livedata:$lifecycle_version"
}

如果使用 Androidx 的话需要引入 Androidx 下的对应 LiveData 包和 appcompat 包:

dependencies {
	def lifecycle_version = "1.1.1"
    implementation 'androidx.appcompat:appcompat:1.0.0-beta01'
	implementation "androidx.lifecycle:lifecycle-livedata:$lifecycle_version"
}

使用

依赖包引入进来了,接下来看看怎么快速使用 LiveData

创建一个 MutableLiveData 对象,它是 LiveData 的子类,然后给它添加观察者对象,代码如下:

java:

final MutableLiveData<String> simpleLiveData = new MutableLiveData<>();

Observer<String> observer = new Observer<String>() {
    @Override
    public void onChanged(@Nullable String text) {
        mTextView.setText(text);
    }
};
simpleLiveData.observe(this, observer);

kotlin:

val simpleLiveData = MutableLiveData<String>()
val observer = Observer<String> { text ->
    mTextView.text  = text
}
simpleLiveData.observe(this, observer)

observe 方法中的 this 是实现了LifecycleOwner 接口的对象,比如 support 里的 AppCompatActivity

当我们对 simpleLiveData 数据进行更新时且观察者绑定的生命周期组件(如 Activity / Fragment 等实现了LifecycleOwner 接口的对象)处于活跃状态即 STARTEDRESUMED 状态时就会触发 Observer 的回调从而更新 mTextView 的值,即进行 UI 数据更新。

比如点击按钮改变 simpleLiveData 的值为 "Hello LiveData" ,就会触发 Observer 的 onChanged 方法

mButton.setOnClickListener(view -> {
     simpleLiveData.setValue("Hello LiveData") 
});

概括如下 :

  • 创建 LiveData 对象 : new MutableLiveData<>()
  • 创建观察者对象:new Observer()
  • 绑定观察者对象:LiveData.observe
  • 更新 LiveData 数据: LiveData.setValue

详细介绍

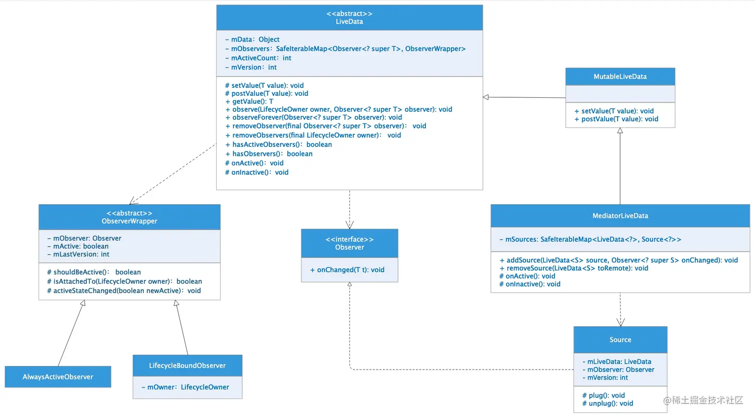
1、Api 介绍

LiveData 是一个带泛型的抽象类,有两个子类 MutableLiveDataMediatorLiveData 下面看一下 LiveData 类的关系图 : kco47n.jpg

  • public T getValue() : 获取 LiveData 里的数据
  • public boolean hasActiveObservers() : 是否存在活跃的观察者对象
  • public boolean hasObservers() :是否有观察者对象
  • public void observe(LifecycleOwner owner, Observer<? super T> observer) :添加感知生命周期的观察者对象
  • public void observeForever(Observer<? super T> observer):添加无生命周期感知的观察者对象
  • public void removeObserver(final Observer<? super T> observer):移除对应的观察者对象
  • public void removeObservers(final LifecycleOwner owner) :根据生命周期对象移除观察者对象
  • protected void setValue(T value):设置 LiveData 容器的数据
  • protected void postValue(T value) : 在主线程设置 LiveData 容器的数据
  • protected void onActive():当活跃的观察者对象数量大于 0 时调用,即有活跃的观察者对象时调用
  • protected void onInactive():当活跃的观察者对象数量等于 0 时调用,即无活跃的观察者对象时调用

MutableLiveData:可变的 LiveData,是我们最常用的 LiveData 子类。它的实现很简单,就是继承了 LiveData 然后向外暴露了 setValuepostValue 方法

MediatorLiveData:它继承自 MutableLiveData 可以监听多个 LiveData 数据源,或者调度多个 LiveData 数据源决定向观察者发送那个 LiveData 的数据更新。它新增了两个方法 addSourceremoveSource 用于添加和删除 LiveData 源

Observer: 观察者接口,通过该接口对 LiveData 数据进行观察

2、详细使用

MutableLiveData 的使用

前面 Hello LiveData 简单展示了 LiveData 的使用

LiveData 除了依赖生命周期对象实现观察者的自动管理外,还可以添加忽略生命周期的观察者, 使用 observeForever 方法:

java:

MutableLiveData<String> liveData = new MutableLiveData<>();
liveData.observeForever(new Observer<String>() {
    @Override
    public void onChanged(String s) {
        //do something
    }
});

kotlin:

val liveData = MutableLiveData<String>()
liveData.observeForever {
    //do something
}

这种情况当不需要进行观察的时候就需要手动调用 removeObserver 将观察者移除,防止内存泄漏。

变换操作 Transformations

上面介绍了 LiveData 的基础使用,我们还可以使用 Transformations 对 LiveData 进行变换操作,它提供了两个操作符 mapswitchMap 他们的作用都是将一个 LiveData 转换为另一个 LiveData 对象,当一个 LiveData 里的值发生改变时另一个 LiveData的值也随之发生改变。 看一下具体如何使用, 使用 mapLiveData<User> 转换为 LiveData<String>

java:

final MutableLiveData<User> userLiveData = new MutableLiveData<>();
final LiveData<String> userDescribe = Transformations.map(userLiveData, new Function<User, String>() {
     @Override
     public String apply(User user) {
         return "id:" + user.getId() + ", name:" + user.getName() + ", age:" + user.getAge();
     }
 });

kotlin:

val userLiveData = MutableLiveData<User>()
val userDescribe = Transformations.map(userLiveData) { user -> 
	"id: ${user.id}  name: ${user.name} age: ${user.age}" 
}

当 userLiveData 的值发生改变时,userDescribe 的值也会随之变化。

使用 switchMapLiveData<Long> 转换为 LiveData<User>:

java:

private LiveData<User> getUser(long id){
	//...
}
//....
final MutableLiveData<Long> userIdLiveData = new MutableLiveData<>();
final LiveData<User> userLiveData = Transformations.switchMap(userIdLiveData, new Function<Long, LiveData<User>>() {
    @Override
    public LiveData<User> apply(Long id) {
        return getUser(id);
    }
});

kotlin:

private fun getUser(id: Long): LiveData<User> {
	//...
}
//...
val userIdLiveData = MutableLiveData<Long>()
val userLiveData = Transformations.switchMap(userIdLiveData) { id -> 
	getUser(id)
}

MediatorLiveData

MediatorLiveData 继承自 MutableLiveData 可以添加多个 LiveData 数据源,可以观察或调度多个 LiveData 数据源。前面介绍 Transformations 的变换操作实际上就是返回的 MediatorLiveData ,看一下 MediatorLiveData 的使用:

java:

MutableLiveData<User> userLiveData1 = new MutableLiveData<>();
MutableLiveData<User> userLiveData2 = new MutableLiveData<>();
MediatorLiveData<User> userMediatorLiveData = new MediatorLiveData<>();
userMediatorLiveData.addSource(userLiveData1, new Observer<User>() {
    @Override
    public void onChanged(User user) {
        userMediatorLiveData.setValue(user);
    }
});
userMediatorLiveData.addSource(userLiveData2, new Observer<User>() {
    @Override
    public void onChanged(User user) {
        userMediatorLiveData.setValue(user);
    }
});

kotlin:

val userLiveData1 = MutableLiveData<User>()
val userLiveData2 = MutableLiveData<User>()
val userMediatorLiveData = MediatorLiveData<User>()
userMediatorLiveData.addSource(userLiveData1) { user -> 
	userMediatorLiveData.value = user
}
userMediatorLiveData.addSource(userLiveData2) { user -> 
	userMediatorLiveData.value = user
}

上面我们为 userMediatorLiveData 添加了两个 LiveData 源 userLiveData1userLiveData2 ,当其中任意一个数据更新且在 userMediatorLiveData 的活跃生命周期内就会更新 userMediatorLiveData。 有的人可能会有疑问用 MediatorLiveData 有什么用 ?感觉直接用 LiveData 好像也能实现相同的效果,给 userLiveData1 和 userLiveData1 设置监听然后将变化的数据设置给另一个 LiveData 好像也能达到效果,如下:

val userLiveData1 = MutableLiveData<User>()
val userLiveData2 = MutableLiveData<User>()
val userLiveData = MutableLiveData<User>()
userLiveData1.observe(this, Observer { user -> 
    userLiveData.value = user
})  
userLiveData2.observe(this, Observer { user -> 
    userLiveData.value = user
})

这样确实能实现上述相同的效果,区别在于 userLiveData1 和 userLiveData2 分别要设置 LifecycleOwnerMediatorLiveData 能统一管理添加到它内部所有 LiveData 的生命周期, MediatorLiveData 重写了 LiveData 的 onActiveonInactive 方法统一去添加和移除它内部 LiveData 的 Observer

自定义LiveData

除了使用库里提供的 MutableLiveDataMediatorLiveData 外我们还可以根据实际场景继承 LiveData 自定义我们自己的 LiveData,比如我们需要展示最新一条消息的 MessageLiveData ,看看怎么实现:

java:

public class MessageLiveData extends LiveData<String> {
    private MessageManager messageManager;
    public MessageLiveData(){
        messageManager = MessageManager.getInstance();
    }

	//最新消息回调
    private MessageManager.MessageCallback messageCallback = new MessageManager.MessageCallback() {
        @Override
        public void onMessage(String message) {
            setValue(message);
        }
    };

    @Override
    protected void onActive() {
        super.onActive();
        messageManager.addMessageCallback(messageCallback);
    }

    @Override
    protected void onInactive() {
        super.onInactive();
        messageManager.removeMessageCallback(messageCallback);
    }
}

kotlin:

class MessageLiveData : LiveData<String>() {

    private val messageManager:MessageManager by lazy{
        MessageManager.getInstance()
    }

    private val messageCallback = MessageManager.MessageCallback { message ->
        value = message
    }

    override fun onActive() {
        super.onActive()
        messageManager.addMessageCallback(messageCallback)
    }

    override fun onInactive() {
        super.onInactive()
        messageManager.removeMessageCallback(messageCallback)
    }
}

MessageLiveData 继承自 LiveData 在 onActive 里注册消息监听,onInactive 里移除监听,这样我们就可以使用 MessageLiveData 对最新消息进行观察。

LiveData 结合 ViewModel 使用

前面介绍 LiveData 的使用时都是直接在Activity里使用的,但是真实开发场景中我们一般不直接在 Activity / Fragment 中使用而是在 ViewModel 中使用,然后在 Activity / Fragment 中观察 ViewModel 里 LiveData 数据的变化:

java:

public class MainViewModel extends ViewModel {
    public MutableLiveData<User> userLiveData = new MutableLiveData<>();

    public void loadUser(){
        //...

        userLiveData.setValue(user);
    }
}

//Activity
MainViewModel viewModel = ViewModelProviders.of(this).get(MainViewModel.class);
viewModel.userLiveData.observe(this, new Observer<User>() {
    @Override
    public void onChanged(User user) {
        mTextView.setText(user.getName());
    }
});

kotlin:

class MainViewModel : ViewModel() {
    var userLiveData = MutableLiveData<User>()

    fun loadUser() {
        //...

        userLiveData.setValue(user)
    }
}
//Activity
val viewModel = ViewModelProviders.of(this)[MainViewModel::class.java]
viewModel.userLiveData.observe(this, Observer { user ->
    mTextView.text = user.name
})

关于 ViewModel 的详细介绍请参考 Jetpack 之 ViewModel

LiveData 结合 DataBinding 使用

接下来看看 LiveData 结合 DataBinding 的使用,还是上面使用的 MainViewModel :

java:

ActivityMainBinding binding = DataBindingUtil.setContentView(this, R.layout.activity_main);
binding.setLifecycleOwner(this);
MainViewModel viewModel = ViewModelProviders.of(this).get(MainViewModel.class);
binding.setVm(viewModel);

kotlin:

val binding = DataBindingUtil.setContentView<ActivityMainBinding>(this, R.layout.activity_main)
binding.setLifecycleOwner(this)
val viewModel = ViewModelProviders.of(this).get(MainViewModel::class.java)
binding.vm = viewModel

activity_main:

<?xml version="1.0" encoding="utf-8"?>
<layout xmlns:android="http://schemas.android.com/apk/res/android"
    xmlns:app="http://schemas.android.com/apk/res-auto"
    xmlns:tools="http://schemas.android.com/tools">

    <data>
        <variable
            name="vm"
            type="com.example.livedata.MainViewModel"/>
    </data>

    <androidx.constraintlayout.widget.ConstraintLayout
        android:layout_width="match_parent"
        android:layout_height="match_parent"
        tools:context=".MainActivity">

        <TextView
            android:id="@+id/text_view"
            android:layout_width="wrap_content"
            android:layout_height="wrap_content"
            android:text="@{vm.userLiveData.name}"
            app:layout_constraintBottom_toBottomOf="parent"
            app:layout_constraintLeft_toLeftOf="parent"
            app:layout_constraintRight_toRightOf="parent"
            app:layout_constraintTop_toTopOf="parent" />

    </androidx.constraintlayout.widget.ConstraintLayout>
</layout>

这里 ViewModel 里我们没有使用 DataBinding 的 Observable 而是使用的 LiveData ,在数据绑定的时候给 ViewDataBinding 设置了 LifecycleOwnerbinding.setLifecycleOwner(this) ,当数据绑定时 ViewDataBinding 内部会自动给绑定的 LiveData 对象添加观察者对象观察数据的更新从而刷新 UI 数据。

关于 DataBinding 的详细介绍请参考 Jetpack 之 DataBinding

原理

前面介绍了 LiveData 的使用,接下来看看 LiveData 内部是怎么实现只在生命周期活跃状态下回调观察者的观察方法的。

先看一下 observe 方法源码:

MainThread
public void observe(@NonNull LifecycleOwner owner, @NonNull Observer<? super T> observer) {
    assertMainThread("observe");
    if (owner.getLifecycle().getCurrentState() == DESTROYED) {
        // ignore
        return;
    }
    LifecycleBoundObserver wrapper = new LifecycleBoundObserver(owner, observer);
    ObserverWrapper existing = mObservers.putIfAbsent(observer, wrapper);
    if (existing != null && !existing.isAttachedTo(owner)) {
        throw new IllegalArgumentException("Cannot add the same observer"
                + " with different lifecycles");
    }
    if (existing != null) {
        return;
    }
    owner.getLifecycle().addObserver(wrapper);
}

首先检查是否在主线程,然后检查生命周期状态,如果是 DESTROYED 即销毁状态则直接 return ,然后将 LifecycleOwnerObserver 封装成 LifecycleBoundObserver 放入到 mObservers Map 里并将其添加到生命周期观察里。LifecycleBoundObserver 继承自 ObserverWrapper 并实现了 GenericLifecycleObserver 接口,在 onStateChanged 里监听了生命周期的变化:

Override
public void onStateChanged(LifecycleOwner source, Lifecycle.Event event) {
    if (mOwner.getLifecycle().getCurrentState() == DESTROYED) {
        removeObserver(mObserver);
        return;
    }
    activeStateChanged(shouldBeActive());
}

在生命周期 DESTROYED 状态将观察者移除,其他状态调用 activeStateChanged 方法去处理是否回调观察者的回调,这样就达到了根据生命周期自动管理观察者的目的。

然后再看 setValue 方法:

@MainThread
protected void setValue(T value) {
    assertMainThread("setValue");
    mVersion++;
    mData = value;
    dispatchingValue(null);
}

继续 dispatchingValue 方法:

void dispatchingValue(@Nullable ObserverWrapper initiator) {
    if (mDispatchingValue) {
        mDispatchInvalidated = true;
        return;
    }
    mDispatchingValue = true;
    do {
        mDispatchInvalidated = false;
        if (initiator != null) {
            considerNotify(initiator);
            initiator = null;
        } else {
            for (Iterator<Map.Entry<Observer<? super T>, ObserverWrapper>> iterator =
                    mObservers.iteratorWithAdditions(); iterator.hasNext(); ) {
                considerNotify(iterator.next().getValue());
                if (mDispatchInvalidated) {
                    break;
                }
            }
        }
    } while (mDispatchInvalidated);
    mDispatchingValue = false;
}

重点在 considerNotify 方法:

private void considerNotify(ObserverWrapper observer) {
    if (!observer.mActive) {
        return;
    }
    // Check latest state b4 dispatch. Maybe it changed state but we didn't get the event yet.
    //
    // we still first check observer.active to keep it as the entrance for events. So even if
    // the observer moved to an active state, if we've not received that event, we better not
    // notify for a more predictable notification order.
    if (!observer.shouldBeActive()) {
        observer.activeStateChanged(false);
        return;
    }
    if (observer.mLastVersion >= mVersion) {
        return;
    }
    observer.mLastVersion = mVersion;
    //noinspection unchecked
    observer.mObserver.onChanged((T) mData);
}

先检查 ObserverWrapper 即前面 observe 方法里封装的 LifecycleBoundObserver 是否是活跃的,然后调用 shouldBeActive 方法,LifecycleBoundObserver 里其实就是判断生命周期是否处于活跃状态

@Override
boolean shouldBeActive() {
    return mOwner.getLifecycle().getCurrentState().isAtLeast(STARTED);
}

然后是 ObserverWrapper 的最后版本与当前版本的比较,如果>= 则 return,每次调用 setValue 方法当前版本 mVersion++,最后则是调用观察者的回调,即我们传入的 ObserveronChanged 方法。

再来看 observeForever 方法:

@MainThread
public void observeForever(@NonNull Observer<? super T> observer) {
    assertMainThread("observeForever");
    AlwaysActiveObserver wrapper = new AlwaysActiveObserver(observer);
    ObserverWrapper existing = mObservers.putIfAbsent(observer, wrapper);
    if (existing != null && existing instanceof LiveData.LifecycleBoundObserver) {
        throw new IllegalArgumentException("Cannot add the same observer"
                + " with different lifecycles");
    }
    if (existing != null) {
        return;
    }
    wrapper.activeStateChanged(true);
}

它将 Observer 封装成 AlwaysActiveObserver,它的 shouldBeActive 方法直接返回 true 并调用 activeStateChanged(true); 设置 active 为 true,也就是一直处于活跃状态,所以能一直观察数据的更新。

关于 Lifecycle 的详细介绍请参考 Jetpack 之 Lifecycle

原文链接