ReentrantLock介绍及AQS源码精讲

2,209 阅读5分钟

Lock

Lock是J.U.C中最核心的工具,它的作用和前面所讲解的synchronized一样,也是用来解决多线程环境下的线程安全性问题。在J.U.C这个包中,很多的地方都有用到Lock这个机制。

J.U.C全称是java.util.concurrent,是并发编程中比较常用的工具包,这个包中包含很多用来在并发场景中使用的组件,比如线程池、阻塞队列、计时器、同步器、并发集合等等。并发包的作者是大名鼎鼎的Doug Lea。

在Lock接口出现之前,Java中的应用程序对于多线程的并发安全处理只能基于synchronized关键字来解决。但是synchronized在有些场景中会存在一些短板,也就是它并不适合于所有的并发场景。但是在Java5以后,Lock的出现可以解决synchronized在某些场景中的短板,它比synchronized更加灵活。

Lock是一个接口,它定义了释放锁和获得锁的抽象方法,实现Lock接口的类有很多,以下为几个常见的锁实现:

  • ReentrantLock:表示重入锁,它是唯一一个实现了Lock接口的类。重入锁指的是线程在获得锁之后,再次获取该锁不需要阻塞,而是直接关联一次计数器增加重入次数

  • ReentrantReadWriteLock:重入读写锁,它实现了ReadWriteLock接口,在这个类中维护了两个锁,一个是ReadLock,一个是WriteLock,他们都分别实现了Lock接口。读写锁是一种适合读多写少的场景下解决线程安全问题的工具,基本原则是: 读和读不互斥、读和写互斥、写和写互斥。也就是说涉及到影响数据变化的操作都会存在互斥。

  • StampedLock: stampedLock是JDK8引入的新的锁机制,可以简单认为是读写锁的一个改进版本,读写锁虽然通过分离读和写的功能使得读和读之间可以完全并发,但是读和写是有冲突的,如果大量的读线程存在,可能会引起写线程的饥饿。stampedLock是一种乐观的读策略,使得乐观锁完全不会阻塞写线程

ReentrantLock

用法

之前在《大话Synchronized及锁升级》中讲过count++ 10000得到的结果是小于一万的,原因是非原子性,一种办法是加synchronized,另一种办法是加lock锁,代码如下:

public class ReentrantLockDemo {

    static ReentrantLock lock = new ReentrantLock();

    static int count = 0;

    public static void incr() {
        //抢占锁,如果没有抢占到锁,会阻塞
        lock.lock();
        try {
            count++;
        } catch (Exception e) {
            e.printStackTrace();
        } finally {
            lock.unlock();
        }

    }

    public static void main(String[] args) throws InterruptedException {
        for (int i = 0; i < 10000; i++) {
            new Thread(ReentrantLockDemo::incr).start();
        }
        Thread.sleep(6000);
        System.out.println("result:" + count);
    }

}

最终结果是10000。

image.png

上面就是用法,需要注意的是一定要在 finally 块中使用 unlock() 来解锁。

重入锁

重入锁,表示同一个线程可以重复获得同一把锁,也就是说,如果当前线程t1通过调用lock方法获取了 锁之后,再次调用lock,是不会再阻塞去获取锁的,直接增加重试次数就行了。synchronized和 ReentrantLock都是可重入锁。

类图

下面就是ReentrantLock里面的类图关系:

image.png ReentrantLock构造函数默认是非公平锁,也可以指定。

public ReentrantLock() {
    sync = new NonfairSync();
}


public ReentrantLock(boolean fair) {
    sync = fair ? new FairSync() : new NonfairSync();
}

下面进入重点部分,讲解 AbstractQueuedSynchronizer(AQS) 源码。

AQS

AQS的重要性

我们先来介绍一下 AQS(AbstractQueuedSynchronizer)的重要性,来看看 AQS 被用在了哪些类里面。

image.png

如图所示,AQS 在 ReentrantLock、ReentrantReadWriteLock、Semaphore、CountDownLatch、ThreadPoolExcutor 的 Worker 中都有运用(JDK 1.8),AQS 是这些类的底层原理。

而以上这些类,很多都是我们经常使用的类,大部分我们在前面课时中也已经详细介绍过,所以说 JUC 包里很多重要的工具类背后都离不开 AQS 框架,因此 AQS 的重要性不言而喻,AQS是J.U.C的基石。

tryAcquire(arg)

首先进入公平锁的lock方法,看到一个acquire方法

image.png 点进去,进入到父类AQS类里面去

image.png 点击 tryAcquire 再回到具体的子类 tryAcquire 里面来

    protected final boolean tryAcquire(int acquires) {
        final Thread current = Thread.currentThread();
        //这里c就是锁的标记,0就是没抢到锁,1就是抢到锁了,2,3,4,5..就代表重入次数
        int c = getState();
        //表示无锁状态
        if (c == 0) {
            //如果队列里面是空的,然后去CAS抢锁
            if (!hasQueuedPredecessors() &&
                compareAndSetState(0, acquires)) {
                //如果抢成功了,就把当前线程存到exclusiveOwnerThread中去
                setExclusiveOwnerThread(current);
                return true;
            }
        }
        //如果已经有锁了,看下是不是自己的
        else if (current == getExclusiveOwnerThread()) {
            //是的话就进去把state的状态+1
            int nextc = c + acquires;
            if (nextc < 0)
                throw new Error("Maximum lock count exceeded");
            setState(nextc);
            return true;
        }
        return false;
    }
}

下面看下非公平锁的lock方法

final void lock() {
    //这个就是非公平锁的体现了,管你队列里有没有等待的线程,一上来先CAS一下,看下能不能抢成功
    if (compareAndSetState(0, 1))
        setExclusiveOwnerThread(Thread.currentThread());
    else
        //没成功的话继续acquire
        acquire(1);
}

还是进到AQS类里面的方法

public final void acquire(int arg) {
    if (!tryAcquire(arg) &&
        acquireQueued(addWaiter(Node.EXCLUSIVE), arg))
        selfInterrupt();
}

还是点击tryAcquire进入到非公平锁里面的实现

protected final boolean tryAcquire(int acquires) {
    return nonfairTryAcquire(acquires);
}

又跳回到Sync类里面的,注意啊这里面很绕,几个类来回跳,所以要先看清楚上面几个类的继承关系

final boolean nonfairTryAcquire(int acquires) {
    final Thread current = Thread.currentThread();
    int c = getState();
    //无锁
    if (c == 0) {
        //CAS抢锁
        if (compareAndSetState(0, acquires)) {
           //成功的话把当前线程记录一下
            setExclusiveOwnerThread(current);
            return true;
        }
    }
    //如果已经有锁并且是自己的话,把state+1
    else if (current == getExclusiveOwnerThread()) {
        int nextc = c + acquires;
        if (nextc < 0) // overflow
            throw new Error("Maximum lock count exceeded");
        setState(nextc);
        return true;
    }
    return false;
}

讲到这里,就要讲下公平锁和非公平锁的区别了。

假设线程 A 持有一把锁,线程 B 请求这把锁,由于线程 A 已经持有这把锁了,所以线程 B 会陷入等待,在等待的时候线程 B 会被挂起,也就是进入阻塞状态,那么当线程 A 释放锁的时候,本该轮到线程 B 苏醒获取锁,但如果此时突然有一个线程 C 插队请求这把锁,那么根据非公平的策略,会把这把锁给线程 C,这是因为唤醒线程 B 是需要很大开销的,很有可能在唤醒之前,线程 C 已经拿到了这把锁并且执行完任务释放了这把锁。相比于等待唤醒线程 B 的漫长过程,插队的行为会让线程 C 本身跳过陷入阻塞的过程,如果在锁代码中执行的内容不多的话,线程 C 就可以很快完成任务,并且在线程 B 被完全唤醒之前,就把这个锁交出去,这样是一个双赢的局面,对于线程 C 而言,不需要等待提高了它的效率,而对于线程 B 而言,它获得锁的时间并没有推迟,因为等它被唤醒的时候,线程 C 早就释放锁了,因为线程 C 的执行速度相比于线程 B 的唤醒速度,是很快的,所以 Java 设计者设计非公平锁,是为了提高整体的运行效率。

体现在上面的源码中,tryAcquire和nonfairTryAcquire方法长的差不多,唯一的区别就在于公平锁多了一个!hasQueuedPredecessors()判断条件,如果是公平锁,那么一旦已经有线程在排队了,当前线程就不再尝试获取锁;对于非公平锁而言,无论是否已经有线程在排队,都会尝试获取一下锁,获取不到的话,再去排队。非公平锁介于上一个线程刚释放锁,这时候state为0,然后唤醒下一个线程去CAS抢锁,这时候另一个线程正好进来,不守规矩CAS一下给先抢到了,这样的一个临界区。

ReentrantLock默认是非公平锁。

public ReentrantLock() {
    sync = new NonfairSync();
}

acquireQueued(addWaiter(Node.EXCLUSIVE), arg))

上面acquire失败的话证明有线程在使用,或者不是当前线程不能重入,所以需要把当前线程加入到双向链表中去,进行等待。 acquireQueued(addWaiter(Node.EXCLUSIVE), arg)把它拆成两个方法。

  • addWaiter(Node.EXCLUSIVE) -> 添加一个互斥锁的节点
  • acquireQueued() -> 自旋锁和阻塞的操作 先看addWaiter((Node.EXCLUSIVE)
private Node addWaiter(Node mode) {
    //把当前线程封装成一个Node节点。
    Node node = new Node(Thread.currentThread(), mode);
    // Try the fast path of enq; backup to full enq on failure
    Node pred = tail;
    //尾节点不为空
    if (pred != null) {
        node.prev = pred;
        //尝试CAS插入到链尾
        if (compareAndSetTail(pred, node)) {
            pred.next = node;
            return node;
        }
    }
    //如果为空或者插入到尾节点失败了
    enq(node);
    return node;
}


private Node enq(final Node node) {
    //自旋
    for (;;) {
        Node t = tail;
        //尾节点为空,进行初始化
        if (t == null) { // Must initialize
            if (compareAndSetHead(new Node()))
                //头节点和尾节点都指向一个空节点
                tail = head;
        } else {
            node.prev = t;
            //反复的CAS插入到链尾直到成功
            if (compareAndSetTail(t, node)) {
                t.next = node;
                return t;
            }
        }
    }
}

再看acquireQueued()

//添加到链尾以后,进来先自旋一遍
final boolean acquireQueued(final Node node, int arg) {
    boolean failed = true;
    try {
        boolean interrupted = false;
        //自旋
        for (;;) {
            final Node p = node.predecessor();
            //如果前面一个节点是头结点,那证明自己是排第一个位置,然后进行tryAcquire
            //tryAcquire上面分析过了,分公平锁和非公平锁
            if (p == head && tryAcquire(arg)) {
                //如果抢到了把自己设为头节点,然后直接返回
                setHead(node);
                p.next = null; // help GC
                failed = false;
                return interrupted;
            }
            //否则,让线程去阻塞(park)
            if (shouldParkAfterFailedAcquire(p, node) &&
                parkAndCheckInterrupt())
                interrupted = true;
        }
    } finally {
        if (failed)
            cancelAcquire(node);
    }
}


//此方法主要用于检查状态,看看自己是否真的可以去休息了,即进入waiting状态,
//万一队列前边的线程都放弃了,却在那里干等着,这样肯定是不行的
private static boolean shouldParkAfterFailedAcquire(Node pred, Node node) {
    int ws = pred.waitStatus;
    if (ws == Node.SIGNAL)
        /*
         * This node has already set status asking a release
         * to signal it, so it can safely park.
         */
        return true;
    if (ws > 0) {
        /*
         * Predecessor was cancelled. Skip over predecessors and
         * indicate retry.
         */
        do {
            node.prev = pred = pred.prev;
        } while (pred.waitStatus > 0);
        pred.next = node;
    } else {
        /*
         * waitStatus must be 0 or PROPAGATE.  Indicate that we
         * need a signal, but don't park yet.  Caller will need to
         * retry to make sure it cannot acquire before parking.
         */
        compareAndSetWaitStatus(pred, ws, Node.SIGNAL);
    }
    return false;
}


private final boolean parkAndCheckInterrupt() {
    //LockSupport.park 阻塞
    LockSupport.park(this);
    //中断状态
    return Thread.interrupted();
}
  • 这里的 SIGNAL=-1,表示后继结点在等待当前结点唤醒。后继结点入队时,会将前继结点的状态更新为SIGNAL。
  • 而 ws > 0 的时候只有 CANCELLED = 1,代表线程被取消了,这时就需要把这个结点给移除掉。

unlock()

接下来看解锁的过程

public void unlock() {
    sync.release(1);
}

进入release方法

public final boolean release(int arg) {
    if (tryRelease(arg)) {
        //得到当前AQS队列中的head节点。
        Node h = head;
        //head节点不为空
        if (h != null && h.waitStatus != 0)
            unparkSuccessor(h);
        return true;
    }
    return false;
}

解锁

protected final boolean tryRelease(int releases) {
    //这里是减1,因为可能是重入的
    int c = getState() - releases;
    if (Thread.currentThread() != getExclusiveOwnerThread())
        throw new IllegalMonitorStateException();
    boolean free = false;
    //如果是0了,就完全释放了
    if (c == 0) {
        //标记为释放
        free = true;
        //标记当前线程的拥有者为空
        setExclusiveOwnerThread(null);
    }
    setState(c);
    return free;
}
private void unparkSuccessor(Node node) {
    int ws = node.waitStatus;
    //表示可以唤醒状态
    if (ws < 0)
        //恢复成0
        compareAndSetWaitStatus(node, ws, 0);

    //头结点的下一个结点
    Node s = node.next;
    //如果结点为空或者线程已经被销毁、出现异常等等
    if (s == null || s.waitStatus > 0) {
        //将节点置为空
        s = null;
        //从链尾开始找,查找小于等于0的节点唤醒
        for (Node t = tail; t != null && t != node; t = t.prev)
            if (t.waitStatus <= 0)
                s = t;
    }
    //非空的话唤醒线程
    if (s != null)
        LockSupport.unpark(s.thread);
}

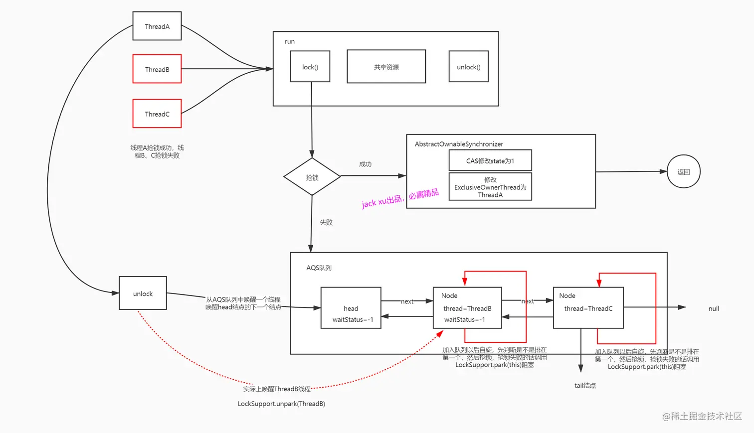
流程图

好,AQS的源码到这里就分析结束了,很清晰明了,很简单,把上面的流程用一张图演示,加深下印象。

image.png 最后感谢大家的收看~