iOS抽象工厂

992 阅读3分钟

简介:

在正常使用中,客户端程序需要创建抽象工厂的具体实现,然后使用抽象工厂作为接口来创建这一主题的具体对象。客户端程序不需要知道(或关心)它从这些内部的工厂方法中获得对象的具体类型,因为客户端程序仅使用这些对象的通用接口。抽象工厂模式将一组对象的实现细节与他们的一般使用分离开来。

与工厂方法对比:

抽象工厂模式提供了一种方式,可以将一组具有同一主题的单独的工厂封装起来。通常表现方式为工厂方法是一个工厂对应一个具体对象(产品)的实现。而抽象工厂一个工厂对应多个同一主题具体对象(产品)的创建

定义:

抽象工厂模式的实质是“提供接口,创建一系列相关或独立的对象,而不指定这些对象的具体类。

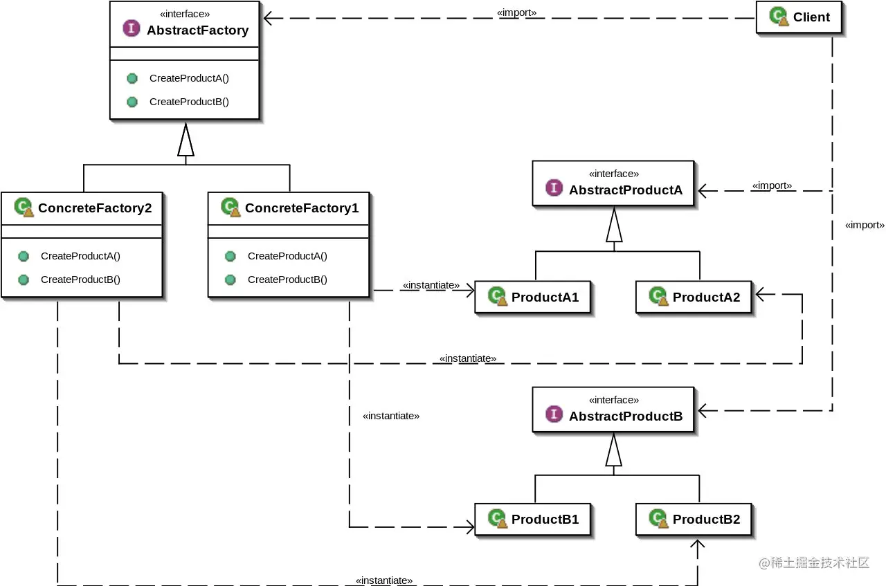
UML:

1280px-Abstract_factory_UML.svg

图中角色:

  • 抽象工厂:具体工厂的超类,提供接口创建一系列不同的具体对象(产品)
  • 具体工厂:实现具体对象(产品)的对象,用来决定是产品的系列或主题
  • 抽象产品:具体产品的超类,暴露给客户端的具体对象(产品)类型
  • 具体产品:具体对象的实际类型,隐藏细节实现
  • 客户端:使用抽象工厂接口的代码

例子:

假设我们有两种产品接口 ButtonBorder ,每一种产品都支持多种系列,比如 Mac 系列和 Windows 系列。这样每个系列的产品分别是MacButton, WinButton, MacBorder, WinBorder 。为了可以在运行时刻创建一个系列的产品族,我们可以为每个系列的产品族创建一个工厂 MacFactoryWinFactory。每个工厂都有两个方法 CreateButtonCreateBorder 并返回对应的产品,可以将这两个方法抽象成一个接口 AbstractFactory 。这样在运行时刻我们可以选择创建需要的产品系列

protocol Button {}//抽象Button类
struct MacButton:Button {}
struct WinButton:Button {}
​
​
protocol Border {}//抽象Border类
struct MacBorder:Border {}
struct WinBorder:Border {}
​
​
//它们的工厂
protocol AbstractFactory {
     func CreateButton()->Button
     func CreateBorder()->Border
}
​
struct MacFactory: AbstractFactory{//mac工厂
     func CreateButton() -> Button {
        return MacButton()
    }
    
     func CreateBorder() -> Border {
        return MacBorder()
    }
}
​
struct WinFactory: AbstractFactory{//win工厂
     func CreateButton() -> Button {
        return WinButton()
    }
    
     func CreateBorder() -> Border {
        return WinBorder()
    }
}
​
//客户端调用
var fac:AbstractFactory?
let style:Int = 1 //定义类型1.MacFactory 2.WinFactory
if style == 1 {
    fac = MacFactory()
} else {
    fac = WinFactory()
}
let macbutton = fac!.CreateButton() //macbutton
let macborad = fac!.CreateBorder() //macbutton

像变种的工厂方法模式写法的也很常见 简单工厂写法:

protocol Button {}//抽象Button类
struct MacButton:Button {}
struct WinButton:Button {}
​
​
protocol Border {}//抽象Border类
struct MacBorder:Border {}
struct WinBorder:Border {}
​
enum Type {
      case Win
      case Mac
}
​
struct TypeFactory {
    static func createButton(type:Type)->Button{
        let button:Button
        switch type {
        case Type.Win:
            button = WinButton()
        case Type.Mac:
            button = MacButton()
        }
        return button
        
    }
    static func createBorder(type:Type)->Border{
        let board:Border
        switch type {
        case Type.Win:
            board = WinBorder()
        case Type.Mac:
            board = MacBorder()
        }
        return board
        
    }
    
 }
 let winBtn = TypeFactory.createButton(type: Type.Win)//winBtn的创建
 let MacBor = TypeFactory.createBorder(type: Type.Mac)//MacBor

像工厂"方法"而非工厂"类"写法:

//apple NSNumber
let boolNum = NSNumber(booleanLiteral: true)
let floatNum = NSNumber(floatLiteral: 0.2)
​
//实例化为本类的子类
class Button {
    static func creatMacBtn()->Button{
        return MacButton()
    }
    static func creatWinBtn()->Button{
        return WinButton()
    }
}
class MacButton:Button {}
class WinButton:Button {}
​
let macBtn = Button.creatMacBtn()//macBtn
let winBtn = Button.creatWinBtn()//winBtn

适用性:

  • 需要强调一系列相关的产品对象的设计以便进行联合使用时
  • 提供一个产品类库,而只想显示它们的接口而不是实现时

优点:

  • 具体产品从客户代码中被分离出来
  • 可以改变产品的系列

缺点:

  • 在产品族中扩展新的产品是很困难的,它需要修改抽象工厂的接口

参考: